Nota
L'accesso a questa pagina richiede l'autorizzazione. Puoi provare ad accedere o a cambiare directory.
L'accesso a questa pagina richiede l'autorizzazione. Puoi provare a cambiare directory.
SQL Server Migration Assistant (SSMA) per Oracle consente di convertire rapidamente schemi di database Oracle in schemi di SQL Server, caricare gli schemi risultanti in SQL Server ed eseguire la migrazione dei dati da Oracle a SQL Server.
Questo argomento illustra il processo di installazione e consente di acquisire familiarità con l'interfaccia utente di SSMA.
Installazione di SSMA
Per usare SSMA, è prima necessario installare il programma client SSMA in un computer in grado di accedere sia a Oracle Database di origine che all'istanza di destinazione di SQL Server. È quindi necessario installare un pacchetto di estensione e almeno uno dei provider Oracle (OLE DB o ADO.NET) nel computer che esegue SQL Server. Questi componenti supportano la migrazione dei dati e l'emulazione delle funzioni di sistema Oracle. Per istruzioni di installazione, vedere Installazione di SSMA per Oracle (OracleToSQL).
Per avviare SSMA, fare clic su Start, scegliere Tutti i programmi, SQL Server Migration Assistant per Oracle, quindi fare clic su SQL Server Migration Assistant per Oracle.
Interfaccia utente di SSMA per Oracle
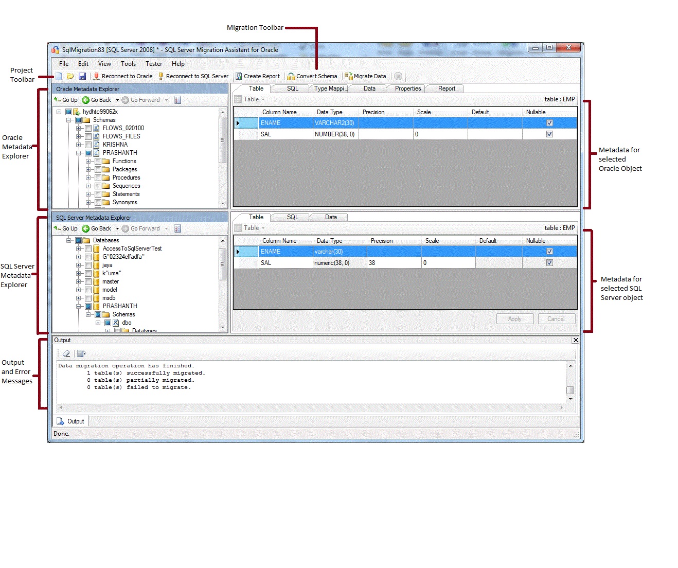
Dopo l'installazione di SSMA, è possibile usare SSMA per eseguire la migrazione di database Oracle a SQL Server. Consente di acquisire familiarità con l'interfaccia utente di SSMA prima di iniziare. Il diagramma seguente mostra l'interfaccia utente per SSMA, inclusi esplora metadati, metadati, barre degli strumenti, riquadro di output ed elenco errori:

Per avviare una migrazione, è prima necessario creare un nuovo progetto. Quindi effettuare la connessione a un database Oracle. Al termine della connessione, gli schemi Oracle verranno visualizzati in Esplora metadati Oracle. È quindi possibile fare clic con il pulsante destro del mouse su oggetti in Esplora metadati di Oracle per eseguire attività come la creazione di report che valutano le conversioni in SQL Server. È anche possibile eseguire queste attività usando le barre degli strumenti e i menu.
È inoltre necessario eseguire la connessione a un'istanza di SQL Server. Dopo una connessione riuscita, in Metadata Explorer di SQL Server verrà visualizzata una gerarchia di database di SQL Server. Dopo aver convertito gli schemi Oracle in schemi di SQL Server, selezionare gli schemi convertiti in Esplora metadati di SQL Server e quindi sincronizzare gli schemi con SQL Server.
Dopo aver sincronizzato gli schemi convertiti con SQL Server, è possibile tornare a Esplora metadati Oracle ed eseguire la migrazione dei dati dagli schemi Oracle ai database di SQL Server.
Per altre informazioni su queste attività e su come eseguirle, vedere Migrazione di database Oracle a SQL Server (OracleToSQL).
Le sezioni seguenti descrivono le funzionalità dell’interfaccia utente SSMA.
Esplora metadati
SSMA contiene due esplora metadati per esplorare ed eseguire azioni nei database Oracle e SQL Server.
Esplora metadati Oracle
Esplora metadati Oracle mostra informazioni sugli schemi Oracle. Utilizzando Esplora metadati Oracle è possibile eseguire le attività indicate di seguito:
Esplorare gli oggetti in ogni schema.
Selezionare gli oggetti per la conversione e quindi convertire gli oggetti nella sintassi di SQL Server. Per altre informazioni, vedere Conversione di schemi Oracle (OracleToSQL).
Selezionare le tabelle per la migrazione dei dati e quindi eseguire la migrazione dei dati da tali tabelle a SQL Server. Per ulteriori informazioni, vedere Migrazione di dati Oracle a SQL Server (OracleToSQL).
Esplora metadati di SQL Server
Esplora metadati di SQL Server mostra informazioni su un'istanza di SQL Server. Quando ci si connette a un'istanza di SQL Server, SSMA recupera i metadati relativi a tale istanza e lo archivia nel file di progetto.
È possibile usare Esplora metadati di SQL Server per selezionare gli oggetti di database Oracle convertiti e quindi sincronizzare tali oggetti con l'istanza di SQL Server.
Per ulteriori informazioni, vedere Caricamento di oggetti di database convertiti in SQL Server (OracleToSQL).
Metadati UFX
A destra di ogni esplora metadati sono schede che descrivono l'oggetto selezionato. Ad esempio, se si seleziona una tabella in Esplora metadati Oracle, verranno visualizzate sei schede: Tabella, SQL, Mapping dei tipi, Report, Proprietà e Dati. La scheda Report contiene informazioni solo dopo la creazione di un report contenente l'oggetto selezionato. Se si seleziona una tabella in Esplora metadati di SQL Server, verranno visualizzate tre schede: Tabella, SQL e Dati.
La maggior parte delle impostazioni dei metadati è di sola lettura. È tuttavia possibile modificare i metadati seguenti:
In Esplora metadati Oracle è possibile modificare procedure e mapping dei tipi. Per convertire le procedure modificate e i mapping dei tipi, apportare modifiche prima di convertire gli schemi.
In Esplora metadati di SQL Server è possibile modificare Transact-SQL per le stored procedure. Per visualizzare queste modifiche in SQL Server, apportare queste modifiche prima di caricare gli schemi in SQL Server.
Le modifiche apportate in un'esplorazione dei metadati vengono riflesse nei metadati del progetto, non nei database di origine o di destinazione.
Barre degli strumenti
SSMA include due barre degli strumenti: una barra degli strumenti del progetto e una barra degli strumenti di migrazione.
Barra degli strumenti del progetto
La barra degli strumenti del progetto contiene pulsanti per l'utilizzo di progetti, la connessione a Oracle e la connessione a SQL Server. Questi pulsanti sono simili ai comandi del menu File.
Barra degli strumenti di migrazione
La tabella seguente illustra i comandi della barra degli strumenti di migrazione:
| Pulsante | Funzione |
|---|---|
| Crea report | Converte gli oggetti Oracle selezionati nella sintassi di SQL Server e quindi crea un report che mostra l'esito positivo della conversione. Questo comando è disabilitato a meno che gli oggetti non siano selezionati in Esplora metadati Oracle. |
| Converti schema | Converte gli oggetti Oracle selezionati in oggetti SQL Server. Questo comando è disabilitato a meno che gli oggetti non siano selezionati in Esplora metadati Oracle. |
| Esegui migrazione dei dati | Esegue la migrazione dei dati dal database Oracle a SQL Server. Prima di eseguire questo comando, è necessario convertire gli schemi Oracle in schemi di SQL Server e quindi caricare gli oggetti in SQL Server. Questo comando è disabilitato a meno che gli oggetti non siano selezionati in Esplora metadati Oracle. |
| Stop | Arresta il processo corrente. |
Menu
La tabella seguente illustra i menu SSMA.
| Menu | Descrizione |
|---|---|
| File | Contiene i comandi per l'uso di progetti, la connessione a Oracle e la connessione a SQL Server. |
| Modifica | Contiene i comandi per trovare e usare il testo nelle pagine dei dettagli, ad esempio la copia di Transact-SQL dal riquadro Dettagli di SQL. Contiene anche l'opzione Gestisci segnalibri, in cui sarà possibile visualizzare un elenco di segnalibri esistenti. È possibile usare i pulsanti sul lato destro della finestra di dialogo per gestire i segnalibri. |
| Visualizza | Contiene il comando Sincronizza esplora metadati. Che sincronizza gli oggetti tra Esplora metadati Oracle e Esplora metadati di SQL Server. Contiene anche i comandi per visualizzare e nascondere i riquadri Output ed Elenco errori e un'opzione Layout per gestire i layout. |
| Strumenti | Contiene i comandi per creare report ed eseguire la migrazione di oggetti e dati. Fornisce inoltre l'accesso alle finestre di dialogo Impostazioni globale e Impostazioni progetto. |
| Tester | Contiene i comandi per la creazione e l'uso di test case, repository e sistema di gestione dei backup. |
| Guida | Fornisce l'accesso alla Guida di SSMA e alla finestra di dialogo Informazioni su. |
Riquadro di output e riquadro elenco errori
Il menu Visualizza fornisce comandi per attivare o disattivare la visibilità del riquadro Output e del riquadro Elenco errori:
Il riquadro di output mostra i messaggi di stato di SSMA durante la conversione degli oggetti, la sincronizzazione degli oggetti e la migrazione dei dati.
Nel riquadro Elenco errori vengono visualizzati messaggi di errore, avviso e informativo in un elenco ordinabile.
Vedi anche
Migrazione di dati Oracle a SQL Server (OracleToSQL)
Guida di riferimento all'interfaccia utente (OracleToSQL)