Condividi tramite


Usare le mappe del codice per eseguire il debug delle applicazioni

Le mappe del codice in Visual Studio consentono di evitare di perdersi in codebase di grandi dimensioni, codice non familiare o codice legacy. Ad esempio, quando si esegue il debug, potrebbe essere necessario esaminare il codice in molti file e progetti. Usare le mappe del codice per esplorare parti di codice e comprendere le relazioni tra di esse. In questo modo, non è necessario tenere traccia di questo codice nella testa o disegnare un diagramma separato. Quindi, quando il lavoro viene interrotto, le mappe del codice consentono di aggiornare la memoria sul codice su cui si sta lavorando.

Mappa codice - Mappa delle relazioni nel codice

Una freccia verde mostra dove viene visualizzato il cursore nell'editor

Per informazioni dettagliate sui comandi e sulle azioni che è possibile usare quando si usano le mappe codice, vedere Esplorare e ridisporre le mappe del codice.

Altre informazioni sul debug in Visual Studio con lo strumento Debugger.

Annotazioni

Per creare e modificare mappe codice, è necessario Visual Studio Enterprise Edition. Nelle edizioni Community e Professional di Visual Studio è possibile aprire diagrammi generati nell'edizione Enterprise, ma non modificarli.

Informazioni sul problema

Si supponga di avere un bug in un programma di disegno su cui si sta lavorando. Per riprodurre il bug, aprire la soluzione in Visual Studio e premere F5 per avviare il debug.

Quando disegnare una linea e scegliere Annulla l'ultimo tratto, non succede nulla finché non si disegna la riga successiva.

Mappa del codice - Bug di riproduzione

Per iniziare l'analisi, cercare il Undo metodo . Lo trovi nella PaintCanvas classe .

Mappa codice - Trovare il codice

Inizia il mapping del codice

Avviare ora il mapping del undo metodo e delle relative relazioni. Dall'editor di codice, aggiungi il undo metodo e i campi a cui fa riferimento a una nuova mappa del codice. Quando si crea una nuova mappa, l'indicizzazione del codice potrebbe richiedere del tempo. In questo modo le operazioni successive vengono eseguite più velocemente.

Mappa codice - Mostra il metodo e i campi correlati

Suggerimento

L'evidenziazione verde mostra gli ultimi elementi aggiunti alla mappa. La freccia verde mostra la posizione del cursore nel codice. Le frecce tra gli elementi rappresentano relazioni diverse. È possibile ottenere altre informazioni sugli elementi sulla mappa spostando il mouse su di essi ed esaminando le descrizioni comandi.

Mappa codice - Mostra descrizioni comando

Per visualizzare la definizione del codice per ogni campo, fare doppio clic sul campo sulla mappa oppure selezionare il campo e premere F12. La freccia verde si sposta tra gli elementi sulla mappa. Anche il cursore nell'editor di codice viene spostato automaticamente.

Screenshot di una finestra della mappa del codice con il campo cronologia selezionato e una finestra dell'editor di codice in cui sono evidenziate tutte le istanze della cronologia.

Screenshot di una finestra della mappa del codice con il campo paintObjects selezionato e una finestra dell'editor di codice in cui sono evidenziate tutte le istanze di paintObject.

Suggerimento

È anche possibile spostare la freccia verde sulla mappa spostando il cursore nell'editor di codice.

Comprendere le relazioni tra parti di codice

Ora si vuole sapere quale altro codice interagisce con i history campi e paintObjects . È possibile aggiungere tutti i metodi che fanno riferimento a questi campi alla mappa. È possibile eseguire questa operazione dalla mappa o dall'editor di codice.

Mappa codice - Trovare tutti i riferimenti

Aprire una mappa del codice dall'editor di codice

Annotazioni

Se aggiungi elementi da un progetto condiviso tra più app, ad esempio Windows Phone o Windows Store, tali elementi vengono sempre visualizzati con il progetto di app attualmente attivo sulla mappa. Pertanto, se si modifica il contesto in un altro progetto di app, il contesto sulla mappa cambia anche per tutti gli elementi appena aggiunti dal progetto condiviso. Le operazioni eseguite con un elemento sulla mappa si applicano solo agli elementi che condividono lo stesso contesto.

Modificare il layout per riorganizzare il flusso delle relazioni e semplificare la lettura della mappa. È anche possibile spostare gli elementi intorno alla mappa trascinandoli.

Screenshot di una finestra della mappa del codice con il menu Layout aperto e il comando Da sinistra a Rgiht selezionato.

Suggerimento

Per impostazione predefinita, il layout incrementale è attivato. In questo modo la mappa viene riorganizzata il meno possibile quando si aggiungono nuovi elementi. Per riorganizzare l'intera mappa ogni volta che si aggiungono nuovi elementi, disattivare Layout incrementale.

Schermata di una finestra della mappa del codice con le frecce che indicano le relazioni tra i campi da sinistra a destra.

Esaminiamo questi metodi. Sulla mappa fare doppio clic sul metodo PaintCanvas oppure selezionare questo metodo e premere F12. Si apprenderà che questo metodo crea history e paintObjects come elenchi vuoti.

Screenshot di una finestra della mappa del codice con il metodo PaintCanvas selezionato e un'immagine del frammento di codice che mostra il nome del metodo PainCanvas evidenziato.

Ripetere ora gli stessi passaggi per esaminare la definizione del clear metodo. Si apprenderà che clear esegue alcune attività con paintObjects e history. Chiama quindi il Repaint metodo .

Screenshot di una finestra della mappa del codice con il metodo Clear selezionato e un'immagine del frammento di codice che mostra il codice per il metodo Clear.

Esaminare ora la definizione del addPaintObject metodo. Esegue anche alcune attività con history e paintObjects. Chiama anche Repaint.

Screenshot di una finestra della mappa del codice con il metodo addPaintObject selezionato e un'immagine del frammento di codice che mostra il codice per il metodo addPaintObject.

Individuare il problema esaminando la mappa

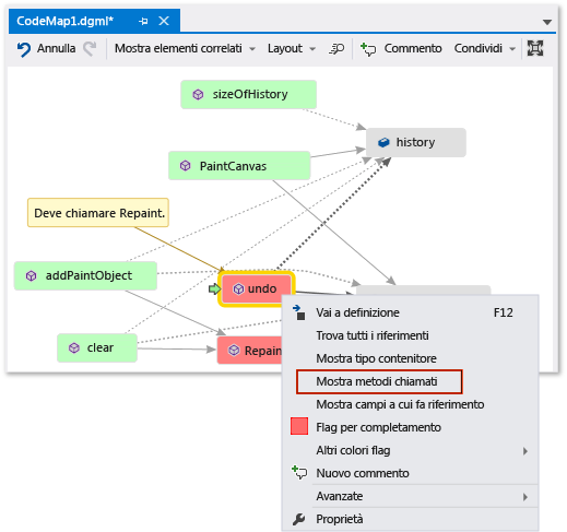
Sembra che tutti i metodi che modificano history e paintObjects chiamano Repaint. Tuttavia, il undo metodo non chiama Repaint, anche se undo modifica gli stessi campi. Pertanto, si ritiene di poter risolvere questo problema chiamando Repaint da undo.

Mappa del codice - Trovare una chiamata al metodo mancante

Se non si dispone di una mappa per mostrare questa chiamata mancante, potrebbe essere stato più difficile trovare questo problema, soprattutto con codice più complesso.

Condividere l'individuazione e i passaggi successivi

Prima di correggere questo bug, è possibile prendere note sulla mappa sul problema e su come risolverlo.

Mappa del codice - Commenta e identifica gli elementi per il follow-up

Ad esempio, è possibile aggiungere commenti agli elementi della mappa e contrassegnare usando colori.

Mappa del codice - Elementi contrassegnati e commentati

Se è installato Microsoft Outlook, è possibile inviare tramite posta elettronica la mappa ad altri utenti. È anche possibile esportare la mappa come immagine o un altro formato.

Mappa codice - Condivisione, esportazione, posta elettronica

Risolvere il problema e mostrare ciò che è stato fatto

Per correggere questo bug, aggiungere la chiamata a Repaint a undo.

Mappa del codice - Aggiungere una chiamata al metodo mancante

Per confermare la correzione, riavviare la sessione di debug e provare a riprodurre il bug. Ora, quando scegli Annulla l'ultimo tratto, tutto funziona come previsto e conferma che hai fatto la correzione giusta.

Mappa del codice - Confermare la correzione del codice

È possibile aggiornare la mappa per visualizzare la correzione apportata.

Mappa codice - Aggiornare la mappa con una chiamata al metodo mancante

La mappa mostra ora un collegamento tra annulla e Repaint.

Mappa codice - Mappa aggiornata con chiamata al metodo

Annotazioni

Quando si aggiorna la mappa, potrebbe essere visualizzato un messaggio che indica che l'indice di codice usato per creare la mappa è stato aggiornato. Ciò significa che un utente ha modificato il codice, che fa sì che la mappa non corrisponda al codice corrente. Ciò non impedisce l'aggiornamento della mappa, ma potrebbe essere necessario ricreare la mappa per verificare che corrisponda al codice.

Ora hai finito con l'indagine. È stato rilevato e risolto il problema eseguendo il mapping del codice. Si dispone anche di una mappa che consente di spostarsi intorno al codice, ricordare ciò che si è appreso e mostra i passaggi impiegato per risolvere il problema.