Nota
L'accesso a questa pagina richiede l'autorizzazione. Puoi provare ad accedere o a cambiare directory.
L'accesso a questa pagina richiede l'autorizzazione. Puoi provare a cambiare directory.
Che cos'è il Time Travel Debugging?
Time Travel Debugging (TTD) è uno strumento che acquisisce una traccia del processo durante l'esecuzione e la ripete successivamente sia avanti che indietro. TTD consente di eseguire il debug dei problemi consentendo di "riavvolgere" la sessione del debugger, invece di dover riprodurre il problema finché non viene trovato il bug.
TTD consente di tornare indietro nel tempo per comprendere meglio le condizioni che portano al bug e riprodurre più volte per imparare a risolvere meglio il problema.
TTD presenta vantaggi rispetto ai file di dump di crash, che spesso trascurano lo stato e il percorso di esecuzione che hanno portato all'errore finale.
Se non riesci a capire il problema da solo, puoi condividere la traccia con un collega in modo che possano esaminare esattamente ciò che stai guardando. Questa funzionalità semplifica la collaborazione rispetto al debug in tempo reale, perché le istruzioni registrate sono le stesse, mentre le posizioni degli indirizzi e l'esecuzione del codice differiscono in PC diversi. È anche possibile condividere un punto specifico nel tempo per aiutare il collega a capire dove iniziare.
TTD è efficiente e si impegna a ridurre il sovraccarico al minimo possibile quando acquisisce l'esecuzione del codice nei file di traccia.
TTD include un insieme di oggetti modello di dati del debugger che è possibile usare per interrogare la traccia con LINQ. Ad esempio, è possibile usare oggetti TTD per individuare quando è stato caricato un modulo di codice specifico o individuare tutte le eccezioni.
Requisiti
La funzione di debug del viaggio nel tempo è integrata con WinDbg, offrendo un'esperienza di registrazione e riproduzione fluida.
Per usare TTD, è necessario eseguire il debugger con autorizzazioni elevate. Installare WinDbg usando un account con privilegi di amministratore e usarlo durante la registrazione nel debugger. Per eseguire il debugger con autorizzazioni elevate, selezionare e tenere premuto (o fare clic con il pulsante destro del mouse) sull'icona WinDbg nel menu Start, quindi scegliere Altro > Esegui come amministratore.
Note sulla versione
TTD continua a evolversi. Per le informazioni più recenti, vedere Time travel debugging release notes .For the latest information, see Time travel debugging release notes.
La registrazione può contenere informazioni personali o correlate alla sicurezza
Il file di traccia creato che contiene la registrazione può contenere informazioni personali o correlate alla sicurezza, inclusi, ma non necessariamente limitati ai percorsi di file, al Registro di sistema, alla memoria o al contenuto del file. Le informazioni esatte dipendono dall'attività del processo di destinazione al momento della registrazione. Tenere presente questo problema quando si condividono i file di registrazione con altre persone.
TTD.exe'utilità di registrazione della riga di comando
Oltre a registrare tracce nell'interfaccia utente di WinDbg, è disponibile un'utilità della riga di comando TTD.exe per registrare una traccia.
Potresti avere scenari in cui è necessario solo il registratore da riga di comando TTD: registrazione in un PC senza installare il debugger, scenari di registrazione avanzati, automazione dei test e così via. In questi scenari è possibile installare solo il registratore della riga di comando TTD tramite un URL. Per ulteriori informazioni, vedere Time Travel Debugging - TTD.exe utility da riga di comando.
Confronto degli strumenti di debug
Questa tabella riepiloga i vantaggi e i svantaggi delle diverse soluzioni di debug disponibili.
| Approccio | Vantaggi | Svantaggi |
|---|---|---|
| Debug in tempo reale | L'esperienza interattiva, vede il flusso di esecuzione, può cambiare lo stato di destinazione, uno strumento familiare in un contesto familiare. | Interrompe l'esperienza utente, potrebbe richiedere sforzi per riprodurre ripetutamente il problema, potrebbe influire sulla sicurezza, non sempre un'opzione nei sistemi di produzione. Con la riproduzione del problema è difficile risalire al punto di errore per determinare la causa. |
| Discariche | Nessuna codifica iniziale, poco invasiva, basato su trigger. | Gli snapshot successivi o i dump live offrono una visualizzazione semplice "nel corso del tempo". Il sovraccarico è praticamente nullo se non utilizzato. |
| Telemetria e log | Leggero, spesso legato a scenari aziendali/azioni utente, facile da usare per l'apprendimento automatico. | I problemi si verificano in percorsi di codice imprevisti (senza dati di telemetria). Mancanza di profondità dei dati, compilata in modo statico nel codice. |
| Debugging del Viaggio nel Tempo (TTD) | Ottimo per i bug complessi, senza necessità di programmazione preventiva, debug ripetibile offline, facile da analizzare, acquisisce tutto ciò che serve. | Sovraccarico elevato in tempi da record. Può raccogliere più dati necessari. I file di dati possono diventare di grandi dimensioni. |
Formazione video
Per altre informazioni su TTD, vedere questi video.
Defrag Tools 185 - Ivette e JamesP esaminano le nozioni di base di TTD e dimostrano alcune funzionalità di WinDbg
Strumenti di Defrag 186 - Jordi e JCAB mostrano altre fantastiche funzionalità di TTD in WinDbg
CppCon (YouTube) - Jordi, Ken e JamesM hanno presentato TTD in WinDbg a CppCon 2017
Nozioni di base sul file di traccia
Dimensioni del file di traccia
Il file di traccia può diventare grande. È necessario assicurarsi che lo spazio disponibile sia sufficiente. Se si registra un programma per alcuni minuti, i file di traccia possono aumentare rapidamente fino a diversi gigabyte. TTD non imposta una dimensione massima per i file di traccia per consentire scenari complessi a esecuzione prolungata. La rapida ricreazione del problema mantiene le dimensioni del file di traccia le più piccole possibili.
File di traccia e indice
Un file di traccia (.run) archivia l'esecuzione del codice durante la registrazione.
Quando si arresta la registrazione, il sistema crea un file di indice (.idx) per ottimizzare l'accesso alle informazioni di traccia. WinDbg crea automaticamente anche i file di indice quando apre i file di traccia.
I file di indice possono essere di grandi dimensioni, in genere due volte più grandi del file di traccia.
È possibile ricreare il file di indice dal file di traccia usando il !tt.index comando .
0:000> !tt.index
Successfully created the index in 10ms.
Gli errori di registrazione e altri output di registrazione vengono registrati in un file di log di WinDbg.
Si memorizzano tutti i file di output in una posizione che configuri. Il percorso predefinito si trova nella cartella del documento dell'utente. Ad esempio, per User1, i file TTD vengono archiviati qui:
C:\Users\User1\Documents
Per altre informazioni sull'uso dei file di traccia, vedere Time Travel Debugging - Working with trace files.
Cose a cui prestare attenzione
Incompatibilità antivirus
È possibile riscontrare incompatibilità a causa del modo in cui il TTD si collega ai processi per registrarli. In genere, si verificano problemi con antivirus o altro software di sistema che tenta di monitorare e sorvegliare le chiamate di memoria del sistema. Se si verificano problemi di registrazione, ad esempio un messaggio di autorizzazione insufficiente, provare a disabilitare temporaneamente qualsiasi software antivirus.
Anche altre utilità che tentano di bloccare l'accesso alla memoria possono essere problematiche. Ad esempio, Microsoft Enhanced Mitigation Experience Toolkit.
Un altro esempio di ambiente in conflitto con TTD è il framework dell'applicazione Electron. In questo caso, la registrazione potrebbe essere completata, ma è anche possibile che si verifichi un deadlock o un arresto anomalo del processo registrato.
Solo modalità utente
TTD supporta attualmente solo l'operazione in modalità utente, quindi non è possibile tracciare un processo in modalità kernel.
Riproduzione di sola lettura
È possibile tornare indietro nel tempo, ma non è possibile modificare la cronologia. È possibile usare i comandi read memory, ma non è possibile usare comandi che modificano o scrivono in memoria.
Processi protetti dal sistema
Alcuni processi protetti dal sistema Windows, ad esempio il processo PPL (Protected Process Light), sono protetti. TTD non può inserire se stesso nel processo protetto per consentire la registrazione dell'esecuzione del codice.
Impatto sulle prestazioni della registrazione
La registrazione di un'applicazione o un processo influisce sulle prestazioni del PC. Il sovraccarico effettivo delle prestazioni varia in base alla quantità e al tipo di codice in esecuzione durante la registrazione. È possibile prevedere un calo delle prestazioni di circa 10x-20x in scenari di registrazione tipici. A volte non c'è un rallentamento evidente nell'interfaccia utente. Tuttavia, per le operazioni a elevato utilizzo di risorse, ad esempio la finestra di dialogo Apri file, si noterà l'impatto della registrazione.
Errori nei file di traccia
Possono verificarsi errori del file di traccia. Per altre informazioni, vedere Debug di viaggi temporali - Risoluzione dei problemi.
Funzionalità avanzate del Time Travel Debugging
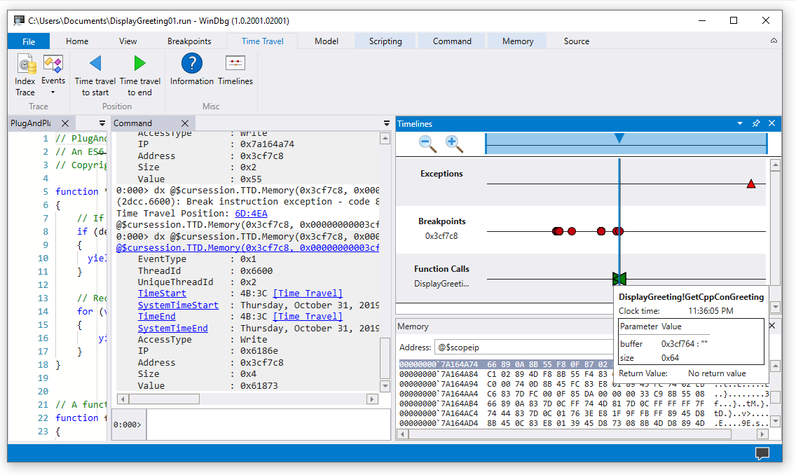
Sequenze temporali
Le sequenze temporali sono una rappresentazione visiva degli eventi che si verificano durante l'esecuzione. Questi eventi possono essere punti di: punti di interruzione, letture/scritture della memoria, chiamate di funzione, restituzione ed eccezioni. Per altre informazioni sulle sequenze temporali, vedere WinDbg - Sequenze temporali.
Supporto del modello di dati del debugger
-
Supporto predefinito del modello di dati: TTD include il supporto del modello di dati. L'uso di query LINQ per analizzare gli errori dell'applicazione può essere uno strumento potente. È possibile usare la finestra del modello di dati in WinDbg per usare una versione espandibile ed esplorabile di
dxedx -g, consentendo di creare tabelle usando NatVis, JavaScript e query LINQ.
Per informazioni generali sul modello di dati del debugger, vedere Modello winDbg - Dati. Per informazioni sull'uso del modello a oggetti del debugger TTD, vedere Time Travel Debugging - Introduction to Time Travel Debugging objects .
Supporto per gli script
- Automazione degli script: il supporto di script per JavaScript e NatVis consente l'automazione dell'analisi dei problemi. Per ulteriori informazioni, consultare Time Travel Debugging - Automazione JavaScript.
Per informazioni generali sull'uso di JavaScript e NatVis, vedere WinDbg - Scripting.
utilità della riga di comando TTD.exe
È disponibile l'utilità della riga di comando TTD.exe per registrare le tracce. Per ulteriori informazioni, vedere Time Travel Debugging - TTD.exe utility da riga di comando.
Supporto al debug temporale (TTD) del codice gestito
È possibile usare l'estensione di debug SOS (sos.dll) in esecuzione in modalità a 64 bit per eseguire il debug del codice gestito usando TTD in WinDbg. Per altre informazioni, vedere Debug di codice gestito tramite il debugger di Windows.
Introduzione a TTD
Inizia qui
Se non si ha familiarità con TTD, seguire questo percorso di apprendimento:
- Registrare una traccia - Acquisire la prima traccia di esecuzione
- Riprodurre una traccia - Esplorare e analizzare la registrazione
- Esempio di procedura dettagliata per l'app - Esempio di debug dettagliato
Hai bisogno di aiuto?
- Uso dei file di traccia - Gestire e ottimizzare i file di traccia
- Risoluzione dei problemi - Risolvere i problemi comuni
Funzionalità avanzate
- Oggetti debugger TTD - Eseguire query su tracce con LINQ
- Automazione JavaScript - Automatizzare l'analisi dei problemi