Nota
L'accesso a questa pagina richiede l'autorizzazione. Puoi provare ad accedere o a cambiare directory.
L'accesso a questa pagina richiede l'autorizzazione. Puoi provare a cambiare directory.
Importante
La piattaforma di stampa moderna è il mezzo preferito di Windows per comunicare con le stampanti. Ti consigliamo di usare il driver di classe IPP di Microsoft, insieme a Print Support Apps (PSA), per personalizzare l'esperienza di stampa in Windows 10 e 11 per lo sviluppo di dispositivi per stampanti.
Per altre informazioni, vedere Print Support App v1 and v2 design guide.
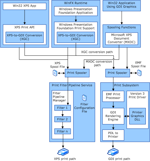
Windows fornisce due percorsi di stampa principali e due percorsi di conversione aggiuntivi. I due percorsi di stampa principali sono:
Percorso di stampa GDI (simile al percorso di stampa di Windows Server 2003). Questo percorso viene chiamato anche percorso Win32 e ha origine in un'applicazione Win32 usando l'API grafica GDI.
Percorso di stampa XPS. Questo percorso ha origine in un'applicazione Windows Presentation Foundation (WPF) o dall'API di stampa XPS.
Le due opzioni di conversione sono:
Conversione da GDI a XPS (MXDC).
Conversione da XPS a GDI (XGC).
Flusso di dati generale
La figura seguente mostra le diverse opzioni di percorso di stampa e conversione del sottosistema XPSDrv.
diagramma che illustra le diverse opzioni di stampa e conversione del sottosistema xpsdrv.
Per altre informazioni sulla configurazione del servizio pipeline di filtro, vedere Filtro del file di configurazione della pipeline.
Per altre informazioni sulla configurazione del driver di stampa versione 3 per Windows Vista e versioni successive di Windows, vedere Componenti del driver di stampa XPSDrv versione 3.