Nota
L'accesso a questa pagina richiede l'autorizzazione. È possibile provare ad accedere o modificare le directory.
L'accesso a questa pagina richiede l'autorizzazione. È possibile provare a modificare le directory.
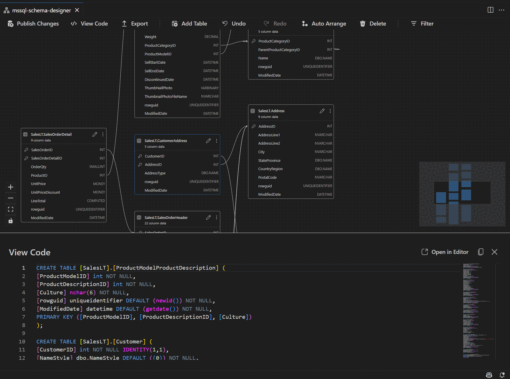
La finestra di progettazione dello schema nell'estensione MSSQL per Visual Studio Code semplifica le progettazioni di schemi complesse e offre una comprensione più intuitiva delle strutture di database. Integra la funzionalità del diagramma di database per visualizzare gli schemi esistenti e consente agli sviluppatori di progettare e gestire i database direttamente in un ambiente grafico senza dover scrivere istruzioni Transact-SQL (T-SQL).
Funzionalità
Progettazione schemi offre queste funzionalità:
- Visualizzare la struttura del database con diagrammi interattivi.
- Creare o modificare tabelle, chiavi esterne, chiavi primarie e vincoli.
- Ricercare, trascinare, filtrare, zoomare, utilizzare una mini-mappa e disporre automaticamente i diagrammi per una navigazione e una personalizzazione efficienti.
- Esportare i diagrammi dello schema per condividerli con il team o includere nella documentazione.
- Generare e visualizzare automaticamente script T-SQL di sola lettura che rappresentano le modifiche dello schema.
- Esaminare e applicare modifiche al database con la funzionalità Pubblica modifiche.
Apri designer di schemi
Fare clic con il pulsante destro del mouse sul database in Esplora oggetti e scegliere Progetta schema dal menu. Verrà aperta la vista progettazione schemi, che consente di visualizzare il diagramma del database visivo.
Una volta all'interno della finestra di progettazione schemi, è possibile trovare un'area di disegno con varie funzionalità di spostamento. Ecco come aggirare:
Panoramica e zoom: Selezionare e trascinare in un punto qualsiasi dell'area di disegno per spostarsi nel diagramma. Usa la rotellina del mouse o i movimenti del trackpad per ingrandire e ridurre la visualizzazione per una visualizzazione più vicina o più ampia.
Mini-map: usare la mini-mappa predefinita (che si trova nell'angolo inferiore destro della finestra di progettazione) per una rapida navigazione tra schemi di grandi dimensioni o complessi.
Trascina e rilascia: Ridisporre tabelle e relazioni trascinando gli elementi nell'area di lavoro. Ciò consente di creare un layout appropriato per l'utente o il team.
Ricerca e filtro: usare la casella di ricerca (CTRL+F o CMD+F) per individuare tabelle o colonne specifiche. Applicare filtri per concentrarsi su determinate parti dello schema o nascondere elementi irrilevanti.
Disposizione automatica: il diagramma viene disposto automaticamente in un layout chiaro e leggibile per impostazione predefinita. Se sono state riposizionate manualmente le tabelle e si vuole reimpostare la visualizzazione, selezionare il pulsante Ridisponi automaticamente per riorganizzare le tabelle nel layout ottimizzato predefinito.
Informazioni sulla struttura e le relazioni delle tabelle
Una volta entrati nella vista del progettista di schemi, vedrete la visualizzazione delle tabelle del database. Ogni tabella visualizza il nome dello schema e della tabella, le colonne, i tipi di dati e le chiavi primarie visualizzate come icona di chiave.
Le relazioni di chiave esterna vengono visualizzate con frecce di connessione tra colonne. Nel diagramma precedente, ad esempio, la AddressID colonna della CustomerAddress tabella fa riferimento alla AddressID colonna della Address tabella, che rappresenta visivamente la relazione tra di esse.
Aggiungere o modificare tabelle
Per aggiungere una nuova tabella, selezionare il pulsante Aggiungi tabella nella barra degli strumenti superiore. Per modificare una tabella esistente, selezionare l'icona a forma di matita nella tabella da modificare direttamente nel diagramma.
Questa azione apre la scheda Tabella nell'editor di tabelle in un pannello laterale, in cui è possibile:
- Selezionare o modificare lo schema
- Definire il nome della tabella
- Aggiungere nuove colonne con nome, tipo di dati, valore predefinito e vincoli
- Contrassegnare una o più colonne come chiavi primarie
- Eliminare o aggiornare le colonne esistenti in base alle esigenze
Dopo aver apportato le modifiche, selezionare Salva per applicarle. Il diagramma viene aggiornato per riflettere le modifiche apportate. Per funzionalità di modifica delle tabelle più avanzate, ad esempio la creazione di indici o la configurazione di regole di vincolo, usare Progettazione tabelle nell'estensione MSSQL per Visual Studio Code.
Aggiungere o modificare relazioni di chiave esterna
Per gestire le relazioni di chiave esterna, selezionare l'ellissi (...) su una tabella nel diagramma e selezionare Gestisci relazioni.
Questa opzione apre la scheda Chiavi esterne nel pannello laterale Editor tabelle, in cui è possibile:
- Aggiungere nuove relazioni di chiave esterna facendo riferimento alle chiavi primarie in altre tabelle
- Definire il nome della chiave esterna
- Modificare le chiavi esterne esistenti per aggiornare o correggere le relazioni
Le modifiche vengono riflesse automaticamente nel diagramma visivo, con frecce che mostrano la direzione di ogni relazione.
In alternativa, è possibile creare una relazione trascinando una freccia da una colonna a un'altra direttamente nel diagramma. Questo metodo definisce una relazione uno-a-uno tra le colonne selezionate.
Visualizzare la definizione dello schema nel riquadro script
Nella barra degli strumenti della barra multifunzione selezionare il pulsante Visualizza codice per aprire il riquadro inferiore. Questo riquadro mostra lo script T-SQL di sola lettura che visualizza le azioni eseguite nella finestra di progettazione schemi in tempo reale.
Esaminare e pubblicare le modifiche
Dopo aver completato la modifica di tabelle o relazioni, selezionare il pulsante Pubblica modifiche nella barra degli strumenti superiore. Verrà generato un report di riepilogo delle modifiche che elenca tutte le modifiche in sospeso allo schema.
Esaminare attentamente il report e selezionare la casella di conferma per confermare e accettare eventuali rischi potenziali associati all'applicazione delle modifiche. Questo processo è basato su DacFX (Data-tier Application Framework), che garantisce che gli aggiornamenti dello schema vengano distribuiti senza problemi, in modo affidabile e con un'interruzione minima del database.