Condividi tramite


Che cos'è WinDbg?

WinDbg è la versione più recente del debugger che offre oggetti visivi più moderni, finestre più veloci e un'esperienza di scripting completa. WinDbg viene compilato con un modello di dati del debugger estendibile.

Note

WinDbg è stato rilasciato in precedenza come WinDbg Preview in Microsoft Store. WinDbg usa lo stesso motore sottostante di WinDbg (versione classica). Supporta tutti gli stessi comandi, estensioni e flussi di lavoro.

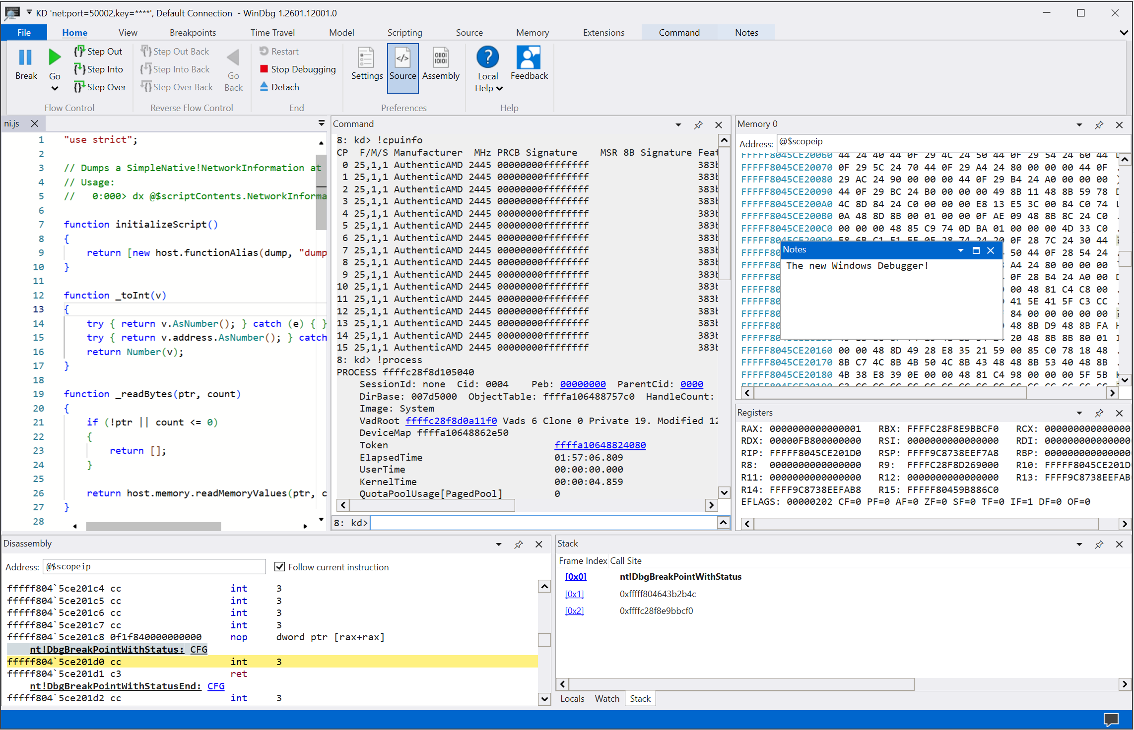
Screenshot della schermata principale in WinDbg.

Usare le funzionalità principali

Migliorare l'esperienza di debug con le numerose funzionalità e i vantaggi di programmazione offerti in WinDbg:

  • Configurazione della connessione e richiamo: salvare le destinazioni e le configurazioni di sessione recenti. È possibile riavviare rapidamente gli elementi salvati dal menu File .

    Screenshot della schermata di avvio del debug in WinDbg.

  • Tema scuro: abilitare le preferenze dell'interfaccia utente come il tema scuro selezionandoImpostazioni>.

    Screenshot di WinDbg con il tema scuro abilitato.

  • Spostamento tramite tastiera: usare tasti di scelta rapida come CTRL+TAB, che consente di spostarsi facilmente tra le finestre.

    Animazione che mostra come usare i tasti di scelta rapida CTRL+TAB per spostarsi in WinDbg.

  • Rilevamento del processore per i file di dump: sfruttare il rilevamento automatico per l'architettura del processore e configurare rapidamente il debug gestito.

  • Miglioramenti delle prestazioni: usare le finestre degli strumenti che caricano in modo asincrono e annullarle in base alle esigenze. Quando si esegue un comando, WinDbg può arrestare il caricamento di variabili locali, espressioni di controllo o altre finestre.

Avviare il debug

Introduzione al debug in WinDbg con le funzionalità seguenti:

  • Debugging integrata del viaggio nel tempo (TTD): selezionare l'opzione Registra con il debug del viaggio nel tempo quando si avvia o si collega a un processo. WinDbg configura TTD, avvia la registrazione e apre la traccia in un secondo momento.

    Per ulteriori informazioni, vedere Debugging del Viaggio nel Tempo: Panoramica.

    Screenshot della finestra di dialogo del record del processo in WinDbg con un processo Notepad selezionato per la registrazione.

  • Avviare i pacchetti dell'app: eseguire il debug dell'app universale o dell'attività in background con un singolo clic del mouse.

    Per altre informazioni, vedere Avviare il pacchetto dell'app.

    Screenshot dell'opzione Avvia pacchetto dell'app e della scheda Applicazioni in WinDbg con cal nella casella di ricerca e tre app elencate.

  • Collegarsi a un processo: usare la visualizzazione Collega per ottenere un riepilogo dettagliato dei processi in esecuzione, accedere a una configurazione più semplice e supporto per la ricerca.

    Screenshot della finestra di dialogo Aggancia a un processo in WinDbg.

Usare le finestre degli strumenti

Sfruttare i numerosi miglioramenti apportati alle finestre degli strumenti in WinDbg:

  • Comando: offre un supporto DML migliorato, evidenziazione del testo e ricerca (incluso regex).

    Animazione che mostra come usare la finestra Comando in WinDbg, inclusa l'evidenziazione delle colonne in giallo.

  • Codice sorgente: fornisce l'evidenziazione della sintassi e altri miglioramenti generali simili alla maggior parte degli editor di testo moderni.

    Screenshot della finestra Codice sorgente in WinDbg con evidenziazione della sintassi.

  • Smontaggio: mantiene l'evidenziazione sulla istruzione corrente mentre si scorre.

    Screenshot della finestra Disassembly in WinDbg.

  • Punti di interruzione: mostra tutti i punti di interruzione correnti, un pulsante a un clic e un conteggio degli accessi. Per altre informazioni, vedere WinDbg: Punti di interruzione.

    Screenshot della finestra Punti di interruzione in WinDbg che mostra i punti di interruzione correnti.

  • Scripting: semplifica lo sviluppo di estensioni JavaScript e NatVis e usa l'evidenziazione degli errori e IntelliSense. Per altre informazioni, vedere WinDbg: Scripting.

    Screenshot della finestra Scripting in WinDbg con IntelliSense ed evidenziazione degli errori.

  • Modello di dati: fornisce una versione espandibile e esplorabile dei dx comandi e dx -g . Questa funzionalità consente di creare tabelle avanzate sulle query NatVis, JavaScript e LINQ. Per altre informazioni, vedere WinDbg: Modello di dati.

    Screenshot della finestra del modello di dati in WinDbg con funzionalità espandibili ed esplorabili.

  • Variabili locali e Monitoraggio: basato sul modello di dati utilizzato dal dx comando. Entrambi traggono vantaggio dalle stesse funzionalità di altre finestre del modello di dati.

  • Memoria: con evidenziazione e scorrimento migliorati.

  • Log: fornisce un registro nascosto degli elementi interni di WinDbg. È possibile visualizzare i log per la risoluzione dei problemi o per monitorare i comandi a esecuzione prolungata.

Esplora WinDbg in azione

Guarda gli episodi seguenti dello show Defrag Tools e vedi WinDbg in azione:

Installare e configurare WinDbg

Per informazioni sull'installazione e la configurazione di WinDbg, vedere gli articoli seguenti:

Inviare commenti

I commenti e suggerimenti aiutano il team Microsoft a guidare lo sviluppo e la definizione delle priorità delle funzionalità di WinDbg.

Per segnalare bug o suggerire funzionalità, selezionare Commenti e suggerimenti sulla barra multifunzione per passare alla paginaWinDbg-Feedback in GitHub in cui è possibile segnalare un nuovo problema.