Condividi tramite


Passaggio 3c: Inserire i dettagli delle opportunità in un database di SQL Server

A questo momento è stata creata l'orchestrazione per inviare una query a Salesforce e ricevere una risposta. In questa sezione l'orchestrazione verrà aggiornata per inserire la risposta da Salesforce in una tabella OrderDetails in un database di SQL Server locale, Orders. A tale scopo, verranno eseguiti i passaggi seguenti:

  • Creare una tabella OrderDetails in un database Orders in un database di SQL Server locale.

  • Utilizzare il componente aggiuntivo Consume Adapter Service disponibile con BizTalk Adapter Pack per generare lo schema per l'operazione di inserimento nella tabella OrderDetails.

  • Creare una mappa per trasformare il messaggio di risposta salesforce nel messaggio per l'inserimento nella tabella OrderDetails in SQL Server.

  • Aggiornare l'orchestrazione per usare la trasformazione per inserire il messaggio di risposta nella tabella OrderDetails .

Creare un database e una tabella di SQL Server

Per creare il database e la tabella

  1. Aprire SQL Server Management Studio e connettersi come amministratore.

  2. Fare clic con il pulsante destro del mouse sul nodo Database e scegliere Nuovo database. Specificare il nome del database come Orders e specificare altri dettagli per creare un nuovo database.

  3. Aprire un editor di query ed eseguire la query seguente per creare una tabella OrderDetails nel database Orders :

    USE [Orders]  
    GO  
    /****** Object:  Table [dbo].[OrderDetails]    Script Date: 07-12-2012 22:15:47 ******/  
    SET ANSI_NULLS ON  
    GO  
    SET QUOTED_IDENTIFIER ON  
    GO  
    SET ANSI_PADDING ON  
    GO  
    CREATE TABLE [dbo].[OrderDetails]([ID] [int] IDENTITY(1,1) NOT NULL,  
    [TITLE] [varchar](200) NULL,  
    [ProductName] [varchar](200) NULL,  
    [Quantity] [float] NULL,  
    [Amount] [float] NULL,  
    PRIMARY KEY CLUSTERED   
    (  
    [ID] ASC  
    )WITH (PAD_INDEX = OFF, STATISTICS_NORECOMPUTE = OFF, IGNORE_DUP_KEY = OFF, ALLOW_ROW_LOCKS = ON, ALLOW_PAGE_LOCKS = ON) ON [PRIMARY]) ON [PRIMARY]  
    GO  
    SET ANSI_PADDING OFF  
    GO  
    

Creare uno schema per l'operazione di inserimento nella tabella OrderDetails

L'installazione di BizTalk Adapter Pack fornisce un componente aggiuntivo consume adapter service che può essere usato all'interno di un progetto BizTalk Server per generare lo schema per l'operazione Di inserimento nella tabella OrderDetails . Questa sezione illustra i passaggi da seguire per creare lo schema dei messaggi.

Per creare uno schema per l'operazione di inserimento

  1. Fare clic con il pulsante destro del mouse sul progetto BtsSalesforceIntegration , scegliere Aggiungi e quindi fare clic su Aggiungi elementi generati. Nella finestra di dialogo Aggiungi elementi generati fare clic su Utilizza servizio adaptere quindi su Aggiungi.

  2. Nel componente aggiuntivo Consume Adapter Service (Utilizzo servizio adapter), nell'elenco a discesa "Seleziona un'associazione", fare clic su sqlBinding, e quindi fare clic su “Configura”.

  3. Nella finestra di dialogo Configura adattatore , in Sicurezza , per Tipo di credenziale client selezionare Windows per usare l'autenticazione di Windows per connettersi al database di SQL Server.

  4. Nella finestra di dialogo Configura adattatore , nella scheda Proprietà URI , per Catalogo iniziale specificare il nome del database (Orders) a cui connettersi. Per Server specificare il nome del computer in cui è installato SQL Server a cui ci si connette. Se il database di SQL Server si trova nello stesso computer del progetto BizTalk Server, è sufficiente inserire un punto (.). Fare clic su OK.

  5. Nel componente aggiuntivo Servizio di consumo adattatore fare clic su Connetti. Dopo aver stabilito la connessione, selezionare il tipo di contratto come Client(Outbound operations). Nella casella Seleziona una categoria espandere Tabelle, fare clic su Tabella OrderDetails e nel riquadro destro fare clic su Inserisci e quindi fare clic su Aggiungi.

  6. Specificare un prefisso nome file se si desidera anteporre agli schemi generati un identificatore. Per questa esercitazione, specificare il prefisso come InsertOrders e quindi fare clic su OK.

    Al progetto vengono aggiunti alcuni schemi. Lo schema che verrà usato per inserire messaggi nella tabella OrderDetails è InsertOrdersTableOperation.dbo.OrderDetails.xsd.

Mappare la risposta di Salesforce e inserire gli schemi

Ora che sono presenti entrambi gli schemi (risposta di Salesforce e inserimento in OrderDetails), è necessario eseguire il mapping dello schema di risposta di Salesforce nello schema di inserimento per OrderDetails in modo che il messaggio di risposta di Salesforce possa essere inserito nella tabella di database di SQL Server.

Mappare gli schemi

  1. Fare clic con il pulsante destro del mouse sul progetto BtsSalesforceIntegration , scegliere Aggiungi, fare clic su Nuovo elemento e quindi scegliere Mappa. Specificare il nome della mappa come QueryResult_Orders.btm e quindi fare clic su Aggiungi.

  2. Nell'area della mappa, per lo schema di origine, selezionare QueryResult e per lo schema di destinazione selezionare InsertOrdersTableOperation.dbo.OrderDetails.xsd e quindi all'interno del nodo Inserisci .

  3. Eseguire il mapping dei due schemi come illustrato nello screenshot seguente:

    Mappare la risposta di Salesforce allo schema di inserimento

    Nota che la mappa usa un functoid Looping tra i record e il link di OrderDetails. In questo modo, tutte le occorrenze di uno o più nodi nei record vengono mappate a occorrenze simili di nodi in OrderDetails.

  4. Salvare le modifiche apportate alla mappa.

Aggiornare l'orchestrazione per inserire messaggi in SQL Server

In questa sezione verrà usata la mappa nell'orchestrazione per trasformare il messaggio di risposta salesforce in un messaggio per inserire i dettagli dell'ordine in una tabella di SQL Server. Si aggiungerà anche una porta per inviare il messaggio a SQL Server.

Per aggiornare l'orchestrazione

  1. Creare una variabile di messaggio per lo schema di inserimento. Nella visualizzazione orchestrazione fare clic con il pulsante destro del mouse sul nodo Messaggi e quindi scegliere Nuovo messaggio. Impostare il nome del messaggio come InsertOrders e il tipo di messaggio come BtsSalesforceIntegration.InsertOrdersTableOperation_dbo_OrderDetails.Insert.

  2. Aggiungere una forma Construct Message dopo la forma ReceiveQueryResult . Impostare il nome della forma su ConstructOrders e impostare la proprietà Messages Constructed su InsertOrders.

  3. Nella forma ConstructOrders aggiungere una forma Transform . Fare doppio clic sulla forma Trasforma per aprire la finestra di dialogo Trasforma configurazione . Nella finestra di dialogo selezionare l'opzione Mappa esistente e quindi nell'elenco a discesa selezionare BtsSalesforceIntegration.QueryResult_Orders. Impostare Source su QueryResultMsg, Destination su InsertOrders, quindi fare clic su OK.

  4. Dopo la forma ConstructOrders , aggiungere una forma Send. Denominare la forma SendOrders e impostare il tipo di messaggio come InsertOrders.

  5. Aggiungere una porta per inserire i dettagli dell'ordine in Salesforce. Nella procedura guidata di configurazione della porta, selezionare le seguenti opzioni:

    • Specificare il nome della porta come SendToSQL.

    • Selezionare l'opzione per creare un nuovo tipo di porta.

    • Impostare Modello di comunicazionesu Unidirezionale.

    • Impostare Direzione porta della comunicazione su Invierò sempre messaggi su questa porta e impostare binding della porta su Specifica dopo.

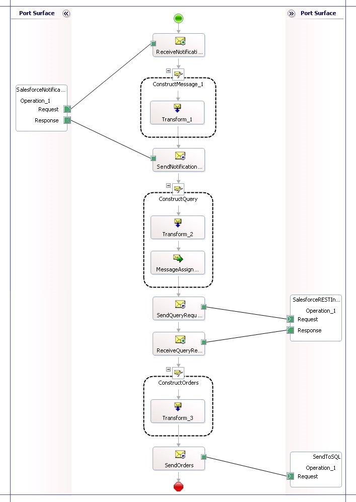
      Connettere l'operazione di richiesta della porta alla forma SendOrders Send per completare l'orchestrazione. Lo screenshot seguente illustra l'orchestrazione completa, dall'inizio alla fine.

      Completare l'orchestrazione per l'integrazione di Salesforce

      Aggiungere un file di chiave con nome sicuro al progetto e salvare le modifiche apportate al progetto.

    Con i passaggi descritti in questo argomento, l'orchestrazione è stata completata per ricevere una notifica di opportunità da Salesforce, eseguire una query su Salesforce per altri dettagli sull'opportunità e quindi inserire la risposta di query in un database di SQL Server. Negli argomenti successivi verranno compilati alcuni altri componenti chiave della soluzione usati per eseguire l'autenticazione con Salesforce ed elaborare la risposta salesforce all'interno di BizTalk Server.

Vedere anche

Passaggio 3: Creare la soluzione BizTalk Server in Visual Studio