Nota
L'accesso a questa pagina richiede l'autorizzazione. È possibile provare ad accedere o modificare le directory.
L'accesso a questa pagina richiede l'autorizzazione. È possibile provare a modificare le directory.
di Won Yoo
Questa sezione del documento si applica a Microsoft Application Request Routing versione 2 per IIS 7 e versioni successive.
Obiettivo
Per comprendere e configurare la funzionalità di consolidamento delle richieste in Application Request Routing (ARR).
Prerequisiti
Si tratta di una funzionalità avanzata in ARR. Questo articolo presuppone che l'utente abbia familiarità con la funzionalità complessiva di ARR e sappia come distribuire e configurare ARR con cache del disco. Se non è già stato fatto, è consigliabile esaminare le procedure dettagliate seguenti prima di procedere:
- Configurare e abilitare la cache dei dischi nel routing delle richieste dell'applicazione
- Gestione della gerarchia della cache tramite il routing delle richieste dell'applicazione
- Distribuzione del routing delle richieste dell'applicazione nella rete CDN
- Esplorare il contenuto memorizzato nella cache su disco nel routing delle richieste dell'applicazione
- Eliminare oggetti memorizzati nella cache
- Eseguire manualmente l'override delle direttive di controllo della cache tramite il routing delle richieste di applicazione
- Riscaldamento dei nodi della cache nel routing delle richieste dell'applicazione
Se il routing delle richieste dell'applicazione versione 2 non è stato installato, è possibile scaricarlo all'indirizzo:
- Microsoft Application Request Routing versione 2 per IIS 7 (x86) qui (
https://download.microsoft.com/download/4/D/F/4DFDA851-515F-474E-BA7A-5802B3C95101/ARRv2_setup_x86.EXE). - Microsoft Application Request Routing versione 2 per IIS 7 (x64) qui (
https://download.microsoft.com/download/3/4/1/3415F3F9-5698-44FE-A072-D4AF09728390/ARRv2_setup_x64.EXE).
Seguire i passaggi descritti in questo documento per installare ARR versione 2.
Passaggio 1- Panoramica della funzionalità di consolidamento delle richieste in ARR.
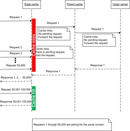
I proxy della cache funzionano correttamente quando il contenuto è già disponibile. Tuttavia, quando si gestiscono i dati di streaming live, i proxy della cache non sono efficaci perché il contenuto live non è disponibile in anticipo per memorizzare nella cache. Ad esempio, quando decine di migliaia di spettatori si sintonizzano per watch un gioco di basket live usando Internet, come si memorizza nella cache il contenuto live? Inoltre, poiché gli utenti eseguono l'ottimizzazione per l'evento contemporaneamente, come si protegge il server di origine quando sono presenti errori di cache a catena nei nodi della cache e tutte le richieste vengono inoltrate al server di origine?
Per risolvere questo problema, ARR ha introdotto il concetto di consolidamento delle richieste. L'idea è controllare le richieste di mancata memorizzazione nella cache "in anteprima" prima di inoltrare le richieste al server di origine (o se i nodi della cache sono a livelli, le richieste verranno inviate al server di livello successivo). Come illustrato di seguito, l'idea è semplice, ma ha un grande impatto nella riduzione del numero di richieste, soprattutto per i contenuti di streaming live.
Passaggio 2: Configurare la funzionalità di consolidamento delle richieste in ARR.
Questa funzionalità è disabilitata per impostazione predefinita. Si noti che la configurazione per questa funzionalità fa parte delle impostazioni proxy. La funzionalità di consolidamento delle richieste può essere configurata a livello di server, se È in uso come proxy server o può essere impostata a livello di server farm, se viene usata la funzionalità server farm.
Questa procedura dettagliata illustra l'impostazione proxy a livello di server farm.
Avviare Gestione IIS.
Selezionare Server Farm.
Selezionare la server farm creata.
Vengono visualizzate le icone seguenti:
Fare doppio clic su Memorizzazione nella cache.
Selezionare la casella di controllo Abilita consolidamento richieste .
Fare clic su Applica per salvare le modifiche. La funzionalità di consolidamento delle richieste è stata abilitata. Nota: la stessa impostazione di configurazione è disponibile a livello di proxy del server nella pagina Impostazioni proxy server .
Riepilogo
È stato eseguito correttamente il consolidamento delle richieste da parte di ARR, particolarmente utile per la gestione dei contenuti di streaming live.
Per altre procedure dettagliate sulla versione 2 di ARR, vedere i documenti in questo articolo.