Nota
L'accesso a questa pagina richiede l'autorizzazione. È possibile provare ad accedere o modificare le directory.
L'accesso a questa pagina richiede l'autorizzazione. È possibile provare a modificare le directory.
Importante
Azure Data Studio viene ritirato a partire dal 28 febbraio 2026. È consigliabile eseguire la migrazione a Visual Studio Code. Per altre informazioni, vedere What's happening with Azure Data Studio (Cosa accade con Azure Data Studio).
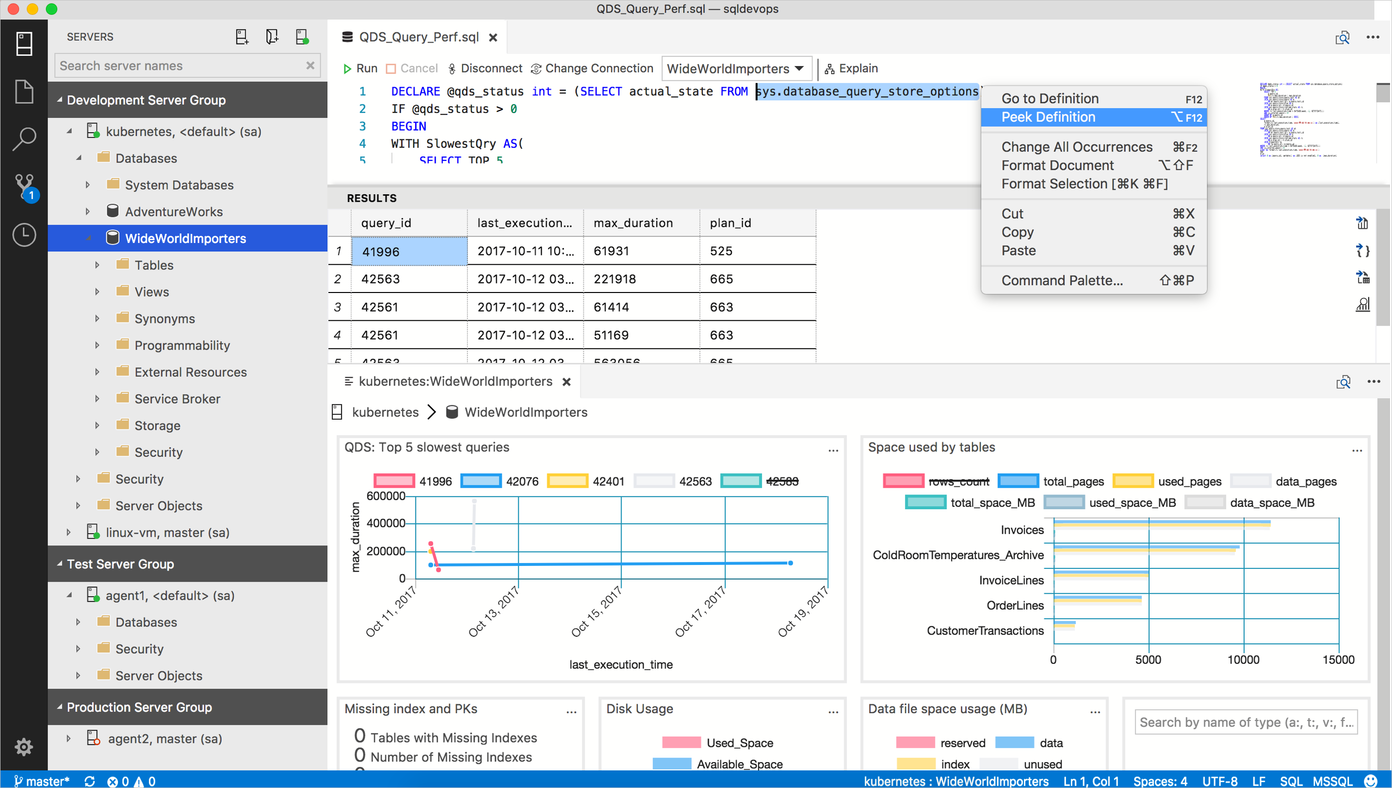
I widget di informazioni dettagliate acquisiscono le query Transact-SQL (T-SQL) usate per monitorare server e database e le trasformano in visualizzazioni dettagliate.
Le informazioni dettagliate sono rappresentate in grafici personalizzabili che vengono aggiunti ai dashboard di monitoraggio di server e database. Dopo aver visualizzato le informazioni dettagliate immediate su server e database, è possibile analizzarle più nel dettaglio e avviare le azioni di gestione prestabilite.
È possibile creare eccellenti dashboard di gestione di server e database, come quello visualizzato nell'esempio seguente:
Per iniziare a creare diversi tipi di widget di informazioni dettagliate, seguire le esercitazioni seguenti:
- Creare un widget di informazioni dettagliate personalizzato
- Abilitare i widget di informazioni dettagliate predefiniti
Query SQL
Azure Data Studio tenta di evitare la necessità di introdurre un'altra lingua o un'interfaccia utente complessa e prova quindi a usare quanto più possibile T-SQL con una configurazione JSON minima. La configurazione di widget di informazioni dettagliate con T-SQL sfrutta l'ingente numero di origini esistenti di utili query T-SQL che possono essere convertite in widget dettagliati.
I widget di informazioni dettagliate sono costituiti da una o due query T-SQL:
- La query del widget dei dati analitici è obbligatoria ed è la query che restituisce i dati visualizzati nel widget.*
- La query dei dettagli dei dati analitici è obbligatoria solo se intende creare una pagina di dettagli di dati analitici.*
Una query del widget di informazioni dettagliate definisce un set di dati che restituisce un conteggio o un grafico. Le query dei dettagli di informazioni dettagliate vengono usate invece per elencare le informazioni dettagliate rilevanti in un formato tabulare nel pannello dei dettagli di informazioni dettagliate.
Azure Data Studio esegue le query del widget di informazioni dettagliate, esegue il mapping del set di risultati di ogni query al set di dati di un grafico e ne esegue il rendering. Quando un utente apre i dettagli delle informazioni dettagliate, viene eseguita la query dei dettagli e il risultato viene visualizzato in una griglia all'interno della finestra di dialogo.
L'idea di base è quella di scrivere una query T-SQL in modo che possa essere usata come set di dati di un widget di conteggio o di grafico.
Riassunto
La query T-SQL e il set di risultati determinano il comportamento del widget di informazioni dettagliate. Per creare un widget di informazioni dettagliate efficace è fondamentale saper scrivere una query per un tipo di grafico o eseguire il mapping del tipo di grafico appropriato per una query esistente.