Condividi tramite


Panoramica dell'interfaccia MB

Questa documentazione descrive il modello di driver Mobile Broadband (MB). Il modello di driver MB è un'architettura software fornita con Windows 7 e versioni successive di Windows. Fornisce un framework per un set integrato di funzionalità di rete basate su CDMA (1xRTT/1xEV-DO/1xEV-DO RevA/1xEvDO RevB) e sulle tecnologie cellulari (GSMS/EDGE/UMTS/HSDPA/TD-SCDMA).

I driver miniport di Windows 8 MB si basano sull'interfaccia NDIS 6.30. I driver miniport di Windows 7 MB si basano sull'interfaccia NDIS 6.20. I driver miniport MB devono seguire la specifica "NDIS 6.x" appropriata oltre alle interfacce del driver di dispositivo (DDI) descritte in questa documentazione.

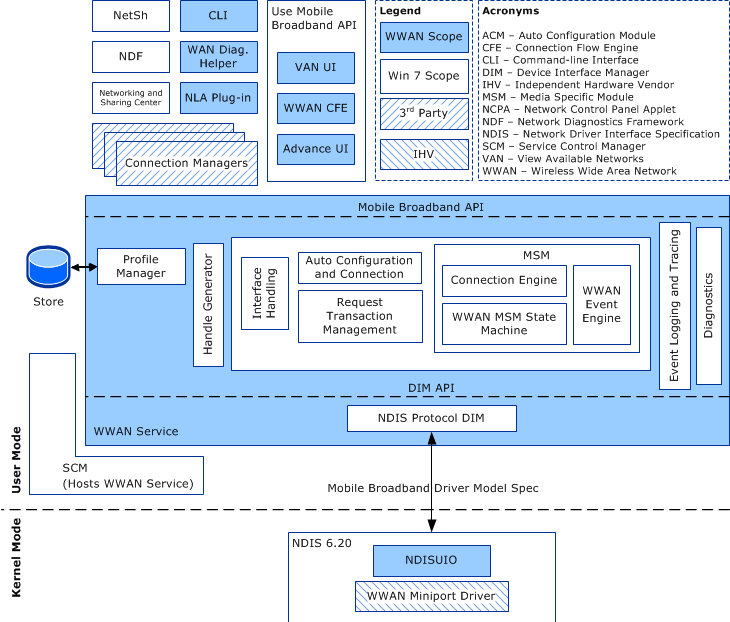
Il diagramma seguente rappresenta l'architettura del modello di driver MB.

Diagramma che mostra l'architettura del modello di driver MB.

Terminologia

Tenere presente che i termini Wireless Wide Area Network (WWAN) e Mobile Broadband (MB) vengono usati in modo intercambiabile in tutta questa documentazione per rappresentare la tecnologia Mobile Broadband.

I termini "attivare" e "attivazione" hanno due significati differenti in questa documentazione. Il termine attivare è correlato all'attivazione del servizio, ad esempio quando un provider di rete deve abilitare in modo esplicito la sottoscrizione MB prima che i servizi del provider possano essere usati. Il termine attivazione è specifico per configurare una connessione nelle tecnologie GSM (GPRS/EDGE/UMTS/HSDPA/TD-SCDMA). Ad esempio, 'attivazione del contesto PDP fa riferimento alla configurazione di una connessione MB in base ai parametri specificati nel contesto PDP.

L'accesso alla SIM si riferisce all'uso del Modulo di Identità dell'Abbonato (SIM, noto anche come R-UIM). Se il dispositivo MB non ha una SIM/R-UIM come entità fisica ma ha un equivalente logico incorporato nel dispositivo, questo termine è applicabile anche a tale circuito logico equivalente. Quando l'accesso sim non è necessario, il driver miniport non dovrebbe recuperare le informazioni dalla SIM per completare la richiesta.

Semantica

Il componente del servizio MB in modalità utente non può scambiare direttamente i dati con driver miniport MB in modalità kernel. Sono necessari intermediari come WMI o driver di filtro NDIS. Per semplicità, questi intermediari non vengono illustrati in modo esplicito in questa documentazione. Tuttavia, questa omissione non significa che il servizio MB e i driver miniport MB possono impegnarsi in scambi di dati diretti.

Gli argomenti seguenti forniscono un riepilogo della semantica OID NDIS 6.20 e MB, le procedure che i driver miniport devono seguire per eseguire operazioni sincrone e asincrone e una panoramica delle operazioni supportate dal modello di driver Mobile Broadband:

MB / NDIS 6.20 Panoramica sull'interfacciamento

MB Modello di dati

semantica operativa MB

Versionamento del Modello di Driver MB

Requisiti INF del driver miniport MB

Tipi di driver miniport MB

Requisiti Generali degli Attributi dell'Adattatore MB

Supporto per l'elaborazione di pacchetti IP grezzi

Linee guida per notifiche di indirizzi IP del driver Miniport MB

Registrazione degli errori del driver Miniport MB

Requisiti di prestazioni del driver miniport MB