Nota
L'accesso a questa pagina richiede l'autorizzazione. È possibile provare ad accedere o modificare le directory.
L'accesso a questa pagina richiede l'autorizzazione. È possibile provare a modificare le directory.
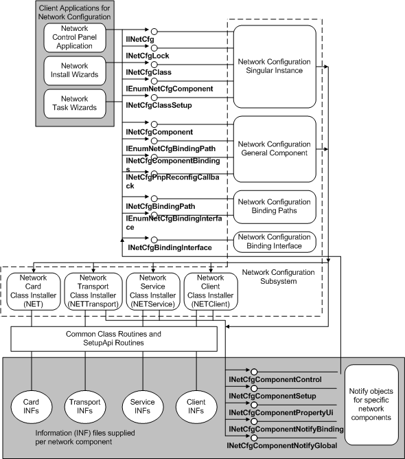
Il diagramma seguente illustra come le applicazioni client che installano o controllano la rete chiamano il sottosistema di configurazione di rete. Questo sottosistema chiama i programmi di installazione della classe di rete per installare i componenti di rete e per registrare gli oggetti di notifica per tali componenti. Notificare agli oggetti di richiamare il sottosistema per configurare la rete per conto di tali componenti proprietari degli oggetti.