Бөлісу құралы:


Поддержка Spring Cloud Для Spring Security

В этой статье описывается, как azure Spring Cloud и Spring Security можно использовать вместе.

Spring Security с идентификатором Microsoft Entra

При создании веб-приложения управление удостоверениями и доступом всегда будет основными частями.

Azure предлагает отличную платформу для демократизации процесса разработки приложений, так как она предлагает не только облачную службу удостоверений, но и глубокую интеграцию с остальной частью экосистемы Azure.

Spring Security упрощает защиту приложений Spring на основе Spring с помощью мощных абстракций и расширяемых интерфейсов. Тем не менее, так же мощный, как платформа Spring, может быть, она не адаптирована к конкретному поставщику удостоверений.

spring-cloud-azure-starter-active-directory предоставляет наиболее оптимальный способ подключения веб-приложения к клиенту Microsoft Entra ID (Microsoft Entra ID for short) и защитить сервер ресурсов с помощью идентификатора Microsoft Entra. Он использует протокол Oauth 2.0 для защиты веб-приложений и серверов ресурсов.

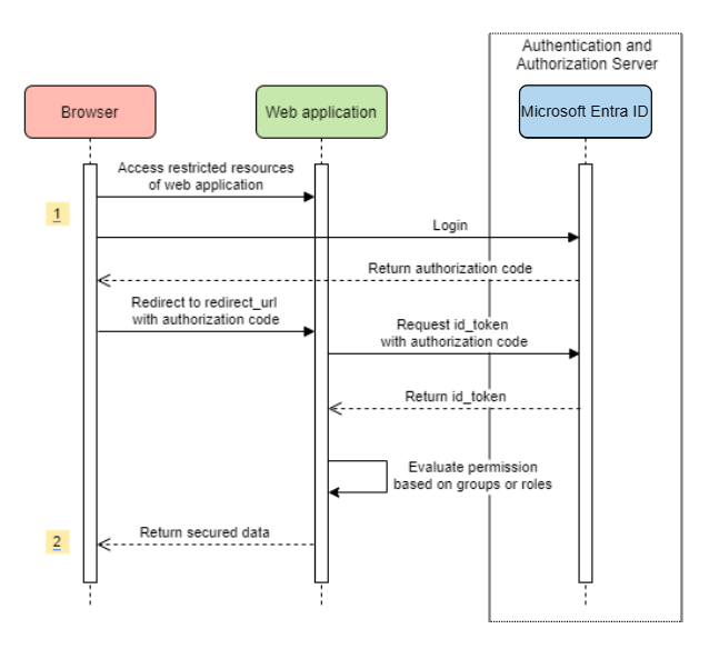
Доступ к веб-приложению

В этом сценарии используется код авторизации OAuth 2.0 поток для входа пользователя с учетной записью Майкрософт.

Системная схема

Системная схема для автономного веб-приложения.

Создание необходимых ресурсов в Azure

  1. Краткое руководство по . Регистрация приложения с помощью платформы удостоверений Майкрософт.

  2. Создайте регистрацию приложения. Получение AZURE_TENANT_ID, AZURE_CLIENT_IDи AZURE_CLIENT_SECRET.

  3. Задайте для redirect URI значение APPLICATION_BASE_URI/login/oauth2/code/ , например http://localhost:8080/login/oauth2/code/. Требуется хвостовая /.

Добавление необходимых зависимостей

<dependencies>
    <dependency>
        <groupId>com.azure.spring</groupId>
        <artifactId>spring-cloud-azure-starter-active-directory</artifactId>
    </dependency>
    <dependency>
        <groupId>org.springframework.boot</groupId>
        <artifactId>spring-boot-starter-oauth2-client</artifactId>
    </dependency>
</dependencies>

Добавление обязательных свойств

spring:
  cloud:
    azure:
      active-directory:
        enabled: true
        profile:
          tenant-id: <tenant>
        credential:
          client-id: ${AZURE_CLIENT_ID}
          client-secret: ${AZURE_CLIENT_SECRET}

Заметка

Значения, допустимые для tenant-id: common, organizations, consumersили идентификатор клиента. Дополнительные сведения об этих значениях см. в разделе Используется неправильная конечная точка (личные учетные записи и учетные записи организации) ошибки AADSTS50020. Учетная запись пользователя от поставщика удостоверений не существует вклиента. Сведения о преобразовании приложения с одним клиентом см. в статье Преобразование однотенантного приложения в мультитенантное приложение наидентификатора Microsoft Entra.

Теперь запустите приложение и получите доступ к приложению через браузер. Вы будете перенаправлены на страницу входа Майкрософт.

Дополнительные сведения об использовании

Добавление дополнительных конфигураций безопасности
@Configuration(proxyBeanMethods = false)
@EnableWebSecurity
@EnableMethodSecurity
public class AadOAuth2LoginSecurityConfig {

   /**
    * Add configuration logic as needed.
    */
   @Bean
   SecurityFilterChain filterChain(HttpSecurity http) throws Exception {
       http.with(AadWebApplicationHttpSecurityConfigurer.aadWebApplication(), Customizer.withDefaults())
           .authorizeHttpRequests(authorize -> authorize.anyRequest().authenticated());
           // Do some custom configuration.
       return http.build();
   }
}
Авторизация доступа по ролям приложений

Создайте необходимые ресурсы в Azure:

Заметка

Если вы хотите использовать управление доступом на основе ролей приложения, нельзя поместить имена групп в утверждение role. Дополнительные сведения см. в разделе Настройка необязательных утверждений групп раздела Предоставление дополнительных утверждений приложению.

Защита конкретного метода.

class Demo {
   @GetMapping("Admin")
   @ResponseBody
   @PreAuthorize("hasAuthority('APPROLE_Admin')")
   public String admin() {
       return "Admin message";
   }
}
Авторизация доступа по имени группы или идентификатору группы

Добавьте связанные свойства конфигурации.

spring:
 cloud:
   azure:
     active-directory:
       enabled: true
       user-group:
         allowed-group-names: group1_name_1, group2_name_2
         # 1. If allowed-group-ids == all, then all group ID will take effect.
         # 2. If "all" is used, we should not configure other group ids.
         # 3. "all" is only supported for allowed-group-ids, not supported for allowed-group-names.
         allowed-group-ids: group_id_1, group_id_2

Защита конкретного метода.

@Controller
public class RoleController {
   @GetMapping("group1")
   @ResponseBody
   @PreAuthorize("hasRole('ROLE_group1')")
   public String group1() {
       return "group1 message";
   }

   @GetMapping("group2")
   @ResponseBody
   @PreAuthorize("hasRole('ROLE_group2')")
   public String group2() {
       return "group2 message";
   }

   @GetMapping("group1Id")
   @ResponseBody
   @PreAuthorize("hasRole('ROLE_<group1-id>')")
   public String group1Id() {
       return "group1Id message";
   }

   @GetMapping("group2Id")
   @ResponseBody
   @PreAuthorize("hasRole('ROLE_<group2-id>')")
   public String group2Id() {
       return "group2Id message";
   }
}
Использование Национальной Azure вместо глобальной azure

Теперь, кроме глобального облака Azure, идентификатор Microsoft Entra развертывается в следующих национальных облаках:

  • Azure для государственных организаций

  • Azure China 21Vianet

  • Azure Для Германии

Ниже приведен пример использования Azure China 21Vianet.

spring:
  cloud:
    azure:
      active-directory:
        enabled: true
        base-uri: https://login.partner.microsoftonline.cn
        graph-base-uri: https://microsoftgraph.chinacloudapi.cn

Дополнительные сведения см. в национальных облачных развертываний.

Настройка шаблона URI перенаправления

Разработчики могут настроить URI перенаправления.

Системная схема для URI перенаправления.

Добавьте свойства redirect-uri-template в файл application.yml.

spring:
 cloud:
   azure:
     active-directory:
       enabled: true
       redirect-uri-template: ${REDIRECT-URI-TEMPLATE}

Обновите redirect-uri на портале Azure.

Настройка шаблона URI перенаправления.

После установки redirect-uri-templateнеобходимо обновить построитель безопасности:

@Configuration(proxyBeanMethods = false)
@EnableWebSecurity
@EnableMethodSecurity
public class AadOAuth2LoginSecurityConfig {

    /**
     * Add configuration logic as needed.
     */
    @Bean
    public SecurityFilterChain htmlFilterChain(HttpSecurity http) throws Exception {
        // @formatter:off
        http.with(AadWebApplicationHttpSecurityConfigurer.aadWebApplication(), Customizer.withDefaults())
            .oauth2Login(login -> login.loginProcessingUrl("${REDIRECT-URI-TEMPLATE}"))
            .authorizeHttpRequests(auth -> auth.anyRequest().authenticated());
        // @formatter:on
        return http.build();
    }
}

Подключение к идентификатору Microsoft Entra через прокси-сервер

Чтобы подключить идентификатор Microsoft Entra через прокси-сервер, укажите RestTemplateCustomizer боб, как показано в следующем примере:

@Configuration
class DemoConfiguration {
    @Bean
    public RestTemplateCustomizer proxyRestTemplateCustomizer() {
        return (RestTemplate restTemplate) -> {
            Proxy proxy = new Proxy(Proxy.Type.HTTP, new InetSocketAddress(PROXY_SERVER_HOST, PROXY_SERVER_PORT));
            SimpleClientHttpRequestFactory requestFactory = new SimpleClientHttpRequestFactory();
            requestFactory.setProxy(proxy);
            restTemplate.setRequestFactory(requestFactory);
        };
    }
}

Образцы

Пример проекта: aad-web-application.

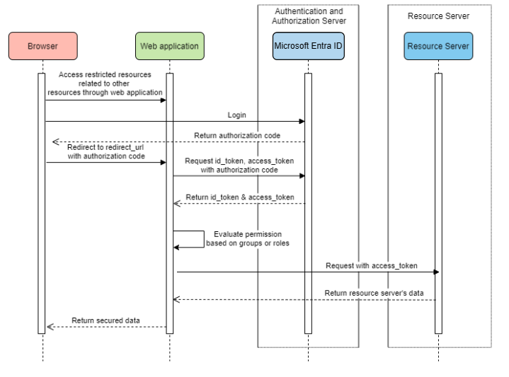
Веб-приложение, обращающееся к серверам ресурсов

Системная схема

Системная схема для веб-приложения, обращаюющегося к серверам ресурсов.

Создание необходимых ресурсов в Azure

  1. Краткое руководство по . Регистрация приложения с помощью платформы удостоверений Майкрософт.

  2. Создайте регистрацию приложения. Получение AZURE_TENANT_ID, AZURE_CLIENT_IDи AZURE_CLIENT_SECRET.

  3. Задайте для redirect URI значение APPLICATION_BASE_URI/login/oauth2/code/, например http://localhost:8080/login/oauth2/code/. Требуется хвостовая /.

Добавление необходимых зависимостей

<dependencies>
    <dependency>
        <groupId>com.azure.spring</groupId>
        <artifactId>spring-cloud-azure-starter-active-directory</artifactId>
    </dependency>
    <dependency>
        <groupId>org.springframework.boot</groupId>
        <artifactId>spring-boot-starter-oauth2-client</artifactId>
    </dependency>
</dependencies>

Добавление обязательных свойств

spring:
  cloud:
    azure:
      active-directory:
        enabled: true
        profile:
          tenant-id: <tenant>
        credential:
          client-id: ${AZURE_CLIENT_ID}
          client-secret: ${AZURE_CLIENT_SECRET}
        authorization-clients:
          graph:
            scopes: https://graph.microsoft.com/Analytics.Read, email

Заметка

Значения, допустимые для tenant-id: common, organizations, consumersили идентификатор клиента. Дополнительные сведения об этих значениях см. в разделе Используется неправильная конечная точка (личные учетные записи и учетные записи организации) ошибки AADSTS50020. Учетная запись пользователя от поставщика удостоверений не существует вклиента. Сведения о преобразовании приложения с одним клиентом см. в статье Преобразование однотенантного приложения в мультитенантное приложение наидентификатора Microsoft Entra.

Здесь graph имя OAuth2AuthorizedClient, scopes означает области, необходимые для согласия при входе.

Использование OAuth2AuthorizedClient в приложении

public class Demo {
    @GetMapping("/graph")
    @ResponseBody
    public String graph(
    @RegisteredOAuth2AuthorizedClient("graph") OAuth2AuthorizedClient graphClient) {
        // toJsonString() is just a demo.
        // oAuth2AuthorizedClient contains access_token. We can use this access_token to access resource server.
        return toJsonString(graphClient);
    }
}

Теперь запустите приложение и получите доступ к приложению в браузере. Затем вы будете перенаправлены на страницу входа Майкрософт.

Дополнительные сведения об использовании

Поток учетных данных клиента

Поток кода авторизации по умолчанию, если вы хотите использовать поток учетных данных клиента , можно настроить следующим образом:

spring:
  cloud:
    azure:
      active-directory:
        enabled: true
        profile:
          tenant-id: <tenant>
        credential:
          client-id: ${AZURE_CLIENT_ID}
          client-secret: ${AZURE_CLIENT_SECRET}
        authorization-clients:
          graph:
            authorization-grant-type: client_credentials # Change type to client_credentials
            scopes: https://graph.microsoft.com/Analytics.Read, email

Заметка

Значения, допустимые для tenant-id: common, organizations, consumersили идентификатор клиента. Дополнительные сведения об этих значениях см. в разделе Используется неправильная конечная точка (личные учетные записи и учетные записи организации) ошибки AADSTS50020. Учетная запись пользователя от поставщика удостоверений не существует вклиента. Сведения о преобразовании приложения с одним клиентом см. в статье Преобразование однотенантного приложения в мультитенантное приложение наидентификатора Microsoft Entra.

Доступ к нескольким серверам ресурсов

В одном веб-приложении можно получить доступ к нескольким серверам ресурсов, настроив следующее:

spring:
  cloud:
    azure:
      active-directory:
        enabled: true
        profile:
          tenant-id: <tenant>
        credential:
          client-id: ${AZURE_CLIENT_ID}
          client-secret: ${AZURE_CLIENT_SECRET}
        authorization-clients:
          resource-server-1:
            scopes: # Scopes for resource-server-1
          resource-server-2:
            scopes: # Scopes for resource-server-2

Заметка

Значения, допустимые для tenant-id: common, organizations, consumersили идентификатор клиента. Дополнительные сведения об этих значениях см. в разделе Используется неправильная конечная точка (личные учетные записи и учетные записи организации) ошибки AADSTS50020. Учетная запись пользователя от поставщика удостоверений не существует вклиента. Сведения о преобразовании приложения с одним клиентом см. в статье Преобразование однотенантного приложения в мультитенантное приложение наидентификатора Microsoft Entra.

Затем вы можете использовать OAuth2AuthorizedClient в приложении, как это

public class Demo {
    @GetMapping("/resource-server-1")
    @ResponseBody
    public String graph(
    @RegisteredOAuth2AuthorizedClient("resource-server-1") OAuth2AuthorizedClient client) {
        return callResourceServer1(client);
    }

    @GetMapping("/resource-server-2")
    @ResponseBody
    public String graph(
    @RegisteredOAuth2AuthorizedClient("resource-server-2") OAuth2AuthorizedClient client) {
        return callResourceServer2(client);
    }
}

Образцы

Пример проекта: aad-web-application.

Доступ к серверу ресурсов

Этот сценарий не поддерживает вход, просто защищает сервер, проверяя маркер доступа. Если маркер доступа действителен, сервер обслуживает запрос.

Системная схема

Системная схема для автономного использования сервера ресурсов.

Создание необходимых ресурсов в Azure

  1. Краткое руководство по . Регистрация приложения с помощью платформы удостоверений Майкрософт.

  2. Создайте регистрацию приложения. Получение AZURE_CLIENT_ID.

  3. Краткое руководство по . Настройка приложения для предоставления веб-API.

  4. Предоставление веб-API с областью с именем Scope-1.

Добавление необходимых зависимостей

<dependencies>
    <dependency>
        <groupId>com.azure.spring</groupId>
        <artifactId>spring-cloud-azure-starter-active-directory</artifactId>
    </dependency>
    <dependency>
        <groupId>org.springframework.boot</groupId>
        <artifactId>spring-boot-starter-oauth2-resource-server</artifactId>
    </dependency>
</dependencies>

Добавление обязательных свойств

spring:
  cloud:
    azure:
      active-directory:
        enabled: true
        credential:
          client-id: ${AZURE_CLIENT_ID}

Теперь запустите приложение и получите доступ к веб-API приложения.

  1. Вы получите 401 без маркера доступа.

  2. Доступ к приложению с помощью маркера доступа. Будут проверены следующие утверждения в маркере доступа:

    • iss. Маркер доступа должен быть выдан идентификатором Microsoft Entra.

    • nbf: текущее время не может быть до nbf.

    • exp: текущее время не может быть после exp.

    • aud: если spring.cloud.azure.active-directory.credential.client-id или spring.cloud.azure.active-directory.credential.app-id-uri настроено, аудитория должна быть равна настроенной client-id или app-id-uri. Если два свойства не настроены, это утверждение не будет проверено.

Дополнительные сведения о маркере доступа см. в документация MS о маркерах доступа платформы удостоверений Майкрософт.

Дополнительные сведения об использовании

Добавление дополнительных конфигураций безопасности
@Configuration(proxyBeanMethods = false)
@EnableWebSecurity
@EnableMethodSecurity
public class AadOAuth2ResourceServerSecurityConfig {

    /**
     * Add configuration logic as needed.
     */
    @Bean
    public SecurityFilterChain htmlFilterChain(HttpSecurity http) throws Exception {
        // @formatter:off
        http.with(AadResourceServerHttpSecurityConfigurer.aadResourceServer(), Customizer.withDefaults())
            .authorizeHttpRequests(authorize -> authorize.anyRequest().authenticated());
        // @formatter:on
        return http.build();
    }
}
Проверка разрешений по областям
  1. Создайте необходимые ресурсы в Azure.

  2. Защита конкретного метода.

    class Demo {
        @GetMapping("scope1")
        @ResponseBody
        @PreAuthorize("hasAuthority('SCOPE_Scope1')")
        public String scope1() {
            return "Congratulations, you can access `scope1` endpoint.";
        }
    }
    

При этом при доступе к конечной точке /scope1 будут проверены следующие утверждения в маркере доступа:

  • scp: значение должно содержать Scope1.
Проверка разрешений по ролям приложений
  1. Создайте необходимые ресурсы в Azure.

  2. Защита конкретного метода.

    class Demo {
        @GetMapping("app-role1")
        @ResponseBody
        @PreAuthorize("hasAuthority('APPROLE_AppRole1')")
        public String appRole1() {
            return "Congratulations, you can access `app-role1` endpoint.";
        }
    }
    

При этом при доступе к конечной точке /app-role1 будут проверены следующие утверждения в маркере доступа:

  • roles: значение должно содержать AppRole1.
Использование проверки подлинности клиента JWT

Чтобы использовать веб-токен JSON (JWT) для проверки подлинности клиента, выполните следующие действия.

  1. См. раздел Регистрация сертификата с помощью платформы удостоверений Майкрософт раздела учетные данные сертификата проверки подлинности приложения платформы удостоверений Майкрософт.
  2. Отправьте сертификат PEM в приложение, зарегистрированное на портале Azure.
  3. Настройте путь к сертификату и пароль . PFX или . Сертификат P12.
  4. Добавьте свойство spring.cloud.azure.active-directory.authorization-clients.azure.client-authentication-method=private_key_jwt конфигурацию клиенту для проверки подлинности с помощью проверки подлинности клиента JWT.

В следующем примере файла конфигурации используется сценарий веб-приложения. Сведения о сертификате настраиваются в глобальных свойствах.

spring:
  cloud:
    azure:
      credential:
        client-id: ${AZURE_CLIENT_ID}
        client-certificate-path: ${AZURE_CERTIFICATE_PATH}
        client-certificate-password: ${AZURE_CERTIFICATE_PASSWORD}
      profile:
        tenant-id: <tenant>
      active-directory:
        enabled: true
        user-group:
          allowed-group-names: group1,group2
          allowed-group-ids: <group1-id>,<group2-id>
        post-logout-redirect-uri: http://localhost:8080
        authorization-clients:
          azure:
            client-authentication-method: private_key_jwt
          arm:
            client-authentication-method: private_key_jwt
            scopes: https://management.core.windows.net/user_impersonation
          graph:
            client-authentication-method: private_key_jwt
            scopes:
              - https://graph.microsoft.com/User.Read
              - https://graph.microsoft.com/Directory.Read.All
          webapiA:
            client-authentication-method: private_key_jwt
            scopes:
              - ${WEB_API_A_APP_ID_URL}/Obo.WebApiA.ExampleScope
          webapiB:
            client-authentication-method: private_key_jwt
            scopes:
              - ${WEB_API_B_APP_ID_URL}/.default
            authorization-grant-type: client_credentials

Заметка

Значения, допустимые для tenant-id: common, organizations, consumersили идентификатор клиента. Дополнительные сведения об этих значениях см. в разделе Используется неправильная конечная точка (личные учетные записи и учетные записи организации) ошибки AADSTS50020. Учетная запись пользователя от поставщика удостоверений не существует вклиента. Сведения о преобразовании приложения с одним клиентом см. в статье Преобразование однотенантного приложения в мультитенантное приложение наидентификатора Microsoft Entra.

Вы также можете настроить сведения о сертификате в свойствах службы active-directory, как показано в этом примере:

spring:
  cloud:
    azure:
      active-directory:
        enabled: true
        credential:
          client-id: ${AZURE_CLIENT_ID}
          client-certificate-path: ${AZURE_CERTIFICATE_PATH}
          client-certificate-password: ${AZURE_CERTIFICATE_PASSWORD}
        profile:
          tenant-id: <tenant>
        user-group:
          allowed-group-names: group1,group2
          allowed-group-ids: <group1-id>,<group2-id>
        post-logout-redirect-uri: http://localhost:8080
        authorization-clients:
          azure:
            client-authentication-method: private_key_jwt
          arm:
            client-authentication-method: private_key_jwt
            scopes: https://management.core.windows.net/user_impersonation
          graph:
            client-authentication-method: private_key_jwt
            scopes:
              - https://graph.microsoft.com/User.Read
              - https://graph.microsoft.com/Directory.Read.All
          webapiA:
            client-authentication-method: private_key_jwt
            scopes:
              - ${WEB_API_A_APP_ID_URL}/Obo.WebApiA.ExampleScope
          webapiB:
            client-authentication-method: private_key_jwt
            scopes:
              - ${WEB_API_B_APP_ID_URL}/.default
            authorization-grant-type: client_credentials

Заметка

Значения, допустимые для tenant-id: common, organizations, consumersили идентификатор клиента. Дополнительные сведения об этих значениях см. в разделе Используется неправильная конечная точка (личные учетные записи и учетные записи организации) ошибки AADSTS50020. Учетная запись пользователя от поставщика удостоверений не существует вклиента. Сведения о преобразовании приложения с одним клиентом см. в статье Преобразование однотенантного приложения в мультитенантное приложение наидентификатора Microsoft Entra.

Подключение к идентификатору Microsoft Entra через прокси-сервер

Чтобы подключить идентификатор Microsoft Entra через прокси-сервер, предоставьте RestTemplateCustomizer bean. Дополнительные сведения см. в разделе Подключение к идентификатору Microsoft Entra с помощью прокси-.

Образцы

Пример проекта: aad-resource-server.

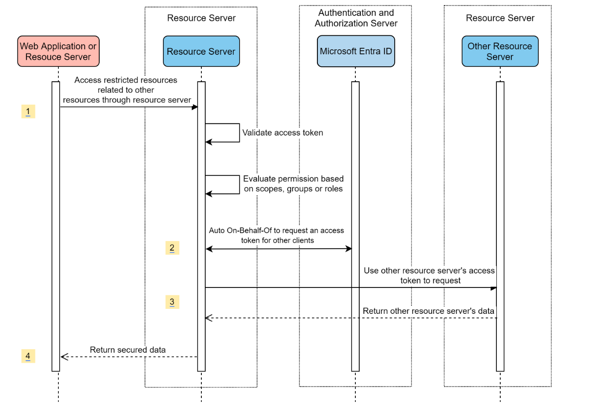
Сервер ресурсов, посещая другие серверы ресурсов

Системная схема

Системная схема сервера ресурсов, посещающих другие серверы ресурсов.

Создание необходимых ресурсов в Azure

  1. Краткое руководство по . Регистрация приложения с помощью платформы удостоверений Майкрософт.

  2. Создайте регистрацию приложения. Получение AZURE_TENANT_ID, AZURE_CLIENT_IDи AZURE_CLIENT_SECRET.

Добавление необходимых зависимостей

<dependencies>
    <dependency>
        <groupId>com.azure.spring</groupId>
        <artifactId>spring-cloud-azure-starter-active-directory</artifactId>
    </dependency>
    <dependency>
        <groupId>org.springframework.boot</groupId>
        <artifactId>spring-boot-starter-oauth2-resource-server</artifactId>
    </dependency>
    <dependency>
        <groupId>org.springframework.boot</groupId>
        <artifactId>spring-boot-starter-oauth2-client</artifactId>
    </dependency>
</dependencies>

Добавление обязательных свойств

spring:
  cloud:
    azure:
      active-directory:
        enabled: true
        profile:
          tenant-id: <tenant>
        credential:
          client-id: ${AZURE_CLIENT_ID}
          client-secret: ${AZURE_CLIENT_SECRET}
        authorization-clients:
          graph:
            scopes:
              - https://graph.microsoft.com/User.Read

Заметка

Значения, допустимые для tenant-id: common, organizations, consumersили идентификатор клиента. Дополнительные сведения об этих значениях см. в разделе Используется неправильная конечная точка (личные учетные записи и учетные записи организации) ошибки AADSTS50020. Учетная запись пользователя от поставщика удостоверений не существует вклиента. Сведения о преобразовании приложения с одним клиентом см. в статье Преобразование однотенантного приложения в мультитенантное приложение наидентификатора Microsoft Entra.

Использование OAuth2AuthorizedClient в приложении

public class SampleController {
    @GetMapping("call-graph")
    public String callGraph(@RegisteredOAuth2AuthorizedClient("graph") OAuth2AuthorizedClient graph) {
        return callMicrosoftGraphMeEndpoint(graph);
    }
}

Образцы

Пример проекта: aad-resource-server-obo.

Веб-приложение и сервер ресурсов в одном приложении

Создание необходимых ресурсов в Azure

  1. Краткое руководство по . Регистрация приложения с помощью платформы удостоверений Майкрософт.

  2. Создайте регистрацию приложения. Получение AZURE_TENANT_ID, AZURE_CLIENT_IDи AZURE_CLIENT_SECRET.

Добавление необходимых зависимостей

<dependencies>
    <dependency>
        <groupId>com.azure.spring</groupId>
        <artifactId>spring-cloud-azure-starter-active-directory</artifactId>
    </dependency>
    <dependency>
        <groupId>org.springframework.boot</groupId>
        <artifactId>spring-boot-starter-oauth2-resource-server</artifactId>
    </dependency>
    <dependency>
        <groupId>org.springframework.boot</groupId>
        <artifactId>spring-boot-starter-oauth2-client</artifactId>
    </dependency>
</dependencies>

Добавление обязательных свойств

Задайте для свойства spring.cloud.azure.active-directory.application-type значение web_application_and_resource_serverи укажите тип авторизации для каждого клиента авторизации.

spring:
  cloud:
    azure:
      active-directory:
        enabled: true
        profile:
          tenant-id: <tenant>
        credential:
          client-id: ${AZURE_CLIENT_ID}
          client-secret: ${AZURE_CLIENT_SECRET}
        app-id-uri: ${WEB_API_ID_URI}
        application-type: web_application_and_resource_server  # This is required.
        authorization-clients:
          graph:
            authorizationGrantType: authorization_code # This is required.
            scopes:
              - https://graph.microsoft.com/User.Read
              - https://graph.microsoft.com/Directory.Read.All

Заметка

Значения, допустимые для tenant-id: common, organizations, consumersили идентификатор клиента. Дополнительные сведения об этих значениях см. в разделе Используется неправильная конечная точка (личные учетные записи и учетные записи организации) ошибки AADSTS50020. Учетная запись пользователя от поставщика удостоверений не существует вклиента. Сведения о преобразовании приложения с одним клиентом см. в статье Преобразование однотенантного приложения в мультитенантное приложение наидентификатора Microsoft Entra.

Определение securityFilterChain

Настройте несколько экземпляров SecurityFilterChain. AadWebApplicationAndResourceServerConfig содержит две конфигурации цепочки фильтров безопасности для сервера ресурсов и веб-приложения.

@Configuration(proxyBeanMethods = false)
@EnableWebSecurity
@EnableMethodSecurity
public class AadWebApplicationAndResourceServerConfig {

    @Bean
    @Order(1)
    public SecurityFilterChain apiFilterChain(HttpSecurity http) throws Exception {
        http.with(AadResourceServerHttpSecurityConfigurer.aadResourceServer(), Customizer.withDefaults())
            // All the paths that match `/api/**`(configurable) work as the resource server. Other paths work as the web application.
            .securityMatcher("/api/**")
            .authorizeHttpRequests(auth -> auth.anyRequest().authenticated());
        return http.build();
    }

    @Bean
    public SecurityFilterChain htmlFilterChain(HttpSecurity http) throws Exception {
        // @formatter:off
        http.with(AadWebApplicationHttpSecurityConfigurer.aadWebApplication(), Customizer.withDefaults())
            .authorizeHttpRequests(auth -> auth.requestMatchers("/login").permitAll().anyRequest().authenticated());
        // @formatter:on
        return http.build();
    }
}

Конфигурация

Настраиваемые свойства spring-cloud-azure-starter-active-directory:

Имя Описание
spring.cloud.azure.active-directory.app-id-uri URI идентификатора приложения, который может использоваться в утверждении "aud" id_token.
spring.cloud.azure.active-directory.application-type Тип приложения Microsoft Entra.
spring.cloud.azure.active-directory.authenticate-additional-parameters Добавьте дополнительные параметры в URL-адрес авторизации.
spring.cloud.azure.active-directory.authorization-client Клиенты авторизации OAuth2.
spring.cloud.azure.active-directory.credential.client-id Идентификатор клиента, используемый при выполнении проверки подлинности субъекта-службы с помощью Azure.
spring.cloud.azure.active-directory.credential.client-secret Секрет клиента, используемый при выполнении проверки подлинности субъекта-службы с помощью Azure.
spring.cloud.azure.active-directory.jwk-set-cache-жизни Срок действия кэшированного набора JWK до истечения срока действия по умолчанию составляет 5 минут.
spring.cloud.azure.active-directory.jwk-set-cache-refresh-time Время обновления кэшированного набора JWK до истечения срока действия по умолчанию составляет 5 минут.
spring.cloud.azure.active-directory.jwt-connect-timeout Время ожидания подключения для вызова удаленного URL-адреса JWKSet.
spring.cloud.azure.active-directory.jwt-read-timeout Время ожидания чтения для вызова удаленного URL-адреса JWKSet.
spring.cloud.azure.active-directory.jwt-size-limit Ограничение размера в байтах вызова удаленного URL-адреса JWKSet.
spring.cloud.azure.active-directory.post-logout-redirect-uri URI перенаправления после выхода.
spring.cloud.azure.active-directory.profile.cloud-type Имя облака Azure для подключения. Поддерживаемые типы: AZURE, AZURE_CHINA, AZURE_GERMANY, AZURE_US_GOVERNMENT, OTHER.
spring.cloud.azure.active-directory.profile.environment Свойства конечных точек Microsoft Entra.
spring.cloud.azure.active-directory.profile.tenant-id Идентификатор клиента Azure. Значения, допустимые для tenant-id: common, organizations, consumersили идентификатор клиента.
spring.cloud.azure.active-directory.redirect-uri-template Конечная точка перенаправления: используется сервером авторизации для возврата ответов, содержащих учетные данные авторизации клиенту с помощью агента пользователя-владельца ресурса. Значение по умолчанию — {baseUrl}/login/oauth2/code/.
spring.cloud.azure.active-directory.resource-server.claim-to-authority-prefix-map Настройте утверждение, которое будет использоваться для сборки GrantedAuthority и префикса строкового значения GrantedAuthority. Значение по умолчанию: "scp" —> "SCOPE_", "роли" —> "APPROLE_".
spring.cloud.azure.active-directory.resource-server.principal-claim-name Настройте утверждение в маркере доступа, возвращаемое в authenticationdPrincipal#getName. Значение по умолчанию — sub.
spring.cloud.azure.active-directory.session-less Если значение true активирует фильтр проверки подлинности без отслеживания состояния AadAppRoleStatlessAuthenticationFilter. Значение по умолчанию равно false, которое активирует AadAuthenticationFilter.
spring.cloud.azure.active-directory.user-group.allowed-group-ids Идентификаторы группы можно использовать для создания GrantedAuthority.
spring.cloud.azure.active-directory.user-group.allowed-group-name Имена групп можно использовать для создания GrantedAuthority.
spring.cloud.azure.active-directory.user-group.use-transitive-members Если значение true, используйте команду "v1.0/me/transitiveMemberOf", чтобы получить элементы. В противном случае используйте "v1.0/me/memberOf". Значение по умолчанию — false.
spring.cloud.azure.active-directory.user-name-attribute Определите, какое утверждение должно быть именем участника.

Ниже приведены некоторые примеры использования этих свойств:

Тип приложения

Тип приложения можно вывести из зависимостей: spring-security-oauth2-client или spring-security-oauth2-resource-server. Если вычисленное значение не является нужным значением, можно указать тип приложения. Ниже приведена таблица допустимых значений и выводимых значений:

Тип приложения spring-cloud-azure-starter-active-directory:

Имеет зависимость: spring-security-oauth2-client Имеет зависимость: spring-security-oauth2-resource-server Допустимые значения типа приложения Выводимое значение
Да Нет web_application web_application
Нет Да resource_server resource_server
Да Да web_application, , resource_serverresource_server_with_oboweb_application_and_resource_server resource_server_with_obo

Spring Security с azure Active Directory B2C

Azure Active Directory (Azure AD) B2C — это служба управления удостоверениями, которая позволяет настраивать и контролировать регистрацию, вход клиентов и управление их профилями при использовании приложений. Azure AD B2C позволяет выполнять эти действия при защите удостоверений клиентов одновременно.

Настройка зависимостей

<dependencies>
    <dependency>
        <groupId>com.azure.spring</groupId>
        <artifactId>spring-cloud-azure-starter-active-directory-b2c</artifactId>
    </dependency>
</dependencies>

Конфигурация

Настраиваемые свойства spring-cloud-azure-starter-active-directory-b2c:

Имя Описание
spring.cloud.azure.active-directory.b2c.app-id-uri URI идентификатора приложения, который может использоваться в утверждении aud маркера.
spring.cloud.azure.active-directory.b2c.authenticate-additional-parameters Дополнительные параметры проверки подлинности.
spring.cloud.azure.active-directory.b2c.authorization-client Укажите конфигурацию клиента.
spring.cloud.azure.active-directory.b2c.base-uri Базовый uri конечной точки Azure AD B2C.
spring.cloud.azure.active-directory.b2c.credential Сведения о учетных данных Azure AD B2C.
spring.cloud.azure.active-directory.b2c.jwt-connect-timeout Время ожидания подключения для вызова удаленного URL-адреса JWKSet.
spring.cloud.azure.active-directory.b2c.jwt-read-timeout Время ожидания чтения для вызова удаленного URL-адреса JWKSet.
spring.cloud.azure.active-directory.b2c.jwt-size-limit Ограничение размера в байтах вызова удаленного URL-адреса JWKSet.
spring.cloud.azure.active-directory.b2c.login-flow Укажите первичный ключ потока входа. Значение по умолчанию — sign-up-or-sign-in.
spring.cloud.azure.active-directory.b2c.logout-success-url URL-адрес перенаправления после выхода. Значение по умолчанию — http://localhost:8080/login.
spring.cloud.azure.active-directory.b2c.profile Сведения о профиле Azure AD B2C.
spring.cloud.azure.active-directory.b2c.reply-url URL-адрес ответа после получения кода авторизации. Значение по умолчанию — {baseUrl}/login/oauth2/code/.
spring.cloud.azure.active-directory.b2c.user-flows Потоки пользователей.
spring.cloud.azure.active-directory.b2c.user-name-attribute-name-name Имя атрибута имени пользователя.

Полные конфигурации см. в свойства конфигурации Spring Cloud Azure.

Базовое использование

Веб-приложение — это любое веб-приложение, позволяющее пользователю входить с помощью идентификатора Microsoft Entra ID, в то время как сервер ресурсов будет принимать или запрещать доступ после проверки access_token, полученной из идентификатора Microsoft Entra. В этом руководстве мы рассмотрим 4 сценария:

  1. Доступ к веб-приложению.

  2. Веб-приложение, обращающееся к серверам ресурсов.

  3. Доступ к серверу ресурсов.

  4. Сервер ресурсов, обращаюющийся к другим серверам ресурсов.

Использование 1. Доступ к веб-приложению

В этом сценарии используется код авторизации OAuth 2.0 поток для входа пользователя с помощью пользователя Azure AD B2C.

Выберите Azure AD B2C в меню портала, выберите Приложения, а затем выберите Добавить.

Укажите приложения (например, ), добавьте для URL-адреса ответа , запишите идентификатор приложения в качестве , а затем нажмите кнопку сохранить.

Выберите ключи из приложения, выберите Создать ключ, чтобы создать WEB_APP_AZURE_CLIENT_SECRET, а затем нажмите кнопку Сохранить.

Выберите Потоки пользователей слева, а затем выберите Новый поток пользователя.

Выберите зарегистрироваться или в, редактирование профиляи сброс пароля, чтобы создать потоки пользователей соответственно. Укажите имени пользователя и атрибуты пользователя и утверждения, а затем выберите Создать.

Выберите разрешения API>Добавить разрешения>API Microsoft, выберите Microsoft Graph, выберите Делегированные разрешения, выберите offline_access и разрешения openid, а затем выберите добавить разрешения для завершения процесса.

Предоставьте согласие администратора для разрешений Graph.

снимок экрана портала Azure с экраном разрешений API для приложения с выделенными разрешениями графа.

Добавьте следующие зависимости в файл pom.xml.

<dependencies>
   <dependency>
       <groupId>com.azure.spring</groupId>
       <artifactId>azure-spring-boot-starter-active-directory-b2c</artifactId>
   </dependency>
   <dependency>
       <groupId>org.springframework.boot</groupId>
       <artifactId>spring-boot-starter-web</artifactId>
   </dependency>
   <dependency>
       <groupId>org.springframework.boot</groupId>
       <artifactId>spring-boot-starter-thymeleaf</artifactId>
   </dependency>
   <dependency>
       <groupId>org.springframework.boot</groupId>
       <artifactId>spring-boot-starter-security</artifactId>
   </dependency>
   <dependency>
       <groupId>org.thymeleaf.extras</groupId>
       <artifactId>thymeleaf-extras-springsecurity6</artifactId>
   </dependency>
</dependencies>

Добавьте свойства в файл application.yml с помощью значений, созданных ранее, как показано в следующем примере:

spring:
 cloud:
   azure:
     active-directory:
       b2c:
         enabled: true
         authenticate-additional-parameters:
           domain_hint: xxxxxxxxx         # optional
           login_hint: xxxxxxxxx          # optional
           prompt: [login,none,consent]   # optional
         base-uri: ${BASE_URI}
         credential:
           client-id: ${WEBAPP_AZURE_CLIENT_ID}
           client-secret: ${WEBAPP_AZURE_CLIENT_SECRET}
         login-flow: ${LOGIN_USER_FLOW_KEY}               # default to sign-up-or-sign-in, will look up the user-flows map with provided key.
         logout-success-url: ${LOGOUT_SUCCESS_URL}
         user-flows:
           ${YOUR_USER_FLOW_KEY}: ${USER_FLOW_NAME}
         user-name-attribute-name: ${USER_NAME_ATTRIBUTE_NAME}

Напишите код Java.

Для кода контроллера можно ознакомиться со следующим примером:

@Controller
public class WebController {

   private void initializeModel(Model model, OAuth2AuthenticationToken token) {
       if (token != null) {
           final OAuth2User user = token.getPrincipal();
           model.addAllAttributes(user.getAttributes());
           model.addAttribute("grant_type", user.getAuthorities());
           model.addAttribute("name", user.getName());
       }
   }

   @GetMapping(value = { "/", "/home" })
   public String index(Model model, OAuth2AuthenticationToken token) {
       initializeModel(model, token);
       return "home";
   }
}

В коде конфигурации безопасности можно ознакомиться со следующим примером:

@Configuration(proxyBeanMethods = false)
@EnableWebSecurity
public class WebSecurityConfiguration {

    private final AadB2cOidcLoginConfigurer configurer;

    public WebSecurityConfiguration(AadB2cOidcLoginConfigurer configurer) {
        this.configurer = configurer;
    }

    @Bean
    SecurityFilterChain filterChain(HttpSecurity http) throws Exception {
        // @formatter:off
        http.authorizeHttpRequests(auth -> auth.anyRequest().authenticated())
            .with(configurer, Customizer.withDefaults());
        // @formatter:on
        return http.build();
    }
}

Скопируйте home.html из примера aad-b2c-web-applicationи замените PROFILE_EDIT_USER_FLOW и PASSWORD_RESET_USER_FLOW именами потоков пользователя, которые вы использовали ранее.

Создание и тестирование приложения. Позвольте Webapp выполняться через порт 8080.

После создания и запуска приложения Maven откройте http://localhost:8080/ в веб-браузере. Вы должны быть перенаправлены на страницу входа.

Выберите ссылку с потоком пользователя для входа. Чтобы запустить процесс проверки подлинности, необходимо перенаправить Azure AD B2C.

После успешного входа в систему вы увидите пример home page из браузера.

Использование 2. Доступ к серверам ресурсов веб-приложения

Этот сценарий основан на доступе к веб-приложению сценария, чтобы приложение могли получать доступ к другим ресурсам. Этот сценарий поток предоставления учетных данных клиента OAuth 2.0.

Выберите Azure AD B2C в меню портала, выберите Приложения, а затем выберите Добавить.

Укажите приложения (например, ), запишите идентификатор приложения в качестве , а затем выберите Сохранить.

Выберите ключи из приложения, выберите Создать ключ, чтобы создать WEB_API_A_AZURE_CLIENT_SECRET, а затем нажмите кнопку Сохранить.

Выберите Предоставить API в области навигации, а затем выберите Задать. Запишите URI идентификатора приложения в качестве WEB_API_A_APP_ID_URL, а затем выберите Сохранить.

Выберите манифест в области навигации и вставьте следующий сегмент JSON в массив appRoles. Запишите URI идентификатора приложения в качестве WEB_API_A_APP_ID_URL, запишите значение роли приложения в качестве WEB_API_A_ROLE_VALUE, а затем выберите Сохранить.

{
 "allowedMemberTypes": [
   "Application"
 ],
 "description": "WebApiA.SampleScope",
 "displayName": "WebApiA.SampleScope",
 "id": "04989db0-3efe-4db6-b716-ae378517d2b7",
 "isEnabled": true,
 "value": "WebApiA.SampleScope"
}

Выберите разрешения API>Добавить разрешение>мои API, выберите имя приложения WebApiA, выберите разрешения приложений, выберите разрешения WebApiA.SampleScope, а затем выберите Добавить разрешения, чтобы завершить процесс.

Предоставьте согласие администратора для разрешений WebApiA.

снимок экрана портала Azure с экраном разрешений API приложения.

Добавьте следующую зависимость на основе сценария Доступа к веб-приложению.

<dependency>
 <groupId>org.springframework.boot</groupId>
 <artifactId>spring-boot-starter-webflux</artifactId>
</dependency>

Добавьте следующую конфигурацию на основе сценария Доступа к веб-приложению.

spring:
 cloud:
   azure:
     active-directory:
       b2c:
         enabled: true
         base-uri: ${BASE_URI}             # Such as: https://xxxxb2c.b2clogin.com
         profile:
           tenant-id: <tenant>
         authorization-clients:
           ${RESOURCE_SERVER_A_NAME}:
             authorization-grant-type: client_credentials
             scopes: ${WEB_API_A_APP_ID_URL}/.default

Заметка

Значения, допустимые для tenant-id: common, organizations, consumersили идентификатор клиента. Дополнительные сведения об этих значениях см. в разделе Используется неправильная конечная точка (личные учетные записи и учетные записи организации) ошибки AADSTS50020. Учетная запись пользователя от поставщика удостоверений не существует вклиента. Сведения о преобразовании приложения с одним клиентом см. в статье Преобразование однотенантного приложения в мультитенантное приложение наидентификатора Microsoft Entra.

Напишите код Webapp Java.

Для кода контроллера можно ознакомиться со следующим примером:

class Demo {
   /**
    * Access to protected data from Webapp to WebApiA through client credential flow. The access token is obtained by webclient, or
    * <p>@RegisteredOAuth2AuthorizedClient("webApiA")</p>. In the end, these two approaches will be executed to
    * DefaultOAuth2AuthorizedClientManager#authorize method, get the access token.
    *
    * @return Respond to protected data from WebApi A.
    */
   @GetMapping("/webapp/webApiA")
   public String callWebApiA() {
       String body = webClient
           .get()
           .uri(LOCAL_WEB_API_A_SAMPLE_ENDPOINT)
           .attributes(clientRegistrationId("webApiA"))
           .retrieve()
           .bodyToMono(String.class)
           .block();
       LOGGER.info("Call callWebApiA(), request '/webApiA/sample' returned: {}", body);
       return "Request '/webApiA/sample'(WebApi A) returned a " + (body != null ? "success." : "failure.");
   }
}

Код конфигурации безопасности совпадает с доступом к веб-приложению сценария. Добавьте еще одну webClient бобов следующим образом:

public class SampleConfiguration {
   @Bean
   public WebClient webClient(OAuth2AuthorizedClientManager oAuth2AuthorizedClientManager) {
       ServletOAuth2AuthorizedClientExchangeFilterFunction function =
           new ServletOAuth2AuthorizedClientExchangeFilterFunction(oAuth2AuthorizedClientManager);
       return WebClient.builder()
                       .apply(function.oauth2Configuration())
                       .build();
   }
}

Чтобы написать код java WebApiA, см. раздел Доступ к серверу ресурсов.

Создание и тестирование приложения. Позвольте Webapp и WebApiA работать на 8080 портов и 8081 соответственно. Запустите приложения Webapp и WebApiA. Вернитесь на домашнюю страницу после успешного входа. Затем вы можете получить http://localhost:8080/webapp/webApiA, чтобы получить ответ WebApiA ресурса.

Использование 3. Доступ к серверу ресурсов

Этот сценарий не поддерживает вход. Просто защитите сервер, проверяя маркер доступа, и, если он действителен, он обслуживает запрос.

Сведения о создании разрешения WebApiA см. в разделе Использование 2:веб-приложения, обращающиеся к ресурсам.

Добавьте WebApiA разрешение и предоставьте согласие администратора для веб-приложения.

Добавьте следующие зависимости в файл pom.xml.

<dependencies>
   <dependency>
       <groupId>com.azure.spring</groupId>
       <artifactId>azure-spring-boot-starter-active-directory-b2c</artifactId>
   </dependency>
   <dependency>
       <groupId>org.springframework.boot</groupId>
       <artifactId>spring-boot-starter-web</artifactId>
   </dependency>
</dependencies>

Добавьте следующую конфигурацию.

spring:
 cloud:
   azure:
     active-directory:
       b2c:
         enabled: true
         base-uri: ${BASE_URI}             # Such as: https://xxxxb2c.b2clogin.com
         profile:
           tenant-id: <tenant>
         app-id-uri: ${APP_ID_URI}         # If you're using v1.0 token, configure app-id-uri for `aud` verification
         credential:
           client-id: ${AZURE_CLIENT_ID}           # If you're using v2.0 token, configure client-id for `aud` verification
         user-flows:
           sign-up-or-sign-in: ${SIGN_UP_OR_SIGN_IN_USER_FLOW_NAME}

Заметка

Значения, допустимые для tenant-id: common, organizations, consumersили идентификатор клиента. Дополнительные сведения об этих значениях см. в разделе Используется неправильная конечная точка (личные учетные записи и учетные записи организации) ошибки AADSTS50020. Учетная запись пользователя от поставщика удостоверений не существует вклиента. Сведения о преобразовании приложения с одним клиентом см. в статье Преобразование однотенантного приложения в мультитенантное приложение наидентификатора Microsoft Entra.

Напишите код Java.

Для кода контроллера можно ознакомиться со следующим примером:

class Demo {
   /**
    * webApiA resource api for web app
    * @return test content
    */
   @PreAuthorize("hasAuthority('APPROLE_WebApiA.SampleScope')")
   @GetMapping("/webApiA/sample")
   public String webApiASample() {
       LOGGER.info("Call webApiASample()");
       return "Request '/webApiA/sample'(WebApi A) returned successfully.";
   }
}

В коде конфигурации безопасности можно ознакомиться со следующим примером:

@Configuration(proxyBeanMethods = false)
@EnableWebSecurity
@EnableMethodSecurity
public class ResourceServerConfiguration {
    
    @Bean
    public SecurityFilterChain htmlFilterChain(HttpSecurity http) throws Exception {
        JwtAuthenticationConverter authenticationConverter = new JwtAuthenticationConverter();
        JwtGrantedAuthoritiesConverter jwtGrantedAuthoritiesConverter = new JwtGrantedAuthoritiesConverter();
        jwtGrantedAuthoritiesConverter.setAuthorityPrefix("APPROLE_");
        authenticationConverter.setJwtGrantedAuthoritiesConverter(jwtGrantedAuthoritiesConverter);
        // @formatter:off
        http.authorizeHttpRequests(auth -> auth.anyRequest().authenticated())
            .oauth2ResourceServer(o -> o.jwt(j -> j.jwtAuthenticationConverter(authenticationConverter)));
        // @formatter:on
        return http.build();
    }
}

Создание и тестирование приложения. Позвольте WebApiA выполняться через порт 8081. Получите маркер доступа для ресурса webApiA, а затем получите доступ к http://localhost:8081/webApiA/sample в качестве заголовка авторизации носителя.

Использование 4. Доступ к другим серверам ресурсов

Этот сценарий представляет собой обновление доступа к серверу ресурсови поддерживает доступ к другим ресурсам приложения на основе потока учетных данных клиента OAuth2.

Ссылаясь на предыдущие шаги, мы создадим приложение WebApiB и предоставляем разрешение приложения WebApiB.SampleScope.

{
   "allowedMemberTypes": [
       "Application"
   ],
   "description": "WebApiB.SampleScope",
   "displayName": "WebApiB.SampleScope",
   "id": "04989db0-3efe-4db6-b716-ae378517d2b7",
   "isEnabled": true,
   "lang": null,
   "origin": "Application",
   "value": "WebApiB.SampleScope"
}

Предоставьте согласие администратора для WebApiB разрешений.

снимок экрана портала Azure с экраном разрешений API WebApiA приложения.

На основе доступа к серверу ресурсовдобавьте следующую зависимость в файл pom.xml.

<dependency>
<groupId>org.springframework.boot</groupId>
<artifactId>spring-boot-starter-webflux</artifactId>
</dependency>

Добавьте следующую конфигурацию на основе доступа к конфигурации сервера ресурсов сценария.

spring:
 cloud:
   azure:
     active-directory:
       b2c:
         enabled: true
         credential:
           client-secret: ${WEB_API_A_AZURE_CLIENT_SECRET}
         authorization-clients:
           ${RESOURCE_SERVER_B_NAME}:
             authorization-grant-type: client_credentials
             scopes: ${WEB_API_B_APP_ID_URL}/.default

Напишите код Java.

Для кода контроллера WebApiA см. следующий пример:

public class SampleController {
   /**
    * Access to protected data from WebApiA to WebApiB through client credential flow. The access token is obtained by webclient, or
    * <p>@RegisteredOAuth2AuthorizedClient("webApiA")</p>. In the end, these two approaches will be executed to
    * DefaultOAuth2AuthorizedClientManager#authorize method, get the access token.
    *
    * @return Respond to protected data from WebApi B.
    */
   @GetMapping("/webApiA/webApiB/sample")
   @PreAuthorize("hasAuthority('APPROLE_WebApiA.SampleScope')")
   public String callWebApiB() {
       String body = webClient
           .get()
           .uri(LOCAL_WEB_API_B_SAMPLE_ENDPOINT)
           .attributes(clientRegistrationId("webApiB"))
           .retrieve()
           .bodyToMono(String.class)
           .block();
       LOGGER.info("Call callWebApiB(), request '/webApiB/sample' returned: {}", body);
       return "Request 'webApiA/webApiB/sample'(WebApi A) returned a " + (body != null ? "success." : "failure.");
   }
}

Для кода контроллера WebApiB см. следующий пример:

public class SampleController {
   /**
    * webApiB resource api for other web application
    * @return test content
    */
   @PreAuthorize("hasAuthority('APPROLE_WebApiB.SampleScope')")
   @GetMapping("/webApiB/sample")
   public String webApiBSample() {
       LOGGER.info("Call webApiBSample()");
       return "Request '/webApiB/sample'(WebApi B) returned successfully.";
   }
}

Код конфигурации безопасности совпадает с доступом к сценарию сервера ресурсов, добавляется другая webClient, как показано ниже.

public class SampleConfiguration {
   @Bean
   public WebClient webClient(OAuth2AuthorizedClientManager oAuth2AuthorizedClientManager) {
       ServletOAuth2AuthorizedClientExchangeFilterFunction function =
           new ServletOAuth2AuthorizedClientExchangeFilterFunction(oAuth2AuthorizedClientManager);
       return WebClient.builder()
                       .apply(function.oauth2Configuration())
                       .build();
   }
}

Создание и тестирование приложения. Позвольте WebApiA и WebApiB работать на 8081 портов и 8082 соответственно. Запустите приложения WebApiA и WebApiB, получите маркер доступа для ресурса webApiA и доступ http://localhost:8081/webApiA/webApiB/sample в качестве заголовка авторизации носителя.

Образцы

Дополнительные сведения см. в примерах spring-cloud-azure-starter-active-directory-b2c.