Microsoft Threat Modeling Tool 2018은 2018년 9월에 무료 다운로드하여 클릭 형태로 GA 버전으로 릴리스되었습니다. 전달 메커니즘의 변경을 통해 고객이 도구를 열 때마다 고객에게 최신 기능 향상 및 버그 수정을 푸시하여 유지 관리 및 사용이 쉽도록 할 수 있습니다. 이 문서는 Microsoft SDL 위협 모델링 접근 방식을 시작하는 과정을 안내하고 도구를 사용하여 보안 프로세스의 핵심으로 위협 모델을 개발하는 방법을 보여 줍니다.
이 문서는 SDL 위협 모델링 접근 방식의 기존 지식을 기반으로 합니다. 빠른 검토는 위협 모델링 웹 애플리케이션 및 2006년에 게시된 보관된 STRIDE 접근 방식을 사용하여 보안 결함 파악 버전의 MSDN 문서를 참조하세요.
신속하게 요약하기 위해 접근 방식은 다이어그램 만들기, 위협 식별, 완화 및 각 완화의 유효성 검사를 포함합니다. 이 프로세스를 강조 표시하는 다이어그램은 다음과 같습니다.

위협 모델링 프로세스 시작
위협 모델링 도구를 시작할 때 그림에 표시된 대로 몇 가지를 알 수 있습니다.

위협 모델 섹션
| 구성 요소 | 세부 정보 |
|---|---|
| 피드백, 제안 및 문제 단추 | SDL의 모든 것에 대한 MSDN 포럼으로 이동합니다. 해결 방법 및 권장 사항과 함께 다른 사용자가 수행하는 작업을 읽을 기회를 줍니다. 원하는 항목을 여전히 찾을 수 없는 경우 지원 팀이 도울 수 있도록 tmtextsupport@microsoft.com으로 전자 메일을 보내 주세요. |
| 모델 만들기 | 다이어그램을 그리려면 빈 캔버스를 엽니다. 모델에 사용하려는 템플릿을 선택합니다. |
| 새 모델에 대한 템플릿 | 모델을 만들기 전에 사용할 템플릿을 선택해야 합니다. 기본 템플릿은 Azure 위협 모델 템플릿이며 Azure 관련 스텐실, 위협 및 완화를 포함합니다. 일반 모델의 경우 드롭다운 메뉴에서 SDL TM 기술 자료를 선택합니다. 사용자 고유의 템플릿을 만들거나 모든 사용자를 위해 새 템플릿을 제출하시겠습니까? 자세한 내용은 템플릿 리포지토리 GitHub 페이지를 확인하세요. |
| 모델 열기 | 이전에 저장된 위협 모델을 엽니다. 최근에 열린 모델 기능은 가장 최근 파일을 열어야 하는 경우 유용합니다. 선택 영역 위로 마우스를 가져가면 두 가지 방법으로 모델을 열 수 있습니다.
|
| 시작 가이드 | Microsoft 위협 모델링 도구 기본 페이지 열기 |
템플릿 섹션
| 구성 요소 | 세부 정보 |
|---|---|
| 새 템플릿 만들기 | 작성하기 위한 빈 템플릿을 엽니다. 처음부터 템플릿을 작성하는 광범위한 지식이 없는 한 기존 템플릿에서 작성하는 것이 좋습니다. |
| 템플릿 열기 | 변경할 수 있도록 기존 템플릿이 열립니다. |
위협 모델링 도구 팀은 도구 기능 및 환경을 향상시키기 위해 지속적으로 노력합니다. 연간 약간의 변경 사항만 발생할 수도 있지만 모든 주요 변경 사항은 이 가이드에서 재작성되어야 합니다. 이를 자주 참조하여 최신 알림을 확인하세요.
모델 작성
이 섹션에서는 다음을 따릅니다.
- Cristina(개발자)
- Ricardo(프로그램 관리자) 및
- Ashish(테스터)
첫 번째 위협 모델 개발 과정을 살펴볼 예정입니다.
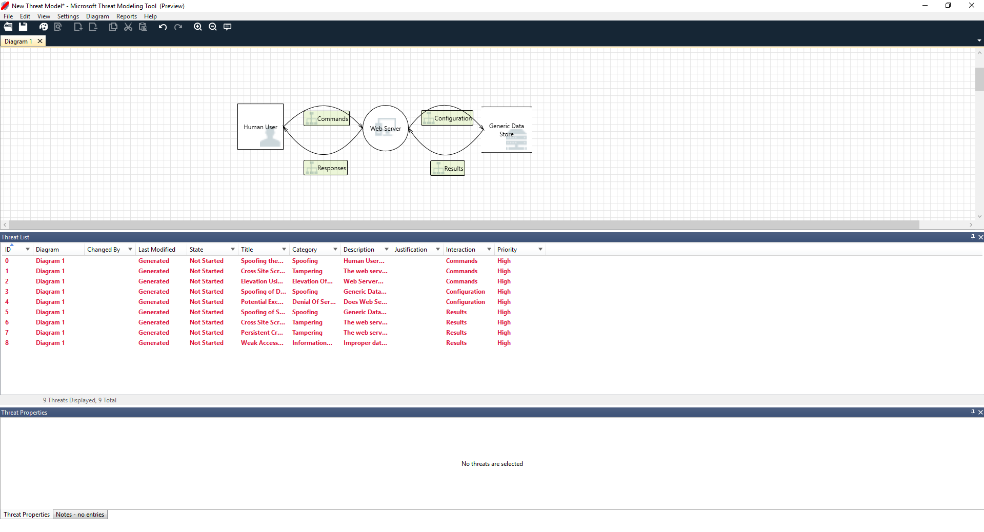
Ricardo: 안녕하세요, Cristina, 저는 위협 모델 다이어그램을 작업했고 세부 정보가 올바른지 확인하고 싶습니다. 살펴보는 데 도움을 주실 수 있으세요? Cristina: 물론입니다. 살펴보겠습니다. Ricardo는 도구를 열고 Cristina와 화면을 공유합니다.

Cristina: 네, 간단해 보이지만 단계별로 확인해 볼 수 있을까요? Ricardo: 물론입니다! 분석은 다음과 같습니다.
- 이 사용자는 엔터티 외부로 그려집니다. - 사각형
- 웹 서버에 명령을 전송합니다. - 원
- 웹 서버는 데이터베이스를 컨설팅합니다(두 개의 병렬 선).
Ricardo가 Cristina에게 보여준 것은 DFD, 데이터 흐름 다이어그램의 짧은 버전입니다. 위협 모델링 도구를 통해 사용자는 빨간색 점선으로 표시되는 트러스트 경계를 지정하여 제어에 있는 다양한 엔터티를 보여 줄 수 있습니다. 예를 들어 IT 관리자는 인증 목적으로 Active Directory 시스템이 필요하므로 Active Directory는 제어 밖에 있습니다.
Cristina: 올바르게 보입니다. 위협은 어떻나요? Ricardo: 보여 드리겠습니다.
위협 분석
아이콘 메뉴 선택 영역에서 분석 보기를 클릭하면(돋보기가 있는 파일) STRIDE(스푸핑, 변조, 부인, 정보 공개, 서비스 거부 및 권한 상승)라는 SDL 접근 방식을 사용하는 기본 템플릿을 기반으로 위협 모델링 도구에서 발견한 생성된 위협 목록으로 이동합니다. 개념은 소프트웨어는 예측 가능한 위협 집합에서 나온다는 것이며 6가지 범주를 사용하여 찾을 수 있습니다.
이 접근 방식은 경고 시스템을 추가하거나 도둑이 든 후 추적하기 전에 준비된 잠금 메커니즘이 있는 각 문과 창문을 확인하여 집을 보안하는 것과 같습니다.

Ricardo는 목록에서 첫 번째 항목을 선택하여 시작합니다. 다음과 같은 상황이 발생합니다.
첫째, 두 개의 스텐실 간의 상호 작용이 향상되었습니다.

둘째, 위협에 대한 추가 정보가 위협 속성 창에 나타납니다.

생성된 위협을 통해 잠재적 디자인 결함을 이해할 수 있습니다. STRIDE 분류를 통해 잠재적인 공격 벡터에 대한 개념을 제공하는 반면 추가 설명은 문제를 완화하는 잠재적인 방법과 함께 문제를 정확하게 알립니다. 편집 가능한 필드를 사용하여 이유에 메모를 자세히 쓰거나 조직의 버그 바에 따라 우선 순위 등급을 변경할 수 있습니다.
Azure 템플릿에는 사용자가 문제 뿐만 아니라 Azure 관련 설명서에 설명, 예제 및 하이퍼링크를 추가하여 수정하는 방법을 이해할 수 있도록 하는 추가 정보가 포함되어 있습니다.
설명을 통해 작업할 첫 번째 위협을 공개하여 사용자의 스푸핑을 예방하는 인증 메커니즘 추가의 중요성을 깨달았습니다. Cristina와의 몇 분 정도의 논의로 그들은 액세스 제어 및 작업 구현의 중요성을 이해했습니다. Ricardo는 이러한 것들이 구현되도록 몇 가지 빠른 참고 사항을 채웠습니다.
Ricardo는 정보 공개에 따른 위협을 살펴봤으므로 액세스 제어 계획에 감사 및 보고서 생성을 위한 일부 읽기 전용 계정이 필요한 것을 깨달았습니다. 그는 이것이 새 위협이 되어야 할지 의문스러웠지만 해결 방법은 동일했으므로 그에 따라 위협을 표시했습니다. 또한 그는 정보 공개에 대해 조금 더 생각했고 백업 테이프에 암호화, 운영 팀에 대한 작업이 필요할 것이라는 것을 깨달았습니다.
기존 해결 방법 또는 보안 보장은 상태 드롭다운에서 “적용되지 않음”으로 변경될 수 있으므로 위협은 디자인에 적용할 수 없습니다. 세 가지 다른 선택 사항이 있습니다. 시작되지 않음 - 기본 선택 사항, 조사 필요 - 항목을 추적하는 데 사용됨, 완화됨 - 완전히 작업된 후
보고서 및 공유
Ricardo가 Cristina와 목록을 살펴보고 중요한 참고 사항, 해결 방법/이유, 우선 순위 및 상태 변경 사항을 추가하면 보고서 -> 전체 보고서 만들기 -> 보고서 저장을 선택합니다. 적절한 보안 작업이 구현되었는지 확인하도록 동료와 살펴볼 수 있는 보고서를 출력합니다.

Ricardo가 파일을 공유하려는 경우 조직의 OneDrive 계정에 저장하여 쉽게 공유할 수 있습니다. OneDrive 계정에 저장하면 문서 링크를 복사하고 그의 동료와 공유할 수 있습니다.
위협 모델링 회의
Ricardo가 OneDrive를 사용하여 그의 동료에게 그의 위협 모델을 보냈을 때 Ashish, 테스터가 만족하지 못했습니다. Ricardo와 Cristina가 쉽게 손상될 수 있는 몇 가지 중요한 특수한 사례를 놓친 것처럼 보였습니다. 그의 의심은 위협 모델에 대한 보완입니다.
이 시나리오에서 Ashish가 위협 모델을 살펴본 후 두 가지 위협 모델링 회의를 요청했습니다. 첫 번째 회의는 프로세스에 대한 동기화와 다이어그램 검토를 위한 것이며 두 번째 회의는 위협 검토 및 승인을 위한 것입니다.
첫 번째 회의에서 Ashish는 모두가 SDL 위협 모델링 프로세스를 살펴보도록 10분을 소요했습니다. 그런 다음 위협 모델 다이어그램을 끌어오고 자세히 설명하기 시작했습니다. 5분 이내에 누락된 중요한 구성 요소가 확인되었습니다.
몇 분 후 Ashish와 Ricardo는 웹 서버가 작성된 방식에 대한 확장된 논의를 가졌습니다. 이는 회의를 계속 진행하기 위한 이상적인 방법이 아니었지만 마침내 모두가 초기의 불일치 발견이 나중에 시간을 절약한다는 것에 동의했습니다.
두 번째 회의에서 팀은 위협을 살펴보고, 위협을 해결하는 몇 가지 방법을 논의하고 위협 모델을 승인했습니다. 원본 제어에 대한 문서를 확인하고 개발을 계속했습니다.
자산에 대한 고려
위협을 모델링한 일부 독자는 자산에 대해 전혀 다루지 않은 것을 인지했을 것입니다. 우리는 많은 소프트웨어 엔지니어가 자산의 개념 및 공격자가 관심이 있을 수 있는 자산에 대해 이해하는 것보다 그들의 소프트웨어를 더 잘 이해한다는 것을 발견했습니다.
집에 대한 위협 모델을 작성하는 경우 가족, 대체할 수 없는 사진 또는 중요한 아트 워크에 대해 생각하여 시작할 수 있습니다. 아마도 침입할 수 있는 사람과 현재 보안 시스템에 대해 생각하여 시작할 수 있습니다. 또는 수영장 또는 앞 현관과 같은 물리적 기능을 고려하여 시작할 수 있습니다. 이들은 자산, 공격자 또는 소프트웨어 디자인에 대해 생각하는 것과 비슷합니다. 이러한 세 가지 방법 중 하나라도 작동합니다.
여기에 설명된 위협 모델링에 대한 접근 방식은 이전에 Microsoft가 수행한 것보다 훨씬 간단합니다. 소프트웨어 디자인 방법이 대부분의 팀에 제대로 작동하는 것을 확인했습니다. 사용자를 포함하길 바랍니다.
다음 단계
질문, 의견 및 문제를 tmtextsupport@microsoft.com에 보냅니다. 시작하려면 위협 모델링 도구를 다운로드 하세요.