다음을 통해 공유


Power BI 세맨틱 모델의 테이블 스토리지 모드

Power BI 의미 체계 모델에서 테이블의 스토리지 모드는 데이터 원본에 따라 달라집니다. 스토리지 모드를 사용하여 Power BI가 보고서의 메모리에 테이블 데이터를 저장할지 또는 시각적 개체가 로드되면 데이터 원본에서 데이터를 검색할지 여부를 제어할 수 있습니다.

이 문서에서는 다양한 테이블 스토리지 모드를 소개하고 보고서 동작에 미치는 영향을 설명합니다.

테이블 저장 모드

테이블 스토리지 모드 사용 가능한 경우 혜택 메모
수입 Power BI Desktop 및 Power BI 웹 모델링에서 거의 모든 데이터 원본에 대해 데이터 가져오기 를 선택하고 파워 쿼리를 사용합니다. 데이터의 스냅샷은 보고서에서 시각화를 신속하게 로드하기 위해 네이티브 스토리지에 저장됩니다. 데이터 원본에서 최신 데이터를 얻으려면 의미 체계 모델 또는 테이블을 새로 고칩니다.
OneLake의 Direct Lake Power BI Desktop 및 Power BI 웹 모델링에서 Microsoft Fabric 데이터 원본의 경우 OneLake 카탈로그를 선택합니다. 보고서에서 비주얼을 빠르게 로드하기 위해 Microsoft OneLake 델타 테이블에서 데이터를 스캔합니다. 기본적으로 최신 데이터가 로드됩니다. 수동으로 새로 고쳐 최신 데이터에 액세스하려면 예약된 새로 고침 설정 페이지에서 자동 동기화를 해제합니다. 새로 고침을 Direct Lake의 재구성 이라고도 합니다. Direct Lake에 대한 자세한 내용은 Direct Lake 개요를 참조하세요.
SQL의 Direct Lake 패브릭 항목의 SQL 분석 엔드포인트에서 새 의미 체계 모델을 선택할 때 보고서에서 빠른 로드를 위해 OneLake 델타 테이블에서 데이터를 검색합니다. 이 모드에서 Power BI는 DirectQuery 스토리지 모드를 사용하여 다음과 같은 경우에 데이터에 액세스합니다.
- 뷰가 사용됩니다.
- SQL 세분화된 액세스가 사용됩니다.
- Direct Lake 가드레일에 도달합니다.
DirectQuery Power BI Desktop에서 SQL 데이터베이스와 같은 일부 데이터 원본의 경우 데이터 가져오기 를 선택하고 파워 쿼리를 사용합니다. 시각화를 로드할 때 데이터 원본에서 데이터를 쿼리하며, 이 데이터는 의미 모델에 저장되지 않습니다. 이 쿼리는 시각적 개체가 사용하는 POWER BI DAX(Data Analysis Expressions) 쿼리에서 SQL 쿼리와 같은 데이터 원본의 네이티브 쿼리 언어로 변환된 것입니다.
Power BI 의미 체계 모델의 DirectQuery Power BI Desktop에서 Power BI 의미 체계 모델에 연결한 다음 이 모델을 변경하거나 가져오기 또는 DirectQuery 테이블이 이미 추가된 경우를 선택합니다. 새 모델의 DAX 쿼리는 원본 모델에서 실행되며 둘 다의 측정값을 사용할 수 있습니다. 원격 모델의 일부 열 속성은 새 모델에서 덮어쓸 수 있습니다. 이 사용자 지정에는 서식 문자열 및 표시 이름이 포함됩니다. 특정 보고서에 대한 기존 의미 체계 모델을 약간 변경해야 하는 경우 이 스토리지 모드를 사용합니다.
이중의 Power BI Desktop에서 DirectQuery 테이블을 가져오기 모드로 변환하는 경우 나머지 DirectQuery 테이블을 이중 모드로 변환하는 옵션이 포함된 대화 상자가 나타납니다. DirectQuery와 가져오기 테이블 간의 관계는 제한됩니다. DirectQuery에서 이중 모드로 전환하면 이러한 관계를 정기적으로 유지하는 데 도움이 될 수 있습니다.
하이브리드 가져오기 테이블의 점진적 새로 고침 시나리오에서 테이블의 최신 파티션은 가져오기 새로 고침 간에 최신 데이터를 사용할 수 있도록 DirectQuery 모드일 수 있습니다. 파티션 만들기 및 관리는 새로 고쳐야 하는 데이터의 양을 줄이기 위해 자동화됩니다. 자세한 내용은 Power BI 의미 체계 모델에 대한 증분 새로 고침 및 실시간 데이터 구성을 참조하세요.

메모

라이브 연결 모드는 다음과 같은 경우에 사용됩니다.

  • Power BI Desktop에서 Power BI 의미 체계 모델에 연결하여 보고서를 만들려면
  • 웹의 Power BI 의미 체계 모델에서 보고서를 만들려면

라이브 연결 보고서에는 로컬 의미 체계 모델이 없으며 씬 보고서라고도 합니다. 원격 Power BI 의미 체계 모델은 모든 테이블 스토리지 모드를 사용할 수 있습니다. 보고서 작성자로서 모델 보기에서 모델을 볼 수 있지만 제한된 정보만 사용할 수 있습니다. 만든 측정값은 보고서에 저장됩니다.

복합 의미 체계 모델은 둘 이상의 스토리지 모드에서 테이블이 있는 의미 체계 모델입니다. 자세한 내용은 Power BI에서 복합 모델 사용을 참조하세요.

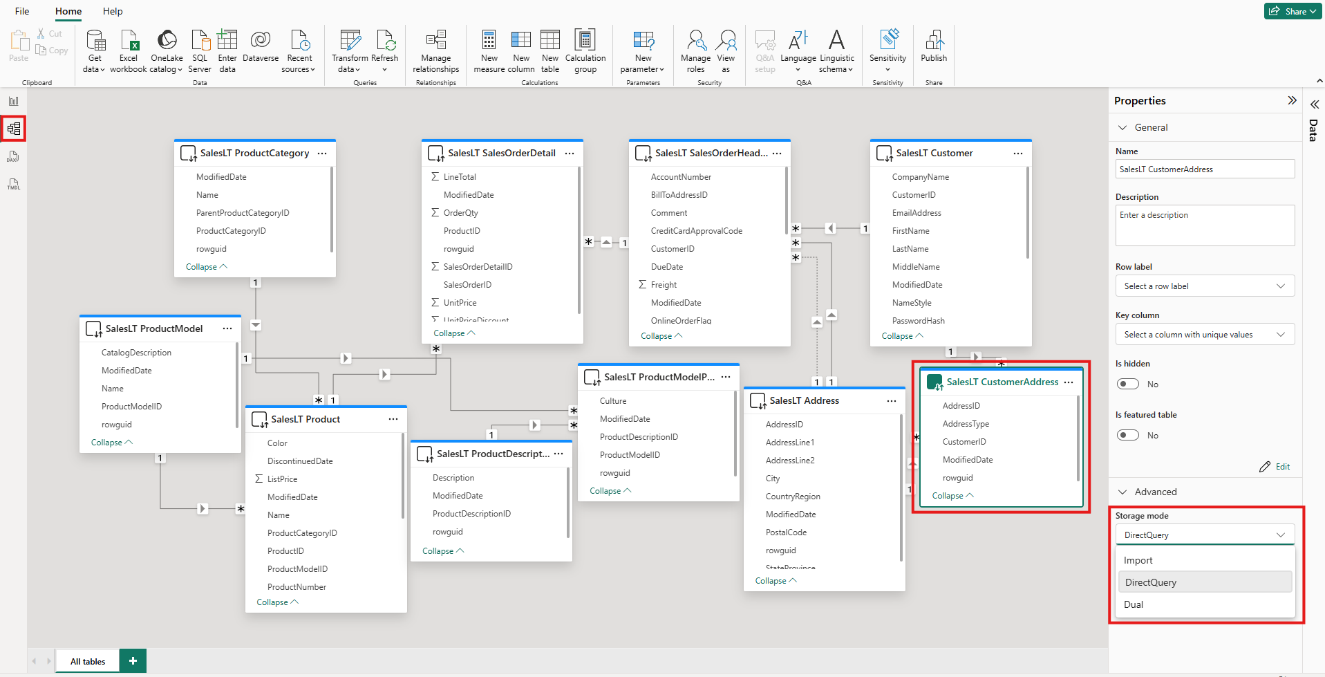
테이블의 스토리지 모드 보기

각 테이블에는 속성이 있습니다 Storage mode . 테이블의 스토리지 모드를 보려면 다음 단계를 수행합니다.

  1. 모델 보기에서 테이블을 선택합니다.

  2. 속성 창에서 고급 섹션을 확장한 다음 스토리지 모드 목록을 확장합니다.

    Power BI Desktop의 모델 보기 스크린샷. 하나의 테이블이 강조 표시됩니다. 속성 아래에서 스토리지 모드 목록이 확장되고 강조 표시됩니다.

대부분의 테이블에서는 테이블을 추가할 때만 스토리지 모드를 설정할 수 있습니다. 테이블을 만들 때 DirectQuery 모드 또는 OneLake 모드의 Direct Lake에 있는 경우에만 스토리지 모드를 변경할 수 있습니다.

  • DirectQuery 테이블을 Import 또는 Dual 테이블로 변경할 수 있습니다. 이 속성을 설정한 후에는 모드를 DirectQuery로 다시 설정할 수 없습니다. 예외는 Power BI Desktop에서 Power BI 웹 모델링 및 라이브 편집입니다. 이러한 환경에는 모두 변경된 스토리지 모드를 되돌리는 데 사용할 수 있는 버전 제어가 있습니다.
  • Fabric Notebook의 Semantic Link Labs를 사용하여 OneLake 테이블을 Direct Lake에서 Import 테이블로 변환할 수 있습니다.

DirectQuery 및 이중 테이블에 대한 제약 조건

이중 테이블은 DirectQuery 테이블과 동일한 기능 제약 조건을 갖습니다. 이러한 제약 조건에는 계산 열의 제한된 M 변환 및 제한된 DAX 함수가 포함됩니다. 자세한 내용은 DirectQuery 제한 사항참조하세요.

이중 설정 전파

다음 모델을 고려합니다. 모든 테이블은 가져오기 및 DirectQuery 모드를 지원하는 단일 원본에서 가져온 것입니다.

날짜, 판매, SurveyResponse, Customer 및 Geography의 5개 테이블 간의 관계를 보여 주는 Power BI Desktop 모델 보기의 스크린샷

이 모델의 모든 테이블이 처음에 DirectQuery로 설정되는 경우를 가정해 보겠습니다. SurveyResponse 테이블의 스토리지 모드를 가져오기로 변경하면 다음 경고 창이 표시됩니다.

차원 테이블을 이중 모드로 설정하는 옵션을 사용하여 스토리지 모드를 가져오기로 변경하는 효과를 설명하는 창의 스크린샷.

차원 테이블인 Customer, GeographyDate를 이중 모드로 설정하여 의미 체계 모델의 제한된 관계 수를 줄이고 성능을 향상시킬 수 있습니다. 제한된 관계에는 일반적으로 논리를 원본 시스템에 푸시할 수 없는 DirectQuery 테이블 JOIN 이 하나 이상 포함됩니다. 이중 테이블은 DirectQuery 또는 가져오기 테이블로 작동할 수 있으므로 이 상황은 방지됩니다.

전파 논리는 많은 테이블을 포함하는 모델에 도움이 되도록 설계되었습니다. 테이블이 50개이고 특정 팩트(트랜잭션) 테이블만 캐시해야 하는 모델이 있다고 가정해 보겠습니다. Power BI Desktop의 논리는 이중 모드로 설정해야 하는 최소 차원 테이블 집합을 계산하므로 필요하지 않습니다.

전파 논리는 일대다 관계의 쪽으로만 트래버스됩니다.

스토리지 모드 사용 예제

다음 테이블 및 스토리지 모드를 포함하는 예제를 생각해 보세요.

테이블 스토리지 모드
영업 DirectQuery
설문 응답 수입
날짜 이중의
고객 이중의
지리학 이중의

이러한 스토리지 모드를 사용하면 Sales 테이블에 상당한 데이터 볼륨이 있다고 가정하면 다음과 같은 동작이 발생합니다.

  • Power BI Desktop은 표시할 슬라이서 값을 검색할 때 초기 보고서의 로드 시간을 줄이기 위해 차원 테이블인 Date, CustomerGeography를 캐시합니다.

  • Power BI Desktop은 Sales 테이블을 캐시하지 않습니다.

    • 이 테이블을 캐싱하지 않으면 데이터 새로 고침 시간을 개선하고 메모리 사용량을 줄이는 데 도움이 됩니다.
    • Sales 테이블을 기반으로 하는 보고서 쿼리는 DirectQuery 모드에서 실행됩니다. 이러한 쿼리는 가져오기 쿼리보다 오래 걸릴 수 있습니다. 그러나 캐싱 대기 시간이 도입되지 않으므로 DirectQuery 쿼리의 결과는 실시간 결과에 더 가깝습니다.
  • SurveyResponse 테이블을 기반으로 하는 보고서 쿼리는 메모리 내 캐시에서 반환되므로 비교적 빠릅니다.

캐시를 적중하거나 누락한 쿼리

SQL Server Profiler를 사용하여 메모리 내 캐시에 적중하거나 누락된 쿼리를 확인할 수 있습니다. 이 도구를 Power BI Desktop의 진단 포트에 연결하는 경우 다음 이벤트를 기반으로 추적을 수행할 수 있습니다.

  • 쿼리 이벤트\쿼리 시작
  • 쿼리 처리\Vertipaq SE 쿼리 시작
  • 쿼리 처리\DirectQuery Begin

Query Begin 이벤트에 대해 동일한 ActivityID 값을 가진 다른 이벤트를 확인합니다. 예를 들어 DirectQuery Begin 이벤트가 없지만 Vertipaq SE Query Begin 이벤트가 있는 경우 캐시에서 쿼리가 응답됩니다.

이중 테이블을 참조하는 쿼리는 가능한 경우 캐시에서 데이터를 반환합니다. 그렇지 않으면 DirectQuery 모드로 돌아갑니다.

이전 섹션의 테이블을 참조하는 몇 가지 DAX 쿼리를 고려합니다. 예를 들어 다음 쿼리는 이중 모드인 Date 테이블의 열만을 참조합니다. 따라서 쿼리가 캐시에 도달해야 합니다.

Date 테이블을 참조하는 쿼리의 텍스트를 보여 주는 스크린샷

다음 쿼리는 DirectQuery 모드에 있는 Sales 테이블의 열만 참조합니다. 따라서 캐시에 적중해서는 안 .

Sales 테이블을 참조하는 쿼리의 텍스트를 보여 주는 스크린샷

다음 쿼리는 두 열을 모두 결합하기 때문에 흥미롭습니다. 이 쿼리는 캐시에 적중되지 않습니다. 처음에는 CalendarYear 값을 캐시에서 검색하고 SalesAmount 값을 원본에서 검색한 다음 결과를 결합할 것으로 예상할 수 있습니다. 그러나 이 방법은 원본 시스템에 작업을 제출하는 SUMGROUP BY 것보다 효율성이 떨어집니다. 원본이 작업을 수행하는 경우 각 연도의 판매 합계만 반환됩니다. 이 결과에는 모든 SalesAmount 값이 반환되는 경우보다 훨씬 적은 수의 행이 포함될 수 있습니다.

Date 테이블과 Sales 테이블을 모두 참조하는 쿼리의 텍스트를 보여 주는 스크린샷

메모

이 동작은 캐시된 테이블이 캐시되지 않은 테이블과 결합될 때 Power BI Desktop의 다대다 관계 와 다릅니다.

캐시를 동기화 상태로 유지

이전 섹션의 쿼리는 이중 테이블이 때때로 캐시에 도달하고 때로는 그렇지 않음을 보여 줍니다. 따라서 오래된 캐시에서 반환되는 값은 원본에서 반환된 값과 다를 수 있습니다. 예를 들어 쿼리 실행은 캐시된 값과 일치하도록 DirectQuery 결과를 필터링하여 데이터 문제를 마스킹하지 않습니다. 데이터 흐름을 아는 것은 사용자의 책임이며 그에 따라 디자인해야 합니다. 필요한 경우 원본에서 이러한 사례를 처리하는 확립된 기술이 있습니다.

이중 스토리지 모드는 성능 최적화입니다. 비즈니스 요구 사항을 충족하는 기능을 손상시키지 않는 방식으로만 사용해야 합니다. 대체 동작의 경우 Power BI Desktop의 다대다 관계 이해에 설명된 기술을 사용하는 것이 좋습니다.

표 보기

의미 체계 모델에서 하나 이상의 테이블에 가져오기 또는 이중 스토리지 모드가 있는 경우 Power BI 테이블 보기 탭을 사용할 수 있습니다.

Power BI Desktop의 테이블 보기 스크린샷 테이블 보기 아이콘이 강조 표시되고 테이블에 여러 행의 데이터가 표시됩니다.

테이블 보기에서 이중 또는 가져오기 테이블을 선택하면 캐시된 데이터가 표시됩니다. DirectQuery 테이블에 대한 데이터가 표시되지 않습니다. 대신 DirectQuery 테이블을 표시할 수 없다는 메시지가 나타납니다.

고려 사항 및 제한 사항

현재 테이블 스토리지 모드 및 복합 모델에서 특정 모드를 사용하는 경우 몇 가지 제한 사항이 있습니다.

다음 라이브 연결(다차원) 원본은 복합 모델에서 사용할 수 없습니다.

  • SAP HANA
  • SAP Business Warehouse

DirectQuery 모드를 사용하여 해당 다차원 원본에 연결하는 경우 다른 DirectQuery 원본에 연결하거나 가져온 데이터와 결합할 수 없습니다.

복합 모델을 사용하는 경우에도 DirectQuery 모드 사용의 제한 사항이 적용됩니다. 이러한 제한 사항의 대부분은 테이블 수준에서 적용되며 테이블의 스토리지 모드에 따라 달라집니다. 예를 들어 가져온 테이블의 계산 열은 다른 테이블을 참조할 수 있지만 DirectQuery 테이블의 계산 열은 동일한 테이블의 열만 참조할 수 있습니다. 모델 내의 테이블이 DirectQuery 모드에 있는 경우 모델 전체에 다른 제한 사항이 적용됩니다.

복합 모델 및 DirectQuery 모드에 대한 자세한 내용은 다음 문서를 참조하세요.