다음을 통해 공유


스키마 디자이너

Visual Studio Code용 MSSQL 확장의 스키마 디자이너는 복잡한 스키마 디자인을 간소화하여 데이터베이스 구조를 보다 직관적으로 이해할 수 있습니다. 데이터베이스 다이어그램 기능을 통합하여 기존 스키마를 시각화합니다. T-SQL(Transact-SQL) 문을 작성할 필요 없이 그래픽 환경에서 직접 데이터베이스를 디자인하고 관리할 수 있습니다.

데이터베이스 스키마 다이어그램을 보여 주는 스키마 디자이너 개요의 스크린샷.

기능

스키마 디자이너는 다음과 같은 기능을 제공합니다.

  • 대화형 다이어그램을 사용하여 데이터베이스 구조를 시각화합니다.
  • 테이블, 외세 키, 기본 키 및 제약 조건을 만들거나 편집합니다.
  • 효율적인 탐색 및 사용자 지정을 위해 검색, 끌어서 놓기, 필터링, 확대/축소, 미니 맵 및 자동 정렬 다이어그램을 사용합니다.
  • 스키마 다이어그램을 내보내 팀과 공유하거나 설명서에 포함합니다.
  • 스키마 변경 내용을 나타내는 읽기 전용 T-SQL 스크립트를 자동으로 생성하고 봅니다.
  • 변경 내용 게시 기능을 사용하여 변경 내용을 검토하고 데이터베이스에 적용합니다.

스키마 디자이너 열기

개체 탐색기에서 데이터베이스를 마우스 오른쪽 단추로 클릭하고 메뉴에서 디자인 스키마 를 선택합니다. 이 작업을 수행하면 스키마 디자이너 뷰가 열리고 시각적 데이터베이스 다이어그램을 볼 수 있습니다.

Visual Studio Code MSSQL 확장에서 스키마 디자이너를 여는 진입점 스크린샷

스키마 디자이너 내에서 다양한 탐색 기능이 있는 캔버스를 찾습니다. 둘러보는 방법은 다음과 같습니다.

  • 이동 및 확대/축소: 캔버스의 아무 곳이나 선택하고 끌어 다이어그램을 가로질러 이동합니다. 마우스 스크롤 휠 또는 트랙패드 제스처를 사용하여 더 가깝거나 더 넓은 보기를 위해 확대 및 축소합니다.

  • 미니 맵: 디자이너의 오른쪽 아래 모서리에 있는 기본 제공 미니 맵을 사용하여 크거나 복잡한 스키마를 빠르게 탐색할 수 있습니다.

    빠른 탐색을 위한 스키마 디자이너의 미니 맵 기능 스크린샷.

  • 끌어서 놓기: 캔버스에서 요소를 끌어 테이블 및 관계를 다시 정렬합니다. 이 옵션을 사용하면 사용자 또는 팀에 적합한 레이아웃을 만들 수 있습니다.

  • 검색 및 필터: 검색 상자(Ctrl+F 또는 Cmd+F)를 사용하여 특정 테이블 또는 열을 찾습니다. 필터를 적용하여 스키마의 특정 부분에 초점을 맞추거나 관련이 없는 요소를 숨깁니다.

  • 자동 정렬: 다이어그램은 기본적으로 명확하고 읽기 쉬운 레이아웃으로 자동으로 정렬됩니다. 테이블 위치를 수동으로 변경하고 보기를 다시 설정하려면 자동 정렬 단추를 선택하여 테이블을 기본 최적화된 레이아웃으로 다시 구성합니다.

테이블 구조 및 관계 이해

스키마 디자이너 뷰를 입력하면 데이터베이스 테이블의 시각화가 표시됩니다. 각 테이블에는 해당 스키마 및 테이블 이름, 열, 데이터 형식 및 키 아이콘으로 표시되는 기본 키가 표시됩니다.

스키마 디자이너의 열, 데이터 형식 및 기본 키를 보여 주는 테이블 구조의 스크린샷

외래 키 관계는 열 간에 연결 화살표로 표시됩니다. 예를 들어 이전 다이어그램에서 테이블의 AddressIDCustomerAddress 열은 테이블의 AddressID 열을 Address 참조하여 테이블 간의 관계를 시각적으로 나타냅니다.

테이블 추가 또는 편집

위쪽 도구 모음에서 테이블 추가 를 선택하여 새 테이블을 추가합니다. 다이어그램의 표에서 연필 아이콘을 선택하여 해당 테이블을 편집합니다.

스키마 디자이너에서 테이블 세부 정보를 추가하거나 수정하기 위한 테이블 편집기 패널의 스크린샷

이 작업을 수행하면 측면 패널의 표 편집기에서 표 탭이 열립니다. 당신은 할 수 있어요:

  • 스키마 선택 또는 변경
  • 테이블 이름 정의
  • 이름, 데이터 형식, 기본값 및 제약 조건을 사용하여 새 열 추가
  • 하나 이상의 열을 기본 키로 표시
  • 필요에 따라 기존 열 삭제 또는 업데이트

저장을 선택하여 변경 내용을 적용합니다. 다이어그램이 변경 내용을 반영하도록 업데이트됩니다. 인덱스 만들기 또는 제약 조건 규칙 설정과 같은 고급 테이블 편집 기능을 사용하려면 Visual Studio Code용 MSSQL 확장에서 테이블 디자이너를 사용합니다.

외래 키 관계 추가 또는 편집

외래 키 관계를 관리하려면 다이어그램의 테이블에서 줄임표(...)를 선택하고 관계 관리를 선택합니다.

스키마 디자이너의 관계 관리 진입점 스크린샷

이 옵션은 테이블 편집기 쪽 패널에서 외장 키 탭을 엽니다. 여기서 다음을 수행할 수 있습니다.

  • 다른 테이블의 기본 키를 참조하여 새 외래 키 관계 추가
  • 외래 키 이름 정의
  • 기존 외래 키를 편집하여 관계를 업데이트하거나 수정합니다.

스키마 디자이너의 외래 키 관계 관리 패널 스크린샷

변경 내용은 시각적 다이어그램에 자동으로 표시되며 화살표는 각 관계의 방향을 표시합니다.

스키마 디자이너의 테이블 간 외래 키 관계를 나타내는 화살표의 스크린샷

또는 다이어그램에서 화살표를 한 열에서 다른 열로 직접 끌어 관계를 만들 수 있습니다. 이 메서드는 선택한 열 간의 일대일 관계를 정의합니다.

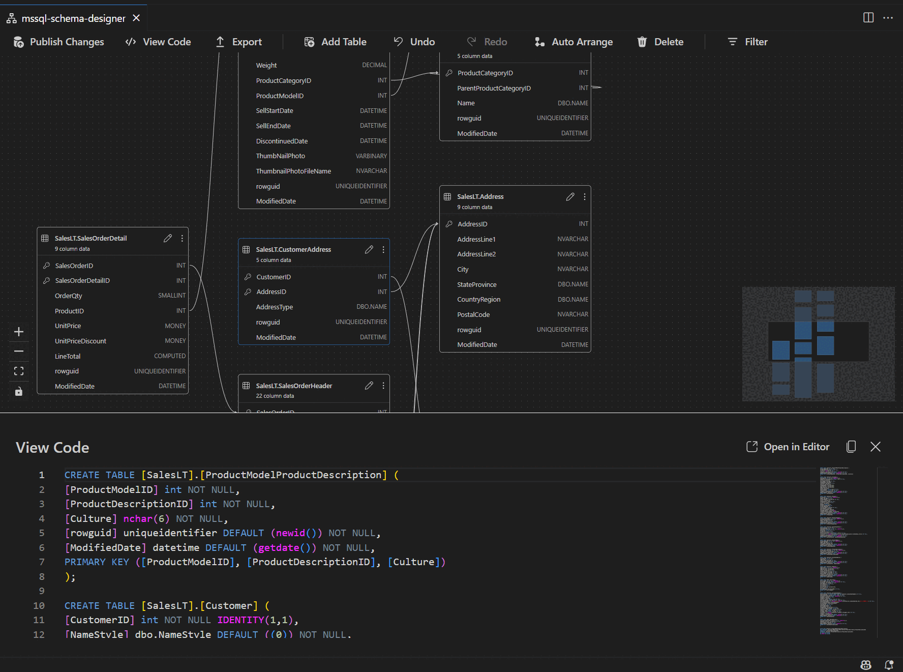
스크립트 창에서 스키마 정의 보기

리본 도구 모음에서 코드 보기 단추를 선택하여 아래쪽 창을 엽니다. 이 창에는 스키마 디자이너에서 수행된 작업을 실시간으로 표시하는 읽기 전용 T-SQL 스크립트가 표시됩니다.

스키마 디자이너에서 생성한 T-SQL 스크립트를 보여 주는 코드 보기 창의 스크린샷

변경 내용 검토 및 게시

테이블 또는 관계 편집을 마치면 위쪽 도구 모음에서 변경 내용 게시 를 선택합니다. 이 작업은 스키마에 대해 보류 중인 모든 수정 내용을 나열하는 변경 요약 보고서를 생성합니다.

스키마 수정 내용을 요약한 스키마 디자이너의 변경 내용 게시 기능 스크린샷

보고서를 주의 깊게 검토합니다. 확인란을 선택하여 변경 내용 적용과 관련된 잠재적인 위험을 승인하고 수락합니다. 이 프로세스는 DacFX(데이터 계층 Application Framework)에서 관리되므로 데이터베이스 중단을 최소화하면서 스키마 업데이트가 원활하고 안정적으로 배포됩니다.