다음을 통해 공유


MB 인터페이스 개요

이 설명서에서는 MB(모바일 광대역) 드라이버 모델에 대해 설명합니다. MB 드라이버 모델은 Windows 7 이상 버전의 Windows와 함께 제공되는 소프트웨어 아키텍처입니다. CDMA 기반(1xRTT/1xEV-DO/1xEV-DO RevA/1xEvDO RevB) 및 GSM 기반(GPRS/EDGE/UMTS/HSDPA/TD-SCDMA) 셀룰러 기술을 기반으로 하는 통합 네트워킹 기능 집합에 대한 프레임워크를 제공합니다.

Windows 8MB 미니포트 드라이버는 NDIS 6.30 인터페이스를 기반으로 합니다. Windows 7 MB 미니포트 드라이버는 NDIS 6.20 인터페이스를 기반으로 합니다. MB 미니포트 드라이버는 이 설명서에 설명된 DDI(디바이스 드라이버 인터페이스) 외에도 적절한 "NDIS 6.x 사양"을 따라야 합니다.

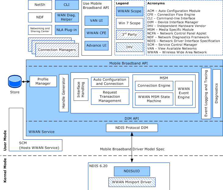
다음 다이어그램은 MB 드라이버 모델의 아키텍처를 나타냅니다.

MB 드라이버 모델의 아키텍처를 보여 주는 다이어그램

용어

WWAN( 무선 광역 네트워크 ) 및 MB( 모바일 광대역 )라는 용어는 모바일 광대역 기술을 나타내기 위해 이 설명서 전체에서 서로 바꿔서 사용됩니다.

활성화 활성화 라는 용어는 이 설명서에서 두 가지 의미가 있습니다. 활성화라는 용어는 서비스 활성화와 관련이 있습니다. 예를 들어 공급자의 서비스를 사용하려면 네트워크 공급자가 MB 구독을 명시적으로 사용하도록 설정해야 하는 경우와 같습니다. 활성화라는 용어는 GSM 기반(GPRS/EDGE/UMTS/HSDPA/TD-SCDMA) 기술에서 연결을 설정하는 데만 사용됩니다. 예를 들어 PDP 컨텍스트 활성화는 PDP 컨텍스트에 지정된 매개 변수에 따라 MB 연결을 설정하는 것을 의미합니다.

SIM 액세스 는 구독자 ID 모듈(SIM, R-UIM이라고도 함)에 액세스하는 것을 의미합니다. MB 디바이스에 실제 엔터티로 SIM/R-UIM이 없지만 대신 디바이스에 포함된 논리적 동등 항목이 있는 경우 이 용어는 해당 논리 회로에도 적용할 수 있습니다. SIM 액세스가 필요하지 않은 경우 미니포트 드라이버는 요청을 완료하기 위해 SIM에서 정보를 검색할 필요가 없습니다.

의미론

사용자 모드의 MB 서비스 구성 요소는 커널 모드에서 MB 미니포트 드라이버와 데이터를 직접 교환할 수 없습니다. WMI 또는 NDIS 필터 드라이버 와 같은 중개자가 필요합니다. 간단히 하기 위해 이러한 중개자는 이 설명서에 명시적으로 설명되어 있지 않습니다. 그러나 이 누락이 MB 서비스 및 MB 미니포트 드라이버가 직접 데이터 교환에 참여할 수 있음을 의미하지는 않습니다.

다음 항목에서는 NDIS 6.20 및 MB OID 의미 체계의 요약, 동기 및 비동기 작업을 수행하기 위해 드라이버가 따라야 하는 절차 및 모바일 광대역 드라이버 모델에서 지원하는 작업에 대한 개요를 제공합니다.

MB/NDIS 6.20 인터페이싱 개요

MB 데이터 모델

MB 운영 의미 체계

MB 드라이버 모델 버전 관리

MB 미니포트 드라이버 INF 요구 사항

MB 미니포트 드라이버 유형

MB 어댑터 일반 특성 요구 사항

MB 원시 IP 패킷 처리 지원

MB 미니포트 드라이버 IP 주소 알림에 대한 지침

MB 미니포트 드라이버 오류 로깅

MB 미니포트 드라이버 성능 요구 사항