Note
Access to this page requires authorization. You can try signing in or changing directories.
Access to this page requires authorization. You can try changing directories.
Minecraft Creator Tools is produced by Mojang as an open source toolset that can improve your productivity as a creator. It comes in two forms: a website, located at https://mctools.dev, and a command line tool that you can install via nodejs tools.
Website
Visiting the Minecraft Creator Tools webisite at https://mctools.dev is the easiest way to get started. On the home page, you'll see a number of new project starters, code samples, and start-from-mob starters. In Google Chrome and Microsoft Edge browsers, the Minecraft Creator Tools site can also open folders on your device and work directly against them.

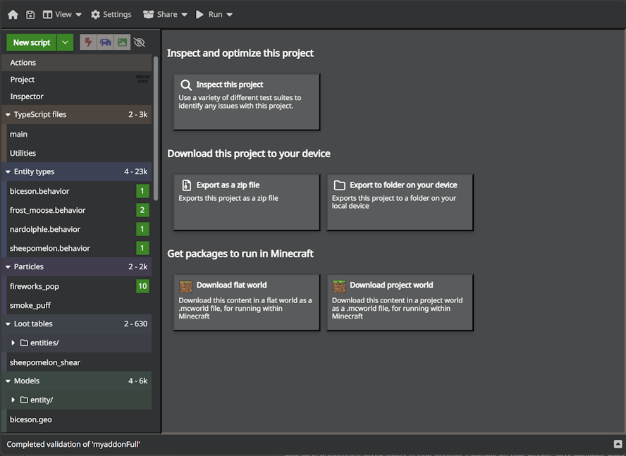
Once you've started your project, you'll see an editor that shows top-level files that you can edit, including TypeScript, JSON files, and more. You can test certain facets of your creations by downloading .mcworld and .mcproject files, which when run will open inside of Minecraft and import your custom code.

Important
mctools.dev stores your projects and edits within the storage confines of your browser. Sometimes, this storage can get cleared by your browser. For any projects you'd like to keep, ensure that you regularly backup and download projects!
Command line tools
Command line tools let you access the power of creator tools from PowerShell or Terminal. You can also integrate this into broader processes or project-level tasks.
Command line tools are available via the @minecraft/creator-tools page on NPM. To install via NPM, install nodejs tools and then run npm i @minecraft/creator-tools from a command line. See the NPM page for more documentation and sample command lines.
A tour of Minecraft Creator Tools
New project starters
Start and extend your Minecraft projects from a growing set of GitHub-hosted sources of samples and content. Start on the MC Tools website and select from the gallery of projects. Add new items from the set of Minecraft samples. With command line tools, use the create command to start a new project, and add to add additional elements.
Project editor
Minecraft Creator Tools includes editors for various files including JavaScript and JSON: editing JavaScript or TypeScript, the Project Editor includes a modern editor with autocomplete and built-in support for Minecraft types, plus a rich array of code snippets.
Accessibility support
Where possible, additional capabilities are provided to help make Minecraft Creator Tools accessible to all users. This section discusses using some of these tools and features.
Tab trapping
By default, pressing Tab in the JavaScript/JSON editor inserts the tab character and does not navigate to the next focusable element on the page. You can toggle the trapping of Tab with Ctrl+M on Windows and Linux and with Ctrl+Shift+M on OSX, and subsequent Tab keys will move focus out of the editor.
Validation and analytics
Minecraft Creator Tools includes a suite of tests and analytics that can be used to build reports across projects. It can output reports as an HTML file, in addition to being displayed within the site. Validation/analytics is available on both the website and the NPM command line tools.
To use the validator, use "Choose file" in the Validate/Inspect Tool to select a zip file from your local device that contains project files. This can be any typical zip of a Minecraft project: an MCAddon file, an MCPack file, or a ZIP file where you have behavior packs under behavior_packs and resource packs under resource_packs. Note that these ZIP files are temporarily stored and locally processed within your browser.
Validation results are displayed in the "Inspector" section of the application. Note that there are different suites of tests that you can use. You can also opt to download the results in comma-separated-value (CSV) format or web page (HTML) format.
See the validation rules index for more information on validation rules and fixes.
What's next?
MCTools.dev is one of many tools you can use to work on facets of your project. See the other major Minecraft tools listed here.