Nota
L-aċċess għal din il-paġna jeħtieġ l-awtorizzazzjoni. Tista’ tipprova tidħol jew tibdel id-direttorji.
L-aċċess għal din il-paġna jeħtieġ l-awtorizzazzjoni. Tista’ tipprova tibdel id-direttorji.
By default, the assistant widget is available only in the out-of-the-box forms—contact, opportunity, lead, account, and case. If you're using customized forms, you can display the assistant widget on custom forms.
Add the widget
Note
- Adding the assistant widget is only supported in Unified Interface apps.
- The assistant widget can't be added by using the new experience in Power Apps.
In the sales app, go to Settings > Advanced Settings.
Go to Customization > Customizations > Customize the System.
Under Components, expand Entities, and then the entity you want, and select Forms.
In the list of forms, select the form to which you want to add the assistant widget.
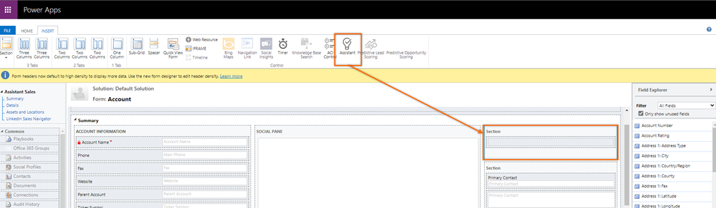
Go to the Insert tab and add a section with column to the form.

Select the added section and then on the tool bar, select Assistant.

The assistant widget is added to the section.

Note
- When you add the widget to the form, the assistant icon in the tool bar becomes inactive and you can't add it to the same form.
- When you open the form and see that the assistant icon is inactive, specifies that the assistant widget is already added to the form.
Save and publish the form.
Can't find the feature in your app?
There are a few possibilities:
- You don't have the necessary license to use this feature. Check out the comparison table and the licensing guide to see which features are available with your license.
- You don't have the necessary security role to use this feature.
- To configure or setup a feature, you need to have the Administration and customization roles
- To use sales-related features, you need to have the Primary sales roles
- Some tasks require specific Functional roles.
- Your administrator hasn't turned on the feature.
- Your organization is using a custom app. Check with your administrator for exact steps. The steps described in this article are specific to the out-of-the-box Sales Hub and Sales Professional apps.
Related information
Configure the assistant
Guide customer communications with assistant