Del via


Avansert trinnvis oppdatering og sanntidsdata med XMLA-endepunktet

Semantiske modeller i en Premium-kapasitet med XMLA-endepunktet aktivert for lese-/skriveoperasjoner tillater mer avansert oppdatering, partisjonsadministrasjon og distribusjoner av bare metadata gjennom verktøy-, skript- og API-støtte. I tillegg er ikke oppdateringsoperasjoner gjennom XMLA-endepunktet begrenset til 48 oppdateringer per dag, og tidsgrensen for planlagt oppdatering er ikke pålagt.

Partisjoner

Semantiske modelltabellpartisjoner er ikke synlige og kan ikke administreres ved hjelp av Power BI Desktop eller Power BI-tjenesten. For modeller i et arbeidsområde som er tilordnet en Premium-kapasitet, kan partisjoner administreres via XMLA-endepunktet. Du kan bruke verktøy som SQL Server Management Studio (SSMS) eller tabellredigering med åpen kildekode til å administrere partisjoner gjennom skripting med Tabular Model Scripting Language (TMSL), og programmatisk med Tabular Object Model (TOM).

Når du først publiserer en modell til Power BI-tjenesten, har hver tabell i den nye modellen én partisjon. For tabeller uten policy for trinnvis oppdatering inneholder den ene partisjonen alle rader med data for tabellen, med mindre filtre brukes. For tabeller med en policy for trinnvis oppdatering finnes den ene første partisjonen bare fordi Power BI ikke har brukt policyen ennå. Du konfigurerer den første partisjonen i Power BI Desktop når du definerer dato/klokkeslett-intervallfilteret for tabellen basert på parameterne RangeStart og RangeEnd eventuelle andre filtre som brukes i Power Query-redigering. Denne første partisjonen inneholder bare de radene med data som oppfyller filterkriteriene.

Når du utfører den første oppdateringsoperasjonen, oppdaterer tabeller uten policy for trinnvis oppdatering alle radene i tabellens standard enkeltpartisjon. For tabeller med en policy for trinnvis oppdatering opprettes oppdateringer og historiske partisjoner automatisk, og rader lastes inn i dem i henhold til dato/klokkeslett for hver rad. Hvis policyen for trinnvis oppdatering inkluderer henting av data i sanntid, legger Power BI også til en DirectQuery-partisjon i tabellen.

Viktig!

Når du bruker trinnvis oppdatering med sanntidsdata (hybridmodus), bør tabeller relatert til hybridtabellen bruke dobbel lagringsmodus for å unngå ytelsesstraffer. I tillegg kan visuell hurtigbufring forsinke live-oppdateringer til visualobjekter spør dataene på nytt. Hvis du vil ha mer informasjon, kan du se Feilsøke trinnvis oppdatering og sanntidsdata.

Denne første oppdateringsoperasjonen kan ta ganske lang tid, avhengig av mengden data som må lastes inn fra datakilden. Kompleksiteten til modellen kan også være en viktig faktor fordi oppdateringsoperasjoner må utføre mer behandling og omberegning. Denne operasjonen kan startes opp. Hvis du vil ha mer informasjon, kan du se Forhindre tidsavbrudd ved første fullstendige oppdatering.

Partisjoner opprettes for og navngis etter periodedetaljnivå: År, kvartaler, måneder og dager. De nyeste partisjonene, oppdateringspartisjonene, inneholder rader i oppdateringsperioden du angir i policyen. Historiske partisjoner inneholder rader etter fullstendig periode frem til oppdateringsperioden. Hvis sanntid er aktivert, plukker en DirectQuery-partisjon opp eventuelle dataendringer som oppstod etter sluttdatoen for oppdateringsperioden. Detaljnivået for oppdatering og historiske partisjoner er avhengig av oppdaterings- og historiske perioder (butikk) du velger når du definerer policyen.

Hvis for eksempel dagens dato er 2 februar 2021 og FactInternetSales-tabellen i datakilden inneholder rader frem til i dag, hvis policyen vår angir å inkludere endringer i sanntid, oppdater rader i oppdateringsperioden for siste én dag og lagre rader i den historiske perioden for de siste tre årene. Med den første oppdateringsoperasjonen opprettes det deretter en DirectQuery-partisjon for endringer i fremtiden. En ny importpartisjon opprettes for dagens rader, og en historisk partisjon opprettes for i går, en heldagsperiode, 1. En historisk partisjon opprettes for forrige hele månedsperiode (januar 2021). Det opprettes en historisk inndeling for forrige hele årsperiode (2020). Og historiske inndelinger for hele årsperiodene 2019 og 2018 opprettes. Ingen hele kvartalspartisjoner opprettes fordi 2.

Diagrammet viser partisjonsnavnets granularitet som er beskrevet i teksten.

Med hver oppdateringsoperasjon oppdateres bare partisjonene for oppdateringsperioden. Datofilteret for DirectQuery-partisjonen oppdateres til å inkludere bare de endringene som skjer etter gjeldende oppdateringsperiode. En ny oppdateringspartisjon opprettes for nye rader med en ny dato/klokkeslett innenfor den oppdaterte oppdateringsperioden. Eksisterende rader med dato/klokkeslett som allerede finnes i eksisterende partisjoner i oppdateringsperioden, oppdateres med oppdateringer. Rader med dato/klokkeslett som er eldre enn oppdateringsperioden, oppdateres ikke lenger.

Når hele perioder lukkes, slås skillevegger sammen. Hvis for eksempel en oppdateringsperiode på én dag og en historisk lagringsperiode på tre år er angitt i policyen, slås alle dagspartisjoner for forrige måned sammen til en månedspartisjon på den første dagen i måneden. På den første dagen i et nytt kvartal slås alle de tre forrige månedspartisjonene sammen til en kvartalsdeling. På den første dagen i et nytt år slås alle de fire forrige kvartalsdelingene sammen til en årsdeling.

En modell beholder alltid partisjoner for hele den historiske lagringsperioden pluss hele periodepartisjoner opp gjennom gjeldende oppdateringsperiode. I eksemplet beholdes hele tre år med historiske data i partisjoner for 2018, 2019, 2020, og også partisjoner for månedsperioden 2021Q101, dagsperioden 2021Q10201 og partisjonen for oppdateringsperioden for gjeldende dag. Fordi eksemplet beholder historiske data i tre år, beholdes 2018-partisjonen til den første oppdateringen 1.

Med trinnvis oppdatering av Power BI og sanntidsdata håndterer tjenesten partisjonsadministrasjonen for deg basert på policyen. Selv om tjenesten kan håndtere all partisjonsadministrasjon for deg, kan du selektivt oppdatere partisjoner individuelt, sekvensielt eller parallelt ved hjelp av verktøy gjennom XMLA-endepunktet.

Vanlige oppdateringsmønstre for partisjoner

Når du arbeider med XMLA-endepunktoperasjoner, bør du vurdere disse vanlige mønstrene for å administrere oppdateringsoperasjoner:

  • Hyppige små oppdateringer: Kjør flere små, målrettede oppdateringsoperasjoner i arbeidstiden ved hjelp av XMLA-partisjonskommandoer eller den forbedrede REST-API-en for å holde nylige data oppdatert uten å behandle hele tabellen.
  • Selektive historiske tilbakefyllinger: Utfør større historiske partisjonsoppdateringer eller engangsdatakorrigeringer i løpet av arbeidstiden ved hjelp av TMSL for applyRefreshPolicy: false å gjenoppbygge bestemte historiske perioder uten å påvirke den automatiske policyvirkemåten.
  • Trinnvise innledende belastninger: For store historiske perioder kan du dele den første oppdateringen opp i mindre grupper ved å behandle partisjoner trinnvis for å unngå tidsavbrudd og administrere ressursforbruk.

Disse mønstrene lar deg balansere dataaktualitet i sanntid med systemytelse og ressursbegrensninger.

Oppdateringsadministrasjon med SQL Server Management Studio

SQL Server Management Studio (SSMS) kan brukes til å vise og administrere partisjoner som er opprettet ved bruk av policyer for trinnvis oppdatering. Ved hjelp av SSMS kan du for eksempel oppdatere en bestemt historisk partisjon som ikke er i den trinnvise oppdateringsperioden, for å utføre en tilbakedatert oppdatering uten å måtte oppdatere alle historiske data. SSMS kan også brukes ved oppstart for å laste inn historiske data for store modeller ved å legge til/oppdatere historiske partisjoner trinnvis i grupper.

Skjermbilde av partisjoner-vinduet i SSMS.

Overstyr virkemåte for trinnvis oppdatering

Med SSMS har du også mer kontroll over hvordan du aktiverer oppdateringer ved hjelp av skriptspråk for tabellmodell og tabellobjektmodellen. Høyreklikk for eksempel en tabell i Objektutforsker i SSMS, og velg deretter menyalternativet Behandle tabell , og velg deretter Skript-knappen for å generere en TMSL-oppdateringskommando.

Skjermbilde av Skript-knappen i dialogboksen Prosesstabell.

Disse parameterne kan brukes med TMSL-oppdateringskommandoen for å overstyre standard virkemåte for trinnvis oppdatering:

  • applyRefreshPolicy. Hvis en tabell har en policy for trinnvis oppdatering definert, applyRefreshPolicy bestemmer den om policyen brukes eller ikke. Hvis policyen ikke brukes, lar en prosessfull operasjon partisjonsdefinisjonene være uendret, og alle partisjoner i tabellen oppdateres fullstendig. Standardverdien er sann.

  • ikrafttredelsesdato. Hvis en policy for trinnvis oppdatering brukes, må den vite gjeldende dato for å bestemme rullende vindusområder for den trinnvise oppdateringen og historiske perioder. Parameteren effectiveDate lar deg overstyre gjeldende dato. Denne parameteren er nyttig for testing, demonstrasjoner og forretningsscenarioer der data oppdateres trinnvis opp til en dato i fortiden eller fremtiden, for eksempel budsjetter i fremtiden. Standardverdien er gjeldende dato.

{ 
  "refresh": {
    "type": "full",

    "applyRefreshPolicy": true,
    "effectiveDate": "12/31/2013",

    "objects": [
      {
        "database": "IR_AdventureWorks", 
        "table": "FactInternetSales" 
      }
    ]
  }
}

Hvis du vil lære mer om hvordan du overstyrer standard virkemåte for trinnvis oppdatering med TMSL, kan du se Oppdater-kommandoen.

Administrere policyer med Tabellredigering

I tillegg til SSMS kan du bruke Tabellredigering til å opprette og endre policyer for trinnvis oppdatering direkte mot semantiske modeller gjennom XMLA-endepunktet. Med denne metoden kan du justere policyinnstillinger, for eksempel oppdateringsperioder, historiske perioder og kildeuttrykk, uten å måtte publisere modellen på nytt fra Power BI Desktop. Tabellredigering kan også brukes til å bruke oppdateringspolicyer på eksisterende tabeller og administrere RangeStart og RangeEnd parameteruttrykk. Hvis du vil ha mer informasjon, kan du se Trinnvis oppdatering i dokumentasjonen for Tabellredigering.

Oppdater orkestrering og automatisering

Utover å bruke SSMS, TMSL og TOM for å administrere oppdateringer gjennom XMLA-endepunktet. Du kan også orkestrere oppdateringsoperasjoner for semantiske modeller ved hjelp av REST-API-en for Power BI. Den forbedrede oppdaterings-API-en gir flere funksjoner, inkludert oppdatering på tabell- og partisjonsnivå, logikk for nye forsøk, kansellering og egendefinert tidsavbruddsadministrasjon. Denne tilnærmingen er nyttig for å integrere oppdateringsoperasjoner i automatiserte arbeidsflyter og CI/CD-pipeliner. Hvis du vil ha detaljert veiledning, kan du se Forbedret oppdatering med REST-API-en for Power BI.

Sikre optimal ytelse

Med hver oppdateringsoperasjon kan Power BI-tjenesten sende initialiseringsspørringer til datakilden for hver trinnvise oppdateringspartisjon. Du kan kanskje forbedre ytelsen for trinnvis oppdatering ved å redusere antall initialiseringsspørringer ved å sikre følgende konfigurasjon:

  • Tabellen du konfigurerer trinnvis oppdatering for, bør hente data fra én enkelt datakilde. Hvis tabellen henter data fra mer enn én datakilde, multipliseres antall spørringer som sendes av tjenesten for hver oppdateringsoperasjon, med antall datakilder, noe som potensielt reduserer oppdateringsytelsen. Kontroller at spørringen for tabellen for trinnvis oppdatering er for én enkelt datakilde.
  • For løsninger med både trinnvis oppdatering av importpartisjoner og sanntidsdata med Direct Query, må alle partisjoner spørre etter data fra én enkelt datakilde.
  • Hvis sikkerhetskravene tillater det, setter du innstillingen for personvernnivå for datakilde til Organisasjon eller Offentlig. Som standard er personvernnivået Privat. Dette nivået kan imidlertid forhindre at data utveksles med andre skykilder. Hvis du vil angi personvernnivået, velger du Flere alternativer-menyen og velger deretter Innstillinger>Legitimasjon> for datakildeRediger legitimasjon>Innstilling for personvernnivå for denne datakilden. Hvis personvernnivået er angitt i Power BI Desktop-modellen før publisering til tjenesten, overføres det ikke til tjenesten når du publiserer. Du må fortsatt angi den i semantiske modellinnstillinger i tjenesten. Hvis du vil vite mer, kan du se Personvernnivåer.
  • Hvis du bruker en lokal datagateway, må du kontrollere at du bruker versjon 3000.77.3 eller nyere.

Forhindre tidsavbrudd ved første fullstendige oppdatering

Når du har publisert til Power BI-tjenesten, oppretter den første fullstendige oppdateringsoperasjonen for modellen partisjoner for den trinnvise oppdateringstabellen, laster inn og behandler historiske data for hele perioden som er definert i policyen for trinnvis oppdatering. For noen modeller som laster inn og behandler store mengder data, kan tiden den første oppdateringsoperasjonen tar, overskride oppdateringstidsgrensen som er pålagt av tjenesten, eller en spørringstidsgrense som er pålagt av datakilden.

Oppstart av den første oppdateringsoperasjonen gjør det mulig for tjenesten å opprette partisjonsobjekter for den trinnvise oppdateringstabellen, men ikke laste inn og behandle historiske data i noen av partisjonene. SSMS brukes deretter til å selektivt behandle partisjoner. Avhengig av mengden data som skal lastes inn for hver partisjon, kan du behandle hver partisjon sekvensielt eller i små grupper. Denne metoden reduserer potensialet for at én eller flere av disse partisjonene forårsaker et tidsavbrudd. Følgende metoder fungerer for alle datakilder.

Bruk oppdateringspolicy

Tabellredigering 2-verktøyet med åpen kildekode gir en enkel måte å starte en innledende oppdateringsoperasjon på. Når du har publisert en modell med en policy for trinnvis oppdatering definert for den fra Power BI Desktop til tjenesten, kobler du til modellen ved hjelp av XMLA-endepunktet i lese-/skrivemodus. Kjør Bruk oppdateringspolicy på den trinnvise oppdateringstabellen. Når bare policyen brukes, opprettes partisjoner, men ingen data lastes inn i dem. Koble deretter til SSMS for å oppdatere partisjonene sekvensielt eller i grupper for å laste inn og behandle dataene. Hvis du vil ha mer informasjon, kan du se Trinnvis oppdatering i dokumentasjonen for tabellredigering.

Skjermbildet viser Tabellredigering med Bruk oppdateringspolicy valgt.

Power Query-filter for tomme partisjoner

Før du publiserer modellen til tjenesten, legger du til et annet filter i ProductKey kolonnen i Power Query-redigering som filtrerer ut andre verdier enn 0, effektivt eller filtrerer ut alle data fra FactInternetSales-tabellen .

Skjermbildet viser Power Query-redigering med kode som filtrerer ut produktnøkkelen.

Når du har valgt Lukk og bruk i Power Query-redigering, definert policyen for trinnvis oppdatering og lagret modellen, publiseres modellen til tjenesten. Fra tjenesten kjøres den første oppdateringsoperasjonen på modellen. Partisjoner for FactInternetSales-tabellen opprettes i henhold til policyen, men ingen data lastes inn og behandles fordi alle data filtreres ut.

Når den første oppdateringsoperasjonen er fullført, fjernes det andre filteret i ProductKey kolonnen i Power Query-redigering. Når du har valgt Lukk og bruk i Power Query-redigering og lagret modellen, publiseres ikke modellen på nytt. Hvis modellen publiseres på nytt, overskriver den policyinnstillingene for trinnvis oppdatering og fremtvinger en fullstendig oppdatering på modellen når en etterfølgende oppdateringsoperasjon utføres fra tjenesten. Utfør i stedet en distribusjon av bare metadata ved hjelp av ALM-verktøysettet (Application Lifecycle Management) som fjerner filteret på ProductKey kolonnen fra modellen. SSMS kan deretter brukes til å selektivt behandle partisjoner. Når alle partisjoner er fullstendig behandlet, som må inkludere en prosessomberegning på alle partisjoner, fra SSMS, oppdaterer etterfølgende oppdateringsoperasjoner på modellen fra tjenesten bare de trinnvise oppdateringspartisjonene.

Tips

Sørg for å sjekke ut videoer, blogger og mer levert av Power BIs fellesskap av BI-eksperter.

Hvis du vil lære mer om behandling av tabeller og partisjoner fra SSMS, kan du se Behandle database, tabell eller partisjoner (Analysis Services). Hvis du vil lære mer om behandling av modeller, tabeller og partisjoner ved hjelp av TMSL, kan du se Oppdater-kommando (TMSL).

Egendefinerte spørringer for å oppdage dataendringer

TMSL og TOM kan brukes til å overstyre virkemåten til oppdagede dataendringer. Denne metoden kan brukes til å unngå å beholde kolonnen for siste oppdatering i hurtigbufferen i minnet. Det kan også aktivere scenarioer der en konfigurasjons- eller instruksjonstabell klargjøres av ETL-prosesser (trekk ut, transformer og last). Lar deg flagge bare partisjonene som må oppdateres. Denne metoden kan skape en mer effektiv trinnvis oppdateringsprosess der bare de nødvendige periodene oppdateres, uansett hvor lenge siden dataoppdateringer fant sted.

Er pollingExpression ment å være et lett M-uttrykk eller navn på en annen M-spørring. Den må returnere en skalarverdi og utføres for hver partisjon. Hvis verdien som returneres, er forskjellig fra hva den var forrige gang en trinnvis oppdatering skjedde, flagges partisjonen for full behandling.

Eksemplet nedenfor dekker alle 120 månedene i den historiske perioden for tilbakedaterte endringer. Å spesifisere 120 måneder i stedet for 10 år betyr at datakomprimering kanskje ikke er like effektiv. Den unngår imidlertid å måtte oppdatere et helt historisk år, noe som ville vært dyrere når en måned ville være tilstrekkelig for en tilbakedatert endring.

"refreshPolicy": {
    "policyType": "basic",
    "rollingWindowGranularity": "month",
    "rollingWindowPeriods": 120,
    "incrementalGranularity": "month",
    "incrementalPeriods": 120,
    "pollingExpression": "<M expression or name of custom polling query>",
    "sourceExpression": [
    "let ..."
    ]
}

Tips

Sørg for å sjekke ut videoer, blogger og mer levert av Power BIs fellesskap av BI-eksperter.

Distribusjon av bare metadata

Når du publiserer en ny versjon av en PBIX-fil fra Power BI Desktop til et arbeidsområde. Du ser følgende melding om å erstatte den eksisterende modellen, hvis det allerede finnes en modell med samme navn.

Skjermbildet viser dialogboksen Erstatt modell.

I noen tilfeller vil du kanskje ikke erstatte modellen, spesielt med trinnvis oppdatering. Modellen i Power BI Desktop kan være betydelig mindre enn den i Power BI-tjenesten. Hvis modellen i Power BI-tjenesten har en policy for trinnvis oppdatering, kan du miste flere år med historiske data hvis modellen erstattes. Oppdatering av alle historiske data kan ta timer og resultere i systemnedetid for brukerne.

I stedet er det bedre å utføre en distribusjon med kun metadata, som tillater distribusjon av nye objekter uten å miste de historiske dataene. Hvis du for eksempel bare legger til noen få mål, kan du distribuere bare de nye målene uten å måtte oppdatere dataene, noe som sparer tid.

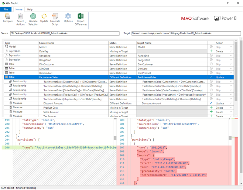
For arbeidsområder som er tilordnet en Premium-kapasitet som er konfigurert for lese-/skrivetilgang for XMLA-endepunkt, aktiverer kompatible verktøy distribusjon av bare metadata. ALM Toolkit er for eksempel et skjemadiff-verktøy for Power BI-modeller og kan bare brukes til å utføre distribusjon av metadata.

Last ned og installer den nyeste versjonen av ALM Toolkit fra Analysis Services Git-repositoriet. Trinnvis veiledning om bruk av ALM Toolkit er ikke inkludert i Microsoft-dokumentasjonen. ALM Toolkit-dokumentasjonskoblinger og informasjon om støtte er tilgjengelig på Hjelp-båndet . Hvis du vil utføre en distribusjon av bare metadata, utfører du en sammenligning og velger den kjørende Power BI Desktop-forekomsten som kilde, og den eksisterende modellen i Power BI-tjenesten som mål. Vurder forskjellene som vises, og hopp over oppdateringen av tabellen med partisjoner med trinnvis oppdatering, eller bruk dialogboksen Alternativer til å beholde partisjoner for tabelloppdateringer. Valider valget for å sikre integriteten til målmodellen, og oppdater deretter.

Skjermbilde viser ALM Toolkit-vinduet.

Legge til en policy for trinnvis oppdatering og sanntidsdata programmatisk

Du kan også bruke TMSL og TOM til å legge til en policy for trinnvis oppdatering i en eksisterende modell via XMLA-endepunktet.

Note

Hvis du vil unngå kompatibilitetsproblemer, må du passe på at du bruker den nyeste versjonen av Analysis Services-klientbibliotekene. Hvis du for eksempel vil arbeide med hybridpolicyer, må versjonen være 19.27.1.8 eller nyere.

Prosessen inkluderer følgende trinn:

  1. Kontroller at målmodellen har det nødvendige minimumskompatibilitetsnivået. I SSMS høyreklikker du på [modellnavn]>Egenskaper>Kompatibilitetsnivå. Hvis du vil øke kompatibilitetsnivået, kan du enten bruke et createOrReplace TMSL-skript eller se følgende TOM-eksempelkode for et eksempel.

    a. Import policy - 1550
    b. Hybrid policy - 1565
    
  2. Legg til parameterne RangeStart og RangeEnd i modelluttrykkene. Om nødvendig kan du også legge til en funksjon for å konvertere dato/klokkeslett-verdier til datotaster.

  3. Definer et RefreshPolicy objekt med ønsket arkivering (rullende vindu) og trinnvise oppdateringsperioder, samt et kildeuttrykk som filtrerer måltabellen basert på parameterne RangeStart og RangeEnd . Sett oppdateringspolicymodusen til Import eller Hybrid , avhengig av datakravene i sanntid. Hybrid fører til at Power BI legger til en DirectQuery-partisjon i tabellen for å hente de siste endringene fra datakilden som skjedde etter siste oppdateringstidspunkt.

  4. Legg til oppdateringspolicyen i tabellen, og utfør en fullstendig oppdatering slik at Power BI partisjonerer tabellen i henhold til dine behov.

Følgende kodeeksempel viser hvordan du utfører de forrige trinnene ved hjelp av TOM. Hvis du vil bruke dette eksemplet som det er, må du ha en kopi for AdventureWorksDW-databasen og importere FactInternetSales-tabellen til en modell. Kodeeksemplet forutsetter at parameterne RangeStart og RangeEnd funksjonen DateKey ikke finnes i modellen. Bare importer FactInternetSales-tabellen og publiser modellen til et arbeidsområde på Power BI Premium. Oppdater deretter slik workspaceUrl at kodeeksemplet kan koble til modellen. Oppdater eventuelle flere kodelinjer etter behov.

using System;
using TOM = Microsoft.AnalysisServices.Tabular;
namespace Hybrid_Tables
{
    class Program
    {
        static string workspaceUrl = "<Enter your Workspace URL here>";
        static string databaseName = "AdventureWorks";
        static string tableName = "FactInternetSales";
        static void Main(string[] args)
        {
            using (var server = new TOM.Server())
            {
                // Connect to the dataset.
                server.Connect(workspaceUrl);
                TOM.Database database = server.Databases.FindByName(databaseName);
                if (database == null)
                {
                    throw new ApplicationException("Database cannot be found!");
                }
                if(database.CompatibilityLevel < 1565)
                {
                    database.CompatibilityLevel = 1565;
                    database.Update();
                }
                TOM.Model model = database.Model;
                // Add RangeStart, RangeEnd, and DateKey function.
                model.Expressions.Add(new TOM.NamedExpression {
                    Name = "RangeStart",
                    Kind = TOM.ExpressionKind.M,
                    Expression = "#datetime(2021, 12, 30, 0, 0, 0) meta [IsParameterQuery=true, Type=\"DateTime\", IsParameterQueryRequired=true]"
                });
                model.Expressions.Add(new TOM.NamedExpression
                {
                    Name = "RangeEnd",
                    Kind = TOM.ExpressionKind.M,
                    Expression = "#datetime(2021, 12, 31, 0, 0, 0) meta [IsParameterQuery=true, Type=\"DateTime\", IsParameterQueryRequired=true]"
                });
                model.Expressions.Add(new TOM.NamedExpression
                {
                    Name = "DateKey",
                    Kind = TOM.ExpressionKind.M,
                    Expression =
                        "let\n" +
                        "    Source = (x as datetime) => Date.Year(x)*10000 + Date.Month(x)*100 + Date.Day(x)\n" +
                        "in\n" +
                        "    Source"
                });
                // Apply a RefreshPolicy with Real-Time to the target table.
                TOM.Table salesTable = model.Tables[tableName];
                TOM.RefreshPolicy hybridPolicy = new TOM.BasicRefreshPolicy
                {
                    Mode = TOM.RefreshPolicyMode.Hybrid,
                    IncrementalPeriodsOffset = -1,
                    RollingWindowPeriods = 1,
                    RollingWindowGranularity = TOM.RefreshGranularityType.Year,
                    IncrementalPeriods = 1,
                    IncrementalGranularity = TOM.RefreshGranularityType.Day,
                    SourceExpression =
                        "let\n" +
                        "    Source = Sql.Database(\"demopm.database.windows.net\", \"AdventureWorksDW\"),\n" +
                        "    dbo_FactInternetSales = Source{[Schema=\"dbo\",Item=\"FactInternetSales\"]}[Data],\n" +
                        "    #\"Filtered Rows\" = Table.SelectRows(dbo_FactInternetSales, each [OrderDateKey] >= DateKey(RangeStart) and [OrderDateKey] < DateKey(RangeEnd))\n" +
                        "in\n" +
                        "    #\"Filtered Rows\""
                };
                salesTable.RefreshPolicy = hybridPolicy;
                model.RequestRefresh(TOM.RefreshType.Full);
                model.SaveChanges();
            }
            Console.WriteLine("{0}{1}", Environment.NewLine, "Press [Enter] to exit...");
            Console.ReadLine();
        }
    }
}