Spør etter og transformer data

Fullført

Nå som du vet hvordan du implementerer et datalager i Fabric, kan vi klargjøre dataene for analyse.

Det finnes to måter å spørre etter data fra datalageret på. Redigeringsprogrammet for visualobjektspørring gir en no-code, dra-og-slipp-opplevelse for å opprette spørringer. Hvis du er komfortabel med T-SQL, foretrekker du kanskje å bruke redigeringsprogrammet for SQL-spørringer til å skrive spørringene. I begge tilfeller kan du opprette tabeller, visninger og lagrede prosedyrer for å spørre etter data i datalageret og Lakehouse.

Det finnes også et SQL Analytics-endepunkt der du kan koble til fra et hvilket som helst verktøy.

Spørringsdata ved hjelp av redigeringsprogrammet for SQL-spørring

Redigeringsprogrammet for SQL-spørring gir en spørringsopplevelse som inkluderer intellisense, fullføring av kode, syntaksutheving, analyse på klientsiden og validering. Hvis du har skrevet T-SQL i SQL Server Management Studio (SSMS) eller Azure Data Studio (ADS), finner du det kjent.

Hvis du vil opprette en ny spørring, bruker du Ny SQL-spørring-knappen i menyen. Du kan redigere og kjøre T-SQL-spørringer her. I eksemplet nedenfor oppretter vi en ny visning som analytikere kan bruke til rapportering i Power BI.

Skjermbilde av SQL Query Editor som viser en T-SQL-spørring som oppretter en visning.

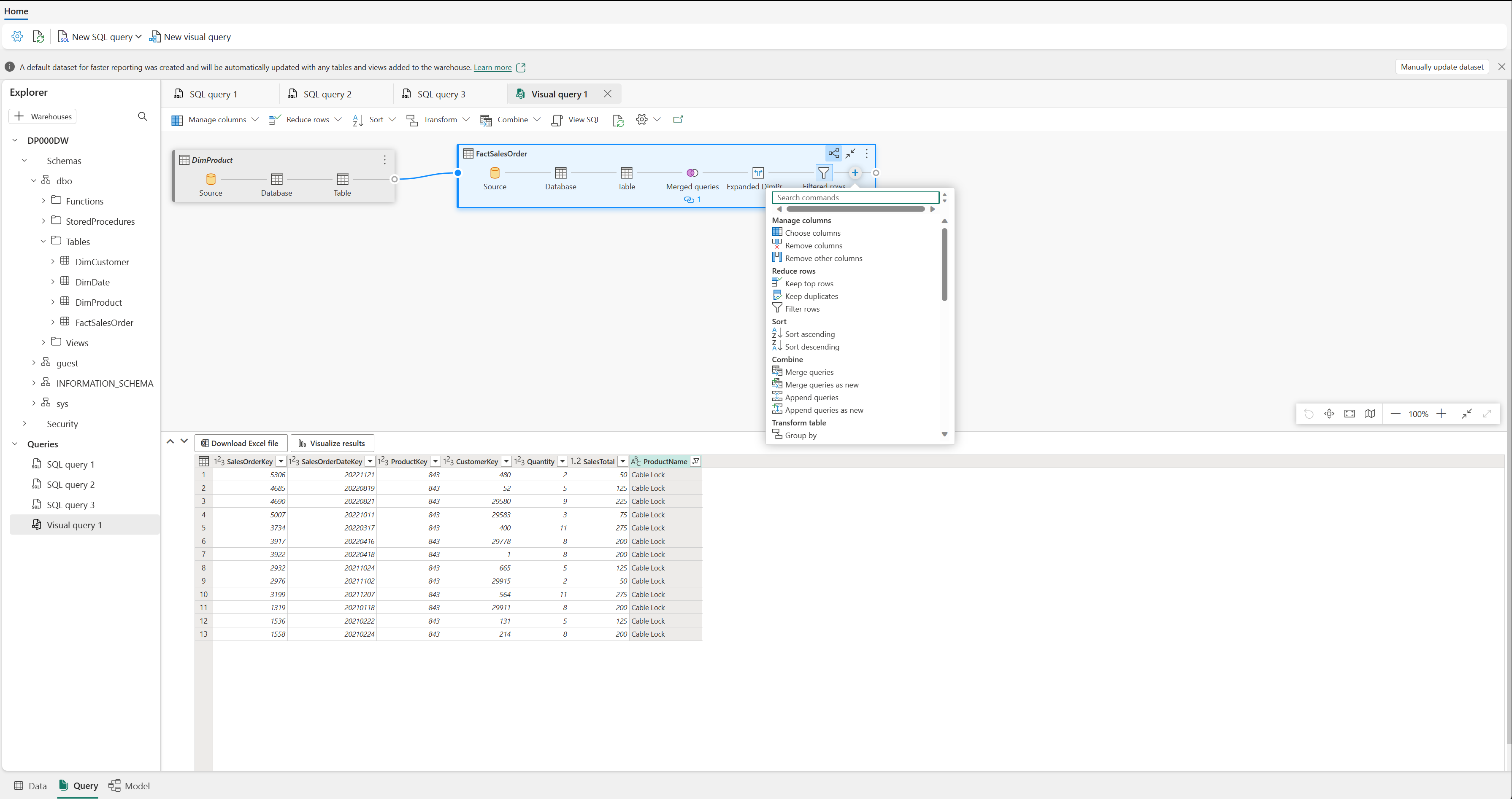
Spørringsdata ved hjelp av redigeringsprogrammet for visualobjektspørring

Redigeringsprogrammet for visualobjektspørring gir en opplevelse som ligner på power query-diagramvisningen på nettet. Bruk Ny visuell spørring-knappen til å opprette en ny spørring.

Dra en tabell fra datalageret til lerretet for å komme i gang. Deretter kan du bruke Transformer-menyen øverst på skjermen til å legge til kolonner, filtre og andre transformasjoner i spørringen. Du kan bruke (+)-knappen på selve visualobjektet til å utføre lignende transformasjoner.

Skjermbilde av redigeringsprogrammet for visualobjektspørring.