Share via


Overzicht van de functie Threat Modeling Tool

Het Threat Modeling Tool kan u helpen met uw behoeften voor threat modeling. Zie Aan de slag met het Threat Modeling Tool voor een eenvoudige inleiding tot het hulpprogramma.

Notitie

Het Threat Modeling Tool wordt regelmatig bijgewerkt, dus raadpleeg deze handleiding vaak om onze nieuwste functies en verbeteringen te zien.

Als u een lege pagina wilt openen, selecteert u Een model maken.

Lege pagina

Als u de functies wilt zien die momenteel beschikbaar zijn in het hulpprogramma, gebruikt u het bedreigingsmodel dat door ons team is gemaakt in het voorbeeld Aan de slag .

Eenvoudig bedreigingsmodel

Voordat we de ingebouwde functies bespreken, gaan we de belangrijkste onderdelen in het hulpprogramma bekijken.

De ervaring is vergelijkbaar met andere Microsoft-producten. Laten we de menu-items op het hoogste niveau bekijken.

Menu-items

Label DETAILS
Bestand
  • Bestanden openen, opslaan en sluiten
  • Meld u aan en meld u af bij OneDrive-accounts.
  • Koppelingen delen (weergeven en bewerken).
  • Bestandsgegevens weergeven.
  • Pas een nieuwe sjabloon toe op bestaande modellen.
Bewerken Bewerkingen ongedaan maken en opnieuw uitvoeren, evenals kopiëren, plakken en verwijderen.
Weergave
  • Schakelen tussen analyse - en ontwerpweergaven .
  • Open gesloten vensters (bijvoorbeeld stencils, elementeigenschappen en berichten).
  • De indeling opnieuw instellen op standaardinstellingen.
Diagram Voeg diagrammen toe en verwijder ze en blader door tabbladen van diagrammen.
Rapporten Maak HTML-rapporten die u met anderen wilt delen.
Help Zoek handleidingen om u te helpen het hulpprogramma te gebruiken.

De symbolen zijn sneltoetsen voor de menu's op het hoogste niveau:

Symbool DETAILS
Open Hiermee opent u een nieuw bestand.
Opslaan Hiermee wordt het huidige bestand opgeslagen.
Ontwerpen Hiermee opent u de ontwerpweergave , waar u modellen kunt maken.
Analyseren Toont gegenereerde bedreigingen en hun eigenschappen.
Diagram toevoegen Hiermee voegt u een nieuw diagram toe (vergelijkbaar met nieuwe tabbladen in Excel).
Diagram verwijderen Hiermee verwijdert u het huidige diagram.
Kopiëren/knippen/plakken Kopieert, knipt en plakt elementen.
Ongedaan maken/opnieuw uitvoeren Acties ongedaan maken en opnieuw uitvoeren.
In- en uitzoomen Zoomt in en uit het diagram voor een betere weergave.
Feedback Hiermee opent u het MSDN-forum.

Canvas

Het canvas is de ruimte waar u elementen sleept en neer zet. Slepen en neerzetten is de snelste en meest efficiënte manier om modellen te bouwen. U kunt ook met de rechtermuisknop klikken en items selecteren in het menu om algemene versies van elementen toe te voegen, zoals wordt weergegeven:

Het stencil op het canvas verwijderen

Canvas neerzetten

Het stencil selecteren

Elementeigenschappen

Stencils

Op basis van de sjabloon die u selecteert, vindt u alle stencils die u kunt gebruiken. Als u de juiste elementen niet kunt vinden, gebruikt u een andere sjabloon. U kunt ook een sjabloon aanpassen aan uw behoeften. Over het algemeen vindt u een combinatie van categorieën zoals deze:

Stencilnaam DETAILS
Verwerken Toepassingen, browserinvoegtoepassingen, threads, virtuele machines
Externe interactie Verificatieproviders, browsers, gebruikers, webtoepassingen
Gegevensarchief Cache, opslag, configuratiebestanden, databases, register
Gegevensstroom Binair, ALPC, HTTP, HTTPS/TLS/SSL, IOCTL, IPsec, benoemde pipe, RPC/DCOM, SMB, UDP
Grens van vertrouwenslijn/rand Bedrijfsnetwerken, internet, machine, sandbox, gebruikers-/kernelmodus

Notities/berichten

Onderdeel DETAILS
Berichten Interne hulpprogrammalogica die gebruikers waarschuwt wanneer er een fout optreedt, zoals geen gegevensstromen tussen elementen.
Notes Handmatige notities worden toegevoegd aan het bestand door technische teams tijdens het ontwerp- en beoordelingsproces.

Elementeigenschappen

Elementeigenschappen verschillen per elementen die u selecteert. Naast vertrouwensgrenzen bevatten alle andere elementen drie algemene selecties:

Elementeigenschap DETAILS
Naam Handig voor het benoemen van uw processen, winkels, interactie en stromen, zodat ze eenvoudig kunnen worden herkend.
Buiten reikwijdte Als dit is geselecteerd, wordt het element uit de matrix voor het genereren van bedreigingen gehaald (niet aanbevolen).
Reden voor buiten het bereik Redenveld om gebruikers te laten weten waarom buiten het bereik is geselecteerd.

Eigenschappen worden gewijzigd onder elke elementcategorie. Selecteer elk element om de beschikbare opties te controleren. U kunt de sjabloon ook openen voor meer informatie. Laten we de functies bekijken.

Welkomstscherm

Wanneer u de app opent, ziet u het welkomstscherm .

Een model openen

Beweeg de muisaanwijzer over Een model openen om twee opties weer te geven: Openen vanaf deze computer en Openen vanuit OneDrive. Met de eerste optie opent u het scherm Bestand openen . Met de tweede optie doorloopt u het aanmeldingsproces voor OneDrive. Na een geslaagde verificatie kunt u mappen en bestanden selecteren.

Model openen

Openen vanaf computer of OneDrive

Feedback, suggesties en problemen

Wanneer u Feedback, Suggesties en Problemen selecteert, gaat u naar het MSDN-forum voor SDL Tools. U kunt lezen wat anderen zeggen over het hulpprogramma, inclusief tijdelijke oplossingen en nieuwe ideeën.

Schermopname van een knop met de tekst Feedback, Suggesties en Problemen.

Ontwerpweergave

Wanneer u een nieuw model opent of maakt, wordt de ontwerpweergave geopend.

Elementen toevoegen

U kunt op twee manieren elementen aan het raster toevoegen:

  • Slepen en neerzetten: sleep het gewenste element naar het raster. Gebruik vervolgens de elementeigenschappen om aanvullende informatie op te geven.
  • Klik met de rechtermuisknop: klik met de rechtermuisknop op een willekeurige plaats in het raster en selecteer items in de vervolgkeuzelijst. Er wordt een algemene weergave weergegeven van het element dat u selecteert op het scherm.

Elementen verbinden

U kunt elementen op twee manieren verbinden:

  • Slepen en neerzetten: sleep de gewenste gegevensstroom naar het raster en verbind beide uiteinden met de juiste elementen.
  • Klik op +Shift: klik op het eerste element (gegevens verzenden), houd Shift ingedrukt en selecteer vervolgens het tweede element (ontvangende gegevens). Klik met de rechtermuisknop en selecteer Verbinding maken. Als u een bidirectionele gegevensstroom gebruikt, is de volgorde niet zo belangrijk.

Eigenschappen

Als u de eigenschappen wilt zien die op de stencils kunnen worden gewijzigd, selecteert u het stencil en worden de gegevens dienovereenkomstig ingevuld. In het volgende voorbeeld ziet u voor en nadat een databasestencil naar het diagram is gesleept:

Vóór

Voor

Na

Zodra

Berichten

Als u een bedreigingsmodel maakt en vergeet gegevensstromen te verbinden met elementen, krijgt u een melding. U kunt het bericht negeren of u kunt de instructies volgen om het probleem op te lossen.

Schermopname van een bedreigingsmodelconnector die niet is verbonden met elementen, met het bericht dat dit probleem veroorzaakt.

Opmerkingen

Als u notities wilt toevoegen aan uw diagram, schakelt u over van het tabblad Berichten naar het tabblad Notities .

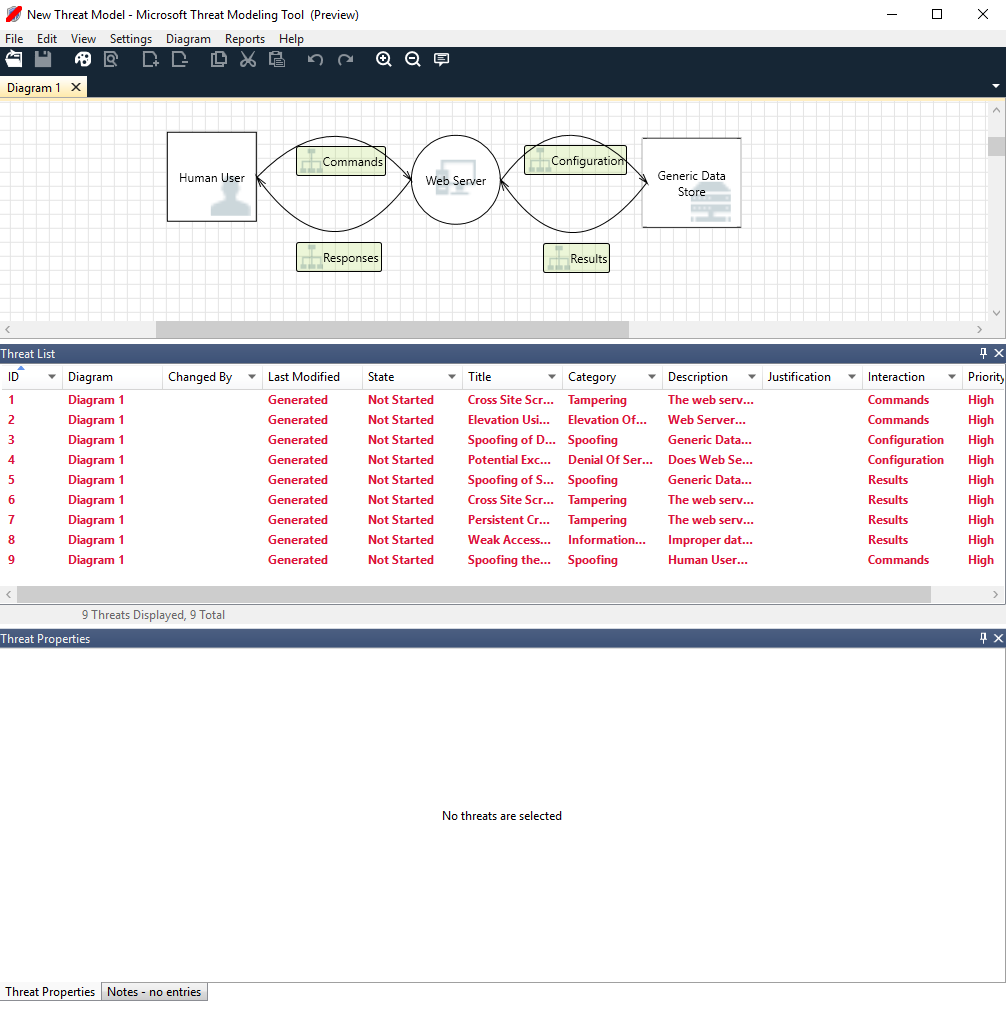
Analyseweergave

Nadat u het diagram hebt gebouwd, selecteert u het analysesymbool (het vergrootglas) op de werkbalk snelkoppelingen om over te schakelen naar de analyseweergave .

Analyseweergave

Gegenereerde bedreigingsselectie

Wanneer u een bedreiging selecteert, kunt u drie verschillende functies gebruiken:

Functie Gegevens
Leesindicator

De bedreiging wordt gemarkeerd als gelezen, zodat u de items kunt bijhouden die u hebt gecontroleerd.

Indicator voor lezen/ongelezen

Interactiefocus

Interactie in het diagram dat deel uitmaakt van een bedreiging, is gemarkeerd.

Interactiefocus

Bedreigingseigenschappen

Aanvullende informatie over de bedreiging wordt weergegeven in het venster Bedreigingseigenschappen .

Bedreigingseigenschappen

Prioriteitswijziging

U kunt het prioriteitsniveau van elke gegenereerde bedreiging wijzigen. Met verschillende kleuren kunt u bedreigingen met een hoge, gemiddelde en lage prioriteit gemakkelijk identificeren.

Prioriteitswijziging

Bewerkbare velden voor bedreigingseigenschappen

Zoals u in de vorige afbeelding kunt zien, kunt u de informatie wijzigen die door het hulpprogramma wordt gegenereerd. U kunt ook gegevens toevoegen aan bepaalde velden, zoals een reden. Deze velden worden gegenereerd door de sjabloon. Als u meer informatie nodig hebt voor elke bedreiging, kunt u wijzigingen aanbrengen.

Bedreigingseigenschappen

Rapporten

Nadat u de prioriteiten hebt gewijzigd en de status van elke gegenereerde bedreiging hebt bijgewerkt, kunt u het bestand opslaan en/of een rapport afdrukken. Ga naar Rapport>Volledig rapport maken. Geef het rapport een naam en u ziet er ongeveer als volgt uit:

Schermopname van een voorbeeld van een Threat Modeling Report, met inbegrip van een samenvatting, diagrammen en andere informatie.

Volgende stappen

  • Stuur uw vragen, opmerkingen en zorgen naar tmtextsupport@microsoft.com. Download het Threat Modeling Tool om aan de slag te gaan.
  • Als u een sjabloon voor de community wilt bijdragen, gaat u naar onze GitHub-pagina .