Notitie
Voor toegang tot deze pagina is autorisatie vereist. U kunt proberen u aan te melden of mappen te wijzigen.
Voor toegang tot deze pagina is autorisatie vereist. U kunt proberen om mappen te wijzigen.
Wat is Time Travel Debugging?
Time Travel Debugging (TTD) is een toepassing waarmee een trace van uw proces wordt vastgelegd tijdens de uitvoering en later zowel vooruit als achteruit kan worden afgespeeld. TTD helpt u bij het opsporen van problemen door uw foutopsporingsprogrammasessie te 'terugspoelen' in plaats van het probleem te reproduceren totdat u de fout hebt gevonden.
Met TTD kunt u teruggaan in de tijd om beter inzicht te krijgen in de voorwaarden die tot de fout leiden en deze meerdere keren opnieuw afspelen om te leren hoe u het probleem het beste kunt oplossen.
TTD heeft voordelen ten opzichte van crashdumpbestanden, die vaak de status en het uitvoeringspad missen dat heeft geleid tot de uiteindelijke fout.
Als u het probleem zelf niet kunt oplossen, kunt u de trace delen met een collega, zodat zij precies kunnen zien wat u ziet. Deze functie maakt samenwerking eenvoudiger dan live foutopsporing, omdat de vastgelegde instructies hetzelfde zijn, terwijl de adreslocaties en code-uitvoering verschillen op verschillende pc's. U kunt ook een specifiek tijdstip delen om uw collega te helpen bepalen waar u moet beginnen.
TTD is efficiënt en werkt om zo weinig mogelijk overhead toe te voegen als het code-uitvoering vastlegt in traceringsbestanden.
TTD bevat een set gegevensmodelobjecten voor foutopsporingsprogramma's die u kunt gebruiken om een query uit te voeren op de tracering met LINQ. U kunt bijvoorbeeld TTD-objecten gebruiken om te zoeken wanneer een specifieke codemodule is geladen of om alle uitzonderingen te vinden.
Behoeften
Time Travel Debugging is geïntegreerd met WinDbg en biedt een naadloze opname- en herhalingservaring.
Als u TTD wilt gebruiken, moet u het foutopsporingsprogramma uitvoeren met verhoogde machtigingen. Installeer WinDbg met behulp van een account met beheerdersbevoegdheden en gebruik dat account bij het opnemen in het foutopsporingsprogramma. Als u het foutopsporingsprogramma wilt uitvoeren met verhoogde machtigingen, selecteert en houdt u het WinDbg-pictogram ingedrukt (of klikt u erop met de rechtermuisknop) in het menu Start en selecteert u vervolgens Meer > uitvoeren als administrator.
Opmerkingen bij de uitgave
TTD blijft zich ontwikkelen. Zie releaseopmerkingen voor time travel-foutopsporing voor de meest recente informatie.
De opname kan persoonlijk identificeerbare of beveiligingsgerelateerde informatie bevatten
Het gemaakte traceringsbestand dat de opname bevat, kan persoonlijk identificeerbare of beveiligingsgerelateerde informatie bevatten, inclusief maar niet noodzakelijkerwijs beperkt tot bestandspaden, register, geheugen of bestandsinhoud. Exacte informatie is afhankelijk van de activiteit van het doelproces terwijl deze is vastgelegd. Houd hier rekening mee wanneer u opnamebestanden met anderen deelt.
TTD.exe opdrachtregelopnamehulpprogramma
Naast het vastleggen van traceringen in de WinDbg-gebruikersinterface, is er een TTD.exe opdrachtregelprogramma beschikbaar om een tracering op te nemen.
Mogelijk hebt u scenario's waarbij alleen de TTD-opdrachtregelrecorder is vereist: opnemen op een pc zonder het foutopsporingsprogramma te installeren, geavanceerde opnamescenario's, testautomatisering, enzovoort. In deze scenario's kunt u alleen de TTD-opdrachtregelrecorder installeren via een URL. Zie Time Travel Debugging - TTD.exe opdrachtregelprogramma voor meer informatie.
Vergelijking van hulpprogramma's voor foutopsporing
Deze tabel bevat een overzicht van de voor- en nadelen van de verschillende beschikbare oplossingen voor foutopsporing.
| Methode | Voordelen | Nadelen |
|---|---|---|
| Live foutopsporing | Interactieve ervaring, ziet de uitvoeringsstroom, kan de doelstatus, het vertrouwde hulpprogramma in een vertrouwde instelling wijzigen. | Verstoort de gebruikerservaring, kan moeite vereisen om het probleem herhaaldelijk te reproduceren, kan van invloed zijn op beveiliging, niet altijd een optie op productiesystemen. Met repro moeilijk te werken vanaf het punt van fout om de oorzaak te bepalen. |
| Stortplaatsen | Geen codering vooraf, laag-intrusief, op basis van triggers. | Opeenvolgende momentopnamen of live-dumps bieden een eenvoudige weergave in de loop der tijd. Overhead is in wezen nul als deze niet wordt gebruikt. |
| Telemetrie en logboeken | Lichtgewicht, vaak gekoppeld aan bedrijfsscenario's / gebruikersacties, machine learning-vriendelijk. | Er treden problemen op in onverwachte codepaden (zonder telemetrie). Gebrek aan gegevensdiepte, statisch gecompileerd in de code. |
| Foutopsporing voor tijdreizen (TTD) | Geweldig bij complexe bugs, geen codering vooraf, offline herhaalbare foutopsporing, analysevriendelijk, legt alles vast. | Grote overheadkosten in recordtijd. Kan meer gegevens verzamelen die nodig zijn. Gegevensbestanden kunnen groot worden. |
Videotraining
Zie deze video's voor meer informatie over TTD.
Defrag Tools 185 - Ivette en JamesP gaan over de basisbeginselen van TTD en demonstreren een aantal functies in WinDbg
Defrag Tools 186 - Jordi en JCAB demonstreert meer geweldige functies van TTD in WinDbg
CppCon (YouTube) - Jordi, Ken en JamesM presenteerden TTD in WinDbg op CppCon 2017
Basisbeginselen van traceringsbestanden
Grootte van het traceerbestand
Het traceringsbestand kan groot worden. U moet ervoor zorgen dat er voldoende vrije ruimte beschikbaar is. Als u een programma zelfs een paar minuten opneemt, kunnen de traceringsbestanden snel groeien tot meerdere gigabytes. TTD stelt geen maximale grootte in voor traceringsbestanden om complexe langdurige scenario's mogelijk te maken. Door het probleem snel te hercreëren, blijft de grootte van het traceerbestand zo klein mogelijk.
Tracerings- en indexbestanden
In een traceringsbestand (.run) wordt de uitvoering van de code opgeslagen tijdens de opname.
Wanneer u de opname stopt, maakt het systeem een indexbestand (.idx) om de toegang tot de traceringsgegevens te optimaliseren. WinDbg maakt ook automatisch indexbestanden wanneer er traceringsbestanden worden geopend.
Indexbestanden kunnen groot zijn, meestal twee keer zo groot als het traceringsbestand.
U kunt het indexbestand opnieuw maken vanuit het traceringsbestand met behulp van de !tt.index opdracht.
0:000> !tt.index
Successfully created the index in 10ms.
Opnamefouten en andere uitvoer van de opname gaan naar een WinDbg-logboekbestand.
Alle uitvoerbestanden worden opgeslagen op een locatie die u configureert. De standaardlocatie bevindt zich in de documentmap van de gebruiker. Voor Gebruiker1 worden de TTD-bestanden bijvoorbeeld hier opgeslagen:
C:\Users\User1\Documents
Dingen om op te letten
Anti-virus incompatibiliteiten
Mogelijk ondervindt u incompatibiliteit vanwege de wijze waarop TTD wordt gekoppeld aan processen om ze vast te leggen. Normaal gesproken ontstaan er problemen met antivirussoftware of andere systeemsoftware die probeert geheugenoproepen van het systeem bij te houden en te schaduwen. Als u problemen ondervindt met het opnemen, zoals een onvoldoende machtigingsbericht, probeert u alle antivirussoftware tijdelijk uit te schakelen.
Andere hulpprogramma's die proberen geheugentoegang te blokkeren, kunnen ook problematisch zijn. Bijvoorbeeld de Microsoft Enhanced Mitigation Experience Toolkit.
Een ander voorbeeld van een omgeving die conflicteert met TTD is het Electron-toepassingsframework. In dit geval kan de tracering worden vastgelegd, maar een impasse of crash van het proces dat wordt vastgelegd, is ook mogelijk.
Alleen gebruikersmodus
TTD ondersteunt momenteel alleen bewerkingen in de gebruikersmodus, zodat u een kernelmodusproces niet kunt traceren.
Alleen-lezen weergave
U kunt terug in de tijd reizen, maar u kunt de geschiedenis niet wijzigen. U kunt opdrachten voor leesgeheugen gebruiken, maar u kunt geen opdrachten gebruiken die geheugen wijzigen of schrijven.
Door het systeem beveiligde processen
Sommige door het Windows-systeem beveiligde processen, zoals het PPL-proces (Protected Process Light), zijn beveiligd. TTD kan zichzelf niet injecteren in het beveiligde proces om het vastleggen van de code-uitvoering mogelijk te maken.
Invloed van de prestaties van de opname
Het opnemen van een toepassing of proces is van invloed op de prestaties van de pc. De werkelijke overhead van de prestaties varieert op basis van de hoeveelheid en het type code dat tijdens de opname wordt uitgevoerd. U kunt in typische opnamescenario's een prestatievermindering van ongeveer 10x-20x verwachten. Soms is er geen merkbare vertraging in de gebruikersinterface. Maar voor de meer resource-intensieve bewerkingen, zoals het dialoogvenster Bestand openen, ziet u de impact van de opname.
Trace-bestandsfouten
Traceerbestandsfouten kunnen optreden. Zie Time Travel Debugging - Probleemoplossing voor meer informatie.
Geavanceerde functies van Time Travel-foutopsporing
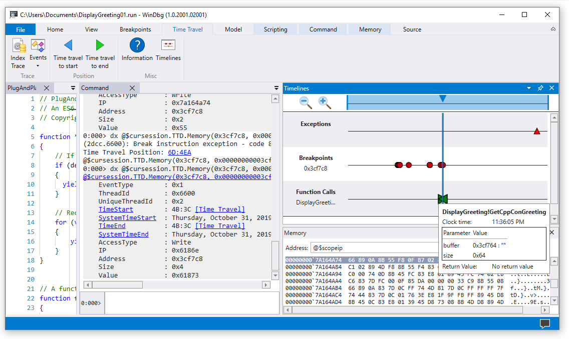
Tijdlijnen
Tijdlijnen zijn een visuele weergave van gebeurtenissen die plaatsvinden tijdens de uitvoering. Deze gebeurtenissen kunnen locaties zijn van: onderbrekingspunten, geheugenlees- en schrijfbewerkingen, functie-aanroepen en -retourneringen, en uitzonderingen. Zie WinDbg - Tijdlijnen voor meer informatie over tijdlijnen.
Ondersteuning voor gegevensmodel voor foutopsporingsprogramma's
-
Ingebouwde ondersteuning voor gegevensmodellen - TTD bevat ondersteuning voor gegevensmodellen. Het gebruik van LINQ-query's voor het analyseren van toepassingsfouten kan een krachtig hulpprogramma zijn. U kunt het gegevensmodelvenster in WinDbg gebruiken om te werken met een doorbladerbare en uitbreidbare versie van
dxendx -g, zodat u tabellen kunt maken met behulp van NatVis, JavaScript en LINQ-query's.
Zie WinDbg - Gegevensmodel voor algemene informatie over het foutopsporingsprogramma. Zie Time Travel Debugging - Inleiding tot time travel debugging-objecten voor informatie over het werken met het TTD-foutopsporingsprogrammamodel.
Ondersteuning voor scripts
- Scripting Automation - Ondersteuning voor scripts voor JavaScript en NatVis maakt automatisering van probleemonderzoek mogelijk. Zie Time Travel Debugging - JavaScript Automation voor meer informatie.
Zie WinDbg - Scripting voor algemene informatie over het werken met JavaScript en NatVis.
TTD.exe opdrachtregelhulpprogramma
Het TTD.exe opdrachtregelprogramma voor het vastleggen van traceringen is beschikbaar. Zie Time Travel Debugging - TTD.exe opdrachtregelprogramma voor meer informatie.
TTD-ondersteuning voor beheerde code
U kunt de SOS-foutopsporingsextensie (sos.dll) gebruiken die wordt uitgevoerd in de 64-bits modus om fouten in beheerde code op te sporen met behulp van TTD in WinDbg. Zie Beheerde code opsporen met behulp van het Windows-foutopsporingsprogrammavoor meer informatie.
Aan de slag met TTD
Begin hier
Als u geen kennis hebt met TTD, volgt u dit leertraject:
- Een trace vastleggen - Uw eerste uitvoeringstracering vastleggen
- Een tracering opnieuw afspelen - Navigeren en uw opname analyseren
- Overzicht van voorbeeld-app - stapsgewijze foutopsporing
Hulp nodig?
- Werken met traceringsbestanden - Traceringsbestanden beheren en optimaliseren
- Problemen oplossen - Veelvoorkomende problemen oplossen
Geavanceerde functies
- TTD-debuggerobjecten - Querytraceringen met LINQ
- JavaScript Automation - Probleemonderzoek automatiseren