Observação
O acesso a essa página exige autorização. Você pode tentar entrar ou alterar diretórios.
O acesso a essa página exige autorização. Você pode tentar alterar os diretórios.
APLICA-SE A: todas as camadas do Gerenciamento de API
As APIs de back-end são importadas para uma API de Gerenciamento de API do Azure ou criadas e gerenciadas manualmente. As etapas neste tutorial descrevem como:
- Use o Gerenciamento de API para criar uma API HTTP em branco.
- Gerencie manualmente uma API HTTP.
- Defina uma política em uma API para que ela retorne uma resposta simulada.
Esse método permite que os desenvolvedores continuem com a implementação e o teste da instância de Gerenciamento de API, mesmo que o back-end não esteja disponível para enviar respostas reais.
Dica
As equipes de API podem usar esse recurso nos workspaces. Os workspaces fornecem acesso administrativo isolado às APIs e aos respectivos ambientes de runtime de API.
A capacidade de criar respostas simuladas é útil em muitos cenários:
- Quando a fachada da API é projetada primeiro e a implementação de back-end ocorre mais tarde ou quando o back-end está sendo desenvolvido em paralelo.
- Quando o back-end está temporariamente inoperante ou não pode ser dimensionado.
Neste tutorial, você aprenderá como:
- Criar uma API de teste
- Adicionar uma operação à API de teste
- Habilitar simulação de resposta
- Testar a API simulada
Pré-requisitos
- Aprenda a terminologia do Gerenciamento de API.
- Entenda o conceito de políticas no Gerenciamento de API.
- Conclua o início rápido Criar uma instância do Gerenciamento de API do Azure.
Criar uma API de teste
As etapas nesta seção mostram como criar uma API HTTP sem back-end.
Entre no portal do Azure e navegue até a sua instância do Gerenciamento de API.
Selecione o bloco APIs>+ Adicionar API>HTTP:
Na janela Criar uma API HTTP, selecione Completo.
Em Nome de exibição, insira a API de Teste.
Em Produtos, selecione Ilimitado, se esse valor estiver disponível. Esse valor só está disponível em algumas camadas. Você pode deixar o valor em branco para este tutorial, mas precisa associar a API a um produto para publicá-lo. Para obter mais informações, consulte Importar e publicar sua primeira API.
Em Gateways, selecione Gerenciado se essa opção estiver disponível. (Essa opção só está disponível em determinadas camadas de serviço.)
Selecione Criar.
Adicionar uma operação à API de teste
Uma API expõe uma ou mais operações. Nesta seção, você adicionará uma operação à API HTTP criada. Chamar a operação depois de concluir as etapas nesta seção dispara um erro. Depois de concluir as etapas na seção Habilitar simulação de resposta, você não verá um erro.
Selecione a API que você criou na etapa anterior.
Selecione + Adicionar Operação.
Na janela Front-end , insira os seguintes valores:
Configuração Valor DESCRIÇÃO Nome de exibição Chamada de teste O nome exibido no portal do desenvolvedor. URL (primeira caixa) OBTER Selecione um dos verbos HTTP predefinidos. URL (segunda caixa) /teste Um caminho de URL para a API. Descrição Uma descrição opcional da operação. Ele fornece documentação no portal do desenvolvedor para os desenvolvedores que usam a API. Selecione a guia Respostas, que está localizada nas caixasURL, Nome de exibição e Descrição . Você inserirá valores nessa guia para definir códigos de status de resposta, tipos de conteúdo, exemplos e esquemas.
Selecione + Adicionar resposta e selecione 200 OK na lista.
Na seção Representações , selecione + Adicionar representação.
Insira application/json na caixa de pesquisa e selecione o tipo de conteúdo de aplicativo/json .
Na caixa Exemplo , insira
{ "sampleField" : "test" }.Clique em Salvar.
Embora não seja necessário para este exemplo, você pode definir mais configurações para uma operação de API em outras guias, conforme descrito na tabela a seguir:
| Guia | DESCRIÇÃO |
|---|---|
| Consulta | Adicione os parâmetros de consulta. Além de fornecer um nome e uma descrição, você pode fornecer valores que são atribuídos a um parâmetro de consulta. Você pode marcar um dos valores como padrão (opcional). |
| Solicitação | Defina esquemas, exemplos e tipos de conteúdo de solicitação. |
Habilitar simulação de resposta
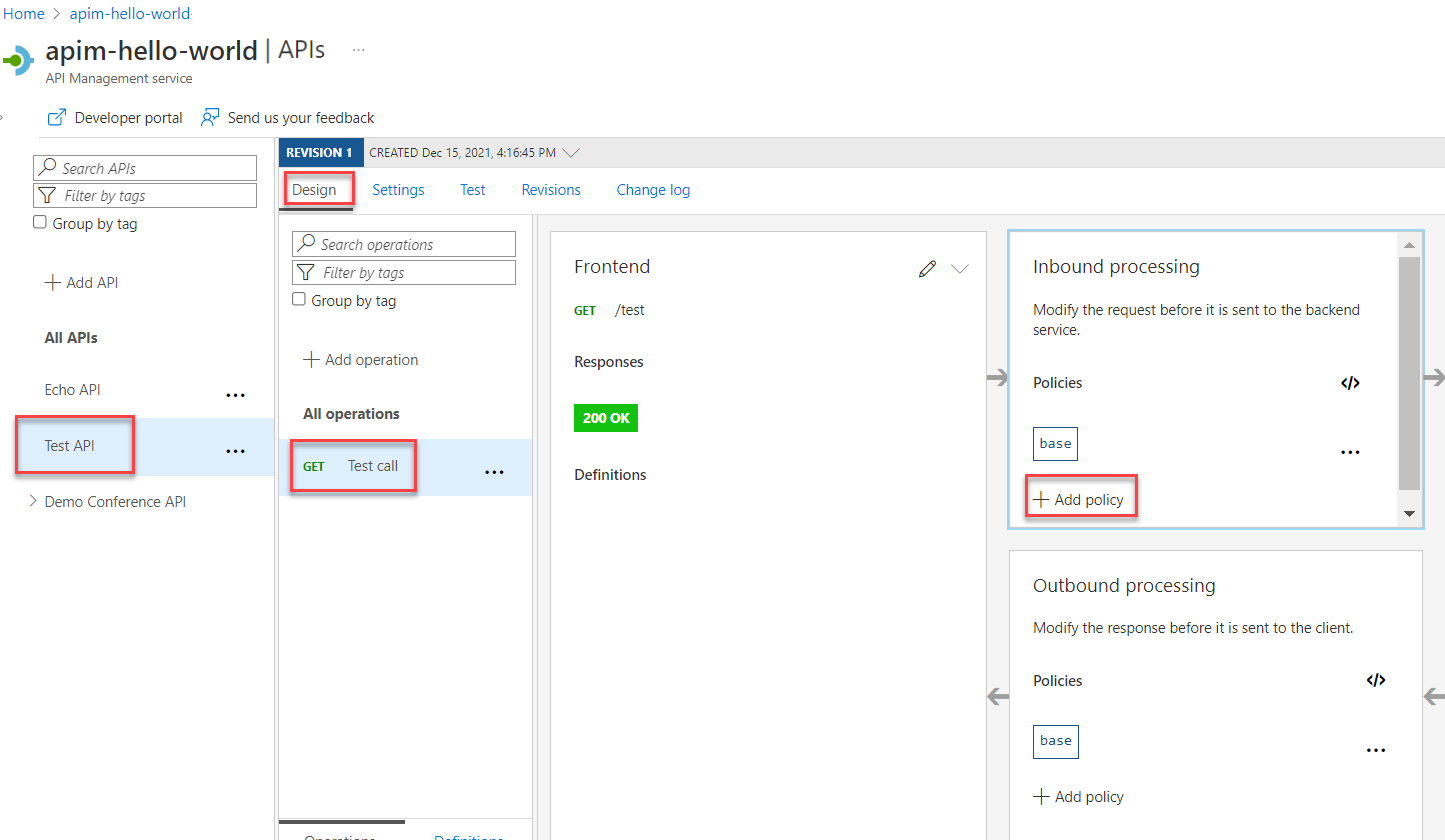
Selecione a API criada em Criar uma API de teste.
Verifique se a guia Design está selecionada.
Selecione a operação de teste que você adicionou.
Na seção Processamento de entrada, selecione + Adicionar política.
Selecione o bloco de respostas simuladas da galeria:
Verifique se 200 OK, application/json aparece na caixa de resposta do gerenciamento de API. Essa seleção indica que sua API deve retornar o exemplo de resposta que você definiu na seção anterior.
Clique em Salvar.
Dica
Uma barra amarela exibindo o texto A simulação está habilitada aparece. Essa mensagem indica que as respostas retornadas do Gerenciamento de API são simuladas pela política de simulação e não são produzidas pelo back-end.
Testar a API simulada
Selecione a API criada em Criar uma API de teste.
Na guia Teste , verifique se a API de chamada de teste está selecionada e selecione Enviar para fazer uma chamada de teste:
A resposta HTTP exibe o JSON fornecido como um exemplo na primeira seção do tutorial:
Próxima etapa
Vá para o próximo tutorial:









