Compartilhar via


Exibição de design do conjunto de dados compartilhado (Construtor de Relatórios)

Em um relatório, um conjunto de dados representa dados de relatório retornados da execução de uma consulta em uma fonte de dados externa. Conjuntos de dados compartilhados são publicados em um servidor de relatório e vários relatórios podem usá-los. Você pode criar conjuntos de dados para compartilhar com outras pessoas. Na janela Design do Conjunto de Dados Compartilhado , selecione uma fonte de dados compartilhada, especifique propriedades para o conjunto de dados compartilhado e crie uma consulta no designer de consulta.

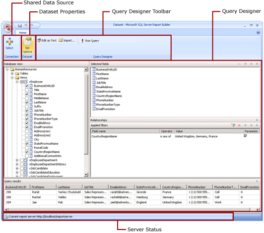
Captura de tela do modo de design do conjunto de dados compartilhado do Reporting Services.

Para obter mais informações sobre como trabalhar com dados em um relatório, consulte Conjuntos de dados de relatório.

Faixa de Opções

A Faixa de Opções ajuda você a encontrar rapidamente os comandos necessários para concluir uma tarefa. Os comandos são organizados nos seguintes grupos lógicos: Conexão, Conjunto de Dados e Designer de Consultas.

Connection

Use o botão Selecionar no grupo Conexões para selecionar uma fonte de dados compartilhada em seu relatório ou navegue até uma fonte de dados compartilhada no servidor de relatório.

Observação

Um conjunto de dados compartilhado deve ser baseado em uma fonte de dados compartilhada. Se a fonte de dados necessária não estiver disponível, você precisará criar uma no servidor de relatório. Para obter mais informações, confira Criar, modificar e excluir fontes de dados compartilhadas (SSRS).

Para obter mais informações, consulte Criar cadeias de conexão de dados – Construtor de Relatórios.

Dataset

Use o botão Definir Opções para definir as propriedades do conjunto de dados compartilhado. Essas propriedades incluem as seguintes opções:

  • Campos: você pode adicionar um campo ou editar um campo na coleção de campos.

  • Opções de dados: você pode definir opções que afetam critérios de correspondência e ordem de classificação, como diferenciação de maiúsculas e minúsculas e ordenação.

  • Filtros: você pode definir filtros que limitam os dados em um relatório após o relatório recuperá-los da conexão de dados.

  • Parâmetros: você pode adicionar um parâmetro ou editar opções de parâmetro. Por exemplo, você pode especificar um valor padrão para cada parâmetro para que possa criar um plano de atualização de cache para esse conjunto de dados compartilhado no servidor de relatório.

Os valores definidos tornam-se parte da definição do conjunto de dados compartilhado no servidor de relatório. Quando um autor de relatório inclui esse conjunto de dados compartilhado em um relatório, as opções especificadas se aplicam a essa instância do conjunto de dados.

Depois que um conjunto de dados compartilhado é adicionado a um relatório, um autor de relatório pode substituir as seguintes opções: ordenação, sensibilidade a maiúsculas e minúsculas, sensibilidade a acentos, sensibilidade a Kanatype, sensibilidade a largura, subtotais. Eles também podem criar outros filtros de conjunto de dados para limitar os dados no relatório.

Para obter mais informações, confira Relatório de Conjuntos de Dados Incorporados e Conjuntos de Dados Compartilhados (Report Builder).

Para obter mais informações sobre planos de atualização de cache, consulte Conjuntos de dados compartilhados em cache.

Designer de consulta

Use a barra de ferramentas do designer de consulta para ajudar a criar uma consulta que especifica quais dados recuperar da conexão de dados. A barra de ferramentas que você vê depende do designer de consulta associado ao tipo de fonte de dados da conexão de dados.

Para obter mais informações, consulte o artigo que corresponde ao tipo de fonte de dados em Adicionar Dados de Fontes de Dados Externas (SSRS).

A interface do Designer de Consultas

Um designer de consulta ajuda você a criar uma consulta na sintaxe necessária para a fonte de dados externa.

Alguns tipos de fonte de dados fornecem um designer de consulta gráfica que você pode usar para explorar os metadados em uma fonte de dados externa. Você pode arrastar nomes interativamente do painel de metadados para a superfície de design da consulta ou selecionar interativamente os nomes a serem usados.

Alguns tipos de fonte de dados dão suporte a um designer de consulta baseado em texto que você pode usar para colar em consultas criadas em outras ferramentas, como o SQL Server Management Studio.

Cada tipo de fonte de dados tem requisitos específicos para a consulta que trabalha com a fonte de dados externa. Para obter mais informações, consulte o artigo que corresponde ao tipo de fonte de dados em Adicionar dados de fontes de dados externas e fontes de dados compatíveis com o Reporting Services.

Visualizar resultados da consulta

Na visualização de design de conjunto de dados compartilhado, você está criando uma consulta que recupera dados da conexão de dados quando o relatório é processado.

Execute a consulta para ver dados de exemplo da conexão de dados para verificar se a consulta retorna o tipo de dados esperado. As colunas do conjunto de resultados vêm dos metadados dos esquemas de dados da conexão de dados. Os nomes de coluna tornam-se a coleção de campos do conjunto de dados. Os valores dos dados que você vê no conjunto de resultados da consulta são dados de tempo de design. Depois de salvar o conjunto de dados compartilhado como uma definição de conjunto de dados compartilhado no servidor de relatório, somente o texto da consulta será salvo. Os dados no conjunto de resultados da consulta não são salvos.

Quando um autor de relatório adiciona esse conjunto de dados compartilhado a um relatório, um ponteiro para a definição do conjunto de dados no servidor de relatório é adicionado. No relatório, a coleção de campos do conjunto de dados aparece no painel Dados do Relatório. O texto da consulta não está disponível.

As credenciais que você usa para executar uma consulta são separadas das credenciais usadas para visualizar um relatório ou executar um relatório do servidor de relatório. Para obter mais informações, consulte Especificar informações de credenciais e de conexão para fontes de dados de relatório.

Executar um relatório com parâmetros

Quando a consulta inclui variáveis de consulta, os parâmetros do conjunto de dados são criados automaticamente para você. Por sua vez, quando você termina de criar a consulta do conjunto de dados, os parâmetros de relatório definidos como parâmetros de conjunto de dados são criados automaticamente.

Se um relatório contiver parâmetros, todos os parâmetros deverão ter valores padrão antes que o relatório possa ser executado automaticamente. Se um parâmetro não tiver um valor padrão, ao executar o relatório, você deverá escolher um valor para o parâmetro e selecionar Exibir Relatório na guia Executar .

Para obter mais informações, confira Parâmetros de relatório (Construtor de Relatórios e Designer de Relatórios).

Salvar o conjunto de dados compartilhado

Para salvar a consulta criada, no botão Construtor de Relatórios , selecione Salvar ou Salvar como. Navegue até a pasta apropriada no servidor de relatório e salve a definição do conjunto de dados compartilhado. O conjunto de dados compartilhado não está disponível para outras pessoas até que você o salve no servidor de relatório.