Observação
O acesso a essa página exige autorização. Você pode tentar entrar ou alterar diretórios.
O acesso a essa página exige autorização. Você pode tentar alterar os diretórios.
O designer de esquema na extensão MSSQL para Visual Studio Code simplifica designs de esquema complexos, fornecendo uma compreensão mais intuitiva de suas estruturas de banco de dados. Ele integra a funcionalidade de diagrama de banco de dados para visualizar esquemas existentes. Você pode criar e gerenciar bancos de dados diretamente em um ambiente gráfico sem precisar gravar instruções Transact-SQL (T-SQL).
Características
O designer de esquema oferece estes recursos:
- Visualizar a estrutura do banco de dados com diagramas interativos.
- Crie ou edite tabelas, chaves estrangeiras, chaves primárias e restrições.
- Pesquise, arraste e solte, filtre, aproxime, use um mini-mapa e organize automaticamente os diagramas para uma navegação e personalização eficientes.
- Exporte seus diagramas de esquema para compartilhar com sua equipe ou incluir na documentação.
- Gere automaticamente e exiba scripts T-SQL de somente leitura que representem as alterações no seu esquema.
- Examine e aplique alterações ao banco de dados com o recurso Publicar Alterações.
Abrir o editor de esquema
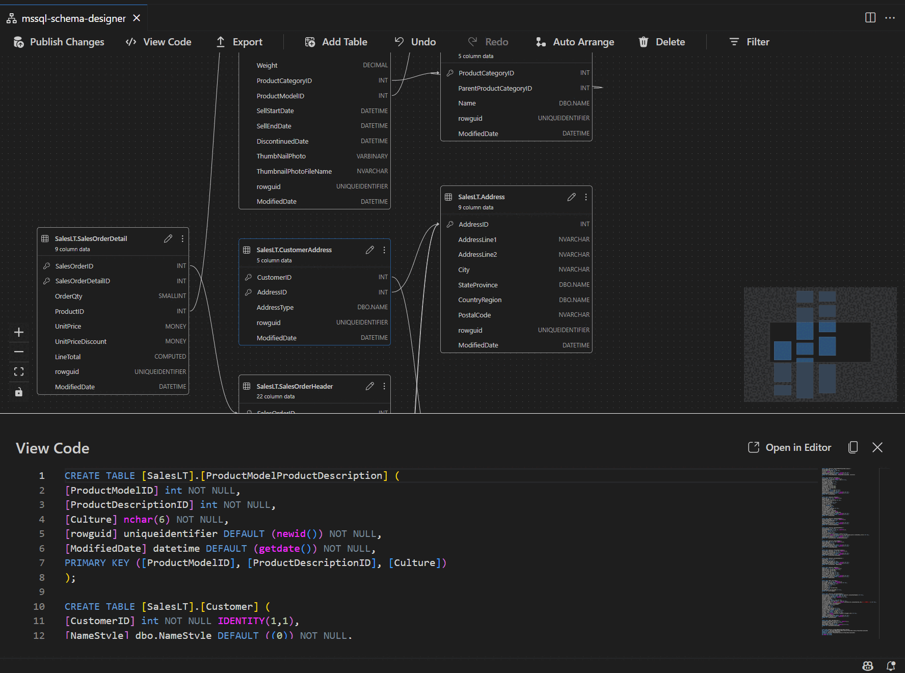
Clique com o botão direito do mouse no banco de dados no pesquisador de objetos e selecione Esquema de Design no menu. Essa ação abre o modo de exibição do designer de esquema, que permite que você veja o diagrama do banco de dados visual.
Uma vez dentro do designer de esquema, você encontra uma tela com várias funcionalidades de navegação. Veja como se locomover:
Painel e zoom: selecione e arraste qualquer lugar na tela para atravessar o diagrama. Use a roda de rolagem do mouse ou gestos de trackpad para ampliar e reduzir para uma exibição mais próxima ou mais ampla.
Mini-mapa: Utilize o mini-mapa interno (localizado no canto inferior direito do designer) para navegação rápida em esquemas grandes ou complexos.
Arrastar e soltar: reorganizar tabelas e relações arrastando elementos na tela. Essa opção ajuda você a criar um layout que faça sentido para você ou sua equipe.
Pesquisar e filtrar: use a caixa de pesquisa (Ctrl+F ou Cmd+F) para localizar tabelas ou colunas específicas. Aplique filtros para se concentrar em determinadas partes do esquema ou ocultar elementos irrelevantes.
Organizar automaticamente: o diagrama é organizado automaticamente em um layout claro e legível por padrão. Se você reposicionar manualmente as tabelas e quiser redefinir o modo de exibição, selecione o botão Reorganizar Automaticamente para reorganizar as tabelas no layout otimizado padrão.
Entender a estrutura e as relações da tabela
Ao inserir o modo de exibição do designer de esquema, você verá a visualização das tabelas de banco de dados. Cada tabela exibe seu esquema e nome da tabela, colunas, tipos de dados e chaves primárias mostradas como um ícone de chave.
Relações de chave estrangeira são mostradas com setas de conexão entre colunas. Por exemplo, no diagrama anterior, a AddressID coluna na CustomerAddress tabela faz referência à AddressID coluna na Address tabela, representando visualmente a relação entre elas.
Adicionar ou editar tabelas
Selecione Adicionar Tabela na barra de ferramentas superior para adicionar uma nova tabela. Selecione o ícone de lápis em uma tabela no diagrama para editar essa tabela.
Essa ação abre a guia Tabela no Editor de Tabelas em um painel lateral. É possível:
- Selecionar ou alterar o esquema
- Definir o nome da tabela
- Adicionar novas colunas com nome, tipo de dados, valor padrão e restrições
- Marcar uma ou mais colunas como chaves primárias
- Excluir ou atualizar colunas existentes conforme necessário
Selecione Salvar para aplicar suas alterações. O diagrama é atualizado para refletir suas alterações. Para recursos mais avançados de edição de tabela, como criar índices ou configurar regras de restrição, use o designer de tabela na extensão MSSQL para Visual Studio Code.
Adicionar ou editar relações de chave estrangeira
Para gerenciar relações de chave estrangeira, selecione as reticências (...) em uma tabela no diagrama e selecione Gerenciar Relações.
Essa opção abre a guia Chaves Estrangeiras no painel lateral do Editor de Tabelas , onde você pode:
- Adicionar novas relações de chave estrangeira referenciando chaves primárias em outras tabelas
- Definir o nome da chave estrangeira
- Editar chaves estrangeiras existentes para atualizar ou corrigir relações
As alterações aparecem automaticamente no diagrama visual, com setas mostrando a direção de cada relação.
Como alternativa, você pode criar uma relação arrastando uma seta de uma coluna para outra diretamente no diagrama. Esse método define uma relação um-para-um entre as colunas selecionadas.
Exibir definição de esquema no painel de script
Na faixa de opções, selecione o botão Exibir Código para abrir o painel inferior. Este painel mostra o script T-SQL somente leitura que exibe ações executadas no designer de esquema em tempo real.
Examinar e publicar suas alterações
Ao concluir a edição de tabelas ou relações, selecione Publicar Alterações na barra de ferramentas superior. Essa ação gera um relatório de resumo de alterações que lista todas as modificações pendentes no esquema.
Examine o relatório com cuidado. Marque a caixa de confirmação para reconhecer e aceitar possíveis riscos associados à aplicação das alterações. Esse processo é gerenciado pelo DacFX (Data-tier Application Framework), que garante que suas atualizações de esquema sejam implantadas de forma suave, confiável e com interrupção mínima no banco de dados.