Compartilhar via


Visão geral da interface MB

Esta documentação descreve o modelo de driver de Banda Larga Móvel (MB). O modelo de driver MB é uma arquitetura de software fornecida com o Windows 7 e versões posteriores do Windows. Ele fornece uma estrutura para um conjunto integrado de recursos de rede com base em tecnologias de rede baseadas em CDMA (1xRTT/1xEV-DO/1xEV-DO RevA/1xEvDO RevB) e com base em GSM (GPRS/EDGE/UMTS/HSDPA/TD-SCDMA).

Os drivers de miniporto do Windows 8 MB são baseados na interface NDIS 6.30 . Os drivers de miniporto do Windows 7 MB são baseados na interface NDIS 6.20 . Os drivers de miniporto MB devem seguir a "Especificação NDIS 6.x" apropriada, além das DDIs (interfaces de driver de dispositivo) descritas ao longo desta documentação.

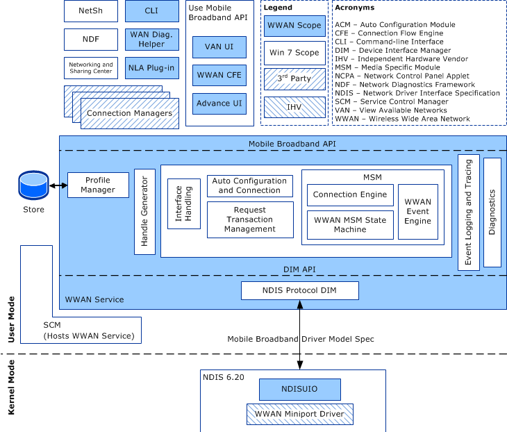
O diagrama a seguir representa a arquitetura do modelo de driver MB.

Diagrama que mostra a arquitetura do modelo de driver MB.

Terminologia

Lembre-se de que os termos WWAN (Wireless Wide Area Network ) e Banda Larga Móvel (MB) são usados de forma intercambiável ao longo desta documentação para representar a tecnologia de Banda Larga Móvel.

Os termos ativar e ativar têm dois significados diferentes nesta documentação. O termo ativação está relacionado à ativação do serviço, como quando um provedor de rede deve habilitar explicitamente a assinatura MB antes que os serviços do provedor possam ser usados. O termo ativação é específico para configurar uma conexão em tecnologias baseadas em GSM (GPRS/EDGE/UMTS/HSDPA/TD-SCDMA). Por exemplo, a ativação de contexto PDP refere-se à configuração de uma conexão MB de acordo com os parâmetros especificados no contexto PDP.

O acesso ao SIM refere-se ao acesso ao SIM (Módulo de Identidade do Assinante), também conhecido como R-UIM. Se o dispositivo MB não tiver um SIM/R-UIM como uma entidade física, mas tiver um equivalente lógico inserido no dispositivo, esse termo também será aplicável a esse circuito lógico equivalente. Quando o acesso ao SIM não é necessário, não se espera que o driver de miniporte recupere as informações do SIM para concluir a solicitação.

Semântica

O componente serviço MB no modo de usuário não pode trocar dados diretamente com drivers de miniporto MB no modo kernel. Intermediários como drivers de filtro WMI ou NDIS são necessários. Para simplificar, esses intermediários não são explicitamente discutidos nesta documentação. No entanto, essa omissão não significa que os drivers de miniporte mb e serviço MB possam se envolver em trocas de dados diretas.

Os tópicos a seguir fornecem um resumo da semântica de OID NDIS 6.20 e MB, os procedimentos que os drivers de miniporto devem seguir para executar operações síncronas e assíncronas e uma visão geral das operações com suporte do modelo de driver de Banda Larga Móvel:

Visão geral da interfiguração mb/NDIS 6.20

Modelo de dados MB

Semântica Operacional do MB

Controle de versão do modelo de driver MB

Requisitos inf do driver de miniporto MB

Tipos de driver de miniporto MB

Requisitos de atributo geral do adaptador MB

Suporte ao processamento de pacotes IP brutos do MB

Diretrizes para notificações de endereço IP do driver miniport de MB

Registro em log de erros do driver do miniporto MB

Requisitos de desempenho do driver de miniporto MB