Поделиться через


Использование внешних таблиц с Synapse SQL

Внешняя таблица указывает на данные, расположенные в Hadoop, BLOB-объекте службы хранилища Azure или Azure Data Lake Storage (ADLS).

Внешние таблицы можно использовать для чтения данных из файлов или записи данных в файлы в службе хранилища Azure. С помощью Azure Synapse SQL можно использовать внешние таблицы для чтения внешних данных с помощью выделенного пула SQL или бессерверного пула SQL.

В зависимости от типа внешнего источника данных можно использовать два типа внешних таблиц:

  • Внешние таблицы Hadoop , которые можно использовать для чтения и экспорта данных в различных форматах данных, таких как CSV, Parquet и ORC. Внешние таблицы Hadoop доступны в выделенных пулах SQL, но они недоступны в бессерверных пулах SQL.
  • Собственные внешние таблицы , которые можно использовать для чтения и экспорта данных в различных форматах данных, таких как CSV и Parquet. Собственные внешние таблицы доступны в бессерверных пулах SQL и в выделенных пулах SQL. Запись и экспорт данных с помощью CETAS и собственных внешних таблиц доступна только в бессерверном пуле SQL, но не в выделенных пулах SQL.

Основные различия между Hadoop и собственными внешними таблицами:

Тип внешней таблицы Hadoop Native
Выделенный пул SQL Available Только Parquet
Бессерверный пул SQL Недоступно Available
Поддерживаемые форматы Делимитированный/CSV, Parquet, ORC, Hive RC и RC Бессерверного SQL пула: разделённый текст/CSV, Parquet и Delta Lake
Выделенный пул SQL: Parquet
Устранение разделов папок No Устранение секций доступно только в секционированных таблицах, созданных в форматах Parquet или CSV, которые синхронизируются из пулов Apache Spark. Вы можете создавать внешние таблицы в секционированных папках Parquet, но столбцы секционирования недоступны и игнорируются, а исключение секционирования не будет применено. Не создавайте внешние таблицы в папках Delta Lake , так как они не поддерживаются. Используйте Delta секционированные представления, если необходимо запрашивать секционированные данные Delta Lake.
Удаление файла (предикатное выталкивание) No Да в бессерверном пуле SQL. Чтобы включить pushdown строки, необходимо использовать Latin1_General_100_BIN2_UTF8 параметры сортировки для VARCHAR столбцов. Дополнительные сведения о параметрах сортировки см. в статье о поддержке сортировки базы данных для Synapse SQL в Azure Synapse Analytics.
Настраиваемый формат расположения No Да, используя подстановочные знаки, например /year=*/month=*/day=* для форматов Parquet или CSV. Путь к пользовательским папкам недоступен в Delta Lake. В бессерверном пуле SQL можно также использовать рекурсивные подстановочные знаки /logs/** для ссылки на файлы Parquet или CSV в любой вложенной папке под указанной папкой.
Рекурсивная проверка папки Yes Yes. В бессерверных пулах SQL необходимо указать /** в конце пути расположения. В выделенном пуле папки всегда сканируются рекурсивно.
Проверка подлинности хранилища Ключ доступа к хранилищу (SAK), сквозная передача Microsoft Entra, управляемое удостоверение, пользовательское приложение Microsoft Entra удостоверение Подпись для совместного доступа (SAS), сквозная аутентификация Microsoft Entra, управляемая удостоверение, пользовательское приложение идентификатор Microsoft Entra.
Сопоставление столбцов Порядковый — столбцы в определении внешней таблицы по позиции сопоставляются со столбцами в базовых файлах Parquet. Бессерверный пул: поиск по имени. Столбцы в определении внешней таблицы сопоставляются со столбцами в базовых файлах Parquet по совпадению имен столбцов.
Выделенный пул: порядковое сопоставление. Столбцы во определении внешней таблицы сопоставляются со столбцами в базовых файлах Parquet по позиции.
CETAS (экспорт и преобразование) Yes CETAS с собственными таблицами в качестве целевого объекта работает только в бессерверном пуле SQL. Вы не можете использовать выделенные пулы SQL для экспорта данных с помощью собственных таблиц.

Note

Собственные внешние таблицы — это рекомендуемое решение в пулах, где они являются общедоступными. Если вам нужно получить доступ к внешним данным, всегда используйте собственные таблицы в бессерверных или выделенных пулах. Используйте таблицы Hadoop только в том случае, если вам нужно получить доступ к некоторым типам, которые не поддерживаются в собственных внешних таблицах (например, ORC, RC) или если собственная версия недоступна.

Внешние таблицы в выделенном пуле SQL и бессерверном пуле SQL

Внешние таблицы можно использовать для:

  • Запрос данных в хранилищах Azure Blob и ADLS Gen2 с использованием Transact-SQL.
  • Храните результаты запроса к файлам в хранилище BLOB-объектов Azure или Azure Data Lake Storage с помощью CETAS с Synapse SQL.
  • Импортируйте данные из хранилища BLOB-объектов Azure и Azure Data Lake Storage и сохраните их в выделенном пуле SQL (только таблицы Hadoop в выделенном пуле).

Note

При использовании с инструкцией CREATE TABLE AS SELECT выбор из внешней таблицы импортирует данные в таблицу в выделенном пуле SQL.

Если производительность внешних таблиц Hadoop в выделенных пулах не удовлетворяет вашим целям производительности, рассмотрите возможность загрузки внешних данных в таблицы хранилища данных с помощью инструкции COPY.

Руководство по загрузке см. в разделе "Использование PolyBase" для загрузки данных из хранилища BLOB-объектов Azure.

Внешние таблицы можно создать в пулах SQL Synapse, выполнив следующие действия.

  1. CREATE EXTERNAL DATA SOURCE для ссылки на внешнее хранилище Azure и укажите учетные данные, которые следует использовать для доступа к хранилищу.
  2. CREATE EXTERNAL FILE FORMAT для описания формата файлов CSV и Parquet.
  3. CREATE EXTERNAL TABLE поверх файлов, размещенных в источнике данных с тем же форматом файла.

Удаление разделов папок

Собственные внешние таблицы в пулах Synapse могут игнорировать файлы, помещенные в папки, которые не относятся к запросам. Если файлы хранятся в иерархии папок (например, — /year=2020/month=03/day=16) и значения для year, monthа day также предоставляются в виде столбцов, запросы, содержащие фильтры, например year=2020 , считывают файлы только из вложенных папок, размещенных в папке year=2020 . Файлы и папки, помещенные в другие папки (year=2021 или year=2022) будут игнорироваться в этом запросе. Эта ликвидация называется устранением партиций.

Устранение секций папок доступно в штатных внешних таблицах, которые синхронизируются из пулов Synapse Spark. Если у вас есть секционированные наборы данных, и вы хотите использовать исключение секционирования с создаваемыми внешними таблицами, используйте секционированные представления вместо внешних таблиц.

Устранение файлов

Некоторые форматы данных, такие как Parquet и Delta, содержат статистику файлов для каждого столбца (например, минимальное или максимальное значение для каждого столбца). Запросы, которые фильтруют данные, не считывают файлы, в которых отсутствуют обязательные значения столбцов. Запрос сначала изучит значения min/max для столбцов, используемых в предикате запроса, чтобы найти файлы, которые не содержат необходимые данные. Эти файлы игнорируются и удаляются из плана запроса. Этот метод также называется принудительной отправкой предиката фильтра и может повысить производительность запросов. Фильтрация pushdown доступна в бессерверных пулах SQL в форматах Parquet и Delta. Чтобы применить pushdown фильтра для строковых типов, используйте тип VARCHAR с параметрами Latin1_General_100_BIN2_UTF8 сортировки. Дополнительные сведения о параметрах сортировки см. в статье о поддержке сортировки базы данных для Synapse SQL в Azure Synapse Analytics.

Security

Пользователь должен иметь SELECT разрешение на внешнюю таблицу для чтения данных. Внешние таблицы используют учетные данные, определенные в источнике данных, для доступа к базовому хранилищу Azure согласно следующим правилам.

  • Источник данных без учетных данных позволяет внешним таблицам получать доступ к общедоступным файлам в хранилище Azure.
  • Источник данных может иметь учетные данные, позволяющие внешним таблицам получать доступ только к файлам в хранилище Azure с помощью маркера SAS или управляемого удостоверения рабочей области. Например, см. статью "Разработка управления доступом к файлам хранилища".

Замечания

Чтобы обеспечить надежное выполнение запроса, исходные файлы и папки, на которые ссылаются внешние таблицы, должны оставаться неизменными в течение всей операции.

  • Изменение, удаление или замена всех ссылочных файлов или папок во время выполнения запроса может привести к сбоям или привести к несогласованным результатам.
  • Прежде чем запрашивать внешние таблицы в выделенном пуле SQL, убедитесь, что все исходные данные стабильны и не будут изменены во время выполнения.

Пример для CREATE EXTERNAL DATA SOURCE

В следующем примере создается внешний источник данных Hadoop в выделенном пуле SQL для ADLS 2-го поколения, указывающий на общедоступный набор данных Нью-йорка:

CREATE DATABASE SCOPED CREDENTIAL [ADLS_credential]
WITH IDENTITY='SHARED ACCESS SIGNATURE',  
SECRET = 'sv=2022-11-02&ss=b&srt=co&sp=rl&se=2042-11-26T17:40:55Z&st=2024-11-24T09:40:55Z&spr=https&sig=DKZDuSeZhuCWP9IytWLQwu9shcI5pTJ%2Fw5Crw6fD%2BC8%3D'
GO
CREATE EXTERNAL DATA SOURCE AzureDataLakeStore
WITH
  -- Please note the abfss endpoint when your account has secure transfer enabled
  ( LOCATION = 'abfss://data@newyorktaxidataset.dfs.core.windows.net' ,
    CREDENTIAL = ADLS_credential ,
    TYPE = HADOOP
  ) ;

В следующем примере создается внешний источник данных для ADLS 2-го поколения, указывающий на общедоступный набор данных Нью-йорка:

CREATE EXTERNAL DATA SOURCE YellowTaxi
WITH ( LOCATION = 'https://azureopendatastorage.blob.core.windows.net/nyctlc/yellow/',
       TYPE = HADOOP)

Пример СОЗДАНИЯ ВНЕШНЕГО ФОРМАТА ФАЙЛА

В следующем примере создается внешний формат файла для файлов переписи данных:

CREATE EXTERNAL FILE FORMAT census_file_format
WITH
(  
    FORMAT_TYPE = PARQUET,
    DATA_COMPRESSION = 'org.apache.hadoop.io.compress.SnappyCodec'
)

Пример CREATE EXTERNAL TABLE

В следующем примере создается внешняя таблица. Она возвращает первую строку:

CREATE EXTERNAL TABLE census_external_table
(
    decennialTime varchar(20),
    stateName varchar(100),
    countyName varchar(100),
    population int,
    race varchar(50),
    sex    varchar(10),
    minAge int,
    maxAge int
)  
WITH (
    LOCATION = '/parquet/',
    DATA_SOURCE = population_ds,  
    FILE_FORMAT = census_file_format
)
GO

SELECT TOP 1 * FROM census_external_table

Создание и запрос внешних таблиц из файла в Azure Data Lake

С помощью возможностей изучения Data Lake в Synapse Studio теперь можно создать и запросить внешнюю таблицу с помощью пула SQL Synapse, щелкнув файл правой кнопкой мыши. Жест одного щелчка для создания внешних таблиц из учетной записи хранения ADLS 2-го поколения поддерживается только для файлов Parquet.

Prerequisites

  • У вас должен быть доступ к рабочей области с по крайней мере Storage Blob Data Contributor ролью доступа к учетной записи ADLS 2-го поколения или спискам управления доступом, которые позволяют запрашивать файлы.

  • Для создания внешней таблицы и запроса внешних таблиц в пуле Synapse SQL (выделенных или бессерверных) необходимо иметь по крайней мере разрешения.

На панели данных выберите файл, из который вы хотите создать внешнюю таблицу:

Откроется диалоговое окно. Выберите выделенный пул SQL или бессерверный пул SQL, присвойте таблице имя и выберите открытый скрипт:

Снимок экрана диалогового окна создания внешней таблицы в портале Azure Synapse Analytics.

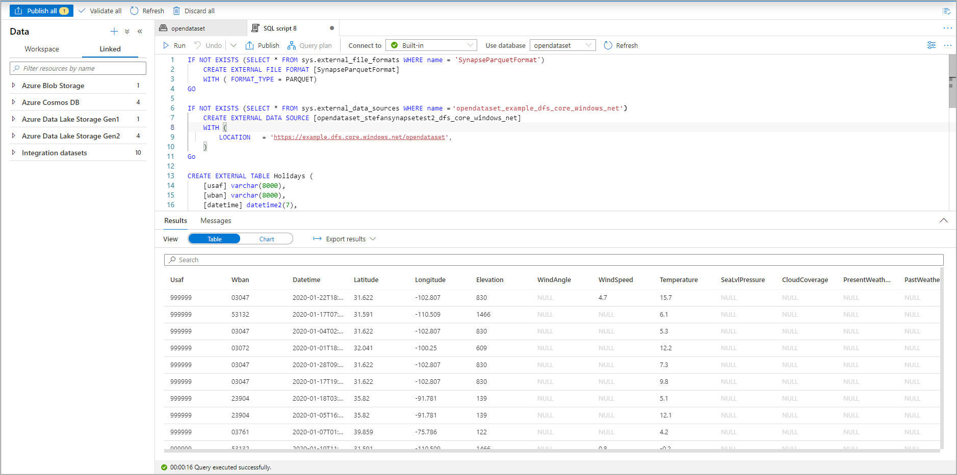
Скрипт SQL автоматически выводит схему из файла:

Снимок экрана из портала Azure, на котором показан скрипт T-SQL, создающий внешнюю таблицу.

Запустите скрипт. Скрипт автоматически запустит следующую SELECT TOP 100 *команду:

Снимок экрана из портала Azure, показывающий результирующий набор скрипта T-SQL и внешнюю таблицу.

Внешняя таблица теперь создана. Теперь вы можете запросить внешнюю таблицу непосредственно из области данных.

Сведения о сохранении результатов запросов во внешней таблице в службе хранилища Azure см. в статье CETAS . Или вы можете начать выполнять запросы с использованием Apache Spark для внешних таблиц Azure Synapse.