Примечание.
Для доступа к этой странице требуется авторизация. Вы можете попробовать войти или изменить каталоги.
Для доступа к этой странице требуется авторизация. Вы можете попробовать изменить каталоги.
Помощник по миграции SQL Server (SSMA) для Oracle позволяет быстро преобразовать схемы базы данных Oracle в схемы SQL Server, передать полученные схемы в SQL Server и перенести данные из Oracle в SQL Server.
В этом разделе описывается процесс установки, а затем вы можете ознакомиться с пользовательским интерфейсом SSMA.
Установка SSMA
Чтобы использовать SSMA, сначала необходимо установить клиентскую программу SSMA на компьютере, который может получить доступ к исходной базе данных Oracle и целевому экземпляру SQL Server. Затем необходимо установить пакет расширения и по крайней мере один из поставщиков Oracle (OLE DB или ADO.NET) на компьютере под управлением SQL Server. Эти компоненты поддерживают миграцию данных и эмуляцию системных функций Oracle. Инструкции по установке см. в разделе "Установка SSMA для Oracle (OracleToSQL)".
Чтобы запустить SSMA, нажмите кнопку "Пуск", наведите указатель на все программы, наведите указатель на помощник по миграции SQL Server для Oracle и выберите помощник по миграции SQL Server для Oracle.
SSMA для пользовательского интерфейса Oracle
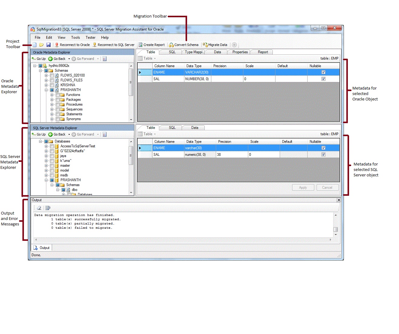
После установки SSMA можно использовать SSMA для переноса баз данных Oracle в SQL Server. Он помогает ознакомиться с пользовательским интерфейсом SSMA перед началом работы. На следующей схеме показан пользовательский интерфейс для SSMA, включая обозреватель метаданных, метаданные, панели инструментов, область вывода и область списка ошибок:

Чтобы начать миграцию, необходимо сначала создать проект. Затем подключитесь к базе данных Oracle. После успешного подключения схемы Oracle будут отображаться в обозревателе метаданных Oracle. Затем можно щелкнуть правой кнопкой мыши объекты в обозревателе метаданных Oracle, чтобы выполнять такие задачи, как создание отчетов, которые оценивают преобразования в SQL Server. Эти задачи также можно выполнять с помощью панелей инструментов и меню.
Необходимо также подключиться к экземпляру SQL Server. После успешного подключения иерархия баз данных SQL Server появится в обозревателе метаданных SQL Server. После преобразования схем Oracle в схемы SQL Server выберите преобразованные схемы в обозревателе метаданных SQL Server, а затем синхронизируйте схемы с SQL Server.
После синхронизации преобразованных схем с SQL Server можно вернуться в Обозреватель метаданных Oracle и перенести данные из схем Oracle в базы данных SQL Server.
Дополнительные сведения об этих задачах и их выполнении см. в статье Миграция баз данных Oracle в SQL Server (OracleToSQL).
В следующих разделах описываются функции пользовательского интерфейса SSMA.
Обозреватель метаданных
SSMA содержит два обозревателя метаданных для просмотра и выполнения действий в базах данных Oracle и SQL Server.
Обозреватель метаданных Oracle
Обозреватель метаданных Oracle отображает сведения о схемах Oracle. С помощью обозревателя метаданных Oracle можно выполнить следующие задачи:
Просмотрите объекты в каждой схеме.
Выберите объекты для преобразования, а затем преобразуйте объекты в синтаксис SQL Server. Дополнительные сведения см. в разделе "Преобразование схем Oracle " (OracleToSQL)".
Выберите таблицы для миграции данных и перенесите данные из этих таблиц в SQL Server. Дополнительные сведения см. в статье о переносе данных Oracle в SQL Server (OracleToSQL).
Обозреватель метаданных SQL Server
Обозреватель метаданных SQL Server отображает сведения об экземпляре SQL Server. При подключении к экземпляру SQL Server SSMA извлекает метаданные об этом экземпляре и сохраняет его в файле проекта.
Обозреватель метаданных SQL Server можно использовать для выбора преобразованных объектов базы данных Oracle, а затем синхронизации этих объектов с экземпляром SQL Server.
Дополнительные сведения см. в статье "Загрузка преобразованных объектов базы данных в SQL Server (OracleToSQL)".
Метаданные
Справа от каждого обозревателя метаданных находятся вкладки, описывающие выбранный объект. Например, если выбрать таблицу в обозревателе метаданных Oracle, будут отображаться шесть вкладок: Таблица, SQL, сопоставление типов, отчет, свойства и данные. Вкладка "Отчет" содержит сведения только после создания отчета, содержащего выбранный объект. Если выбрать таблицу в обозревателе метаданных SQL Server, будут отображаться три вкладки: Таблица, SQL и Данные.
Большинство параметров метаданных доступны только для чтения. Однако можно изменить следующие метаданные:
В обозревателе метаданных Oracle можно изменять процедуры и сопоставления типов. Чтобы преобразовать измененные процедуры и сопоставления типов, внесите изменения перед преобразованием схем.
В обозревателе метаданных SQL Server можно изменить Transact-SQL для хранимых процедур. Чтобы увидеть эти изменения в SQL Server, перед загрузкой схем в SQL Server внесите эти изменения.
Изменения, внесенные в обозреватель метаданных, отражаются в метаданных проекта, а не в исходных или целевых базах данных.
Панели инструментов
SSMA имеет две панели инструментов: панель инструментов проекта и панель инструментов миграции.
Панель инструментов проекта
Панель инструментов проекта содержит кнопки для работы с проектами, подключения к Oracle и подключения к SQL Server. Эти кнопки похожи на команды в меню "Файл ".
Панель инструментов миграции
В следующей таблице показаны команды панели инструментов миграции:
| Кнопка | Функция |
|---|---|
| Создание отчета | Преобразует выбранные объекты Oracle в синтаксис SQL Server, а затем создает отчет, показывающий успешное преобразование. Эта команда отключена, если объекты не выбраны в обозревателе метаданных Oracle. |
| Преобразование схемы | Преобразует выбранные объекты Oracle в объекты SQL Server. Эта команда отключена, если объекты не выбраны в обозревателе метаданных Oracle. |
| Миграция данных | Переносит данные из базы данных Oracle в SQL Server. Перед выполнением этой команды необходимо преобразовать схемы Oracle в схемы SQL Server, а затем загрузить объекты в SQL Server. Эта команда отключена, если объекты не выбраны в обозревателе метаданных Oracle. |
| Остановить | Останавливает текущий процесс. |
Меню
В следующей таблице показаны меню SSMA.
| Меню | Description |
|---|---|
| Файл | Содержит команды для работы с проектами, подключения к Oracle и подключения к SQL Server. |
| Изменить | Содержит команды для поиска и работы с текстом на страницах сведений, таких как копирование Transact-SQL из области сведений SQL. Также содержит параметр "Управление закладками" , где вы сможете просмотреть список существующих закладок. Вы можете использовать кнопки справа от диалогового окна для управления закладками. |
| Представление | Содержит команду "Синхронизированные обозреватель метаданных ". Это синхронизирует объекты между обозревателем метаданных Oracle и обозревателем метаданных SQL Server. Также содержит команды для отображения и скрытия областей вывода и списка ошибок и параметров для управления макетами . |
| Сервис | Содержит команды для создания отчетов и переноса объектов и данных. Также предоставляет доступ к диалоговым окнам "Глобальные параметры " и "Параметры проекта". |
| Тестер | Содержит команды для создания и работы с тест-вариантами, репозиторием и системой управления резервными копиями. |
| Справка | Предоставляет доступ к справке по SSMA и диалоговому оккуму "Сведения ". |
Область вывода и область списка ошибок
Меню "Вид " предоставляет команды для переключения видимости области вывода и области списка ошибок:
На панели вывода отображаются сообщения о состоянии из SSMA во время преобразования объектов, синхронизации объектов и миграции данных.
В области списка ошибок отображаются сообщения об ошибках, предупреждения и информационные сообщения в списке с сортировкой.
См. также
Миграция данных Oracle в SQL Server (OracleToSQL)
Справочник по пользовательскому интерфейсу (OracleToSQL)