Примечание.
Для доступа к этой странице требуется авторизация. Вы можете попробовать войти или изменить каталоги.
Для доступа к этой странице требуется авторизация. Вы можете попробовать изменить каталоги.
Конструктор схем в расширении MSSQL для Visual Studio Code упрощает сложные схемы и обеспечивает более интуитивно понятное представление о структурах баз данных. Она интегрирует функции схемы баз данных для визуализации существующих схем и позволяет разработчикам создавать и управлять базами данных непосредственно в графической среде без необходимости писать инструкции Transact-SQL (T-SQL).
Функции
Конструктор схем предлагает следующие функции:
- Визуализировать структуру базы данных с помощью интерактивных схем.
- Создание или изменение таблиц, внешних ключей, первичных ключей и ограничений.
- Поиск, перетаскивание, фильтрация, масштабирование, использование мини-карты и схемы автоупорядочения для эффективной навигации и настройки.
- Экспортируйте схемы, чтобы поделиться с командой или включить в документацию.
- Автоматически создавайте и просматривайте скрипты T-SQL только для чтения, представляющие изменения схемы.
- Просмотрите и примените изменения к базе данных с помощью функции публикации изменений.
Откройте конструктор схем
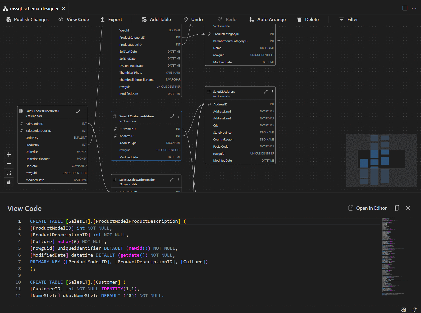
Щелкните правой кнопкой мыши базу данных в обозревателе объектов и выберите "Схема конструктора " в меню. Откроется представление конструктора схем, которое затем позволяет просматривать диаграмму визуальной базы данных.
Попав в конструктор схем, вы обнаружите холст с различными возможностями навигации. Вот как сориентироваться:
Сдвиг и масштабирование: выберите и перетащите в любое место на холсте, чтобы сдвигать по схеме. Используйте колесо прокрутки мыши или жесты трекпада для увеличения или уменьшения масштаба для более близкого или широкого обзора.
Мини-карта: используйте встроенную мини-карту (расположенную в правом нижнем углу конструктора) для быстрого навигации по большим или сложным схемам.
Перетаскивание: измените порядок таблиц и связей путем перетаскивания элементов на холсте. Это поможет вам создать макет, который имеет смысл для вас или вашей команды.
Поиск и фильтрация. Используйте поле поиска (CTRL+F или Cmd+F), чтобы найти определенные таблицы или столбцы. Примените фильтры, чтобы сосредоточиться на определенных частях схемы или скрыть неуместные элементы.
Автоматическое упорядочивание: диаграмма по умолчанию автоматически упорядочена в четком и удобочитаемом макете. Если вы вручную переместили таблицы и хотите сбросить представление, нажмите кнопку автоупорядочения , чтобы переорганизовать таблицы в оптимизированный по умолчанию макет.
Общие сведения о структуре и связях таблиц
После ввода представления конструктора схем вы увидите визуализацию таблиц базы данных. Каждая таблица отображает свое имя схемы и таблицы, столбцы, типы данных и первичные ключи, отображаемые как значок ключа.
Связи внешнего ключа показаны стрелками, соединяющими столбцы. Например, на предыдущей схеме AddressID столбец в CustomerAddress таблице ссылается на AddressID столбец в Address таблице, визуально представляющий связь между ними.
Добавление или изменение таблиц
Чтобы добавить новую таблицу, нажмите кнопку "Добавить таблицу" на верхней панели инструментов. Чтобы изменить существующую таблицу, щелкните значок карандаша в таблице, которую нужно изменить непосредственно на схеме.
Это действие открывает вкладку "Таблица" в редакторе таблиц на боковой панели, где можно:
- Выбор или изменение схемы
- Определение имени таблицы
- Добавление новых столбцов с именем, типом данных, значением по умолчанию и ограничениями
- Пометить один или несколько столбцов как первичные ключи
- Удаление или обновление существующих столбцов по мере необходимости
После внесения изменений нажмите кнопку "Сохранить ", чтобы применить их. Схема обновляется для отражения изменений. Для более расширенных возможностей редактирования таблиц, таких как создание индексов или настройка правил ограничений, используйте конструктор таблиц в расширении MSSQL для Visual Studio Code.
Добавление или изменение связей внешнего ключа
Чтобы управлять связями внешнего ключа, выберите многоточие (...) в таблице на схеме и выберите "Управление связями".
Этот параметр открывает вкладку "Внешние ключи" на боковой панели редактора таблиц, где можно:
- Добавление новых связей внешнего ключа путем ссылки на первичные ключи в других таблицах
- Определение имени внешнего ключа
- Измените существующие внешние ключи для обновления или исправления связей
Изменения автоматически отражаются на визуальной схеме со стрелками, показывающими направление каждой связи.
Кроме того, можно создать связь, перетащив стрелку из одного столбца в другой непосредственно на схеме. Этот метод определяет связь "один к одному" между выбранными столбцами.
Просмотр определения схемы в скриптовой панели
В ленте меню нажмите кнопку «Просмотр кода», чтобы открыть нижнюю панель. На этой панели показан скрипт T-SQL только для чтения, в котором отображаются действия, выполняемые в конструкторе схем в режиме реального времени.
Просмотр и публикация изменений
После завершения редактирования таблиц или связей нажмите кнопку "Опубликовать изменения " на верхней панели инструментов. При этом создается сводный отчет об изменениях, в котором перечислены все ожидающие изменения схемы.
Внимательно просмотрите отчет и установите флажок подтверждения, чтобы подтвердить и принять любые потенциальные риски, связанные с применением изменений. Этот процесс работает на базе DacFX (Платформа приложений уровня данных), что гарантирует, что обновления схемы развертываются плавно, надежно и с минимальным нарушением работы базы данных.