Режим хранения таблиц в семантических моделях Power BI

В семантических моделях Power BI режим хранения таблицы зависит от источника данных. Режим хранения можно использовать для управления хранением данных таблицы в памяти Power BI для отчетов или получения данных из источника данных при загрузке визуальных элементов.

В этой статье описаны различные режимы хранения таблиц и описывается, как они влияют на поведение отчета.

Режимы хранения таблиц

Режим хранения таблиц Когда доступно Преимущества Заметка
Импорт В Power BI Desktop и веб-моделировании Power BI, для почти всех источников данных, при выборе команды "Получить данные" используйте Power Query. Моментальный снимок данных хранится в собственном хранилище для быстрого загрузки визуальных элементов в отчетах. Чтобы получить последние данные из источника данных, обновите семантику модели или таблицы.
Direct Lake на OneLake В Power BI Desktop и веб-моделировании Power BI для источников данных Microsoft Fabric при выборе каталога OneLake. Данные сканируются из разностных таблиц Microsoft OneLake для быстрого загрузки визуальных элементов в отчетах. По умолчанию загружаются последние данные. Чтобы получить доступ к последним данным, обновив его вручную, отключите автоматическую синхронизацию на странице параметров запланированного обновления. Обновление также называется рефреймированием для Direct Lake. Дополнительные сведения о Direct Lake см. в обзоре Direct Lake.
Direct Lake в SQL В конечных точках аналитики SQL элементов Fabric при выборе новой семантической модели. Данные сканируются из разностных таблиц OneLake для быстрой загрузки в отчетах. В этом режиме Power BI использует режим хранения DirectQuery для доступа к данным в следующих случаях:
Используется представление.
— Включен подробный доступ к SQL.
- Достигается Direct Lake guardrail.
DirectQuery В Power BI Desktop для некоторых источников данных, таких как базы данных SQL, когда вы выбираете Получить данные и используете Power Query. Данные запрашиваются из источника данных при загрузке визуальных элементов и не хранятся в семантической модели. Запрос — это перевод из запроса выражений анализа данных Power BI (DAX), используемых визуальными элементами, в собственный язык запросов источника данных, например SQL-запрос.
DirectQuery в семантических моделях Power BI В Power BI Desktop при подключении к семантической модели Power BI и выборе параметра "Внести изменения в эту модель" или при добавлении таблицы Import или DirectQuery. Запросы DAX из новой модели выполняются в исходной модели и могут использовать меры из обоих типов. Некоторые свойства столбцов удаленной модели можно переопределить в новой модели. Эта настройка включает строки форматирования и отображаемые имена. Используйте этот режим хранения, если необходимо внести небольшое изменение в существующую семантику для конкретного отчета.
Двойной В Power BI Desktop, при преобразовании таблицы DirectQuery в импортный режим. Откроется диалоговое окно с параметрами преобразования оставшихся таблиц DirectQuery в двойной режим. Связи между Таблицами DirectQuery и Import ограничены. Переключение с DirectQuery на двойной режим может помочь сохранить эти отношения регулярными.
Гибридный В сценариях добавочного обновления импортной таблицы. Последняя секция таблицы может находиться в режиме DirectQuery, чтобы обеспечить доступность последних данных между обновлениями импорта. Создание секций и управление ими автоматизировано для уменьшения объема данных, которые необходимо обновить. Дополнительные сведения см. в разделе "Настройка добавочного обновления" и данных в режиме реального времени для семантических моделей Power BI.

Заметка

Режим динамического подключения используется в следующих случаях:

  • Подключение к семантической модели Power BI в Power BI Desktop для создания отчета
  • Создание отчета из семантической модели Power BI в Интернете

Отчет Live Connect не имеет локальной семантической модели и иногда называется тонким отчетом. Удаленная семантическая модель Power BI может использовать любой режим хранения таблиц. Как автор отчета, вы можете видеть модель в представлении Модели, но доступна только ограниченная информация. Создаваемые меры хранятся в отчете.

Составная семантическая модель — это семантическая модель с таблицами в нескольких режимах хранения. Дополнительные сведения см. в разделе "Использование составных моделей в Power BI".

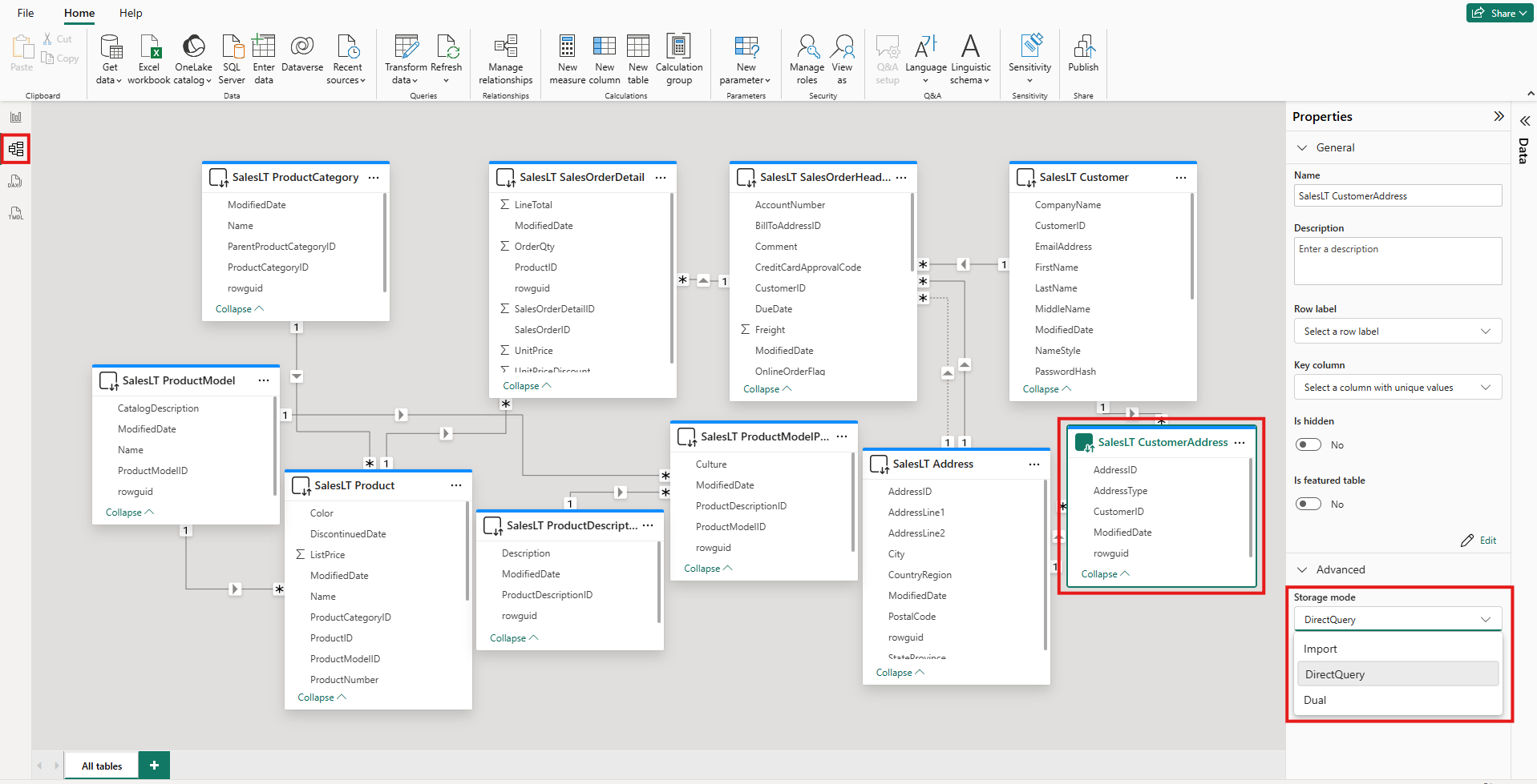
Просмотр режима хранения таблицы

Каждая таблица имеет Storage mode свойство. Чтобы просмотреть режим хранения таблицы, сделайте следующее:

  1. В представлении модели выберите таблицу.

  2. В области "Свойства" разверните раздел "Дополнительно ", а затем разверните список режимов хранения .

    Снимок экрана: представление модели в Power BI Desktop. Выделена одна таблица. В разделе

Для большинства таблиц можно задать режим хранения только при добавлении таблицы. Режим хранения можно изменить только в том случае, если таблица находится в режиме DirectQuery или Direct Lake в режиме OneLake при создании:

  • Вы можете изменить таблицу DirectQuery на таблицу Import или Dual. После задания этого свойства нельзя задать режим обратно в DirectQuery. Исключения — это веб-моделирование Power BI и динамическое редактирование в Power BI Desktop. В этих средах есть управление версиями, которое можно использовать для отмены измененного режима хранения.
  • Вы можете преобразовать таблицы Direct Lake на OneLake в таблицы импорта с помощью Semantic Link Labs в записных книжках Fabric.

Ограничения на таблицы DirectQuery и таблицы Dual

Две таблицы имеют одинаковые функциональные ограничения, что и таблицы DirectQuery. Эти ограничения включают ограниченные преобразования M и ограниченные функции DAX в вычисляемых столбцах. Для получения дополнительной информации см. ограничения DirectQuery .

Распространение двойной настройки

Рассмотрим следующую модель. Все таблицы находятся из одного источника, поддерживающего режимы импорта и DirectQuery.

Снимок экрана: представление модели Power BI Desktop, в котором показаны связи между пятью таблицами: Date, Sales, SurveyResponse, Customer и Geography.

Предположим, что для всех таблиц в этой модели изначально задано значение DirectQuery. Если изменить режим хранения таблицы SurveyResponse на import, отобразится следующее окно предупреждения:

Снимок экрана: окно, описывающее эффект изменения режима хранения на импорт с параметром настройки таблиц измерений в двойном режиме.

Таблицы измерений, Customer, Geography и Date можно задать в двойном режиме, чтобы уменьшить количество ограниченных связей в семантической модели и повысить производительность. Ограниченные отношения обычно включают по крайней мере одну таблицу DirectQuery, в которой JOIN логика не может быть отправлена в исходные системы. Так как двойные таблицы могут выступать в качестве таблиц DirectQuery или Import, эта ситуация избегается.

Логика распространения предназначена для работы с моделями, содержащими множество таблиц. Предположим, что у вас есть модель с 50 таблицами и необходимо кэшировать только определенные таблицы фактов (транзакционных). Логика в Power BI Desktop вычисляет минимальный набор таблиц измерений, которые необходимо задать в режиме Dual, поэтому вам это делать не потребуется.

Логика распространения проходит только к одной стороне связей "один ко многим".

Пример использования режима хранения

Рассмотрим пример, который включает следующие таблицы и режимы хранения:

Стол Режим хранения
Продажи DirectQuery
SurveyResponse Импорт
Дата Двойной
Клиент Двойной
География Двойной

Использование этих режимов хранения приводит к следующему поведению, если в таблице Sales имеется значительный объем данных:

  • Power BI Desktop кэширует таблицы измерений, date, Customer и Geography, чтобы сократить время загрузки начальных отчетов при получении значений среза для отображения.

  • Power BI Desktop не кэширует таблицу продаж.

    • Не кэширование этой таблицы помогает улучшить время обновления данных и сократить потребление памяти.
    • Запросы отчетов, основанные на таблице Sales , выполняются в режиме DirectQuery. Эти запросы могут занять больше времени, чем запросы импорта. Но результаты запросов DirectQuery ближе к результатам в режиме реального времени, так как задержка кэширования не появилась.
  • Запросы отчетов, основанные на таблице SurveyResponse , относительно быстры, так как они возвращаются из кэша в памяти.

Запросы, которые попадают или не попадают в кэш

Вы можете использовать SQL Server Profiler, чтобы узнать, какие запросы попали в кэш в памяти или отсутствуют. При подключении этого средства к порту диагностики для Power BI Desktop можно выполнить трассировку на основе следующих событий:

  • Запросы событий\начало запроса
  • Обработка запросов\Начало запроса Vertipaq SE Query
  • Обработка запросов\Начало DirectQuery

Для каждого события "Начало запроса" проверьте другие события с одинаковым значением ActivityID . Например, если нет события DirectQuery Begin, но есть событие Vertipaq SE Query Begin, запрос выполняется из кэша.

Запросы, ссылающиеся на двойные таблицы, возвращают данные из кэша, если это возможно. В противном случае они будут возвращаться в режим DirectQuery.

Рассмотрим несколько запросов DAX, ссылающихся на таблицы в предыдущем разделе. Например, следующий запрос ссылается только на столбец из таблицы Date , которая находится в двойном режиме. Поэтому запрос должен попасть в кэш:

Снимок экрана: текст запроса, который ссылается на таблицу Date.

Следующий запрос ссылается только на столбец из таблицы Sales , которая находится в режиме DirectQuery. Поэтому не должно попадать в кэш:

Снимок экрана: текст запроса, который ссылается на таблицу Sales.

Следующий запрос интересен, так как он объединяет оба столбца. Этот запрос не попадает в кэш. Вы можете первоначально ожидать, что он будет извлекать значения CalendarYear из кэша и SalesAmount из источника, а затем объединить результаты. Но этот подход менее эффективен, чем отправка SUM или GROUP BY операция в исходную систему. Если источник выполняет операцию, возвращается только сумма продаж за каждый год. Этот результат, скорее всего, содержит гораздо меньше строк, чем если возвращаются все значения SalesAmount .

Снимок экрана: текст запроса, который ссылается как на таблицу date, так и на таблицу Sales.

Заметка

Это поведение отличается от связей «многие ко многим» в Power BI Desktop, когда кэшированные таблицы объединяются с таблицами, которые не кэшированы.

Поддерживайте кэши в синхронизированном состоянии

Запросы в предыдущем разделе показывают, что таблицы Dual иногда попадают в кэш, а иногда не попадают. В результате значения, возвращаемые из устаревшего кэша, могут отличаться от значений, возвращаемых из источника. Выполнение запроса не пытается маскировать проблемы с данными, например фильтруя результаты DirectQuery для сопоставления кэшированных значений. Это ваша ответственность за то, чтобы знать потоки данных, и вы должны разработать соответствующим образом. При необходимости существуют установленные методы для обработки таких случаев в источнике.

Режим двойного хранилища — это оптимизация производительности. Его следует использовать только таким образом, чтобы не компрометировать способность соответствовать бизнес-требованиям. Для альтернативного поведения рассмотрите использование методов, описанных в статье «Понимание отношений "Многие-ко-Многим" в Power BI Desktop».

Представление таблицы

Если в семантической модели есть хотя бы одна таблица с режимом хранения Импорт или Двойной, вкладка представления таблиц Power BI доступна.

Снимок экрана: представление таблицы в Power BI Desktop. Выделен значок представления таблицы, и в таблице отображаются несколько строк данных.

При выборе в представлении Таблицы таблицы типа Двойная (Dual) или Импорт отображаются кэшированные данные. Данные для таблиц DirectQuery не отображаются. Вместо этого появится сообщение, которое указывает, что таблицы DirectQuery не могут отображаться.

Рекомендации и ограничения

В настоящее время существует несколько ограничений для режимов хранения таблиц и использования определенных режимов в составных моделях:

Следующие источники динамического подключения (многомерные) нельзя использовать с составными моделями:

  • SAP HANA
  • SAP Business Warehouse

При подключении к этим многомерным источникам с помощью режима DirectQuery невозможно подключиться к другому источнику DirectQuery или объединить его с импортированными данными.

Ограничения использования режима DirectQuery по-прежнему применяются при использовании составных моделей. Многие из этих ограничений применяются на уровне таблицы и зависят от режима хранения таблицы. Например, вычисляемый столбец импортированной таблицы может ссылаться на другие таблицы, но вычисляемый столбец в таблице DirectQuery может ссылаться только на столбцы в той же таблице. Другие ограничения применяются к модели в целом, если какая-либо из таблиц в модели находятся в режиме DirectQuery.

Дополнительные сведения о составных моделях и режиме DirectQuery см. в следующих статьях: