Aracılığıyla paylaş


Rapor Veri Kümeleri (SSRS)

Bir rapora veri eklemek için veri kümeleri oluşturursunuz. Her veri kümesi, bir veri kaynağında sorgu komutunun çalıştırılmasından elde edilen sonuç kümesini temsil eder. Sonuç kümesindeki sütunlar alan koleksiyonu şeklindedir. Sonuç kümesindeki satırlar verilerdir. Veri kümesi gerçek verileri içermez. Veri kümesi, bir veri kaynağından belirli bir veri kümesini almak için gereken bilgileri içerir.

İki tür veri kümesi vardır: katıştırılmış ve paylaşılan. Katıştırılmış veri kümesi bir raporda tanımlanır ve yalnızca bu rapor tarafından kullanılır. Paylaşılan veri kümesi rapor sunucusunda veya SharePoint sitesinde tanımlanır ve birden çok rapor tarafından kullanılabilir. Rapor Oluşturucusu'nda Paylaşılan Veri Kümesi modunda paylaşılan veri kümeleri veya Rapor Tasarımcısı modunda eklenmiş veri kümeleri oluşturabilirsiniz. SQL Server Veri Araçları'ndaki (SSDT) Rapor Tasarımcısı'nda, bir projenin parçası olarak paylaşılan veri kümeleri veya bir raporun parçası olarak eklenmiş veri kümeleri oluşturabilirsiniz.

  • Eklenmiş veri kümeleri. Doğrudan çalışma sayfasında verilerle çalıştığınız Microsoft Office Excel gibi uygulamalardan farklı olarak, Rapor Oluşturucusu'nda veya Rapor Tasarımcısı'nda, rapor işlenirken alınacak verileri temsil eden meta verilerle çalışırsınız. Eklenmiş veri kümesi oluşturmak için veri kaynağını seçin ve bir sorgu belirtin. Veri kümesini oluşturduktan sonra, alan koleksiyonunu görüntülemek için Rapor Verileri bölmesini kullanın. Veri kümesindeki verileri tablo veya grafik gibi bir veri bölgesinde görüntüleyebilirsiniz. Her veri bölgesinde, düzenlemek için verileri gruplandırabilir, filtreleyebilir ve sıralayabilirsiniz. Rapor düzenini tasarladıktan sonra, gerçek verileri görmek için raporu çalıştırırsınız.

    Aşağıdaki şekilde, Rapor Verileri bölmesinde AdventureWorks2025 adlı bir veri kaynağı ve DataSet1 adlı bir veri kümesi ile veri kümesi alan koleksiyonunda beş alan görüntülenir. Düzen bölmesinde, sütun başlıklarının en üst satırını ve metin içeren tablo hücrelerini içeren alt satırı içeren bir tablo gösterilir. [Ad] yer tutucu metni, Ad alanının meta verileridir. Rapor çalıştırıldığında, yer tutucu metin gerçek veri değerleriyle değiştirilir. Tablo, tüm verileri görüntülemek için gerektiği gibi genişler.

    rs_DataDesignandPreview

  • Paylaşılan veri kümeleri. Bir veri kümesini birden fazla raporda kullanmak istediğinizde paylaşılan bir veri kümesi oluşturun. Paylaşılan veri kümesi oluşturmak ve bir rapor sunucusuna veya SharePoint sitesine kaydetmek için, paylaşılan veri kümesi tasarım görünümünde Rapor Oluşturucusu'nu kullanın. Bir sunucuya veya siteye dağıtılabilen bir projenin parçası olarak paylaşılan veri kümesi oluşturmak için Rapor Tasarımcısı'nı kullanın.

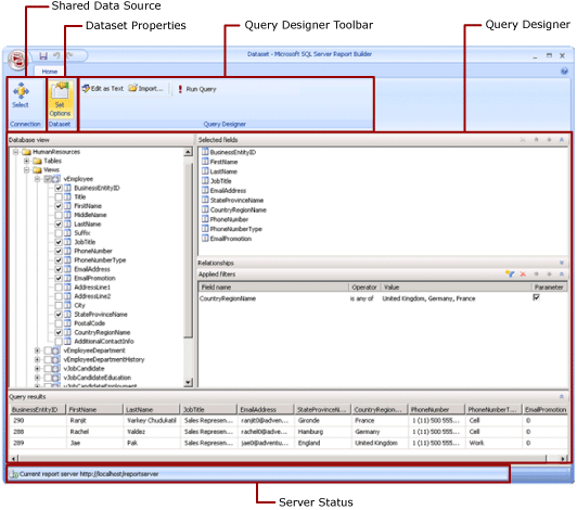
    Aşağıdaki çizimde Rapor Oluşturucusu'ndaki Paylaşılan Veri Kümesi Tasarımı görünümü gösterilmektedir. Veri bağlantısını, veri kümesi özelliklerini, sorguyu, filtreleri seçip değiştirebilir ve isteğe bağlı olarak filtreleri parametre olarak işaretleyebilir ve sorgu sonuçlarını görüntüleyebilirsiniz. Ardından değişiklikleri sunucuya veya siteye geri kaydedersiniz.

    Paylaşılan Veri Kümesi Tasarım Modu'nun ekran görüntüsü.

Daha fazla bilgi için bkz . Katıştırılmış ve Paylaşılan Veri Kümeleri (Rapor Oluşturucusu ve SSRS)ve Katıştırılmış ve Paylaşılan Veri Bağlantıları veya Veri Kaynakları (Rapor Oluşturucusu ve SSRS).

Ayrıca, bağlı oldukları veri kümelerini içeren rapor bölümleri ekleyerek bir rapora veri kümeleri ekleyebilirsiniz. Rapor bölümleri, rapor sunucusunda depolanan ve diğer raporlara dahil edilebilen bağımsız rapor öğeleridir. Ancak, rapor bölümleri SQL Server Reporting Services 2019'dan sonraki tüm SQL Server Reporting Services sürümleri için kullanım dışıdır ve SQL Server Reporting Services 2022 ve Power BI Rapor Sunucusu'nda başlayarak sonlandırılır.

SQL Server veritabanından verileri görüntüleyen bir rapor oluşturmayı öğrenmek için bkz . Öğretici: Temel Tablo Raporu Oluşturma (Rapor Oluşturucusu). Kendi verilerini içeren bir rapor oluşturmak için bkz . Öğretici: Çevrimdışı Hızlı Grafik Raporu Oluşturma (Rapor Oluşturucusu).

Uyarı

Sayfalandırılmış rapor tanımı (.rdl) dosyalarını Microsoft Rapor Oluşturucusu'nda, Power BI Rapor Oluşturucusu'nda ve SQL Server Veri Araçları'ndaki Rapor Tasarımcısı'nda oluşturabilir ve değiştirebilirsiniz.

Rapor Verileri Ekleme

Rapor Oluşturucusu'nda rapor verilerini aşağıdaki yollarla ekleyebilirsiniz.

  • Rapor sunucusundaki rapor bölümlerini raporunuza ekleyin. Her rapor bölümü bağımsızdır ve bağımlı veri kümeleri içerir. Veri kümeleri önceden tanımlanmıştır.

  • Tablo/Matris, Grafik ve Eşleme sihirbazlarını kullanın. Sihirbazlardan paylaşılan veri kaynaklarını ve paylaşılan veri kümelerini seçebilir veya yeni veri kümeleri oluşturabilir ve raporu tasarlamaya devam edebilirsiniz.

  • Rapor sunucusundan paylaşılan veri kümeleri ekleyin. Paylaşılan veri kümeleri önceden tanımlanmıştır ve önceden tanımlanmış bir veri kaynağından hangi verilerin kullanılacağını belirtir. Raporunuza paylaşılan veri kümesi eklediğinizde, paylaşılan veri kümesi tanımına işaret eden bir veri kümesi başvurusu eklersiniz.

Rapor Oluşturucusu'nda veya Rapor Tasarımcısı'nda aşağıdaki yollarla veri ekleyebilirsiniz.

  • Paylaşılan veri kaynaklarını temel alan ekli veri kümeleri ekleyin.

  • Katıştırılmış veri kaynaklarını temel alan ekli veri kümeleri ekleyin.

Uyarı

Bir rapor sunucusunda, paylaşılan öğeler tek tek veya yayımlandıkları klasörden izinleri devralarak güvenli hale getirilir. Diğer kullanıcıların kaydettiğiniz paylaşılan veri kümelerine erişmesini sağlamak için izinlerin nasıl verildiğini anlamanız gerekir. Daha fazla bilgi için bkz . Güvenlik (Rapor Oluşturucusu) veya Güvenli Paylaşılan Veri Kümesi Öğeleri.

Bir rapora veri ekledikten sonra, rapor sayfasındaki verileri veri bölgeleriyle düzenleyebilir, rapor bölümlerini değiştirebilir ve bu değişiklikleri başkalarıyla paylaşabilir ve kullanıcıların raporda gördükleri verileri sınırlandırmalarına veya sıralamalarına olanak sağlayabilirsiniz. Daha fazla bilgi için aşağıdaki ilgili konulara bakın:

Rapor Bölümleriyle Veri Ekleme

Rapor bölümleri, bağımlı oldukları veri kümelerini içerir. Bu veri kümeleri, rapor sunucusunda kullanılabilen paylaşılan veri kaynakları üzerinde oluşturulur. Rapor Oluşturucusu'nda, raporunuza bir rapor bölümü eklediğinizde, bağımlı veri kümeleri el ile eklediğiniz gibi raporunuza eklenir. Örneğin, önceden tanımlanmış bir grafik bir veri kümesi içerir. Verileri görmek için raporun önizlemesini görün.

Uyarı

Rapor bölümleri, rapor sunucusunda depolanan ve diğer raporlara dahil edilebilen bağımsız rapor öğeleridir. Ancak, rapor bölümleri SQL Server Reporting Services 2019'dan sonraki tüm SQL Server Reporting Services sürümleri için kullanım dışıdır ve SQL Server Reporting Services 2022 ve Power BI Rapor Sunucusu'nda başlayarak sonlandırılır.

Rapor bölümleri, paylaşılan veri kaynakları ve paylaşılan veri kümeleri önceden tanımlanır ve bir rapor sunucusuna kaydedilir. Bunlara erişmek için rapor sunucusuna bağlanarak Rapor Oluşturucusu'nu sunucu modunda açmanız gerekir. Rapor sunucusuna yazma izinleriniz varsa bunları kullanarak kendi yeni sürümlerini oluşturabilirsiniz.

Sorgular ve Sorgu Tasarımcıları

Bir veri kaynağından hangi verileri istediğinizi belirtmek için bir sorgu komutu oluşturursunuz. Her veri kaynağı türü , sorguyu oluşturmanıza yardımcı olmak için ilgili bir sorgu tasarımcısı sağlar. Sorgu tasarımcısı grafik veya metin tabanlı olabilir. Grafik sorgu tasarımcısında, dış veri kaynağındaki verileri temsil eden meta verileri görüntüler ve alanları veya varlıkları sorgu tasarım yüzeyine sürükleyerek etkileşimli olarak sorgu oluşturursunuz. Metin tabanlı sorgu tasarımcısında, dış veri kaynağı tarafından desteklenen sorgu söz diziminde sorgular yazar veya içeri aktarırsınız.

Sorgu tasarımcısında, örnek verileri görüntülemek ve sorgu komutu söz dizimini doğrulamak için sorguyu çalıştırabilirsiniz. Sonuç kümesindeki sütun adları, Rapor Verileri bölmesinde gördüğünüz alan adları olur. Sonuç kümesi, her veri satırı için aynı sayıda değerin bulunduğu tek bir satır ve sütun kümesi olmalıdır. Tek bir sorgudan birden çok sonuç kümesi desteklenmez. Sabit sayıda sütunu olmayan ve her satır için farklı sayıda veri değeri üretebilen düzensiz hiyerarşiler desteklenmez.

Sorgu çalıştırmak için tasarım zamanı kimlik bilgileriniz olmalıdır. Daha fazla bilgi için bkz. Rapor Veri Kaynakları için Kimlik Bilgilerini ve Bağlantı Bilgilerini Belirtme ve Veri bağlantısı dizeleri oluşturma - Rapor Oluşturucusu ve SSRS.

Veri uzantısı ile dış veri kaynağı arasındaki iletişim, veri sağlayıcıları tarafından işlenir. Sonuç kümesindeki değerler için sorgu komutu söz dizimi, sorgu parametreleri ve veri türleri desteği her veri sağlayıcısı tarafından belirlenir. Daha fazla bilgi için belirli veri uzantısı türü ve Sorgu Tasarım Araçları (SSRS) konusuna bakın.

How-To Konuları

Veri Bağlantısı Ekleme ve Doğrulama (Rapor Oluşturucusu ve SSRS)

Paylaşılan Veri Kümesi veya Katıştırılmış Veri Kümesi Oluşturma (Rapor Oluşturucusu ve SSRS)

Rapor Veri Bölmesi'nde Alanları Ekleme, Düzenleme, Yenileme (Rapor Oluşturucusu ve SSRS)

İlişkisel Sorgu Tasarımcısı'nda (Rapor Oluşturucusu ve SSRS) Sorgu Oluşturma

Çok Boyutlu Veriler için Parametre Değerleri için Gizli Veri Kümelerini Göster (Rapor Oluşturucusu ve SSRS)

Veri Kümesine Filtre Ekleme (Rapor Oluşturucusu ve SSRS)

Veri Bölgesi için Veri Yok İletisi Ayarlama (Rapor Oluşturucusu ve SSRS)

Sorgu Parametresini Rapor Parametresiyle İlişkile (Rapor Oluşturucusu ve SSRS)

Analysis Services için MDX Sorgu Tasarımcısı'nda Parametreler Tanımlama (Rapor Oluşturucusu ve SSRS)

Bu Kısımda

Rapor Oluşturucusu'nda Rapor Bölümleri ve Veri Kümeleri

Veri bağlantısı dizeleri oluşturma - Rapor Oluşturucusu & SSRS

Rapor Veri Kaynakları için Kimlik Bilgilerini ve Bağlantı Bilgilerini Belirtme

Rapor Eklenmiş Veri Kümeleri ve Paylaşılan Veri Kümeleri (Rapor Oluşturucusu ve SSRS)

Veri Kümesi Alanları Koleksiyonu (Rapor Oluşturucusu ve SSRS)