Aracılığıyla paylaş


Şema Tasarımcısı

Visual Studio Code için MSSQL uzantısındaki Şema Tasarımcısı, Transact-SQL (T-SQL) deyimleri yazmadan veritabanı şemalarını görselleştirmeye, tasarlamaya ve yönetmeye yönelik grafik bir ortam sağlar.

Veritabanı şema diyagramını gösteren şema tasarımcısına genel bakış ekran görüntüsü.

Özellikler

Şema tasarımcısı şu özellikleri sunar:

  • Veritabanı yapısını etkileşimli diyagramlarla görselleştirin.
  • Tabloları, yabancı anahtarları, birincil anahtarları ve kısıtlamaları oluşturun veya düzenleyin.
  • Verimli gezinti ve özelleştirme için arama, sürükleyip bırakma, filtreleme, yakınlaştırma, mini harita kullanma ve diyagramları otomatik olarak düzenleme.
  • Belgeler veya paylaşım için şema diyagramlarını dışarı aktarın.
  • Şema değişikliklerinizi temsil eden salt okunur T-SQL betiklerini otomatik olarak oluşturun ve görüntüleyin.
  • Değişiklikleri Yayımla özelliğiyle değişiklikleri gözden geçirin ve veritabanına uygulayın.

Şema tasarımcıyı açma

Nesne gezgininde veritabanına sağ tıklayın ve menüden Tasarım Şeması'nı seçin. Bu eylem, daha sonra görsel veritabanı diyagramını görmenize olanak tanıyan şema tasarımcısı görünümünü açar.

Şema tasarımcısını Visual Studio Code MSSQL uzantısında açmak için giriş noktasının ekran görüntüsü.

Şema tasarımcısının içine girdikten sonra çeşitli gezinti özelliklerine sahip bir tuval bulursunuz. İşte nasıl yapılacağı:

  • Kaydırma ve yakınlaştırma: Diyagram boyunca kaydırmak için tuvalde herhangi bir yeri seçip sürükleyin. Daha yakın veya daha geniş bir görünüm için yakınlaştırmak ve uzaklaştırmak için fare kaydırma tekerleği veya izleme yüzeyi hareketlerinizi kullanın.

  • Mini harita: Büyük veya karmaşık şemalar arasında hızlı gezinti için yerleşik mini haritayı (tasarımcının sağ alt köşesinde bulunur) kullanın.

    Hızlı gezinti için şema tasarımcısındaki mini harita özelliğinin ekran görüntüsü.

  • Sürükleyip bırakma: Tuvaldeki öğeleri sürükleyerek tabloları ve ilişkileri yeniden düzenleyin. Bu seçenek, sizin veya ekibiniz için anlamlı bir düzen oluşturmanıza yardımcı olur.

  • Arama ve filtreleme: Belirli tabloları veya sütunları bulmak için arama kutusunu (Ctrl+F veya Cmd+F) kullanın. Şemanın belirli bölümlerine odaklanmak veya ilgisiz öğeleri gizlemek için filtreler uygulayın.

  • Otomatik düzenleme: Diyagram, varsayılan olarak okunabilir bir düzende otomatik olarak düzenlenir. Tabloları el ile yeniden konumlandırır ve görünümü sıfırlamak isterseniz, tabloları yeniden düzenlemek için Otomatik Düzenle düğmesini seçin.

Tablo yapısını ve ilişkilerini anlama

Şema tasarımcısı görünümüne girdiğinizde veritabanı tablolarınızın görselleştirmesini görürsünüz. Her tabloda şema ve tablo adı, sütunlar, veri türleri ve birincil anahtarlar bir anahtar simgesi olarak gösterilir.

Şema tasarımcısındaki sütunları, veri türlerini ve birincil anahtarları gösteren tablo yapısının ekran görüntüsü.

Yabancı anahtar ilişkileri, sütunlar arasında okların bağlanmasıyla gösterilir. Örneğin, önceki diyagramda, AddressID tablodaki CustomerAddress sütun tablodaki AddressID sütuna başvurur Address ve aralarındaki ilişkiyi görsel olarak temsil eder.

Tablo ekleme veya düzenleme

Yeni bir tablo eklemek için üst araç çubuğunda Tablo Ekle'yi seçin. Bu tabloyu düzenlemek için diyagramdaki bir tablodaki kalem simgesini seçin.

Şema tasarımcısında tablo ayrıntılarını eklemek veya değiştirmek için tablo düzenleyicisi panelinin ekran görüntüsü.

Bu eylem, yan paneldeki Tablo Düzenleyicisi'nde Tablo sekmesini açar. Şunları yapabilirsiniz:

  • Şemayı seçme veya değiştirme
  • Tablo adını tanımlama
  • Ad, veri türü, varsayılan değer ve kısıtlamalar içeren yeni sütunlar ekleme
  • Bir veya daha fazla sütunu birincil anahtar olarak işaretleme
  • Varolan sütunları gerektiği gibi silme veya güncelleştirme

Yaptığınız değişiklikleri uygulamak için Kaydet'i seçin. Diyagram, değişikliklerinizi yansıtacak şekilde güncelleştirilir. Dizin oluşturma veya kısıtlama kurallarını ayarlama gibi daha gelişmiş tablo düzenleme özellikleri için Visual Studio Code için MSSQL uzantısındaki Tablo tasarımcısını kullanın.

Yabancı anahtar ilişkileri ekleme veya düzenleme

Yabancı anahtar ilişkilerini yönetmek için diyagramdaki bir tablodaki üç nokta simgesini (...) seçin ve İlişkileri Yönet seçeneğini seçin.

Şema tasarımcısında ilişkiler yönetimi giriş noktasının ekran görüntüsü.

Bu seçenek, Tablo Düzenleyicisi yan panelinde Yabancı Anahtarlar sekmesini açar; burada şunları yapabilirsiniz:

  • Diğer tablolarda birincil anahtarlara başvurarak yeni yabancı anahtar ilişkileri ekleme
  • Yabancı anahtar adını tanımlama
  • İlişkileri güncelleştirmek veya düzeltmek için mevcut yabancı anahtarları düzenleme

Şema tasarımcısındaki yabancı anahtar ilişkileri yönetim panelinin ekran görüntüsü.

Değişiklikler görsel diyagramda otomatik olarak görünür ve oklar her ilişkinin yönünü gösterir.

Şema tasarımcısındaki tablolar arasındaki yabancı anahtar ilişkilerini temsil eden okların ekran görüntüsü.

Alternatif olarak, bir oku doğrudan diyagramda bir sütundan diğerine sürükleyerek ilişki oluşturabilirsiniz. Bu yöntem, seçili sütunlar arasında bire bir ilişki tanımlar.

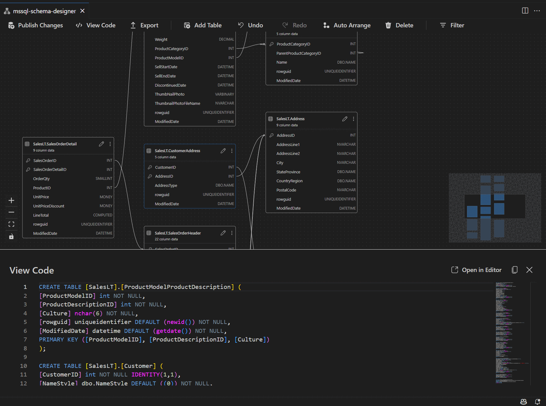
Betik bölmesinde şema tanımını görüntüle

Şerit araç çubuğundan Kodu Görüntüle düğmesini seçerek alt bölmeyi açın. Bu bölmede, şema tasarımcısında gerçekleştirilen eylemleri gerçek zamanlı olarak görüntüleyen salt okunur T-SQL betiği gösterilir.

Şema tasarımcısı tarafından oluşturulan T-SQL betiklerini gösteren kod görünümü bölmesinin ekran görüntüsü.

Değişikliklerinizi gözden geçirme ve yayımlama

Tabloları veya ilişkileri düzenlemeyi bitirdiğinizde üst araç çubuğunda Değişiklikleri Yayımla'yı seçin. Bu eylem, şemanızda bekleyen tüm değişiklikleri listeleyen bir değişiklik özeti raporu oluşturur.

Şema tasarımcısında şema değişikliklerini özetleyen değişiklikleri yayımlama özelliğinin ekran görüntüsü.

Raporu dikkatle gözden geçirin. Değişiklikleri uygulamayla ilgili olası riskleri onaylamak ve kabul etmek için onay kutusunu işaretleyin. Bu işlem, şema güncelleştirmelerinizi dağıtmak için DacFX (Veri Katmanı Application Framework) kullanır.

GitHub Copilot tümleştirmesi

Şema Tasarımcısı, yapay zeka destekli şema tasarımı için GitHub Copilot'i destekler. Doğal dil kullanarak şema oluşturabilir, mevcut şemaları değiştirebilir, fark görünümü aracılığıyla değişiklikleri gözden geçirebilir ve dış yapıtları içeri aktarabilirsiniz. Değişiklikler görsel diyagrama ve T-SQL betiğine yansıtılır.

Şema Tasarımcısı'nda GitHub Copilot kullanma hakkında ayrıntılı yönergeler için bkz. Şema Tasarımcısı'nda GitHub Copilot tümleştirmesi (önizleme).

Geri bildirim ve destek

Fikirleriniz, geri bildirimleriniz varsa veya toplulukla etkileşim kurmak istiyorsanız adresinden https://aka.ms/vscode-mssql-discussionstartışmaya katılın. Bir hatayı bildirmek için https://aka.ms/vscode-mssql-bug adresini ziyaret edin. Yeni bir özellik istemek için adresine https://aka.ms/vscode-mssql-feature-requestgidin.