Spring Cloud Azure 對 Spring Security 的支援

本文說明 Spring Cloud Azure 和 Spring Security 如何搭配使用。

具有 Microsoft Entra 識別符的 Spring Security

當您建置 Web 應用程式時,身分識別和存取管理一律會是基本部分。

Azure 提供絕佳的平臺來將應用程式開發旅程大眾化,因為它不僅提供雲端式身分識別服務,還能與 Azure 生態系統的其餘部分進行深度整合。

Spring Security 可讓您輕鬆地使用功能強大的抽象和可延伸介面來保護 Spring 型應用程式。 不過,與 Spring 架構一樣強大,它並非針對特定身分識別提供者量身打造。

spring-cloud-azure-starter-active-directory 提供將 Web 應用程式連線到 Microsoft Entra ID (Microsoft Entra ID for short) 租使用者的最佳方式,並使用 Microsoft Entra ID 保護您的資源伺服器。 它會使用 Oauth 2.0 通訊協定來保護 Web 應用程式和資源伺服器。

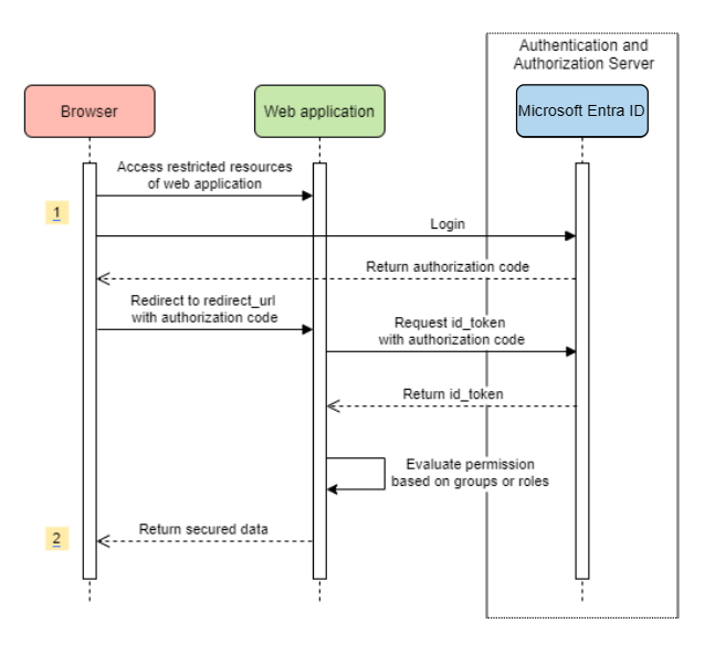
存取 Web 應用程式

此案例會使用 OAuth 2.0 授權碼授與 流程,以使用Microsoft帳戶登入使用者。

系統圖表

獨立 Web 應用程式的系統圖表。

在 Azure 中建立必要的資源

  1. 請閱讀 快速入門:向 Microsoft 身分識別平台註冊應用程式,

  2. 建立應用程式註冊。 取得 AZURE_TENANT_IDAZURE_CLIENT_IDAZURE_CLIENT_SECRET

  3. redirect URI 設定為 APPLICATION_BASE_URI/login/oauth2/code/ ,例如 http://localhost:8080/login/oauth2/code/。 尾 / 是必要的。

新增必要的相依性

<dependencies>
    <dependency>
        <groupId>com.azure.spring</groupId>
        <artifactId>spring-cloud-azure-starter-active-directory</artifactId>
    </dependency>
    <dependency>
        <groupId>org.springframework.boot</groupId>
        <artifactId>spring-boot-starter-oauth2-client</artifactId>
    </dependency>
</dependencies>

新增必要的屬性

spring:
  cloud:
    azure:
      active-directory:
        enabled: true
        profile:
          tenant-id: <tenant>
        credential:
          client-id: ${AZURE_CLIENT_ID}
          client-secret: ${AZURE_CLIENT_SECRET}

注意

tenant-id 允許的值包括:commonorganizationsconsumers或租用戶標識碼。 如需這些值的詳細資訊,請參閱 錯誤AADSTS50020 - 來自身分識別提供者的用戶帳戶不存在於租使用者使用錯誤的端點(個人和組織帳戶)一節。 如需轉換單一租使用者應用程式的資訊,請參閱 將單一租使用者應用程式轉換成多租使用者Microsoft Entra ID

現在,啟動您的應用程式,並透過瀏覽器存取您的應用程式。 系統會將您重新導向至Microsoft登入頁面。

進階使用方式

新增額外的安全性設定
@Configuration(proxyBeanMethods = false)
@EnableWebSecurity
@EnableMethodSecurity
public class AadOAuth2LoginSecurityConfig {

   /**
    * Add configuration logic as needed.
    */
   @Bean
   SecurityFilterChain filterChain(HttpSecurity http) throws Exception {
       http.with(AadWebApplicationHttpSecurityConfigurer.aadWebApplication(), Customizer.withDefaults())
           .authorizeHttpRequests(authorize -> authorize.anyRequest().authenticated());
           // Do some custom configuration.
       return http.build();
   }
}
依應用程式角色授權存取權

在 Azure 中建立必要的資源:

注意

如果您想要使用應用程式角色型訪問控制,就無法將組名放在 role 宣告中。 如需詳細資訊,請參閱 設定群組選擇性宣告 一節,將選擇性宣告提供給您的應用程式

保護特定方法。

class Demo {
   @GetMapping("Admin")
   @ResponseBody
   @PreAuthorize("hasAuthority('APPROLE_Admin')")
   public String admin() {
       return "Admin message";
   }
}
依組名或組標識碼授權存取權

新增相關的組態屬性。

spring:
 cloud:
   azure:
     active-directory:
       enabled: true
       user-group:
         allowed-group-names: group1_name_1, group2_name_2
         # 1. If allowed-group-ids == all, then all group ID will take effect.
         # 2. If "all" is used, we should not configure other group ids.
         # 3. "all" is only supported for allowed-group-ids, not supported for allowed-group-names.
         allowed-group-ids: group_id_1, group_id_2

保護特定方法。

@Controller
public class RoleController {
   @GetMapping("group1")
   @ResponseBody
   @PreAuthorize("hasRole('ROLE_group1')")
   public String group1() {
       return "group1 message";
   }

   @GetMapping("group2")
   @ResponseBody
   @PreAuthorize("hasRole('ROLE_group2')")
   public String group2() {
       return "group2 message";
   }

   @GetMapping("group1Id")
   @ResponseBody
   @PreAuthorize("hasRole('ROLE_<group1-id>')")
   public String group1Id() {
       return "group1Id message";
   }

   @GetMapping("group2Id")
   @ResponseBody
   @PreAuthorize("hasRole('ROLE_<group2-id>')")
   public String group2Id() {
       return "group2Id message";
   }
}
使用國家 Azure 而非全域 Azure

除了全域 Azure 雲端之外,Microsoft Entra ID 部署在下列國家/地區雲端:

  • Azure Government

  • Azure China 21Vianet

  • Azure 德國

以下是使用 Azure China 21Vianet 的範例。

spring:
  cloud:
    azure:
      active-directory:
        enabled: true
        base-uri: https://login.partner.microsoftonline.cn
        graph-base-uri: https://microsoftgraph.chinacloudapi.cn

如需詳細資訊,請參閱國家雲端部署。

設定重新導向 URI 範本

開發人員可以自定義 redirect-uri。

重新導向 URI 的系統圖表。

redirect-uri-template 檔案中新增 屬性。

spring:
 cloud:
   azure:
     active-directory:
       enabled: true
       redirect-uri-template: ${REDIRECT-URI-TEMPLATE}

在 Azure 入口網站中更新 redirect-uri

設定重新導向 URI 範本。

設定 redirect-uri-template之後,我們需要更新安全性產生器:

@Configuration(proxyBeanMethods = false)
@EnableWebSecurity
@EnableMethodSecurity
public class AadOAuth2LoginSecurityConfig {

    /**
     * Add configuration logic as needed.
     */
    @Bean
    public SecurityFilterChain htmlFilterChain(HttpSecurity http) throws Exception {
        // @formatter:off
        http.with(AadWebApplicationHttpSecurityConfigurer.aadWebApplication(), Customizer.withDefaults())
            .oauth2Login(login -> login.loginProcessingUrl("${REDIRECT-URI-TEMPLATE}"))
            .authorizeHttpRequests(auth -> auth.anyRequest().authenticated());
        // @formatter:on
        return http.build();
    }
}

透過 Proxy 連線到 Microsoft Entra ID

若要透過 Proxy 連線Microsoft Entra ID,請提供 RestTemplateCustomizer 豆,如下列範例所示:

@Configuration
class DemoConfiguration {
    @Bean
    public RestTemplateCustomizer proxyRestTemplateCustomizer() {
        return (RestTemplate restTemplate) -> {
            Proxy proxy = new Proxy(Proxy.Type.HTTP, new InetSocketAddress(PROXY_SERVER_HOST, PROXY_SERVER_PORT));
            SimpleClientHttpRequestFactory requestFactory = new SimpleClientHttpRequestFactory();
            requestFactory.setProxy(proxy);
            restTemplate.setRequestFactory(requestFactory);
        };
    }
}

樣品

範例專案:aad-web-application

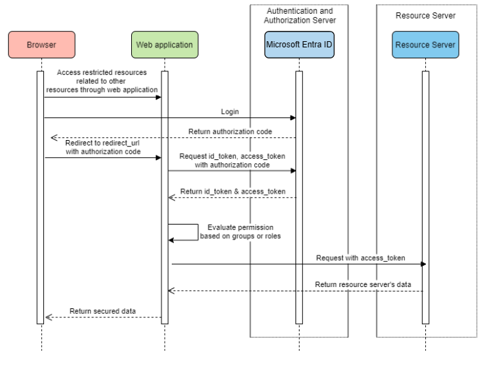
存取資源伺服器的 Web 應用程式

系統圖表

存取資源伺服器的 Web 應用程式系統圖表。

在 Azure 中建立必要的資源

  1. 請閱讀 快速入門:向 Microsoft 身分識別平台註冊應用程式,

  2. 建立應用程式註冊。 取得 AZURE_TENANT_IDAZURE_CLIENT_IDAZURE_CLIENT_SECRET

  3. redirect URI 設定為 APPLICATION_BASE_URI/login/oauth2/code/,例如 http://localhost:8080/login/oauth2/code/。 尾 / 是必要的。

新增必要的相依性

<dependencies>
    <dependency>
        <groupId>com.azure.spring</groupId>
        <artifactId>spring-cloud-azure-starter-active-directory</artifactId>
    </dependency>
    <dependency>
        <groupId>org.springframework.boot</groupId>
        <artifactId>spring-boot-starter-oauth2-client</artifactId>
    </dependency>
</dependencies>

新增必要的屬性

spring:
  cloud:
    azure:
      active-directory:
        enabled: true
        profile:
          tenant-id: <tenant>
        credential:
          client-id: ${AZURE_CLIENT_ID}
          client-secret: ${AZURE_CLIENT_SECRET}
        authorization-clients:
          graph:
            scopes: https://graph.microsoft.com/Analytics.Read, email

注意

tenant-id 允許的值包括:commonorganizationsconsumers或租用戶標識碼。 如需這些值的詳細資訊,請參閱 錯誤AADSTS50020 - 來自身分識別提供者的用戶帳戶不存在於租使用者使用錯誤的端點(個人和組織帳戶)一節。 如需轉換單一租使用者應用程式的資訊,請參閱 將單一租使用者應用程式轉換成多租使用者Microsoft Entra ID

在這裡,graphOAuth2AuthorizedClient的名稱,scopes 表示登入時需要同意的範圍。

在應用程式中使用 OAuth2AuthorizedClient

public class Demo {
    @GetMapping("/graph")
    @ResponseBody
    public String graph(
    @RegisteredOAuth2AuthorizedClient("graph") OAuth2AuthorizedClient graphClient) {
        // toJsonString() is just a demo.
        // oAuth2AuthorizedClient contains access_token. We can use this access_token to access resource server.
        return toJsonString(graphClient);
    }
}

現在,啟動您的應用程式,並在瀏覽器中存取您的應用程式。 然後,系統會將您重新導向至Microsoft登入頁面。

進階使用方式

用戶端認證流程

如果您想要使用 用戶端認證流程,則預設流程 授權碼流程,您可以如下所示進行設定:

spring:
  cloud:
    azure:
      active-directory:
        enabled: true
        profile:
          tenant-id: <tenant>
        credential:
          client-id: ${AZURE_CLIENT_ID}
          client-secret: ${AZURE_CLIENT_SECRET}
        authorization-clients:
          graph:
            authorization-grant-type: client_credentials # Change type to client_credentials
            scopes: https://graph.microsoft.com/Analytics.Read, email

注意

tenant-id 允許的值包括:commonorganizationsconsumers或租用戶標識碼。 如需這些值的詳細資訊,請參閱 錯誤AADSTS50020 - 來自身分識別提供者的用戶帳戶不存在於租使用者使用錯誤的端點(個人和組織帳戶)一節。 如需轉換單一租使用者應用程式的資訊,請參閱 將單一租使用者應用程式轉換成多租使用者Microsoft Entra ID

存取多個資源伺服器

在一個 Web 應用程式中,您可以藉由設定如下來存取多個資源伺服器:

spring:
  cloud:
    azure:
      active-directory:
        enabled: true
        profile:
          tenant-id: <tenant>
        credential:
          client-id: ${AZURE_CLIENT_ID}
          client-secret: ${AZURE_CLIENT_SECRET}
        authorization-clients:
          resource-server-1:
            scopes: # Scopes for resource-server-1
          resource-server-2:
            scopes: # Scopes for resource-server-2

注意

tenant-id 允許的值包括:commonorganizationsconsumers或租用戶標識碼。 如需這些值的詳細資訊,請參閱 錯誤AADSTS50020 - 來自身分識別提供者的用戶帳戶不存在於租使用者使用錯誤的端點(個人和組織帳戶)一節。 如需轉換單一租使用者應用程式的資訊,請參閱 將單一租使用者應用程式轉換成多租使用者Microsoft Entra ID

然後,您可以在應用程式中使用 OAuth2AuthorizedClient,如下所示

public class Demo {
    @GetMapping("/resource-server-1")
    @ResponseBody
    public String graph(
    @RegisteredOAuth2AuthorizedClient("resource-server-1") OAuth2AuthorizedClient client) {
        return callResourceServer1(client);
    }

    @GetMapping("/resource-server-2")
    @ResponseBody
    public String graph(
    @RegisteredOAuth2AuthorizedClient("resource-server-2") OAuth2AuthorizedClient client) {
        return callResourceServer2(client);
    }
}

樣品

範例專案:aad-web-application

存取資源伺服器

此案例不支援登入,只要藉由驗證存取令牌來保護伺服器。 如果存取令牌有效,伺服器會提供要求。

系統圖表

獨立資源伺服器使用量的系統圖表。

在 Azure 中建立必要的資源

  1. 請閱讀 快速入門:向 Microsoft 身分識別平台註冊應用程式,

  2. 建立應用程式註冊。 取得 AZURE_CLIENT_ID

  3. 閱讀 快速入門:設定應用程式以公開 web API

  4. 使用名為 Scope-1的範圍公開 Web API。

新增必要的相依性

<dependencies>
    <dependency>
        <groupId>com.azure.spring</groupId>
        <artifactId>spring-cloud-azure-starter-active-directory</artifactId>
    </dependency>
    <dependency>
        <groupId>org.springframework.boot</groupId>
        <artifactId>spring-boot-starter-oauth2-resource-server</artifactId>
    </dependency>
</dependencies>

新增必要的屬性

spring:
  cloud:
    azure:
      active-directory:
        enabled: true
        credential:
          client-id: ${AZURE_CLIENT_ID}

現在啟動您的應用程式並存取應用程式的 Web API。

  1. 您將取得 401,而不需要存取令牌。

  2. 使用存取令牌存取您的應用程式。 存取權杖中的下列宣告將會經過驗證:

    • iss:存取令牌必須由Microsoft Entra ID 發出。

    • nbf:目前的時間不能在 nbf之前。

    • exp:目前的時間不能在 exp之後。

    • aud:如果 spring.cloud.azure.active-directory.credential.client-idspring.cloud.azure.active-directory.credential.app-id-uri 設定,對象必須等於設定的 client-idapp-id-uri。 如果未設定這兩個屬性,將不會驗證此宣告。

如需存取權杖的詳細資訊,請參閱 MS 檔,Microsoft身分識別平臺存取令牌

進階使用方式

新增額外的安全性設定
@Configuration(proxyBeanMethods = false)
@EnableWebSecurity
@EnableMethodSecurity
public class AadOAuth2ResourceServerSecurityConfig {

    /**
     * Add configuration logic as needed.
     */
    @Bean
    public SecurityFilterChain htmlFilterChain(HttpSecurity http) throws Exception {
        // @formatter:off
        http.with(AadResourceServerHttpSecurityConfigurer.aadResourceServer(), Customizer.withDefaults())
            .authorizeHttpRequests(authorize -> authorize.anyRequest().authenticated());
        // @formatter:on
        return http.build();
    }
}
依範圍驗證許可權
  1. 在 Azure 中建立必要的資源。

  2. 保護特定方法。

    class Demo {
        @GetMapping("scope1")
        @ResponseBody
        @PreAuthorize("hasAuthority('SCOPE_Scope1')")
        public String scope1() {
            return "Congratulations, you can access `scope1` endpoint.";
        }
    }
    

如此一來,當存取 /scope1 端點時,將會驗證存取令牌中的下列宣告:

  • scp:值必須包含 Scope1
依應用程式角色驗證許可權
  1. 在 Azure 中建立必要的資源。

  2. 保護特定方法。

    class Demo {
        @GetMapping("app-role1")
        @ResponseBody
        @PreAuthorize("hasAuthority('APPROLE_AppRole1')")
        public String appRole1() {
            return "Congratulations, you can access `app-role1` endpoint.";
        }
    }
    

如此一來,當存取 /app-role1 端點時,將會驗證存取令牌中的下列宣告:

  • roles:值必須包含 AppRole1
使用 JWT 用戶端驗證

若要使用 JSON Web 令牌 (JWT) 進行客戶端驗證,請使用下列步驟:

  1. 請參閱 Microsoft 身分識別 平臺應用程式驗證憑證認證向Microsoft身分識別平臺註冊憑證一節。
  2. .pem 憑證上傳至 Azure 入口網站中註冊的應用程式。
  3. 設定 的憑證路徑和密碼。PFX。P12 憑證。
  4. 將屬性 spring.cloud.azure.active-directory.authorization-clients.azure.client-authentication-method=private_key_jwt 組態新增至用戶端,以透過 JWT 用戶端驗證進行驗證。

下列範例組態檔適用於 Web 應用程式案例。 憑證資訊是在全域屬性中設定的。

spring:
  cloud:
    azure:
      credential:
        client-id: ${AZURE_CLIENT_ID}
        client-certificate-path: ${AZURE_CERTIFICATE_PATH}
        client-certificate-password: ${AZURE_CERTIFICATE_PASSWORD}
      profile:
        tenant-id: <tenant>
      active-directory:
        enabled: true
        user-group:
          allowed-group-names: group1,group2
          allowed-group-ids: <group1-id>,<group2-id>
        post-logout-redirect-uri: http://localhost:8080
        authorization-clients:
          azure:
            client-authentication-method: private_key_jwt
          arm:
            client-authentication-method: private_key_jwt
            scopes: https://management.core.windows.net/user_impersonation
          graph:
            client-authentication-method: private_key_jwt
            scopes:
              - https://graph.microsoft.com/User.Read
              - https://graph.microsoft.com/Directory.Read.All
          webapiA:
            client-authentication-method: private_key_jwt
            scopes:
              - ${WEB_API_A_APP_ID_URL}/Obo.WebApiA.ExampleScope
          webapiB:
            client-authentication-method: private_key_jwt
            scopes:
              - ${WEB_API_B_APP_ID_URL}/.default
            authorization-grant-type: client_credentials

注意

tenant-id 允許的值包括:commonorganizationsconsumers或租用戶標識碼。 如需這些值的詳細資訊,請參閱 錯誤AADSTS50020 - 來自身分識別提供者的用戶帳戶不存在於租使用者使用錯誤的端點(個人和組織帳戶)一節。 如需轉換單一租使用者應用程式的資訊,請參閱 將單一租使用者應用程式轉換成多租使用者Microsoft Entra ID

您也可以在 active-directory 服務屬性中設定憑證資訊,如下列範例所示:

spring:
  cloud:
    azure:
      active-directory:
        enabled: true
        credential:
          client-id: ${AZURE_CLIENT_ID}
          client-certificate-path: ${AZURE_CERTIFICATE_PATH}
          client-certificate-password: ${AZURE_CERTIFICATE_PASSWORD}
        profile:
          tenant-id: <tenant>
        user-group:
          allowed-group-names: group1,group2
          allowed-group-ids: <group1-id>,<group2-id>
        post-logout-redirect-uri: http://localhost:8080
        authorization-clients:
          azure:
            client-authentication-method: private_key_jwt
          arm:
            client-authentication-method: private_key_jwt
            scopes: https://management.core.windows.net/user_impersonation
          graph:
            client-authentication-method: private_key_jwt
            scopes:
              - https://graph.microsoft.com/User.Read
              - https://graph.microsoft.com/Directory.Read.All
          webapiA:
            client-authentication-method: private_key_jwt
            scopes:
              - ${WEB_API_A_APP_ID_URL}/Obo.WebApiA.ExampleScope
          webapiB:
            client-authentication-method: private_key_jwt
            scopes:
              - ${WEB_API_B_APP_ID_URL}/.default
            authorization-grant-type: client_credentials

注意

tenant-id 允許的值包括:commonorganizationsconsumers或租用戶標識碼。 如需這些值的詳細資訊,請參閱 錯誤AADSTS50020 - 來自身分識別提供者的用戶帳戶不存在於租使用者使用錯誤的端點(個人和組織帳戶)一節。 如需轉換單一租使用者應用程式的資訊,請參閱 將單一租使用者應用程式轉換成多租使用者Microsoft Entra ID

透過 Proxy 連線到 Microsoft Entra ID

若要透過 Proxy 連線Microsoft Entra ID,請提供 RestTemplateCustomizer 豆。 如需詳細資訊,請參閱 透過 proxy 連線到 Microsoft Entra ID 一節。

樣品

範例專案:aad-resource-server

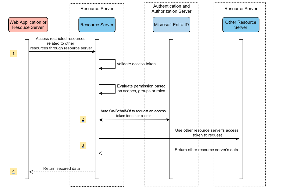
造訪其他資源伺服器的資源伺服器

系統圖表

造訪其他資源伺服器之資源伺服器的系統圖表。

在 Azure 中建立必要的資源

  1. 請閱讀 快速入門:向 Microsoft 身分識別平台註冊應用程式,

  2. 建立應用程式註冊。 取得 AZURE_TENANT_IDAZURE_CLIENT_IDAZURE_CLIENT_SECRET

新增必要的相依性

<dependencies>
    <dependency>
        <groupId>com.azure.spring</groupId>
        <artifactId>spring-cloud-azure-starter-active-directory</artifactId>
    </dependency>
    <dependency>
        <groupId>org.springframework.boot</groupId>
        <artifactId>spring-boot-starter-oauth2-resource-server</artifactId>
    </dependency>
    <dependency>
        <groupId>org.springframework.boot</groupId>
        <artifactId>spring-boot-starter-oauth2-client</artifactId>
    </dependency>
</dependencies>

新增必要的屬性

spring:
  cloud:
    azure:
      active-directory:
        enabled: true
        profile:
          tenant-id: <tenant>
        credential:
          client-id: ${AZURE_CLIENT_ID}
          client-secret: ${AZURE_CLIENT_SECRET}
        authorization-clients:
          graph:
            scopes:
              - https://graph.microsoft.com/User.Read

注意

tenant-id 允許的值包括:commonorganizationsconsumers或租用戶標識碼。 如需這些值的詳細資訊,請參閱 錯誤AADSTS50020 - 來自身分識別提供者的用戶帳戶不存在於租使用者使用錯誤的端點(個人和組織帳戶)一節。 如需轉換單一租使用者應用程式的資訊,請參閱 將單一租使用者應用程式轉換成多租使用者Microsoft Entra ID

在應用程式中使用 OAuth2AuthorizedClient

public class SampleController {
    @GetMapping("call-graph")
    public String callGraph(@RegisteredOAuth2AuthorizedClient("graph") OAuth2AuthorizedClient graph) {
        return callMicrosoftGraphMeEndpoint(graph);
    }
}

樣品

範例專案:aad-resource-server-obo

一個應用程式中的 Web 應用程式和資源伺服器

在 Azure 中建立必要的資源

  1. 請閱讀 快速入門:向 Microsoft 身分識別平台註冊應用程式,

  2. 建立應用程式註冊。 取得 AZURE_TENANT_IDAZURE_CLIENT_IDAZURE_CLIENT_SECRET

新增必要的相依性

<dependencies>
    <dependency>
        <groupId>com.azure.spring</groupId>
        <artifactId>spring-cloud-azure-starter-active-directory</artifactId>
    </dependency>
    <dependency>
        <groupId>org.springframework.boot</groupId>
        <artifactId>spring-boot-starter-oauth2-resource-server</artifactId>
    </dependency>
    <dependency>
        <groupId>org.springframework.boot</groupId>
        <artifactId>spring-boot-starter-oauth2-client</artifactId>
    </dependency>
</dependencies>

新增必要的屬性

將屬性 spring.cloud.azure.active-directory.application-type 設定為 web_application_and_resource_server,併為每個授權用戶端指定授權類型。

spring:
  cloud:
    azure:
      active-directory:
        enabled: true
        profile:
          tenant-id: <tenant>
        credential:
          client-id: ${AZURE_CLIENT_ID}
          client-secret: ${AZURE_CLIENT_SECRET}
        app-id-uri: ${WEB_API_ID_URI}
        application-type: web_application_and_resource_server  # This is required.
        authorization-clients:
          graph:
            authorizationGrantType: authorization_code # This is required.
            scopes:
              - https://graph.microsoft.com/User.Read
              - https://graph.microsoft.com/Directory.Read.All

注意

tenant-id 允許的值包括:commonorganizationsconsumers或租用戶標識碼。 如需這些值的詳細資訊,請參閱 錯誤AADSTS50020 - 來自身分識別提供者的用戶帳戶不存在於租使用者使用錯誤的端點(個人和組織帳戶)一節。 如需轉換單一租使用者應用程式的資訊,請參閱 將單一租使用者應用程式轉換成多租使用者Microsoft Entra ID

定義 SecurityFilterChain

設定多個 SecurityFilterChain 實例。 AadWebApplicationAndResourceServerConfig 包含兩個資源伺服器和 Web 應用程式的安全性篩選鏈結組態。

@Configuration(proxyBeanMethods = false)
@EnableWebSecurity
@EnableMethodSecurity
public class AadWebApplicationAndResourceServerConfig {

    @Bean
    @Order(1)
    public SecurityFilterChain apiFilterChain(HttpSecurity http) throws Exception {
        http.with(AadResourceServerHttpSecurityConfigurer.aadResourceServer(), Customizer.withDefaults())
            // All the paths that match `/api/**`(configurable) work as the resource server. Other paths work as the web application.
            .securityMatcher("/api/**")
            .authorizeHttpRequests(auth -> auth.anyRequest().authenticated());
        return http.build();
    }

    @Bean
    public SecurityFilterChain htmlFilterChain(HttpSecurity http) throws Exception {
        // @formatter:off
        http.with(AadWebApplicationHttpSecurityConfigurer.aadWebApplication(), Customizer.withDefaults())
            .authorizeHttpRequests(auth -> auth.requestMatchers("/login").permitAll().anyRequest().authenticated());
        // @formatter:on
        return http.build();
    }
}

配置

spring-cloud-azure-starter-active-directory 的可設定屬性:

名字 描述
spring.cloud.azure.active-directory.app-id-uri 應用程式識別碼 URI,可能用於id_token的 “aud” 宣告中。
spring.cloud.azure.active-directory.application-type Microsoft Entra 應用程式的類型。
spring.cloud.azure.active-directory.authenticate-additional-parameters 將其他參數新增至授權 URL。
spring.cloud.azure.active-directory.authorization-clients OAuth2 授權用戶端。
spring.cloud.azure.active-directory.credential.client-id 使用 Azure 執行服務主體驗證時要使用的用戶端識別碼。
spring.cloud.azure.active-directory.credential.client-secret 使用 Azure 執行服務主體驗證時要使用的客戶端密碼。
spring.cloud.azure.active-directory.jwk-set-cache-生命週期 快取 JWK 設定在到期前的存續期,預設值為 5 分鐘。
spring.cloud.azure.active-directory.jwk-set-cache-refresh-time 快取 JWK 設定在到期前的重新整理時間,預設值為 5 分鐘。
spring.cloud.azure.active-directory.jwt-connect-timeout JWKSet 遠端 URL 呼叫的連線逾時。
spring.cloud.azure.active-directory.jwt-read-timeout 讀取 JWKSet 遠端 URL 話叫的逾時。
spring.cloud.azure.active-directory.jwt-size-limit JWKSet 遠端 URL 話叫的位元組大小限制。
spring.cloud.azure.active-directory.post-logout-redirect-uri 註銷之後的重新導向 URI。
spring.cloud.azure.active-directory.profile.cloud-type 要連線的 Azure 雲端名稱。 支援的類型包括:AZURE、AZURE_CHINA、AZURE_GERMANY、AZURE_US_GOVERNMENT、OTHER。
spring.cloud.azure.active-directory.profile.environment 要Microsoft Entra 端點的屬性。
spring.cloud.azure.active-directory.profile.tenant-id Azure 租用戶標識碼。 tenant-id 允許的值包括:commonorganizationsconsumers或租用戶標識碼。
spring.cloud.azure.active-directory.redirect-uri-template 重新導向端點:由授權伺服器用來透過資源擁有者使用者代理程式將包含授權認證的回應傳回給用戶端。 預設值為 {baseUrl}/login/oauth2/code/
spring.cloud.azure.active-directory.resource-server.claim-to-authority-prefix-map 設定將用來建置 GrantedAuthority 的宣告,以及 GrantedAuthority 字串值的前置詞。 預設值為:“scp” -> “SCOPE_”、“roles” -> “APPROLE_”。
spring.cloud.azure.active-directory.resource-server.principal-claim-name 設定在 AuthenticatedPrincipal#getName 中傳回存取令牌中的宣告。 預設值為 「sub」。
spring.cloud.azure.active-directory.session-stateless 如果 true 會啟動無狀態驗證篩選器 AadAppRoleStatlessAuthenticationFilter。 默認值為 false,會啟動 AadAuthenticationFilter。
spring.cloud.azure.active-directory.user-group.allowed-group-ids 群組標識碼可用來建構 GrantedAuthority。
spring.cloud.azure.active-directory.user-group.allowed-group-names 組名可用來建構 GrantedAuthority。
spring.cloud.azure.active-directory.user-group.use-transitive-members 如果為 「true」,請使用 「v1.0/me/transitiveMemberOf」 來取得成員。 否則,請使用 「v1.0/me/memberOf」。。 預設值為 false
spring.cloud.azure.active-directory.user-name-attribute 決定要成為主體名稱的宣告。

以下是如何使用這些屬性的一些範例:

應用程式類型

應用程式類型可以從相依性推斷:spring-security-oauth2-clientspring-security-oauth2-resource-server。 如果推斷的值不是您想要的值,您可以指定應用程式類型。 以下是有效值和推斷值資料表:

spring-cloud-azure-starter-active-directory的應用程式類型:

具有相依性:spring-security-oauth2-client 具有相依性:spring-security-oauth2-resource-server 應用程式類型的有效值 推斷的值
是的 web_application web_application
是的 resource_server resource_server
是的 是的 web_applicationresource_serverresource_server_with_oboweb_application_and_resource_server resource_server_with_obo

使用 Azure Active Directory B2C 的 Spring Security

Azure Active Directory (Azure AD) B2C 是一項身分識別管理服務,可讓您自定義及控制客戶在使用應用程式時如何註冊、登入及管理其配置檔。 Azure AD B2C 可啟用這些動作,同時保護客戶的身分識別。

相依性設定

<dependencies>
    <dependency>
        <groupId>com.azure.spring</groupId>
        <artifactId>spring-cloud-azure-starter-active-directory-b2c</artifactId>
    </dependency>
</dependencies>

配置

spring-cloud-azure-starter-active-directory-b2c 的可設定屬性:

名字 描述
spring.cloud.azure.active-directory.b2c.app-id-uri 可用於令牌「aud」宣告的應用程式識別碼 URI。
spring.cloud.azure.active-directory.b2c.authenticate-additional-parameters 驗證的其他參數。
spring.cloud.azure.active-directory.b2c.authorization-clients 指定用戶端組態。
spring.cloud.azure.active-directory.b2c.base-uri Azure AD B2C 端點基底 URI。
spring.cloud.azure.active-directory.b2c.credential Azure AD B2C 認證資訊。
spring.cloud.azure.active-directory.b2c.jwt-connect-timeout JWKSet 遠端 URL 呼叫的連線逾時。
spring.cloud.azure.active-directory.b2c.jwt-read-timeout 讀取 JWKSet 遠端 URL 話叫的逾時。
spring.cloud.azure.active-directory.b2c.jwt-size-limit JWKSet 遠端 URL 話叫的位元組大小限制。
spring.cloud.azure.active-directory.b2c.login-flow 指定主要登入流程金鑰。 預設值為 sign-up-or-sign-in
spring.cloud.azure.active-directory.b2c.logout-success-url 註銷後重新導向 URL。 預設值為 http://localhost:8080/login
spring.cloud.azure.active-directory.b2c.profile Azure AD B2C 配置文件資訊。
spring.cloud.azure.active-directory.b2c.reply-url 取得授權碼后回復 URL。 預設值為 {baseUrl}/login/oauth2/code/
spring.cloud.azure.active-directory.b2c.user-flow 使用者流程。
spring.cloud.azure.active-directory.b2c.使用者名-attribute-name 使用者名稱屬性名稱。

如需完整組態,請參閱 Spring Cloud Azure 組態屬性

基本用法

Web 應用程式 是任何 Web 型應用程式,可讓使用者使用 Microsoft Entra 識別元登入,而 資源伺服器 在驗證從 Microsoft Entra ID 取得的access_token之後,將會接受或拒絕存取。 我們將涵蓋本指南中的 4 個案例:

  1. 存取 Web 應用程式。

  2. 存取資源伺服器的 Web 應用程式。

  3. 存取資源伺服器。

  4. 存取其他資源伺服器的資源伺服器。

使用方式 1:存取 Web 應用程式

此案例使用 OAuth 2.0 授權碼授與 流程,以使用您的 Azure AD B2C 使用者登入使用者。

從入口網站功能表中選取 [Azure AD B2C],選取 [應用程式],然後選取 [新增]。

指定您的應用程式 名稱(例如 webapp),為 http://localhost:8080/login/oauth2/code/新增 ,將 應用程式識別碼 記錄為 WEB_APP_AZURE_CLIENT_ID,然後選取 [儲存]。

從您的應用程式選取 [金鑰],選取 [產生密鑰 以產生 ],然後選取 [儲存]。

選擇左側 使用者流程,然後選取 [[新增使用者流程]

選擇 [註冊] 或 []、配置檔編輯,以及 [密碼重設] 分別建立使用者流程。 指定您的使用者流程 名稱使用者屬性與宣告,然後選取 [建立]

選取 [API 許可權],>[新增許可權>Microsoft API]、選取 [Microsoft Graph]、選取 [委派的許可權]、選取 [offline_access] 和 [openid 許可權],然後選取 [新增許可權 以完成此程式。

授與管理員同意 Graph 許可權。

Azure 入口網站螢幕快照,其中顯示應用程式的 API 許可權畫面,其中已醒目提示圖形許可權。

將下列相依性新增至 pom.xml 檔案。

<dependencies>
   <dependency>
       <groupId>com.azure.spring</groupId>
       <artifactId>azure-spring-boot-starter-active-directory-b2c</artifactId>
   </dependency>
   <dependency>
       <groupId>org.springframework.boot</groupId>
       <artifactId>spring-boot-starter-web</artifactId>
   </dependency>
   <dependency>
       <groupId>org.springframework.boot</groupId>
       <artifactId>spring-boot-starter-thymeleaf</artifactId>
   </dependency>
   <dependency>
       <groupId>org.springframework.boot</groupId>
       <artifactId>spring-boot-starter-security</artifactId>
   </dependency>
   <dependency>
       <groupId>org.thymeleaf.extras</groupId>
       <artifactId>thymeleaf-extras-springsecurity6</artifactId>
   </dependency>
</dependencies>

使用您稍早建立的值,將屬性新增至您的 application.yml 檔案,如下列範例所示:

spring:
 cloud:
   azure:
     active-directory:
       b2c:
         enabled: true
         authenticate-additional-parameters:
           domain_hint: xxxxxxxxx         # optional
           login_hint: xxxxxxxxx          # optional
           prompt: [login,none,consent]   # optional
         base-uri: ${BASE_URI}
         credential:
           client-id: ${WEBAPP_AZURE_CLIENT_ID}
           client-secret: ${WEBAPP_AZURE_CLIENT_SECRET}
         login-flow: ${LOGIN_USER_FLOW_KEY}               # default to sign-up-or-sign-in, will look up the user-flows map with provided key.
         logout-success-url: ${LOGOUT_SUCCESS_URL}
         user-flows:
           ${YOUR_USER_FLOW_KEY}: ${USER_FLOW_NAME}
         user-name-attribute-name: ${USER_NAME_ATTRIBUTE_NAME}

撰寫 Java 程式代碼。

針對控制器程式代碼,您可以參考下列範例:

@Controller
public class WebController {

   private void initializeModel(Model model, OAuth2AuthenticationToken token) {
       if (token != null) {
           final OAuth2User user = token.getPrincipal();
           model.addAllAttributes(user.getAttributes());
           model.addAttribute("grant_type", user.getAuthorities());
           model.addAttribute("name", user.getName());
       }
   }

   @GetMapping(value = { "/", "/home" })
   public String index(Model model, OAuth2AuthenticationToken token) {
       initializeModel(model, token);
       return "home";
   }
}

針對安全性設定程式碼,您可以參考下列範例:

@Configuration(proxyBeanMethods = false)
@EnableWebSecurity
public class WebSecurityConfiguration {

    private final AadB2cOidcLoginConfigurer configurer;

    public WebSecurityConfiguration(AadB2cOidcLoginConfigurer configurer) {
        this.configurer = configurer;
    }

    @Bean
    SecurityFilterChain filterChain(HttpSecurity http) throws Exception {
        // @formatter:off
        http.authorizeHttpRequests(auth -> auth.anyRequest().authenticated())
            .with(configurer, Customizer.withDefaults());
        // @formatter:on
        return http.build();
    }
}

複製 aad-b2c-web-application,並將 PROFILE_EDIT_USER_FLOW 取代為您先前使用的使用者流程名稱。

建置及測試您的應用程式。 讓 Webapp 在埠 8080上執行。

在 Maven 建置並啟動您的應用程式之後,請在網頁瀏覽器中開啟 http://localhost:8080/。 您應該重新導向至登入頁面。

選取具有登入使用者流程的連結。 您應該將 Azure AD B2C 重新導向以啟動驗證程式。

成功登入之後,您應該會看到來自瀏覽器的範例 home page

使用方式 2:存取資源伺服器的 Web 應用程式

此案例是以 存取 Web 應用程式 案例為基礎,以允許應用程式存取其他資源。 此案例 OAuth 2.0 用戶端認證授與 流程。

從入口網站功能表中選取 [Azure AD B2C],選取 [應用程式],然後選取 [新增]。

指定您的應用程式 名稱(例如 webApiA),將 應用程式識別碼 記錄為 WEB_API_A_AZURE_CLIENT_ID,然後選取 [儲存]。

從您的應用程式選取 [金鑰],選取 [產生密鑰 以產生 ],然後選取 [儲存]。

從瀏覽窗格中選取 [[公開 API],然後選取 [設定]。 將 應用程式識別碼 URI 記錄為 ,然後選取 [儲存]。

從瀏覽窗格中選取 指令清單,然後將下列 JSON 區段貼到 appRoles 陣列中。 將 應用程式識別碼 URI 記錄為 WEB_API_A_APP_ID_URL,將應用程式角色的值記錄為 WEB_API_A_ROLE_VALUE,然後選取 [儲存]。

{
 "allowedMemberTypes": [
   "Application"
 ],
 "description": "WebApiA.SampleScope",
 "displayName": "WebApiA.SampleScope",
 "id": "04989db0-3efe-4db6-b716-ae378517d2b7",
 "isEnabled": true,
 "value": "WebApiA.SampleScope"
}

選取 [API 許可權],>[新增許可權>My API]、選取 [WebApiA 應用程式名稱]、選取 [應用程式許可權]、選取 [WebApiA.SampleScope 許可權],然後選取 [新增許可權 以完成此程式。

授與系統管理員同意 WebApiA 許可權。

顯示應用程式 API 許可權畫面的 Azure 入口網站螢幕快照。

根據存取 Web 應用程式 案例 ,新增下列相依性。

<dependency>
 <groupId>org.springframework.boot</groupId>
 <artifactId>spring-boot-starter-webflux</artifactId>
</dependency>

根據 存取 Web 應用程式 案例,新增下列設定。

spring:
 cloud:
   azure:
     active-directory:
       b2c:
         enabled: true
         base-uri: ${BASE_URI}             # Such as: https://xxxxb2c.b2clogin.com
         profile:
           tenant-id: <tenant>
         authorization-clients:
           ${RESOURCE_SERVER_A_NAME}:
             authorization-grant-type: client_credentials
             scopes: ${WEB_API_A_APP_ID_URL}/.default

注意

tenant-id 允許的值包括:commonorganizationsconsumers或租用戶標識碼。 如需這些值的詳細資訊,請參閱 錯誤AADSTS50020 - 來自身分識別提供者的用戶帳戶不存在於租使用者使用錯誤的端點(個人和組織帳戶)一節。 如需轉換單一租使用者應用程式的資訊,請參閱 將單一租使用者應用程式轉換成多租使用者Microsoft Entra ID

撰寫 Webapp Java 程式代碼。

針對控制器程式代碼,您可以參考下列範例:

class Demo {
   /**
    * Access to protected data from Webapp to WebApiA through client credential flow. The access token is obtained by webclient, or
    * <p>@RegisteredOAuth2AuthorizedClient("webApiA")</p>. In the end, these two approaches will be executed to
    * DefaultOAuth2AuthorizedClientManager#authorize method, get the access token.
    *
    * @return Respond to protected data from WebApi A.
    */
   @GetMapping("/webapp/webApiA")
   public String callWebApiA() {
       String body = webClient
           .get()
           .uri(LOCAL_WEB_API_A_SAMPLE_ENDPOINT)
           .attributes(clientRegistrationId("webApiA"))
           .retrieve()
           .bodyToMono(String.class)
           .block();
       LOGGER.info("Call callWebApiA(), request '/webApiA/sample' returned: {}", body);
       return "Request '/webApiA/sample'(WebApi A) returned a " + (body != null ? "success." : "failure.");
   }
}

安全性設定程式代碼與存取 Web 應用程式 案例中的 相同。 新增另一個豆 webClient,如下所示:

public class SampleConfiguration {
   @Bean
   public WebClient webClient(OAuth2AuthorizedClientManager oAuth2AuthorizedClientManager) {
       ServletOAuth2AuthorizedClientExchangeFilterFunction function =
           new ServletOAuth2AuthorizedClientExchangeFilterFunction(oAuth2AuthorizedClientManager);
       return WebClient.builder()
                       .apply(function.oauth2Configuration())
                       .build();
   }
}

若要撰寫 Java 程式代碼,請參閱存取資源伺服器 一節

建置及測試您的應用程式。 讓 WebappWebApiA 分別在埠 80808081 上執行。 啟動 WebappWebApiA 應用程式。 成功登入之後返回首頁。 然後,您可以存取 http://localhost:8080/webapp/webApiA 以取得 WebApiA 資源回應。

使用方式 3:存取資源伺服器

此案例不支援登入。 只要驗證存取令牌來保護伺服器,如果有效,則會提供要求。

若要建置您的 WebApiA 許可權,請參閱 Usage 2:Web 應用程式存取資源伺服器

新增 WebApiA 許可權,並授與 Web 應用程式的管理員同意。

將下列相依性新增至 pom.xml 檔案。

<dependencies>
   <dependency>
       <groupId>com.azure.spring</groupId>
       <artifactId>azure-spring-boot-starter-active-directory-b2c</artifactId>
   </dependency>
   <dependency>
       <groupId>org.springframework.boot</groupId>
       <artifactId>spring-boot-starter-web</artifactId>
   </dependency>
</dependencies>

新增下列設定。

spring:
 cloud:
   azure:
     active-directory:
       b2c:
         enabled: true
         base-uri: ${BASE_URI}             # Such as: https://xxxxb2c.b2clogin.com
         profile:
           tenant-id: <tenant>
         app-id-uri: ${APP_ID_URI}         # If you're using v1.0 token, configure app-id-uri for `aud` verification
         credential:
           client-id: ${AZURE_CLIENT_ID}           # If you're using v2.0 token, configure client-id for `aud` verification
         user-flows:
           sign-up-or-sign-in: ${SIGN_UP_OR_SIGN_IN_USER_FLOW_NAME}

注意

tenant-id 允許的值包括:commonorganizationsconsumers或租用戶標識碼。 如需這些值的詳細資訊,請參閱 錯誤AADSTS50020 - 來自身分識別提供者的用戶帳戶不存在於租使用者使用錯誤的端點(個人和組織帳戶)一節。 如需轉換單一租使用者應用程式的資訊,請參閱 將單一租使用者應用程式轉換成多租使用者Microsoft Entra ID

撰寫 Java 程式代碼。

針對控制器程式代碼,您可以參考下列範例:

class Demo {
   /**
    * webApiA resource api for web app
    * @return test content
    */
   @PreAuthorize("hasAuthority('APPROLE_WebApiA.SampleScope')")
   @GetMapping("/webApiA/sample")
   public String webApiASample() {
       LOGGER.info("Call webApiASample()");
       return "Request '/webApiA/sample'(WebApi A) returned successfully.";
   }
}

針對安全性設定程式碼,您可以參考下列範例:

@Configuration(proxyBeanMethods = false)
@EnableWebSecurity
@EnableMethodSecurity
public class ResourceServerConfiguration {
    
    @Bean
    public SecurityFilterChain htmlFilterChain(HttpSecurity http) throws Exception {
        JwtAuthenticationConverter authenticationConverter = new JwtAuthenticationConverter();
        JwtGrantedAuthoritiesConverter jwtGrantedAuthoritiesConverter = new JwtGrantedAuthoritiesConverter();
        jwtGrantedAuthoritiesConverter.setAuthorityPrefix("APPROLE_");
        authenticationConverter.setJwtGrantedAuthoritiesConverter(jwtGrantedAuthoritiesConverter);
        // @formatter:off
        http.authorizeHttpRequests(auth -> auth.anyRequest().authenticated())
            .oauth2ResourceServer(o -> o.jwt(j -> j.jwtAuthenticationConverter(authenticationConverter)));
        // @formatter:on
        return http.build();
    }
}

建置及測試您的應用程式。 讓 WebApiA 在埠 8081上執行。 取得 webApiA 資源的存取令牌,然後存取 http://localhost:8081/webApiA/sample 作為持有人授權標頭。

使用方式 4:存取其他資源伺服器的資源伺服器

此案例是 存取資源伺服器升級,並支持根據OAuth2用戶端認證流程存取其他應用程式資源。

在參考先前的步驟時,我們會建立 WebApiB 應用程式,並公開應用程式許可權 WebApiB.SampleScope

{
   "allowedMemberTypes": [
       "Application"
   ],
   "description": "WebApiB.SampleScope",
   "displayName": "WebApiB.SampleScope",
   "id": "04989db0-3efe-4db6-b716-ae378517d2b7",
   "isEnabled": true,
   "lang": null,
   "origin": "Application",
   "value": "WebApiB.SampleScope"
}

授與系統管理員同意 WebApiB 許可權。

Azure 入口網站螢幕快照,其中顯示應用程式 WebApiA API 許可權畫面。

存取資源伺服器的基礎上,將下列相依性新增至您的 pom.xml 檔案。

<dependency>
<groupId>org.springframework.boot</groupId>
<artifactId>spring-boot-starter-webflux</artifactId>
</dependency>

存取資源伺服器 案例組態的基礎上,新增下列組態。

spring:
 cloud:
   azure:
     active-directory:
       b2c:
         enabled: true
         credential:
           client-secret: ${WEB_API_A_AZURE_CLIENT_SECRET}
         authorization-clients:
           ${RESOURCE_SERVER_B_NAME}:
             authorization-grant-type: client_credentials
             scopes: ${WEB_API_B_APP_ID_URL}/.default

撰寫 Java 程式代碼。

針對您的 WebApiA 控制器程式代碼,您可以參考下列範例:

public class SampleController {
   /**
    * Access to protected data from WebApiA to WebApiB through client credential flow. The access token is obtained by webclient, or
    * <p>@RegisteredOAuth2AuthorizedClient("webApiA")</p>. In the end, these two approaches will be executed to
    * DefaultOAuth2AuthorizedClientManager#authorize method, get the access token.
    *
    * @return Respond to protected data from WebApi B.
    */
   @GetMapping("/webApiA/webApiB/sample")
   @PreAuthorize("hasAuthority('APPROLE_WebApiA.SampleScope')")
   public String callWebApiB() {
       String body = webClient
           .get()
           .uri(LOCAL_WEB_API_B_SAMPLE_ENDPOINT)
           .attributes(clientRegistrationId("webApiB"))
           .retrieve()
           .bodyToMono(String.class)
           .block();
       LOGGER.info("Call callWebApiB(), request '/webApiB/sample' returned: {}", body);
       return "Request 'webApiA/webApiB/sample'(WebApi A) returned a " + (body != null ? "success." : "failure.");
   }
}

針對您的 WebApiB 控制器程式代碼,您可以參考下列範例:

public class SampleController {
   /**
    * webApiB resource api for other web application
    * @return test content
    */
   @PreAuthorize("hasAuthority('APPROLE_WebApiB.SampleScope')")
   @GetMapping("/webApiB/sample")
   public String webApiBSample() {
       LOGGER.info("Call webApiBSample()");
       return "Request '/webApiB/sample'(WebApi B) returned successfully.";
   }
}

安全性設定程式代碼與 存取資源伺服器 案例相同,另一個豆 webClient 會新增,如下所示

public class SampleConfiguration {
   @Bean
   public WebClient webClient(OAuth2AuthorizedClientManager oAuth2AuthorizedClientManager) {
       ServletOAuth2AuthorizedClientExchangeFilterFunction function =
           new ServletOAuth2AuthorizedClientExchangeFilterFunction(oAuth2AuthorizedClientManager);
       return WebClient.builder()
                       .apply(function.oauth2Configuration())
                       .build();
   }
}

建置及測試您的應用程式。 讓 WebApiAWebApiB 分別在埠 80818082 上執行。 啟動 WebApiAWebApiB 應用程式、取得 webApiA 資源的存取令牌,以及存取 http://localhost:8081/webApiA/webApiB/sample 作為持有人授權標頭。

樣品

如需詳細資訊,請參閱 spring-cloud-azure-starter-active-directory-b2c 範例