更新: 2006 年 12 月 12 日
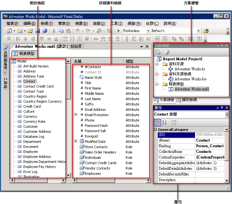
您必須建立報表模型專案,才能建立模型。報表模型專案是模型的容器,且由一或多個資料來源 (.ds) 檔案、一或多個資料來源檢視 (.dsv) 檔案和一或多個報表模型 (.smdl) 檔案所組成。一個報表模型 (.smdl) 檔案中,只能參考一個資料來源和資料來源檢視。報表模型設計師可以從 SQL Server 和 Oracle 資料庫產生報表模型。
資料來源
資料來源檔案包含報表產生器連接到資料庫所需的資訊。此檔案包含驗證資訊、一個資料來源物件名稱和一個連接字串。在模型設計師中,.ds 檔案只能從 SQL 用戶端資料提供者建立。如需詳細資訊,請參閱<使用資料來源 (Analysis Services)>。
資料來源檢視
資料來源檢視文件,是資料來源檔案所指向之資料庫的描述。這個 .dsv 檔案利用 XML 描述資料表、資料表的內容,以及兩者間的關聯性。如需有關操作資料來源檢視的詳細資訊,請參閱<在資料來源檢視中加入或移除資料表或檢視>、<使用資料來源檢視的如何主題 (SSAS)>和<第 1 課:在 Analysis Services 專案內定義資料來源檢視>。
報表模型檔案
報表模型檔案,是資料來源檢視所參考之資料庫的中繼資料描述。產生報表模型檔案時,會自動建立實體、角色、欄位和資料夾。通常,這些實體、欄位和資料夾會再與資料庫中的資料行及其資料相關。會自動產生模型項目,而且通常會參考報表產生器使用者所熟悉的商務名稱。
也會自動偵測實體與資料夾的內容。如果在執行精靈時選取了欄位變化的選項,也會幫您建立欄位變化。執行報表模型設計精靈之後,可以將模型發行至報表目錄,指派適當的角色權限,然後在報表產生器中使用。若要讓報表產生器使用者更容易使用這個模型來建立報表,您可以再精簡模型的內容。
.gif)
精簡報表模型
您建立了報表模型之後,可能會想要先精簡之後再發行。例如,您可以重新組織模型項目、重新命名項目,以及將其他實體、資料夾和檢視方塊加入至模型。也可以將模型內的項目再精簡,方法是重新組織項目的內容,或者加入資料夾、來源欄位、運算式以及角色。
您建立和部署模型之後,可能必須根據從使用者接收到的反應意見,調整模型的內容。您可以開啟報表模型檔案,並視需要調整它。
重新整理報表模型
如果基礎結構描述已變更,或者資料庫已變更,您可以執行自動產生,以重新整理模型或模型內的項目。自動產生執行時,絕不會覆寫整個模型;它只會偵測加入的項目,將這些項目併入到模型中。自動產生不會偵測已刪除或已修改的資料庫項目;因此,您必須手動刪除模型項目。否則,您在報表產生器中使用實際的欄位時,會看到錯誤。
如果您的實體資料庫中設定了主索引鍵,則在您執行自動產生時會收集此資訊。如果未設定主索引鍵,就必須使用資料來源檢視設計師來設定邏輯主索引鍵。正確設定邏輯主索引鍵是很重要的;否則,您在報表產生器中執行報表時,會傳回不正確的資料。如需有關設定邏輯主索引鍵的詳細資訊,請參閱<在資料來源檢視中定義邏輯主索引鍵 (Analysis Services)>。
注意: |
|---|
| 請勿使用相同的名稱發行新模型,因為會使針對此模型產生的現有報表失效。如果使用相同的名稱建立新模型,並嘗試發行模型,將會看到錯誤訊息。請一律使用同一個模型,以確保識別碼維持相同。 |
變更歷程記錄
| 版本 | 歷程記錄 |
|---|---|
2006 年 12 月 12 日 |
|
請參閱
概念
使用報表模型的特定報表
使用模型設計師
模型設計師的如何主題
其他資源
資料來源精靈 F1 說明 (SSAS)
資料來源檢視精靈 F1 說明 (SSAS)
報表模型設計師精靈 F1 說明
使用資料來源檢視 (Analysis Services)
注意: