Microsoft Threat Modeling Tool 2018 已於 2018 年 9 月正式發行,按一下即可免費下載。 傳遞機制中的變更可讓我們在客戶每次開啟它時,將最新的增強功能和錯誤修正傳送給客戶,讓它更容易維護及使用。 本文章會引導您開始使用 Microsoft SDL 威脅模型化方法的程序,並且示範如何使用工具來開發很棒的威脅模型,作為安全性程序的骨幹。
這篇文章是根據 SDL 威脅模型化方法的現有知識所建置的。 如需快速檢閱,請參閱威脅模型化 Web 應用程式和 2006 年發佈的使用 STRIDE 方法發現安全性缺陷 MSDN 文件的封存版本。
若要快速摘要,方法牽涉到建立圖表、識別威脅、緩和它們及驗證每個風險降低。 以下反白顯示此程序的圖表:

啟動威脅模型化程序
當您啟動威脅模型化工具時,您會發現一些事情,如在圖片中所見:

威脅模型區段
| 元件 | 詳細資料 |
|---|---|
| 意見反應、建議和問題按鈕 | 針對所有 SDL 的事項,將您導向 MSDN 論壇。 它會讓您閱讀其他使用者做了什麼,以及因應措施和建議。 如果您仍然找不到您要尋找的項目,請傳送電子郵件至 tmtextsupport@microsoft.com,讓我們的支援小組協助您 |
| 建立模型 | 開啟空白的畫布,讓您繪製圖表。 請務必選取您想要用於模型的範本 |
| 新模型的範本 | 您必須在建立模型之前選取要使用哪個範本。 我們的主要範本是 Azure 威脅模型範本範本,其中包含 Azure 特定樣板、威脅和風險降低。 對於一般模型,請從下拉式功能表選取 SDL TM 知識庫。 想要建立您自己的範本或為所有使用者提交新範本嗎? 請參閱我們的範本存放庫 GitHub 分頁,以進一步了解 |
| 開啟模型 | 會開啟先前儲存的威脅模型。 如果您需要開啟最新的檔案,「最近開啟的模型」功能是很好的選項。 當您將滑鼠停留在選取項目時,您會發現有 2 種方法可以開啟模型:
|
| 使用者入門指南 | 開啟 Microsoft 威脅模型化工具主要分頁 |
範本區段
| 元件 | 詳細資料 |
|---|---|
| 建立新的範本 | 開啟空白的範本讓您據以建置。 除非您有從頭建置範本的廣泛知識,否則我們建議您從現有範本建置 |
| 開啟範本 | 開啟現有的範本供您進行變更 |
威脅模型化工具小組持續努力改善工具功能和體驗。 在過去一年進行了一些微幅變更,但是所有主要變更需要在指南中重寫。 請經常參閱它以確保您取得最新的宣告。
建置模型
在本節中,我們會跟隨:
- Cristina (開發人員)
- Ricardo (程式經理) 和
- Ashish (測試人員)
他們會進行開發其第一個威脅模型的程序。
Ricardo:Hi Cristina,我在威脅模型圖表上工作,而且想要確定我們的詳細資料正確。 您可以協助查看嗎? Cristina:當然。 讓我看看。 Ricardo 開啟工具,並且與 Cristina 共用他的畫面。

Cristina:好的,看起來直接明瞭,但是可以為我逐步示範嗎? Ricardo:當然! 分解如下:
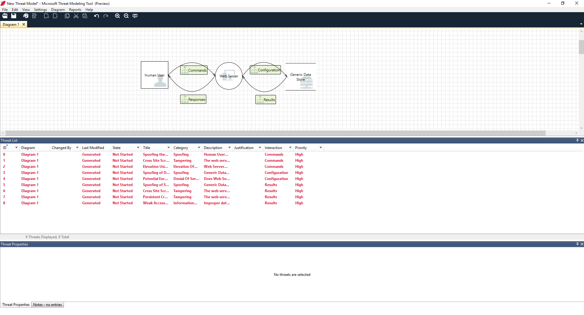
- 我們的人類使用者是繪製為外部實體 — 正方形
- 他們將命令傳送給我們的 Web 伺服器 — 圓形
- Web 伺服器已諮詢資料庫 (兩條平行線)
Ricardo 剛剛為 Cristina 顯示的是 DFD,資料流程圖表的簡稱。 威脅模型化工具可讓使用者指定信任界限,以紅色虛線表示,來顯示控制不同實體的位置。 例如,IT 系統管理員需要 Active Directory 系統用於驗證目的,因此 Active Directory 會在其控制之外。
Cristina:就我看來是正確的。 威脅呢? Ricardo:我來示範給您看。
分析威脅
當他從圖示功能表選取項目按一下分析檢視 (具有放大鏡的檔案) 時,系統將他導向產生之威脅的清單,這些威脅是 Threat Modeling Tool 根據預設範本找到的,使用稱為 STRIDE (詐騙、竄改、否認、資訊洩漏、阻斷服務以及權限提高) 的 SDL 方法。 這個概念是軟體來自可預測的一組威脅底下,可以使用這 6 個類別找到。
這個方法就像在新增警報系統或追趕竊賊之前,確定每個門窗都有就地鎖定機制,籍以保護您的家園。

Ricardo 從選取清單上的第一個項目開始。 排程狀況如下:
首先,兩個樣板之間的互動已增強

第二,威脅的其他資訊已顯示在威脅屬性視窗中

產生的潛在威脅可協助他了解可能的設計缺陷。 STRIDE 分類讓他了解潛在攻擊媒介的概念,而額外描述則確切地告訴他什麼是錯誤的,以及緩和這種情況的可能方式。 他可以使用可編輯欄位在理由詳細資料中寫入附註,或根據其組織的 錯誤列來變更優先順序評等。
Azure 範本有額外的詳細資料,可協助使用者不只了解什麼是錯誤的,同時知道如何修正此問題,方法是將描述、範例和超連結新增至 Azure 特定文件。
描述讓他理解新增驗證機制以防止使用者被詐騙的重要性,揭露第一個要進行處理的威脅。 與 Cristina 幾分鐘的討論之後,他們了解實作存取控制和角色的重要性。 Ricardo 填入一些快速附註,以確定實作這些項目。
Ricardo 進入 [資訊洩漏] 底下的威脅時,他理解到存取控制計劃需要一些唯讀帳戶オ能進行稽核和報告產生。 他設想這是否為新的威脅,但是風險降低都相同,所以他據以附註威脅。 他也更深入一些思考資訊洩漏,並且理解到備份磁帶需要加密,這是作業小組的作業。
威脅不適用於設計,因為現有的風險降低或安全性保證可以從 [狀態] 下拉式清單變更為「不適用」。 有其他三個選擇:未啟動 – 預設選項、需要調查 – 用來追蹤項目,以及緩和 – 完全處理之後。
報告與共用
一旦 Ricardo 說明完整份清單且 Cristina 新增重要注意事項,風險降低/理由、優先順序和狀態會變更,他選取 [報告] -> [建立完整報告] -> [儲存報告],這樣會列印出良好的清單供他與同事瀏覽,確保已實作適當的安全性工作。

如果 Ricardo 想要改為共用檔案,他可以籍由在組織的 OneDrive 帳戶中儲存,來完成這項操作。 一旦他那樣做,就可以複製文件連結,並且與同事共用。
威脅模型化會議
當 Ricardo 使用 OneDrive 將威脅模型傳送給他的同事時,測試人員 Ashish 並未留下深刻印象。 Ricardo 和 Cristina 似乎遺漏一些重要的極端案例,這些案例很容易遭到入侵。 他的懷疑論對於威脅模型是一種補充。
在此案例中,Ashish 瀏覽過威脅模型之後,他召開兩個威脅模型會議:一個會議是同步處理程序並且逐步進行圖表,而第二個會議則是針對威脅檢閱和登出。
在第一個會議中,Ashish 花費 10 分鐘讓每個人了解 SDL 威脅模型流程。 然後,他會提取威脅模型圖表並且開始詳細說明。 五分鐘內就識別重要的遺漏元件。
幾分鐘之後,Ashish 和 Ricardo 進入 Web 伺服器建置方式的延伸討論。 它不是會議進行的理想方式,但是每個人最終都會同意,及早發現差異可以在未來節省他們的時間。
在第二個會議中,小組瀏覽威脅、討論一些解決方法,然後登出威脅模型。 他們將文件簽入原始檔控制,然後繼續進行開發。
思考資產
某些有威脅模型化的讀者可能會注意到,我們完全未討論到資產。 我們發現許多軟體工程師對於軟體的理解,比對於資產概念的理解以及了解攻擊者對哪個資產感到興趣來得好。
如果您打算對一個家庭塑造威脅模型,您可能要從您的家族、無法取代的相片或重要的藝術品開始思考。 也許您可以從誰有可能侵入目前的安全性系統開始思考。 或者,您可以從考量實際功能,例如游泳池和前廊開始。 這些類似於思考資產、攻擊者或軟體設計。 三種方法的任何一個都有作用。
我們在這裡呈現的威脅模型化方法比 Microsoft 過去完成的方法簡單許多。 我們發現軟體設計方法對於許多小組都運作良好。 我們希望這也包括您。
後續步驟
將您的問題、註解和考量傳送到 tmtextsupport@microsoft.com。 下載威脅模型化工具來開始。