適用於 Oracle 的 SQL Server 移轉小幫手 (SSMA) 可讓您快速將 Oracle 資料庫結構描述轉換成 SQL Server 結構描述、將產生的結構描述上傳至 SQL Server,並將資料從 Oracle 移轉到 SQL Server。
本主題介紹安裝程序,然後協助您熟悉 SSMA 使用者介面。
安裝 SSMA
若要使用 SSMA,您必須先在可同時存取來源 Oracle 資料庫和目標 SQL Server 執行個體的電腦上安裝 SSMA 用戶端程式。 若要使用伺服器端資料移轉,您必須在執行 SQL Server 的電腦上安裝擴充功能套件,以及至少一個 Oracle 提供者 (OLE DB 或 ADO.NET)。 這些元件支援資料移轉和模擬 Oracle 系統函數。 如需安裝指示,請參閱安裝 SSMA for Oracle (OracleToSQL)。
若要啟動 SSMA,請按一下開始,依序指向所有程式和適用於 Oracle 的 SQL Server 移轉小幫手,然後按一下適用於 Oracle 的 SQL Server 移轉小幫手。
SSMA for Oracle 使用者介面
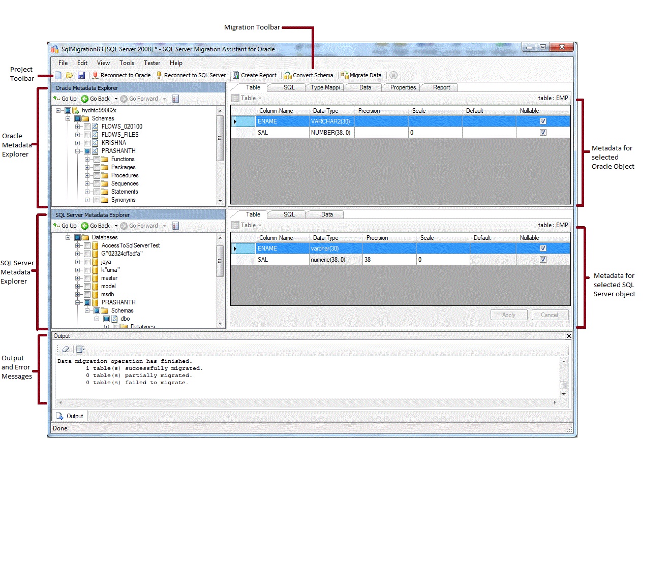
安裝 SSMA 之後,您可以使用 SSMA 將 Oracle 資料庫移轉到 SQL Server。 在開始之前,這有助於熟悉 SSMA 使用者介面。 下圖顯示 SSMA 的使用者介面,包括中繼資料總管、中繼資料、工具列、輸出窗格和錯誤清單窗格:

若要開始移轉,您必須先建立新的專案。 然後,您會連線到 Oracle 資料庫。 成功連線之後,Oracle 中繼資料總管就會顯示 Oracle 結構描述。 您可以在 Oracle 中繼資料總管內,以滑鼠右鍵按一下物件來執行工作,例如建立轉換至 SQL Server 的評估報表。 您也可以使用工具列和功能表來執行這些工作。
您也必須連線到 SQL Server 執行個體。 成功連線之後,SQL Server 中繼資料總管就會顯示 SQL Server 資料庫的階層。 將 Oracle 結構描述轉換成 SQL Server 結構描述之後,請在 SQL Server 中繼資料總管內選取這些已轉換的結構描述,然後將結構描述與 SQL Server 同步。
當已轉換的結構描述與 SQL Server 同步之後,您可以返回 Oracle 中繼資料總管,並將資料從 Oracle 結構描述移轉到 SQL Server 資料庫。
如需這些工作及其執行方式的詳細資訊,請參閱將 Oracle 資料庫移轉到 SQL Server (OracleToSQL)。
以下各節說明 SSMA 使用者介面的功能。
中繼資料總管
SSMA 包含兩個中繼資料總管,可瀏覽並執行 Oracle 和 SQL Server 資料庫上的動作。
Oracle 中繼資料總管
Oracle 中繼資料總管會顯示 Oracle 結構描述的資訊。 藉由使用 Oracle 中繼資料總管,您可以執行下列工作:
瀏覽每個結構描述中的物件。
選取要轉換的物件,並將物件轉換成 SQL Server 語法。 如需詳細資訊,請參閱轉換 Oracle 結構描述 (OracleToSQL)。
選取要移轉資料的資料表,然後將資料從這些資料表移轉至 SQL Server。 如需詳細資訊,請參閱將 Oracle 資料移轉至 (OracleToSQL)。
SQL Server 中繼資料總管
SQL Server 中繼資料總管會顯示 SQL Server 執行個體的資訊。 當您連線到 SQL Server 執行個體時,SSMA 會擷取該執行個體的相關中繼資料,並將其儲存在專案檔中。
您可以使用 SQL Server 中繼資料總管來選取已轉換的 Oracle 資料庫物件,然後將這些物件與 SQL Server 執行個體同步。
如需詳細資訊,請參閱將轉換的資料庫物件載入 SQL Server(OracleToSQL)。
中繼資料
每個中繼資料總管的右側都是描述所選取物件的索引標籤。 例如,如果您在 Oracle) 中繼資料總管內選取資料表,則會顯示六個索引標籤:資料表、SQL、類型對應、報表、屬性 和資料。 您必須先建立包含所選物件的報表,[報表] 索引標籤才會包含資訊。 如果您在 SQL Server 中繼資料總管內選取資料表,則會顯示三個索引標籤:[資料表]、[SQL] 和 [資料]。
大部分的中繼資料設定都是唯讀。 不過,您可以改變下列中繼資料:
在 Oracle 中繼資料總管內,您可以變更程序和類型對應。 若要轉換已變更的程序和類型對應,請在轉換結構描述之前進行變更。
在 SQL Server 中繼資料總管內,您可以變更預存程序的 Transact-SQL。 若要在 SQL Server 中看到這些變更,請在您將結構描述載入 SQL Server 之前進行這些變更。
中繼資料總管內所做的變更會反映在專案中繼資料內,而不會反映在來源或目標資料庫中。
工具列
SSMA 有兩個工具列:專案工具列和移轉工具列。
專案工具列
專案工具列包含使用專案的按鈕、連線到 Oracle 的按鈕,以及連線到 SQL Server 的按鈕。 這些按鈕類似於 [檔案] 功能表上的命令。
移轉工具列
下表顯示移轉工具列命令:
| 按鈕 | Function |
|---|---|
| 建立報表 | 將選取的 Oracle 物件轉換成 SQL Server 語法,然後建立顯示轉換成功狀況的報表。 除非在 Oracle 中繼資料總管內選取物件,否則會停用此命令。 |
| 轉換結構描述 | 將選取的 Oracle 物件轉換成 SQL Server 物件。 除非在 Oracle 中繼資料總管內選取物件,否則會停用此命令。 |
| 移轉資料 | 將資料從 Oracle 資料庫移轉到 SQL Server。 執行此命令之前,您必須將Oracle 結構描述轉換成 SQL Server 結構描述,然後將物件載入 SQL Server。 除非在 Oracle 中繼資料總管內選取物件,否則會停用此命令。 |
| 停止 | 停止目前的程序。 |
功能表
下表顯示 SSMA 功能表。
| 功能表 | 描述 |
|---|---|
| 檔案 | 包含使用專案的命令、連線到 Oracle 的命令,以及連線到 SQL Server 的命令。 |
| 編輯 | 包含尋找和使用詳細資料頁面中文字的命令,例如從 [SQL 詳細資料] 窗格複製 Transact-SQL。 也包含 [管理書籤] 選項,您將能夠在其中看到現有的書籤清單。 您可以使用對話方塊右側的按鈕來管理書籤。 |
| 檢視 | 包含 [同步中繼資料總管] 命令。 這會同步 Oracle 中繼資料總管與 SQL Server 中繼資料總管之間的物件。 也包含顯示及隱藏 [輸出] 和 [錯誤清單] 窗格的命令,以及管理版面配置的 [版面配置] 選項。 |
| 工具 | 包含建立報表,以及管理物件和資料的命令。 也提供 [全域設定] 和 [專案設定] 對話方塊的存取權。 |
| 測試人員 | 包含用來建立和使用測試案例、存放庫和備份管理系統的命令。 |
| 說明 | 可讓您存取 SSMA 說明和 [關於] 對話方塊。 |
[輸出] 窗格和 [錯誤清單] 窗格
[檢視] 功能表提供命令來切換 [輸出] 窗格和 [錯誤清單] 窗格的可見度:
[輸出] 窗格會顯示物件轉換、物件同步和資料移轉期間來自 SSMA 的狀態訊息。
[錯誤清單] 窗格會在可排序清單中顯示錯誤、警告和參考訊息。
另請參閱
將 Oracle 資料移轉到 SQL Server (OracleToSQL)
使用者介面參考 (OracleToSQL)