SAP ASE 的 SQL Server 移轉小幫手 (SSMA) 可讓您將 SAP Adaptive Server Enterprise (ASE) 資料庫架構快速轉換成 SQL Server 或 Azure SQL Database 架構、將產生的架構上傳至 SQL Server 或 Azure SQL Database,以及將數據從 SAP ASE 遷移至 SQL Server 或 Azure SQL Database。
本主題介紹安裝程式,然後協助您熟悉 SSMA 用戶介面。
安裝和授權 SSMA
若要使用 SSMA,您必須先在可存取 SAP ASE 來源實例和 SQL Server 或 Azure SQL Database 目標實例的電腦上安裝 SSMA 用戶端程式。 若要使用伺服器端資料遷移,您必須在執行 SQL Server 的電腦上安裝擴充功能套件和至少一個 SAP ASE 提供者 (OLE DB 或 ADO.NET)。 這些元件支援數據遷移和SAP ASE系統函式的模擬。 如需安裝指示,請參閱 安裝 SSMA for SAP ASE (SybaseToSQL)。
若要啟動 SSMA,請按兩下 [開始 ],指向 [所有程式],指向 [Microsoft Sybase的 SQL Server 移轉小幫手],然後選取 [Microsoft SybaseSQL Server 移轉小幫手]。 第一次啟動 SSMA 時,會出現授權對話方塊。 您必須先使用 Windows Live ID 授權 SSMA,才能使用 SSMA。 授權指示隨附於 安裝 SSMA for Sybase Client (SybaseToSQL) 主題中的安裝指示。
「SSMA for SAP ASE」用戶介面
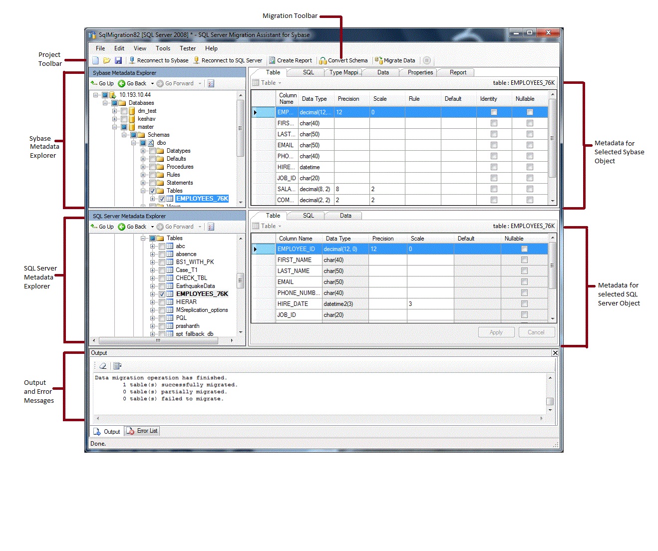
安裝並授權 SSMA 之後,您可以使用 SSMA 將 SAP ASE 資料庫移轉至 SQL Server 或 Azure SQL Database。 它有助於在開始之前熟悉 SSMA 用戶介面。 下圖顯示 SSMA 的使用者介面,包括元數據總管、元數據、工具列、輸出窗格和錯誤清單窗格:
若要開始移轉,您必須先建立新的專案。 然後,您會連線到 SAP ASE。 成功連線之後,SAP ASE 資料庫的階層會出現在 Sybase 元數據總管中。 接著,您可以在 Sybase 元數據總管中以滑鼠右鍵按兩下物件,以執行工作,例如建立評估 SQL Server 或 Azure SQL Database 轉換的報表。 您也可以透過工具列和功能表來執行這些工作。
您也必須連線到 SQL Server 或 Azure SQL Database 的實例。 成功連線之後,SQL Server 或 Azure SQL 資料庫的階層就會出現在 SQL Server 或 SQL Azure 元數據總管中。 將 SAP ASE 架構轉換成 SQL Server 或 Azure SQL Database 架構之後,請在 SQL Server 或 SQL Azure 元數據總管中選取這些轉換的架構,然後將架構載入 SQL Server 或 Azure SQL Database。
將架構載入 SQL Server 或 Azure SQL Database 之後,您可以返回 Sybase 元數據總管,並將數據從 SAP ASE 資料庫遷移至 SQL Server 或 Azure SQL 資料庫。
如需這些工作以及如何執行這些工作的詳細資訊,請參閱 將 SAP ASE 資料庫移轉至 SQL Server - Azure SQL Database (SybaseToSQL)。
下列各節說明 SSMA 使用者介面的功能。
元數據瀏覽器
SSMA 包含兩個元數據總管,用於瀏覽 SAP ASE 和 SQL Server 或 Azure SQL 資料庫並執行相關操作。
Sybase 元數據瀏覽器
Sybase 元數據總管會顯示 SAP ASE 來源實例上資料庫的相關信息。
您可以使用 Sybase 元資料總管來執行下列工作:
流覽每個資料庫中的數據表。
選取要轉換的對象,然後將對象轉換成 SQL Server 或 Azure SQL Database 語法。 如需詳細資訊,請參閱 轉換 SAP ASE 資料庫物件 (SybaseToSQL)。
選取要進行數據遷移的對象,然後將數據從這些物件遷移至 SQL Server 或 Azure SQL Database。 如需詳細資訊,請參閱 將 SAP ASE 數據遷移至 SQL Server - Azure SQL Database (SybaseToSQL)。
SQL Server 或 SQL Azure 元數據總管
SQL Server 或 SQL Azure 元數據總管會顯示 SQL Server 或 Azure SQL Database 實例的相關信息。 當您連線到 SQL Server 或 Azure SQL Database 的實例時,SSMA 會擷取該實例的相關元數據,並將其儲存在項目檔中。
您可以使用 SQL Server 或 SQL Azure 元數據總管來選取已轉換的 SAP ASE 資料庫物件,然後將這些物件載入到 SQL Server 或 Azure SQL Database 的實例中。
如需詳細資訊,請參閱 將轉換的資料庫物件載入 SQL Server (SybaseToSQL)。
元數據
每個元數據檢視器的右側都有描述所選物件的標籤頁。 例如,如果您在 Sybase 元數據總管中選取數據表,則會出現六個索引卷標:數據表、SQL、類型對應、數據、屬性和 報表。 報表標籤 只有在您建立包含選取物件的報表後,才會顯示資訊。 如果您在 SQL Server 或 SQL Azure 元資料總管中選取資料表,則會出現三個索引標籤:資料表、SQL,以及 資料。
大部分的元數據設定都是唯讀的。 不過,您可以改變下列元數據:
在 Sybase 元數據總管中,您可以修改程序和類型對應。 在轉換架構之前進行這些變更。
在 SQL Server 或 SQL Azure 元數據總管中,您可以變更預存程式的 Transact-SQL。 請先進行這些變更,再將架構載入 SQL Server。
元數據總管中所做的變更會反映在專案元數據中,而不是在來源或目標資料庫中。
工具列
SSMA 有兩個工具列:專案工具列和移轉工具列。
專案工具列
專案工具列包含使用專案的按鈕、連線至 SAP ASE,以及連線到 SQL Server 或 Azure SQL Database。 這些按鈕類似於 [檔案] 功能表上的命令。
移轉工具列
移轉工具列包含下列命令:
| 按鈕 | 功能 |
|---|---|
| 建立報表 | 將選取的 SAP ASE 物件轉換成 SQL Server 語法,然後建立報告來顯示轉換成功程度。 只有在 Sybase 元數據總管中選取物件時,才能使用此命令。 |
| 轉換架構 | 將選取的 SAP ASE 物件轉換為 SQL Server 或 Azure SQL Database 物件。 只有在 Sybase 元數據總管中選取物件時,才能使用此命令。 |
| 移轉數據 | 將數據從 SAP ASE 資料庫遷移至 SQL Server 或 Azure SQL Database。 執行此命令之前,您必須將 SAP ASE 架構轉換成 SQL Server 或 Azure SQL Database 架構,然後將物件載入 SQL Server 或 Azure SQL Database。 只有在 Sybase 元數據總管中選取物件時,才能使用此命令。 |
| 停止 | 停止目前的程式,例如將對象轉換成 SQL Server 或 Azure SQL Database 語法。 |
選單
SSMA 包含下列選單:
| 菜單 | 描述 |
|---|---|
| 檔案 | 包含使用專案、連線至 SAP ASE,以及連線到 SQL Server 或 Azure SQL Database 的命令。 |
| 編輯 | 包含用來尋找和使用詳細數據頁面中文字的命令,例如從 [SQL 詳細數據] 窗格複製 Transact-SQL。 也包含 管理書籤 選項,您可以在其中看到現有書籤的清單。 您可以使用對話框右側的按鈕來管理書籤。 |
| 檢視 | 包含 同步處理元數據瀏覽器 命令。 這會將 Sybase 元數據總管中的物件與 SQL Server 或 SQL Azure 元數據總管中的相同步。 也包含用來顯示和隱藏 輸出 和 錯誤清單 窗格的命令,以及管理版面配置 配置 選項。 |
| 工具 | 包含命令來建立報表、匯出數據,以及移轉對象和數據。 也提供 全域設定 和 項目設定 對話框的存取權。 |
| 測試員 | 包含用於建立測試案例、檢視測試結果和管理資料庫備份的命令。 |
| 幫助 | 提供存取 SSMA 說明及 [關於] 對話框。 |
[輸出] 窗格和 [錯誤列表] 窗格
在 [檢視] 選單中提供命令來切換 [輸出] 窗格和 [錯誤清單] 窗格的可見性:
[輸出] 窗格會顯示物件轉換、物件同步處理和數據遷移期間來自 SSMA 的狀態消息。
[錯誤清單] 窗格會在您可以排序的清單中顯示錯誤、警告和資訊訊息。
另請參閱
將 SAP ASE 資料庫移轉至 SQL Server - Azure SQL Database (SybaseToSQL)
使用者介面參考 (SybaseToSQL)