共用方式為


架構設計工具

適用於 Visual Studio Code 之 MSSQL 延伸模組中的架構設計工具可簡化複雜的架構設計,並更直覺地了解資料庫結構。 它會整合資料庫關係圖功能,以可視化現有的架構,並允許開發人員直接在圖形化環境中設計及管理資料庫,而不需要撰寫 Transact-SQL (T-SQL) 語句。

架構設計工具概覽螢幕快照,顯示資料庫架構圖。

特徵

架構設計工具提供這些功能:

  • 使用互動式圖表將資料庫結構可視化。
  • 建立或編輯數據表、外鍵、主鍵和條件約束。
  • 搜尋、拖放、篩選、縮放、使用迷你地圖和自動排列圖表,以有效率地流覽和自定義。
  • 匯出架構圖表以與您的小組共用,或包含在檔中。
  • 自動產生並檢視代表架構變更的唯讀 T-SQL 腳本。
  • 使用 [發佈變更] 功能,檢閱並套用資料庫的變更。

開啟架構設計工具

在物件總管中的資料庫上按一下滑鼠右鍵,然後從功能表中選取 設計綱目 。 這會開啟架構設計工具檢視,然後可讓您查看可視化資料庫關係圖。

在 Visual Studio Code MSSQL 延伸模組中開啟架構設計工具之進入點的螢幕快照。

進入架構設計器後,您會看到具有各種導覽功能的畫布。 以下是交通指南:

  • 平移和縮放:在畫布上選取並拖曳任何位置,以便在圖表中移動視圖。 使用滑鼠滾動滾輪或軌跡板手勢來放大和縮小,以取得更近或更廣泛的檢視。

  • 迷你地圖:使用內建迷你地圖(位於設計工具右下角),快速流覽大型或複雜的架構。

    用於快速瀏覽之架構設計工具中迷你地圖功能的螢幕快照。

  • 拖放:藉由在畫布上拖曳元素來重新排列數據表和關聯性。 這可協助您建立對您或小組有意義的版面配置。

  • 搜尋和篩選:使用搜尋方塊 (Ctrl+FCmd+F) 來尋找特定數據表或數據行。 套用篩選以將焦點放在架構的某些部分,或隱藏不相關的元素。

  • 自動排列:圖表預設會自動以清楚且可閱讀的版面配置排列。 如果您已手動重新定位數據表並想要重設檢視,請選取 [ 自動排列 ] 按鈕,將數據表重新組織成預設優化版面配置。

了解數據表結構和關聯性

輸入架構設計工具檢視之後,您會看到資料庫數據表的視覺效果。 每個數據表都會顯示其架構和數據表名稱、欄位、數據類型,以及以鍵圖示顯示的主鍵。

數據表結構的螢幕快照,其中顯示架構設計工具中的數據行、數據類型和主鍵。

外鍵關聯性會顯示在數據行之間的連接箭號。 例如,在上圖中, AddressID 數據表中的數據 CustomerAddress 行會參考 AddressID 數據表中的數據 Address 行,以可視化方式表示兩者之間的關聯性。

新增或編輯數據表

若要新增數據表,請選取頂端工具列中的 [ 新增數據表 ] 按鈕。 若要編輯現有的數據表,請選取您想要直接在圖表中修改之數據表上的鉛筆圖示。

用於在架構設計工具中新增或修改資料表詳細數據的數據表編輯器面板螢幕快照。

此動作會在側邊欄中的 [表格編輯器] 中開啟 [表格] 索引標籤,您可以在此:

  • 選取或變更架構
  • 定義數據表名稱
  • 新增具有名稱、數據類型、預設值和約束條件的欄
  • 將一或多個欄位標示為主鍵
  • 視需要刪除或更新現有的數據行

進行變更之後,請選取 [ 儲存 ] 以套用它們。 圖表會更新以反映您的變更。 如需更進階的數據表編輯功能,例如建立索引或設定條件約束規則,請使用 適用於Visual Studio Code 的 MSSQL 擴充功能中的數據表設計工具。

新增或編輯外鍵關聯性

若要管理外鍵關聯性,請選取圖表中數據表上的省略號 (...),然後選取 [ 管理關聯性]。

架構設計工具中關聯性管理進入點的螢幕快照。

此選項會在「資料表編輯器」的側邊面板中開啟「外鍵」索引標籤,讓您可以在其中:

  • 藉由參考其他數據表中的主鍵來新增外鍵關聯性
  • 定義外鍵名稱
  • 編輯現有的外鍵以更新或更正關聯性

架構設計工具中外鍵關聯性管理面板的螢幕快照。

變更會自動反映在可視化圖表中,箭號會顯示每個關聯性的方向。

表示架構設計工具中數據表之間外鍵關聯性的箭號螢幕快照。

或者,您可以將箭號從某個數據行拖曳至圖表中的另一個數據行,以建立關聯性。 此方法會定義所選取資料行之間的一對一關聯性。

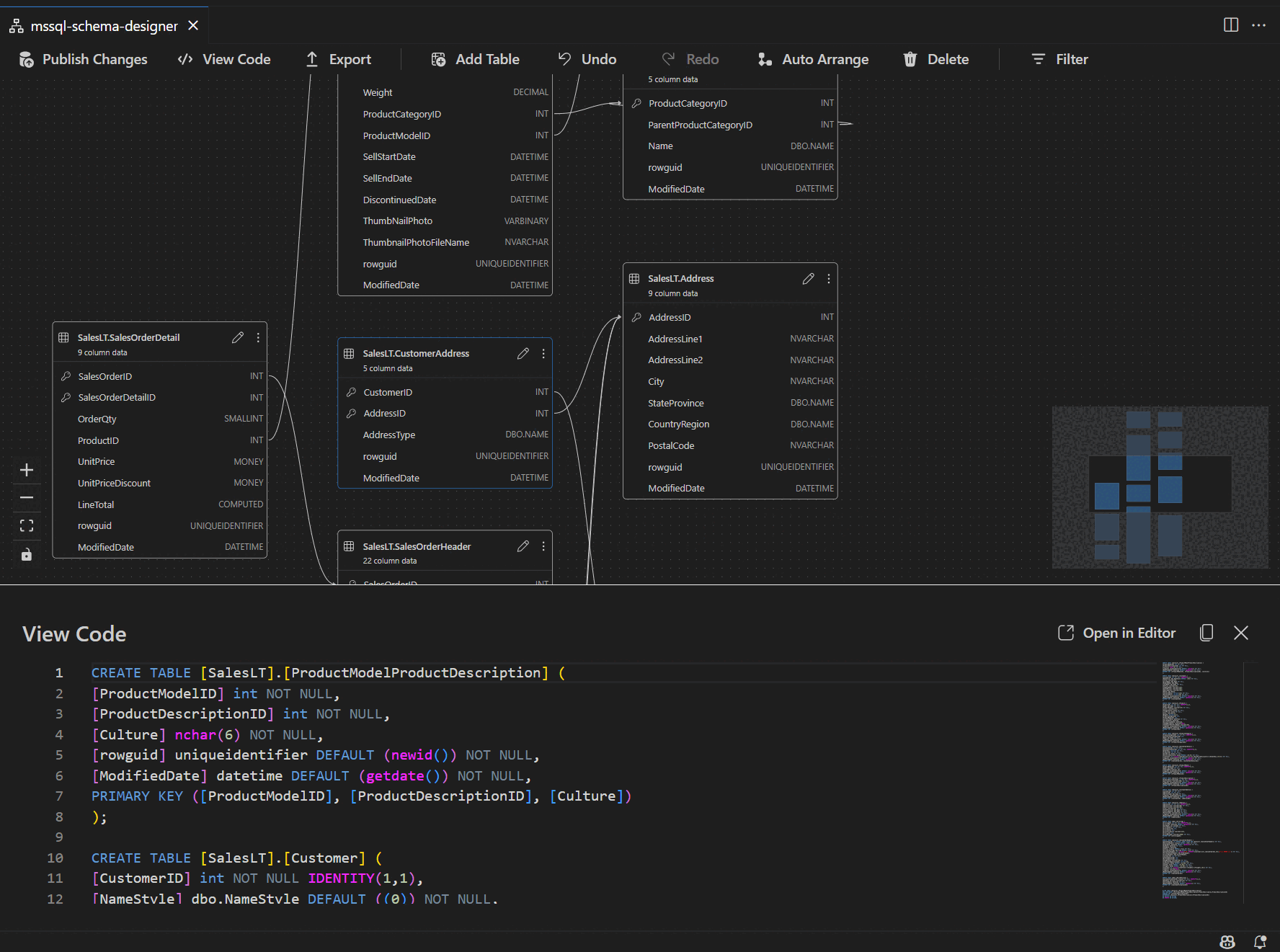
在腳本窗格中檢視架構定義

從功能區工具列中,選取 [ 檢視程序代碼 ] 按鈕以開啟底部窗格。 此窗格會顯示唯讀 T-SQL 腳本,以即時呈現在架構設計工具中執行的操作。

程式代碼檢視窗格的螢幕快照,其中顯示架構設計工具所產生的 T-SQL 腳本。

檢閱和發佈您的變更

完成編輯資料表或關聯性之後,請選取頂端工具列中的 [ 發佈變更 ] 按鈕。 這會產生變更摘要報告,其中列出架構的所有擱置修改。

架構設計工具中發佈變更功能的螢幕快照,其中摘要說明架構修改。

請仔細檢閱報告,並核取確認方塊,確認並接受任何與套用變更相關聯的潛在風險。 此程式由 DacFX(資料層應用程式架構)提供,可確保您的架構更新能順暢、可靠地部署,並盡可能減少資料庫中斷。