共用方式為


架構設計工具

Visual Studio Code MSSQL 擴充套件中的結構設計器提供圖形化環境,方便在無需撰寫 Transact-SQL(T-SQL)語句的情況下,視覺化、設計及管理資料庫架構。

架構設計工具概覽螢幕快照,顯示資料庫架構圖。

特徵

架構設計工具提供這些功能:

  • 使用互動式圖表將資料庫結構可視化。
  • 建立或編輯數據表、外鍵、主鍵和條件約束。
  • 搜尋、拖放、篩選、縮放、使用迷你地圖和自動排列圖表,以有效率地流覽和自定義。
  • 匯出結構圖以供文件或分享。
  • 自動產生並檢視代表架構變更的唯讀 T-SQL 腳本。
  • 使用 [發佈變更] 功能,檢閱並套用資料庫的變更。

開啟架構設計工具

在物件總管中的資料庫上按一下滑鼠右鍵,然後從功能表中選取 設計綱目 。 這個動作會打開結構設計器檢視,接著你可以看到視覺化的資料庫圖表。

Visual Studio Code MSSQL 擴充功能中開啟結構設計器的入口點截圖。

進入架構設計器後,您會看到具有各種導覽功能的畫布。 以下是交通指南:

  • 平移和縮放:在畫布上選取並拖曳任何位置,以便在圖表中移動視圖。 使用滑鼠滾動滾輪或軌跡板手勢來放大和縮小,以取得更近或更廣泛的檢視。

  • 迷你地圖:使用內建迷你地圖(位於設計工具右下角),快速流覽大型或複雜的架構。

    用於快速瀏覽之架構設計工具中迷你地圖功能的螢幕快照。

  • 拖放:藉由在畫布上拖曳元素來重新排列數據表和關聯性。 這個選項能幫助你打造對你或團隊有意義的版面配置。

  • 搜尋和篩選:使用搜尋方塊 (Ctrl+FCmd+F) 來尋找特定數據表或數據行。 套用篩選以將焦點放在架構的某些部分,或隱藏不相關的元素。

  • 自動排列:該圖表預設會自動以可讀的版面排列。 如果你手動重新定位資料表並想重設視圖,請選擇 自動排列 按鈕來重新組織資料表。

了解數據表結構和關聯性

當你進入結構設計器檢視時,你會看到資料庫資料表的視覺化。 每個數據表都會顯示其架構和數據表名稱、欄位、數據類型,以及以鍵圖示顯示的主鍵。

數據表結構的螢幕快照,其中顯示架構設計工具中的數據行、數據類型和主鍵。

外鍵關聯性會顯示在數據行之間的連接箭號。 例如,在上圖中, AddressID 數據表中的數據 CustomerAddress 行會參考 AddressID 數據表中的數據 Address 行,以可視化方式表示兩者之間的關聯性。

新增或編輯數據表

在上方工具列選擇 新增表格 以新增一個表格。 在圖中選擇表格上的鉛筆圖示來編輯該表格。

用於在架構設計工具中新增或修改資料表詳細數據的數據表編輯器面板螢幕快照。

此動作會在側面板的表格編輯器中開啟表格標籤。 您可以:

  • 選取或變更架構
  • 定義數據表名稱
  • 新增具有名稱、數據類型、預設值和約束條件的欄
  • 將一或多個欄位標示為主鍵
  • 視需要刪除或更新現有的數據行

選取 [儲存] 以套用變更。 圖表會更新以反映您的變更。 如需更進階的數據表編輯功能,例如建立索引或設定條件約束規則,請使用 適用於Visual Studio Code 的 MSSQL 擴充功能中的數據表設計工具。

新增或編輯外鍵關聯性

若要管理外鍵關聯性,請選取圖表中數據表上的省略號 (...),然後選取 [ 管理關聯性]。

架構設計工具中關聯性管理進入點的螢幕快照。

此選項會在表格編輯器側面板開啟「外鍵」分頁,您可以:

  • 藉由參考其他數據表中的主鍵來新增外鍵關聯性
  • 定義外鍵名稱
  • 編輯現有的外鍵以更新或更正關聯性

架構設計工具中外鍵關聯性管理面板的螢幕快照。

變更會自動顯示在視覺圖中,箭頭顯示每個關係的方向。

表示架構設計工具中數據表之間外鍵關聯性的箭號螢幕快照。

或者,您可以將箭號從某個數據行拖曳至圖表中的另一個數據行,以建立關聯性。 此方法會定義所選取資料行之間的一對一關聯性。

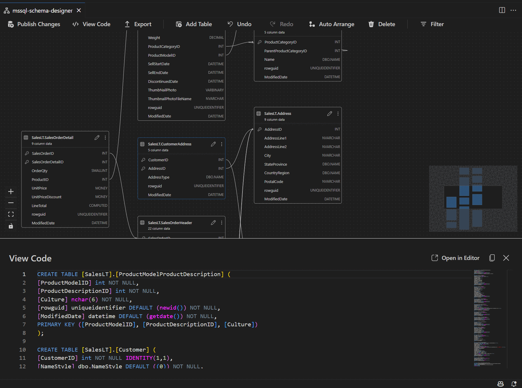
在腳本窗格中檢視架構定義

從功能區工具列中,選取 [ 檢視程序代碼 ] 按鈕以開啟底部窗格。 此窗格會顯示唯讀 T-SQL 腳本,以即時呈現在架構設計工具中執行的操作。

程式代碼檢視窗格的螢幕快照,其中顯示架構設計工具所產生的 T-SQL 腳本。

檢閱和發佈您的變更

編輯完表格或關聯後,請在上方工具列選擇 「發布變更 」。 此動作會產生一份變更摘要報告,列出所有待修改的結構。

架構設計工具中發佈變更功能的螢幕快照,其中摘要說明架構修改。

仔細審閱報告。 請勾選確認框,確認並接受與變更相關的潛在風險。 此流程使用 DacFX(資料層應用框架)來部署你的結構更新。

GitHub Copilot 整合

Schema Designer 支援 GitHub Copilot 進行 AI 輔助結構設計。 你可以用自然語言建立結構、修改現有架構、透過差異視圖審查變更,並匯入外部工件。 變更會反映在視覺化圖表與 T-SQL 腳本中。

關於在結構設計器中使用 GitHub Copilot 的詳細說明,請參閱 Schema Designer 中的 GitHub Copilot 整合(預覽版)。

意見反應與支援

如果您有想法、反饋或想與社區互動,請加入討論 https://aka.ms/vscode-mssql-discussions。 若要回報錯誤,請造訪 https://aka.ms/vscode-mssql-bug。 若要要求新功能,請移至 https://aka.ms/vscode-mssql-feature-request