Nota
L'accés a aquesta pàgina requereix autorització. Pots provar d'iniciar sessió o canviar de directori.
L'accés a aquesta pàgina requereix autorització. Pots provar de canviar directoris.
SE APLICA A: todos los niveles de API Management
Las API de back-end se importan en una API de Azure API Management o se crean y administran manualmente. Los pasos de este tutorial describen cómo:
- Use API Management para crear una API HTTP en blanco.
- Administre manualmente una API HTTP.
- Establezca una directiva en una API para que devuelva una respuesta ficticia.
Este método permite a los desarrolladores continuar con la implementación y las pruebas de la instancia de API Management incluso si el back-end no está disponible para enviar respuestas reales.
Sugerencia
Los equipos de API pueden usar esta característica en áreas de trabajo. Las áreas de trabajo proporcionan acceso administrativo aislado a las API y sus propios entornos de tiempo de ejecución de API.
La capacidad de crear respuestas ficticias es útil en muchos escenarios:
- Cuando la fachada de la API está diseñada primero y la implementación de back-end se produce más adelante, o cuando el back-end se está desarrollando en paralelo.
- Cuando el back-end no está operativo temporalmente o no puede escalar.
En este tutorial, aprenderá a:
- Creación de una API de prueba
- Adición de una operación a la API de prueba
- Habilitación de la simulación de respuesta
- Probar la API simulada
Requisitos previos
- Obtenga información sobre la terminología de API Management.
- Comprenda el concepto de directivas en API Management.
- Complete el inicio rápido Creación de una instancia de Azure API Management.
Creación de una API de prueba
En los pasos de esta sección se muestra cómo crear una API HTTP sin back-end.
Inicie sesión en Azure Portal y, después, vaya a la instancia de API Management.
Seleccione APIs>+ Agregar API>HTTP tile:
En la ventana Crear una API HTTP, seleccione Completa.
En Nombre para mostrar, escriba Test API.
En Productos, seleccione Ilimitado, si ese valor está disponible. Este valor solo está disponible en algunos niveles. Puede dejar el valor en blanco para este tutorial, pero debe asociar la API a un producto para publicarlo. Para más información, consulte Importación y publicación de la primera API.
En Puertas de enlace, seleccione Administrado si esta opción está disponible. (Esta opción solo está disponible en determinados niveles de servicio).
Seleccione Crear.
Adición de una operación a la API de prueba
Una API expone una o varias operaciones. En esta sección, agregará una operación a la API HTTP que creó. Al llamar a la operación después de completar los pasos de esta sección, se desencadena un error. Después de completar los pasos en la sección Habilitar simulación de respuesta, no encontrará ningún error.
Seleccione la API que creó en el paso anterior.
Seleccione + Agregar operación.
En la ventana Front-end , escriba los valores siguientes:
Configuración Valor Descripción Nombre para mostrar Llamada de prueba Nombre que se muestra en el portal para desarrolladores. URL (primer cuadro) GET Seleccione uno de los verbos HTTP predefinidos. Dirección URL (segundo cuadro) /prueba Una ruta de URL para la API. Descripción Descripción opcional de la operación. Proporciona documentación en el portal para desarrolladores a los desarrolladores que usan la API. Seleccione la pestaña Respuestas, que se encuentra en los cuadrosURL, Nombre para mostrar y Descripción . Escribirá valores en esta pestaña para definir códigos de estado de respuesta, tipos de contenido, ejemplos y esquemas.
Seleccione + Agregar respuesta y, a continuación, seleccione 200 Aceptar en la lista.
En la sección Representaciones , seleccione + Agregar representación.
Escriba application/json en el cuadro de búsqueda y seleccione el tipo de contenido application/json .
En el cuadro Ejemplo , escriba
{ "sampleField" : "test" }.Seleccione Guardar.
Aunque no es necesario para este ejemplo, puede configurar más opciones para una operación de API en otras pestañas, como se describe en la tabla siguiente:
| Pestaña | Descripción |
|---|---|
| Consulta | Agregue parámetros de consulta. Además de proporcionar un nombre y una descripción, puede especificar valores que se asignan a un parámetro de consulta. Puede marcar uno de los valores como predeterminado (opcional). |
| Solicitud | Defina esquemas, ejemplos y tipos de contenido de solicitud. |
Habilitación de la simulación de respuesta
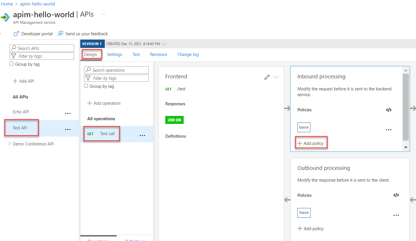
Seleccione la API que creó en Creación de una API de prueba.
Asegúrese de que la pestaña Diseño está seleccionada.
Seleccione la operación de prueba que agregó.
En la sección Procesamiento de entrada, seleccione + Agregar directiva.
Seleccione el icono Respuestas simulada de la galería:
Asegúrese de que 200 Correcto, aplicación/json aparece en el cuadro de respuesta de API Management. Esta selección indica que la API debe devolver el ejemplo de respuesta que definió en la sección anterior.
Seleccione Guardar.
Sugerencia
Aparece una barra amarilla que muestra el texto Simulación está habilitada . Este mensaje indica que las respuestas devueltas desde API Management se simulan mediante la directiva de simulación y no las genera el back-end.
Probar la API simulada
Seleccione la API que creó en Creación de una API de prueba.
En la pestaña Prueba , asegúrese de que está seleccionada la API de llamada de prueba y, a continuación, seleccione Enviar para realizar una llamada de prueba:
La respuesta HTTP muestra el JSON proporcionado como ejemplo en la primera sección del tutorial:
Paso siguiente
Vaya al siguiente tutorial:









