Comparteix via


Trabajar con la vista de modelado en Power BI Desktop

Con la vista Modelo en Power BI Desktop, puede ver y trabajar con modelos semánticos complejos que contienen muchas tablas.

Usar vista de modelo

Para acceder a la vista Modelo, seleccione el icono Modelo que se encuentra en el lado izquierdo de Power BI Desktop, como se muestra en la siguiente imagen.

Captura de pantalla del icono de vista Modelado en Power BI Desktop.

Creación de diagramas independientes

Con la vista Modelo, puede crear diagramas del modelo que contengan solo un subconjunto de las tablas del modelo. Esta reorganización puede ayudar a tener una visión más clara de las tablas con las que se quiere trabajar y facilitar el trabajo con modelos semánticos complejos. Para crear un diagrama con solo un subconjunto de las tablas, seleccione el + botón situado junto a la pestaña Todas las tablas en la parte inferior de la ventana de Power BI Desktop.

Captura de pantalla del botón + iniciar sesión en la sección de pestañas que crea un nuevo diagrama.

A continuación, puede arrastrar una tabla desde el panel Datos a la superficie del diagrama. Haga clic con el botón derecho en la tabla y, luego, seleccione Agregar tablas relacionadas en el menú que aparece.

Captura de pantalla de las opciones Agregar tablas relacionadas después de hacer clic con el botón derecho en una tabla.

Al hacerlo, las tablas relacionadas con la tabla original se muestran en el nuevo diagrama. En la imagen siguiente se muestra cómo se muestran las tablas relacionadas después de seleccionar la opción de menú Agregar tablas relacionadas .

Captura de pantalla de la incorporación de tablas relacionadas en la nueva pestaña de Vista de modelado.

Nota:

También puede encontrar la opción Agregar tablas relacionadas en el menú contextual en segundo plano de la vista de modelo. Cuando se selecciona, cualquier tabla que tenga cualquier relación con cualquier tabla ya incluida en el diseño se agregará al diseño.

Uso del Explorador de modelos (versión preliminar)

Para acceder al Explorador de modelos, asegúrese de que está en la vista Modelo seleccionando el icono Modelo que se encuentra en el lado izquierdo de Power BI Desktop. A continuación, en el panel Datos, seleccione Modelo como se muestra en la imagen siguiente.

Captura de pantalla de la vista Modelo.

El Explorador de modelos muestra una vista de árbol del modelo semántico o del modelo de datos con el número de elementos de cada nodo mostrado. Más información sobre el Explorador de modelos.

Establecimiento de propiedades comunes

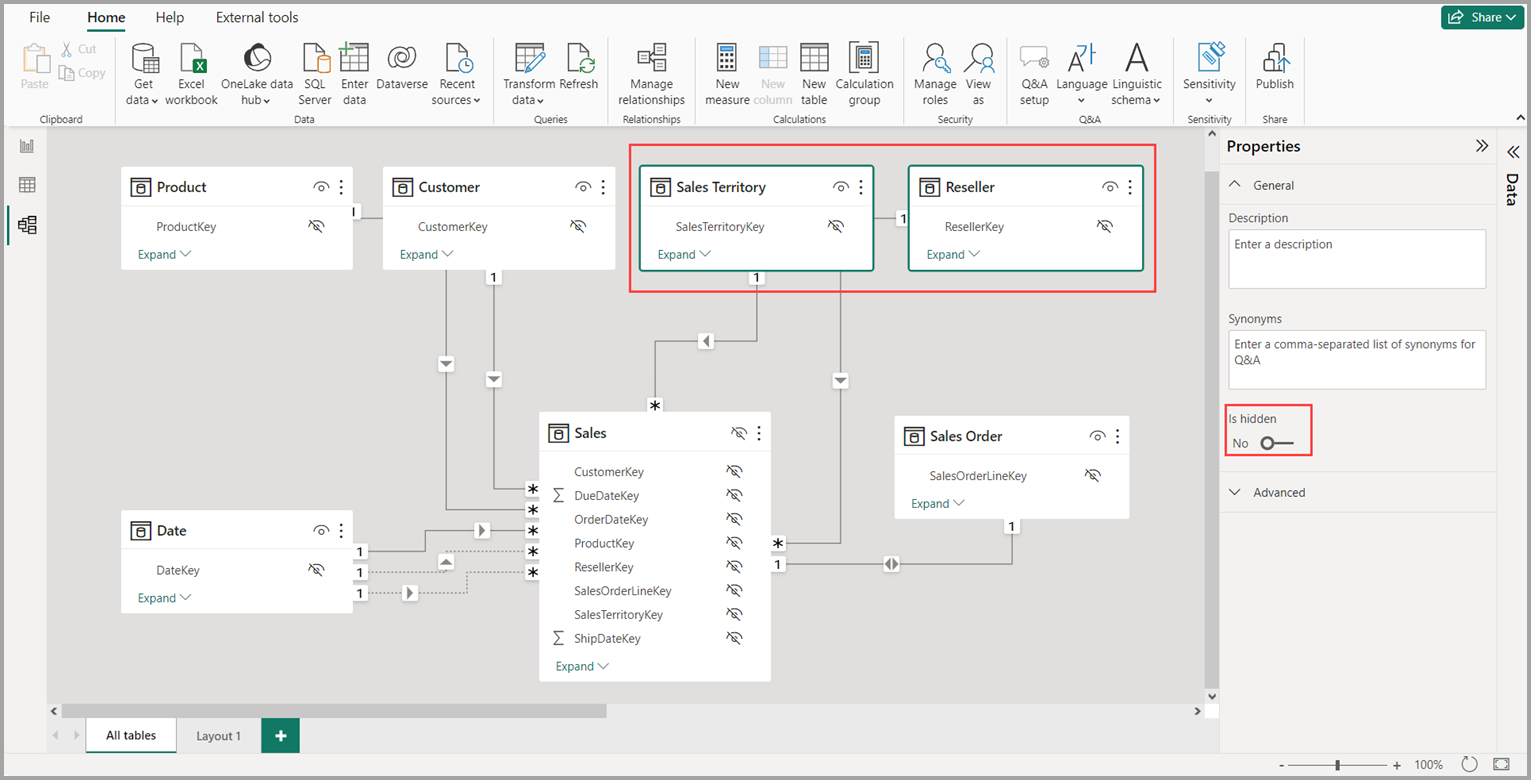
Puede seleccionar varios objetos a la vez en la vista Modelo manteniendo presionada la tecla Ctrl y seleccionando varias tablas. Al seleccionar varias tablas, se resaltan en la vista de Modelado. Cuando se resaltan varias tablas, los cambios aplicados en el panel Propiedades se aplican a todas las tablas seleccionadas.

Por ejemplo, puede cambiar la visibilidad de varias tablas de la vista de diagrama manteniendo presionada la tecla Ctrl , seleccionando tablas y cambiando la configuración oculta en el panel Propiedades .

Captura de pantalla en la que se resalta el cambio del modo de almacenamiento en varias tablas.

En los artículos siguientes se proporciona más información sobre los modelos de datos y también se describe DirectQuery de forma detallada.

Artículos sobre DirectQuery: