Nota
L'accés a aquesta pàgina requereix autorització. Podeu provar d'iniciar la sessió o de canviar els directoris.
L'accés a aquesta pàgina requereix autorització. Podeu provar de canviar els directoris.
Actualizado: 12 de diciembre de 2006
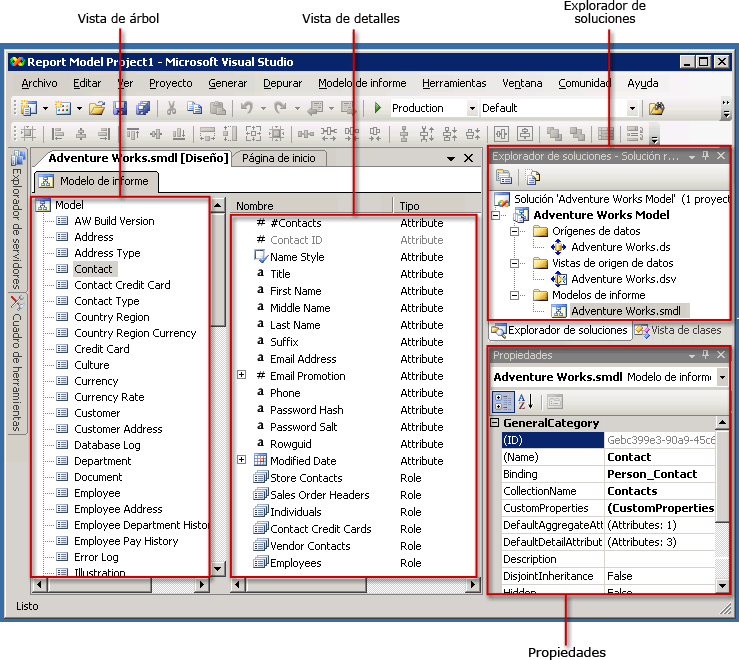
Para crear un modelo, debe crear un proyecto de modelos de informe. Un proyecto de modelos de informe es un contenedor del modelo y consta de uno o más archivos de origen de datos (.ds), una o más vistas de origen de datos (.dsv) y uno o más archivos de modelos de informe (.smdl). Un archivo de modelo de informe (.smdl) sólo puede hacer referencia a un solo origen de datos y vista de origen de datos. El Diseñador de modelos de informe puede generar modelos de informe desde bases de datos de SQL Server y Oracle.
Orígenes de datos
Un archivo de origen de datos contiene la información que el Generador de informes necesita para conectarse a la base de datos. Este archivo contiene información de autenticación, un nombre de objeto de origen de datos y una cadena de conexión. En el Diseñador de modelos, un archivo .ds sólo puede generarse a partir de un proveedor de datos de cliente SQL. Para obtener más información, vea Trabajar con orígenes de datos (Analysis Services).
Vistas de origen de datos
Un documento de vista de origen de datos es una descripción de la base de datos a la que señala el archivo de origen de datos. Este archivo .dsv describe las tablas, su contenido y las relaciones entre ellas en términos de XML. Para obtener más información acerca de la manipulación de vistas de origen de datos, vea Agregar o quitar tablas o vistas en una vista de origen de datos, Temas de procedimientos para trabajar con vistas de origen de datos (SSAS) y Lección 1: Definir una vista de origen de datos en un proyecto de Analysis Services.
Archivos de modelo de informe
Un archivo de modelo de informe es una descripción en metadatos de la base de datos a la que hace referencia la vista de origen de datos. Cuando se genera el archivo de modelo de informe, se crean automáticamente las entidades, las funciones, los campos y las carpetas. Por lo general, estas entidades, campos y carpetas están relacionadas con las columnas y sus datos en la base de datos. Los elementos del modelo se generan de forma automática y suelen hacer referencia a nombres empresariales que resultan familiares a los usuarios del Generador de modelos.
El contenido de las entidades y carpetas también se detecta automáticamente. Se crearán las variaciones de campo, si se seleccionan estas opciones cuando se ejecuta el asistente. Después de ejecutar el Asistente del Diseñador de modelos de informe, el modelo se puede publicar en el catálogo de informes, se le pueden asignar los permisos de función apropiados y, después, se puede usar en el Generador de informes. Para que los usuarios del Generador de informes puedan crear informes con mayor facilidad usando este modelo, es posible refinar aún más el contenido del modelo.
.gif)
Refinar un modelo de informe
Una vez creado el modelo de informe, es probable que desee refinarlo antes de su publicación. Por ejemplo, puede reorganizar los elementos del modelo, cambiarles el nombre y agregar entidades, carpetas y perspectivas adicionales al modelo. Los elementos del modelo también pueden refinarse aún más, reorganizando su contenido o agregando carpetas, campos de origen, expresiones y funciones.
Después de crear e implementar el modelo, es posible que deba ajustar el contenido del modelo en función de la respuesta que reciba de los usuarios. Puede abrir el archivo del modelo de informe y realizar ajustes siempre que lo requiera.
Actualizar un modelo de informe
Si el esquema subyacente o la base de datos han cambiado, puede actualizar el modelo o un elemento del modelo mediante la ejecución de Autogenerar. Cuando se ejecuta Autogenerar, no se sobrescribe todo el modelo; simplemente se detectan los elementos agregados y se incorporan al modelo. Autogenerar no detecta elementos de la base de datos eliminados o modificados; por lo tanto, debe eliminar manualmente los elementos del modelo. De otro modo, encontrará un error cuando use el campo en sí en el Generador de informes.
Si ha establecido claves principales en su base de datos física, esta información se recopilará cuando ejecute Autogenerar. Si no ha establecido claves principales, debe establecer una clave principal lógica mediante el Diseñador de vistas de origen de datos. Es muy importante que se configure correctamente una clave principal lógica; de otra forma, se devolverán datos incorrectos cuando se ejecuten informes en el Generador de informes. Para obtener más información acerca de cómo establecer una clave principal lógica, vea Definir claves principales lógicas en una vista de origen de datos (Analysis Services).
Advertencia: |
|---|
| No publique un nuevo modelo con el mismo nombre, ya que invalidará los informes existentes que se han generado con este modelo. Si crea un nuevo modelo con el mismo nombre e intenta publicarlo, recibirá un mensaje de error. Trabaje siempre con el mismo modelo para asegurarse de que los Id. siguen siendo los mismos. |
Historial de cambios
| Versión | Historial |
|---|---|
12 de diciembre de 2006 |
|
Vea también
Conceptos
Creación de informes ad hoc con modelos de informe
Trabajar con el Diseñador de modelos
Temas de procedimientos del Diseñador de modelos
Otros recursos
Asistente para orígenes de datos (Ayuda F1, SSAS)
Asistente para vistas de origen de datos (Ayuda F1, SSAS)
Asistente para el Diseñador de modelos de informe (Ayuda F1)
Trabajar con vistas de origen de datos (Analysis Services)
Advertencia: