Nota
L'accés a aquesta pàgina requereix autorització. Podeu provar d'iniciar la sessió o de canviar els directoris.
L'accés a aquesta pàgina requereix autorització. Podeu provar de canviar els directoris.
Nuevo: 14 de abril de 2006
SQL Server crea automáticamente tablas internas para admitir las siguientes características:
- Búsqueda de texto
- Notificaciones de consultas
- Índices XML principales
- Service Broker
Las tablas internas son un efecto secundario de alguna acción del usuario. Por ejemplo, cuando se crea un índice XML principal, SQL Server crea automáticamente una tabla interna para hacer que persistan los datos del documento XML dividido. Las tablas internas aparecen en el esquema sys de cada base de datos y tienen nombres únicos y generados por el sistema que indican su función, por ejemplo, xml_index_nodes_2021582240_32001 o queue_messages_1977058079.
Las tablas internas no contienen datos accesibles para el usuario y su esquema es fijo e inalterable. No se puede hacer referencia a los nombres de las tablas internas en las instrucciones de Transact-SQL. Por ejemplo, no se puede ejecutar una instrucción como SELECT * FROM <sys.internal_table_name>. Sin embargo, se pueden consultar vistas de catálogo para ver los metadatos de las tablas internas.
Ver los metadatos de las tablas internas
Puede ver los metadatos asociados a las tablas internas mediante la vista de catálogo sys.internal_tables. Con esta vista puede ver el esquema de las tablas internas. Puesto que las tablas internas tienen muchas de las mismas características que las tablas de usuario, la vista sys.internal_tables hereda las columnas de la vista de catálogo sys.objects y tienen el tipo 'IT'. Al igual que en las tablas de usuario, los metadatos de las columnas de las tablas internas son visibles en la vista de catálogo sys.columns y los metadatos de las estadísticas y los índices generados por el sistema en las tablas internas están visibles en las vistas de catálogo sys.indexes y sys.stats.
En combinación con otras vistas de catálogo, también se puede obtener información acerca de la asignación y la utilización del espacio. Vea "Almacenamiento de tablas internas", más adelante en este tema.
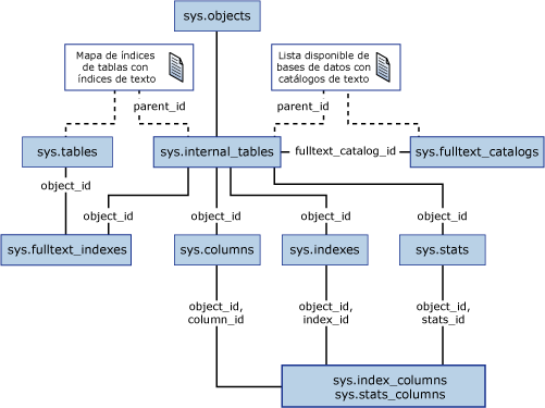
En la ilustración siguiente se muestra el modelo de datos de los catálogos de nivel superior.
.gif)
Permisos para ver los metadatos de las tablas internas
Para ver los metadatos de las tablas internas en una base de datos necesita uno de los permisos siguientes o bien ser miembro de los grupos que se indican:
- Permiso CONTROL SERVER.
- Permiso CONTROL en la base de datos.
- Miembro de los grupos db_owner o sysadmin.
- Un usuario que puede ver la entidad primaria (el índice XML, cola o catálogo de texto) puede ver la tabla interna de dicha entidad.
Ver los metadatos de los índices XML
En la ilustración siguiente se muestra la estructura de los metadatos de una tabla interna de un índice XML.
.gif)
Para comprender las relaciones de la vista de catálogo que se muestran en la ilustración, suponga que el índice XML principal Xp se crea en la tabla T. Los metadatos de la tabla se encuentran en la vista de catálogo sys.tables y los metadatos del índice XML están en la vista de catálogo sys.xml_indexes. Los metadatos de la tabla interna Ti que crea SQL Server para hacer persistentes los datos del índice XML están en la vista sys.internal_tables.
Para buscar la relación entre la tabla interna Ti y la tabla de usuario T, puede combinar la columna parent_id de la vista sys.internal_tables con la columna object_id de la vista sys.tables. Para encontrar la relación entre la tabla interna Ti y el índice XML Xp, puede combinar las columnas parent_id y parent_minor_id de sys.internal_tables con las columnas object_id e index_id de sys.xml_indexes. Vea el ejemplo G a continuación.
Ver los metadatos de Service Broker
En la ilustración siguiente se muestra la estructura de los metadatos de una tabla interna de una cola de Service Broker. Los mensajes de Service Broker, las notificaciones de consultas y las notificaciones de eventos usan colas de Service Broker. Además, la característica Service Broker también utiliza una tabla interna para almacenar información acerca de todos los servicios de Service Broker de todas las bases de datos. Esta tabla interna está en la base de datos del sistema tempdb.
.gif)
Ver los metadatos del catálogo de texto
En la ilustración siguiente se muestra la estructura de los metadatos de una tabla interna de los índices y los catálogos de texto. Las tablas internas se usan para almacenar la lista de entradas disponibles de un catálogo de texto y el mapa del documento de un índice de texto. La lista de entradas disponibles contiene los identificadores de los documentos que no se utilizan. Un identificador de documento es un número entero de 4 bytes que se usa internamente para identificar de forma única un documento. La tabla interna del mapa del documento almacena la asignación entre una clave de texto y un identificador de documento.
.gif)
Ver los metadatos de la notificación de consultas
En la ilustración siguiente se muestra la estructura de los metadatos de una tabla interna de una suscripción para la notificación de consultas. Las tablas internas se usan para almacenar los parámetros de la suscripción.
.gif)
Almacenamiento de tablas internas
Las tablas internas se colocan en el mismo grupo de archivos que la entidad primaria. Puede usar la consulta del catálogo que se muestra en el ejemplo F a continuación para devolver el número de páginas que usan las tablas internas para los datos almacenados consecutivamente, no consecutivamente y de objetos grandes (LOB).
Puede usar el procedimiento del sistema sp_spaceused para devolver datos de la utilización del espacio de las tablas internas. sp_spaceused informa del espacio de las tablas internas como se explica a continuación:
- Cuando se especifica un nombre de cola, se hace referencia a la tabla interna subyacente asociada a la cola y se informa del consumo del almacenamiento.
- Las páginas que usan las tablas internas de los índices XML y de texto se incluyen en la columna index_size. Cuando se especifica el nombre de una vista indizada o de una tabla, las páginas de los índices XML y de texto para dicho objeto se incluyen en las columnas reserved y index_size.
Ejemplos
En los ejemplos siguientes se demuestra cómo consultar los metadatos de las tablas internas de consulta mediante vistas de catálogo.
A. Mostrar las tablas internas que heredan las columnas de la vista de catálogo sys.objects
SELECT * FROM sys.objects WHERE type = 'IT';
B. Devolver todos los metadatos de las tablas internas (incluido los que se heredan de sys.objects)
SELECT * FROM sys.internal_tables;
C. Devolver las columnas de las tablas internas y los tipos de datos de las columnas
SELECT SCHEMA_NAME(itab.schema_id) AS schema_name
,itab.name AS internal_table_name
,typ.name AS column_data_type
,col.*
FROM sys.internal_tables AS itab
JOIN sys.columns AS col ON itab.object_id = col.object_id
JOIN sys.types AS typ ON typ.user_type_id = col.user_type_id
ORDER BY itab.name, col.column_id;
D. Devolver los índices de las tablas internas
SELECT SCHEMA_NAME(itab.schema_id) AS schema_name
, itab.name AS internal_table_name
, idx.*
FROM sys.internal_tables AS itab
JOIN sys.indexes AS idx ON itab.object_id = idx.object_id
ORDER BY itab.name, idx.index_id;
E. Devolver estadísticas de las tablas internas
SELECT SCHEMA_NAME(itab.schema_id) AS schema_name
,itab.name AS internal_table_name
, s.*
FROM sys.internal_tables AS itab
JOIN sys.stats AS s ON itab.object_id = s.object_id
ORDER BY itab.name, s.stats_id;
F. Devolver información de la unidad de asignación y de la partición de las tablas internas
SELECT SCHEMA_NAME(itab.schema_id) AS schema_name
,itab.name AS internal_table_name
,idx.name AS heap_or_index_name
,p.*
,au.*
FROM sys.internal_tables AS itab
JOIN sys.indexes AS idx
-- JOIN to the heap or the clustered index
ON itab.object_id = idx.object_id AND idx.index_id IN (0,1)
JOIN sys.partitions AS p
ON p.object_id = idx.object_id AND p.index_id = idx.index_id
JOIN sys.allocation_units AS au
-- IN_ROW_DATA (type 1) and ROW_OVERFLOW_DATA (type 3) => JOIN to partition's Hobt
-- else LOB_DATA (type 2) => JOIN to the partition ID itself.
ON au.container_id =
CASE au.type
WHEN 2 THEN p.partition_id
ELSE p.hobt_id
END
ORDER BY itab.name, idx.index_id;
G. Devolver los metadatos de las tablas internas para los índices XML
SELECT t.name AS parent_table
,t.object_id AS parent_table_id
,it.name AS internal_table_name
,it.object_id AS internal_table_id
,xi.name AS primary_XML_index_name
,xi.index_id as primary_XML_index_id
FROM sys.internal_tables AS it
JOIN sys.tables AS t
ON it.parent_id = t.object_id
JOIN sys.xml_indexes AS xi
ON it.parent_id = xi.object_id
AND it.parent_minor_id = xi.index_id
WHERE it.internal_type_desc = 'XML_INDEX_NODES';
GO
H. Devolver los metadatos de las tablas internas para las colas de Service Broker
SELECT q.name AS queue_name
,q.object_id AS queue_id
,it.name AS internal_table_name
,it.object_id AS internal_table_id
FROM sys.internal_tables AS it
JOIN sys.service_queues AS q ON it.parent_id = q.object_id
WHERE it.internal_type_desc = 'QUEUE_MESSAGES';
GO
I. Devolver los metadatos de las tablas internas para todos los servicios de Service Broker
SELECT *
FROM tempdb.sys.internal_tables
WHERE internal_type_desc = 'SERVICE_BROKER_MAP';
GO
J. Devolver los metadatos de las tablas internas para los índices y catálogos de texto
--
-- Internal table for full-text catalog free list
--
SELECT ftc.name AS fulltext_catalog_name
,ftc.fulltext_catalog_id
,it.name AS internal_table_name
,it.object_id AS internal_table_id
FROM sys.internal_tables AS it
JOIN sys.fulltext_catalogs AS ftc ON it.parent_id = ftc.fulltext_catalog_id
WHERE it.internal_type_desc = 'FULLTEXT_CATALOG_FREELIST' ;
GO
--
-- Internal table for full-text document map
--
SELECT OBJECT_NAME(fti.object_id) AS table_containing_fulltext_index
,it.name AS internal_table_name
,it.object_id AS internal_table_id
FROM sys.internal_tables AS it
JOIN sys.fulltext_indexes AS fti ON it.parent_id = fti.object_id
WHERE it.internal_type_desc = 'FULLTEXT_INDEX_MAP';
GO
K. Devolver los metadatos de las tablas internas para las suscripciones de notificación de consultas
SELECT qn.id AS query_subscription_id
,it.name AS internal_table_name
,it.object_id AS internal_table_id
FROM sys.internal_tables AS it
JOIN sys.dm_qn_subscriptions AS qn ON it.object_id = qn.object_id
WHERE it.internal_type_desc = 'QUERY_NOTIFICATION';
Vea también
Conceptos
Índices en columnas de tipo de datos xml
Conceptos básicos de las notificaciones de eventos
Usar notificaciones de consulta
Otros recursos
Colas
Arquitectura de la búsqueda de texto