Nota
L'accés a aquesta pàgina requereix autorització. Pots provar d'iniciar sessió o canviar de directori.
L'accés a aquesta pàgina requereix autorització. Pots provar de canviar directoris.
Obtenga información sobre los escenarios de desarrollo admitidos y la arquitectura de extensibilidad para PerformancePoint Services en SharePoint. PerformancePoint Services es una aplicación de servicio de SharePoint. Permite a los usuarios crear paneles de inteligencia empresarial que proporcionan información sobre el rendimiento de una organización. Puede crear informes, filtros, orígenes de datos tabulares y transformaciones de cuadros de mandos personalizados para ampliar la funcionalidad nativa de PerformancePoint Services. Por ejemplo, puede crear una visualización de informes personalizada optimizada para el sector método y, después, integrarla en una solución vertical reutilizable.
Informes de PerformancePoint Services personalizados, filtros y orígenes de datos tabulares en SharePoint
Puede ampliar objetos DataSource nativos PerformancePoint Services ReportView, Filter y tabulares mediante la definición de valores personalizados para sus propiedades. Las extensiones de informes, filtros y orígenes de datos tabulares personalizados normalmente incluyen tres componentes: un representador o proveedor, una aplicación de editor y metadatos de la extensión.
Representadores y proveedores para extensiones de PerformancePoint Services
El tipo de objeto que esté ampliando determina si usa un representador o un proveedor. Las extensiones de informes y filtros usan representadores y las extensiones de filtros y orígenes de datos usando proveedores.
Las extensiones de informes requieren un representador para la visualización de informes.
Las extensiones de filtros requieren un representador para el control de selección. El representador puede ser personalizado o nativo de PerformancePoint Services. Si usa un representador de PerformancePoint Services, simplemente regístrelo en su extensión. Si usa un representador personalizado, también debe incluirlo en su extensión.
Las extensiones de filtros requieren un proveedor de datos para conectar al origen de datos subyacente.
Las extensiones de orígenes de datos requieren un proveedor para conectar al origen de datos subyacente.
Para obtener más información, vea los siguientes temas sobre la creación de representadores y proveedores:
Cómo: Crear representadores de informes para PerformancePoint Services en SharePoint
Cómo: Crear proveedores de datos de filtro para PerformancePoint Services en SharePoint
Cómo: Crear proveedores de orígenes de datos tabulares para PerformancePoint Services en SharePoint
Aplicaciones del editor para extensiones de PerformancePoint Services en SharePoint
Los editores personalizados permiten a los usuarios definir las propiedades de un objeto personalizado, interactuar con los objetos del repositorio e inicializar extremos para informes y filtros personalizados. Su editor debe exponer las propiedades que desea que los usuarios puedan ver y modificar. Los editores se pueden abrir desde objetos en Diseñador de paneles de PerformancePoint o desde elementos de la Lista de contenido de PerformancePoint o de la Biblioteca de conexiones de datos de PerformancePoint. Para integrarse en la experiencia de creación de Diseñador de paneles, su editor debe poder abrirse desde un identificador uniforme de recursos (URI), y el URI debe registrarse para el objeto personalizado en el archivo web.config de PerformancePoint Services.
Para obtener más información sobre cómo crear editores, vea los siguientes temas:
Cómo: Crear editores de informes para PerformancePoint Services en SharePoint
Cómo: Crear editores de filtros para PerformancePoint Services en SharePoint
Cómo: Crear editores de orígenes de datos tabulares para PerformancePoint Services en SharePoint
Nota:
[!NOTA] Diseñador de paneles de PerformancePoint puede crear y eliminar objetos personalizados, por lo que el editor no necesita proporcionar lógica para crear o eliminar objetos.
Metadatos de configuración para extensiones de PerformancePoint Services en SharePoint
Debe especificar los metadatos de su extensión en el archivo web.config de PerformancePoint Services durante el proceso de instalación. Los metadatos incluyen los atributos type, subType, RendererClass, EditorURI y Resources.
Para crear un objeto personalizado, Diseñador de paneles recupera los metadatos del objeto del archivo web.config de PerformancePoint Services y luego crea el objeto como un tipo de contenido en el repositorio de Diseñador de paneles. Después de crear el objeto personalizado, Diseñador de paneles muestra un vínculo al editor.
Para obtener más información sobre los metadatos de extensión, vea Cómo: Registrar manualmente extensiones de PerformancePoint Services.
Transformaciones personalizadas para cuadros de mandos de PerformancePoint Services en SharePoint
Las transformaciones cambian la apariencia, el contenido o la funcionalidad de los cuadros de mandos antes de consultar el origen de datos, después de consultar el origen de datos o antes de representar el cuadro de mandos en el elemento web. Por ejemplo, PerformancePoint Services usa transformaciones para realizar varias operaciones antes de representar una vista del cuadro de mandos, por ejemplo, expandir conjuntos con nombre, calcular resúmenes y calcular agregados. Estos cambios se aplican en tiempo de ejecución y no modifican la definición del objeto de cuadro de mandos.
Para obtener más información sobre las transformaciones de cuadro de mandos, vea How to: Create scorecard transforms for PerformancePoint Services in SharePoint (Cómo: Crear transformaciones de cuadro de mandos para PerformancePoint Services en SharePoint).
Nota:
[!NOTA] Si una transformación modifica los valores de datos de un cuadro de mandos, los cambios se propagan directamente a los informes de Mapa de estrategia que usan el cuadro de mandos como origen de datos. Además, los cambios a los cuadros de mandos pueden afectar a los informes detallados de KPI.
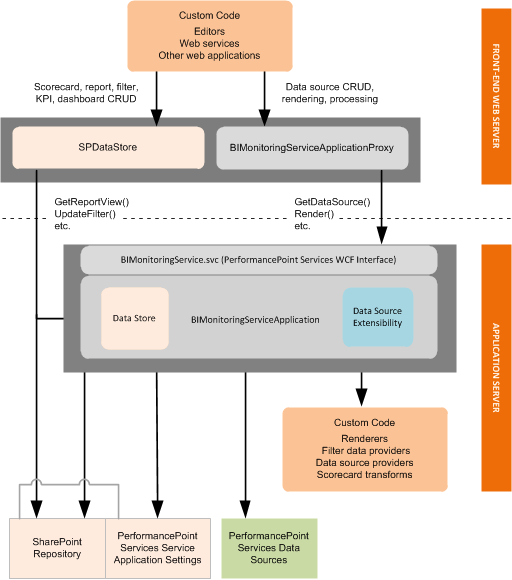
Arquitectura de extensibilidad para PerformancePoint Services en SharePoint
Las extensiones admitidas se ejecutan en una instancia de aplicación de PerformancePoint Services, bien en el servidor web front-end o en el servidor de la aplicación, como se muestra en el siguiente diagrama.
Figura 1. Arquitectura de extensibilidad de PerformancePoint Services
PerformancePoint Services extensiones que se ejecutan en el servidor front-end web de SharePoint
Los editores personalizados (y otras aplicaciones personalizadas admitidas) se ejecutan en el servidor web front-end dentro de una instancia de aplicación de PerformancePoint Services. Los editores se implementan normalmente como páginas .aspx y se instalan en la ruta de acceso %ProgramFiles%\\Common Files\\Microsoft Shared\\web server extensions\\15\\TEMPLATE\\LAYOUTS. Los editores llaman al objeto BIMonitoringServiceApplicationProxy o al objeto SPDataStore para crear o procesar contenido, como se indica a continuación:
Los objetos de informe y filtro deben usar SPDataStore para todas las tareas del repositorio.
Los objetos de origen de datos deben usar BIMonitoringServiceApplicationProxy para realizar tareas de creación y actualización para que estas tareas se realicen en el contexto de la aplicación de servicio PerformancePoint Services. Las tareas Read (obtener) y Delete se pueden llevar a cabo usando BIMonitoringServiceApplicationProxy o SPDataStore . (Sin embargo, las aplicaciones de origen de datos personalizado que se ejecutan en el servidor de la aplicación pueden llamar a SPDataStore directamente).
PerformancePoint Services extensiones que se ejecutan en el servidor de aplicaciones de SharePoint
Los representadores, proveedores y transformaciones de cuadro de mandos personalizados se ejecutan en el servidor de la aplicación. El servidor de la aplicación hospeda la lógica empresarial de nivel intermedio de la instancia de PerformancePoint Services.