Nota
L'accés a aquesta pàgina requereix autorització. Pots provar d'iniciar sessió o canviar de directori.
L'accés a aquesta pàgina requereix autorització. Pots provar de canviar directoris.
El diseñador de esquemas de la extensión MSSQL para Visual Studio Code simplifica los diseños de esquema complejos y proporciona una comprensión más intuitiva de las estructuras de base de datos. Integra la funcionalidad del diagrama de base de datos para visualizar esquemas existentes y permite a los desarrolladores diseñar y administrar bases de datos directamente en un entorno gráfico sin necesidad de escribir instrucciones Transact-SQL (T-SQL).
Características
El diseñador de esquemas ofrece estas características:
- Visualizar la estructura de la base de datos con diagramas interactivos.
- Cree o edite tablas, claves externas, claves principales y restricciones.
- Busque, arrastre y suelte, filtre, haga zoom, use un mini-mapa y organice automáticamente diagramas para una navegación y personalización eficaces.
- Exporte los diagramas de esquema para compartirlos con el equipo o incluirlos en la documentación.
- Automáticamente genere y visualice scripts T-SQL de solo lectura que representen los cambios de esquema.
- Revise y aplique los cambios en la base de datos con la característica Publicar cambios.
Abrir el diseñador de esquemas
Haga clic con el botón derecho en la base de datos en el explorador de objetos y seleccione Diseñar esquema en el menú. Se abrirá la vista del diseñador de esquemas, que después le permite ver el diagrama de la base de datos visual.
Una vez dentro del diseñador de esquemas, encontrará un lienzo con varias funcionalidades de navegación. A continuación se muestra cómo desplazarse:
Desplazamiento panorámico y zoom: seleccione y arrastre cualquier lugar del lienzo para desplazarse por el diagrama. Utiliza la rueda del ratón o los gestos del panel táctil para acercar y alejar para obtener una vista más cercana o amplia.
Mini-mapa: Usa el mini-mapa integrado (ubicado en la esquina inferior derecha del diseñador) para una navegación rápida entre esquemas grandes o complejos.
Arrastrar y colocar: reorganiza las tablas y las relaciones arrastrando elementos en el lienzo. Esto le ayuda a crear un diseño que tenga sentido para usted o su equipo.
Buscar y filtrar: use el cuadro de búsqueda (Ctrl+F o Cmd+F) para buscar tablas o columnas específicas. Aplique filtros para centrarse en determinadas partes del esquema u ocultar elementos irrelevantes.
Organización automática: el diagrama se organiza automáticamente en un diseño claro y legible de forma predeterminada. Si ha cambiado la posición manual de las tablas y desea restablecer la vista, seleccione el botón Autoarrange para reorganizar las tablas en el diseño optimizado predeterminado.
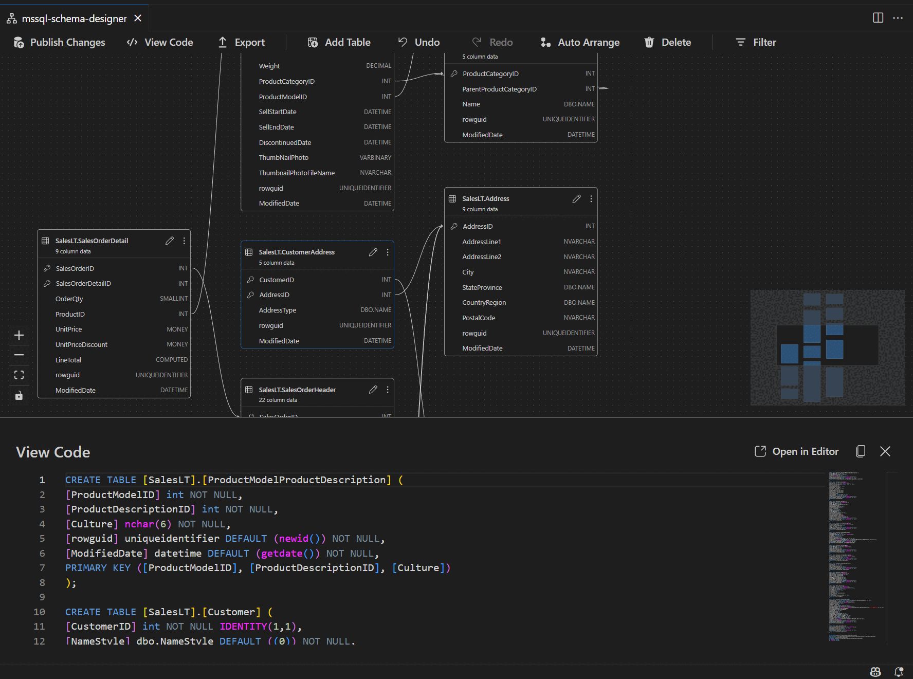
Descripción de la estructura y las relaciones de la tabla
Una vez que acceda al modo diseñador de esquemas, verá la visualización de sus tablas de base de datos. Cada tabla muestra su esquema y nombre de tabla, columnas, tipos de datos y claves principales que se muestran como un icono de clave.
Las relaciones de clave externa se muestran con flechas de conexión entre columnas. Por ejemplo, en el diagrama anterior, la AddressID columna de la CustomerAddress tabla hace referencia a la AddressID columna de la Address tabla, que representa visualmente la relación entre ellos.
Agregar o editar tablas
Para agregar una nueva tabla, seleccione el botón Agregar tabla en la barra de herramientas superior. Para editar una tabla existente, seleccione el icono de lápiz de la tabla que desea modificar directamente en el diagrama.
Esta acción abre la pestaña Tabla en el Editor de tablas de un panel lateral, donde puede:
- Selección o cambio del esquema
- Definición del nombre de la tabla
- Agregar nuevas columnas con el nombre, el tipo de datos, el valor predeterminado y las restricciones
- Marcar una o varias columnas como claves principales
- Eliminar o actualizar las columnas existentes según sea necesario
Una vez realizados los cambios, seleccione Guardar para aplicarlos. El diagrama se actualiza para reflejar los cambios. Para obtener funcionalidades de edición de tablas más avanzadas, como crear índices o configurar reglas de restricción, use el diseñador de tablas en la extensión MSSQL para Visual Studio Code.
Agregar o editar relaciones de clave externa
Para administrar las relaciones de clave externa, seleccione los puntos suspensivos (...) de una tabla del diagrama y seleccione Administrar relaciones.
Esta opción abre la pestaña Claves externas en el panel lateral Editor de tablas, donde puede:
- Agregar nuevas relaciones de clave externa haciendo referencia a claves principales en otras tablas
- Definición del nombre de la clave externa
- Editar claves externas existentes para actualizar o corregir relaciones
Los cambios se reflejan automáticamente en el diagrama visual, con flechas que muestran la dirección de cada relación.
Como alternativa, puede crear una relación arrastrando una flecha de una columna a otra directamente en el diagrama. Este método define una relación uno a uno entre las columnas seleccionadas.
Visualización de la definición de esquema en el panel de scripts
En la barra de herramientas de la cinta de opciones, seleccione el botón Ver código para abrir el panel inferior. En este panel se muestra el script T-SQL de solo lectura que muestra las acciones realizadas en el diseñador de esquemas en tiempo real.
Revisar y publicar los cambios
Cuando termine de editar tablas o relaciones, seleccione el botón Publicar cambios en la barra de herramientas superior. Esto genera un informe de resumen de cambios que muestra todas las modificaciones pendientes en el esquema.
Revise cuidadosamente el informe y active la casilla de confirmación para confirmar y aceptar los posibles riesgos asociados a la aplicación de los cambios. Este proceso se basa en DacFX (Marco de aplicación de capa de datos), lo que garantiza que las actualizaciones de esquema se implementan sin problemas, de forma confiable y con una interrupción mínima en la base de datos.