Explicación de los planes de consulta estimado y real
Los planes de ejecución reales frente a los estimados pueden resultar confusos. Se diferencian en que el plan real incluye estadísticas en tiempo de ejecución que no se capturan en el plan estimado. Los operadores utilizados y el orden de ejecución serán los mismos que los del plan estimado en casi todos los casos. Otra consideración es que la captura de un plan de ejecución real requiere que se ejecute la consulta, lo que puede llevar mucho tiempo o no ser posible. Por ejemplo, una instrucción UPDATE solo se puede ejecutar una vez. Sin embargo, si necesita ver los resultados de la consulta y el plan, debe usar una de las opciones de plan reales.
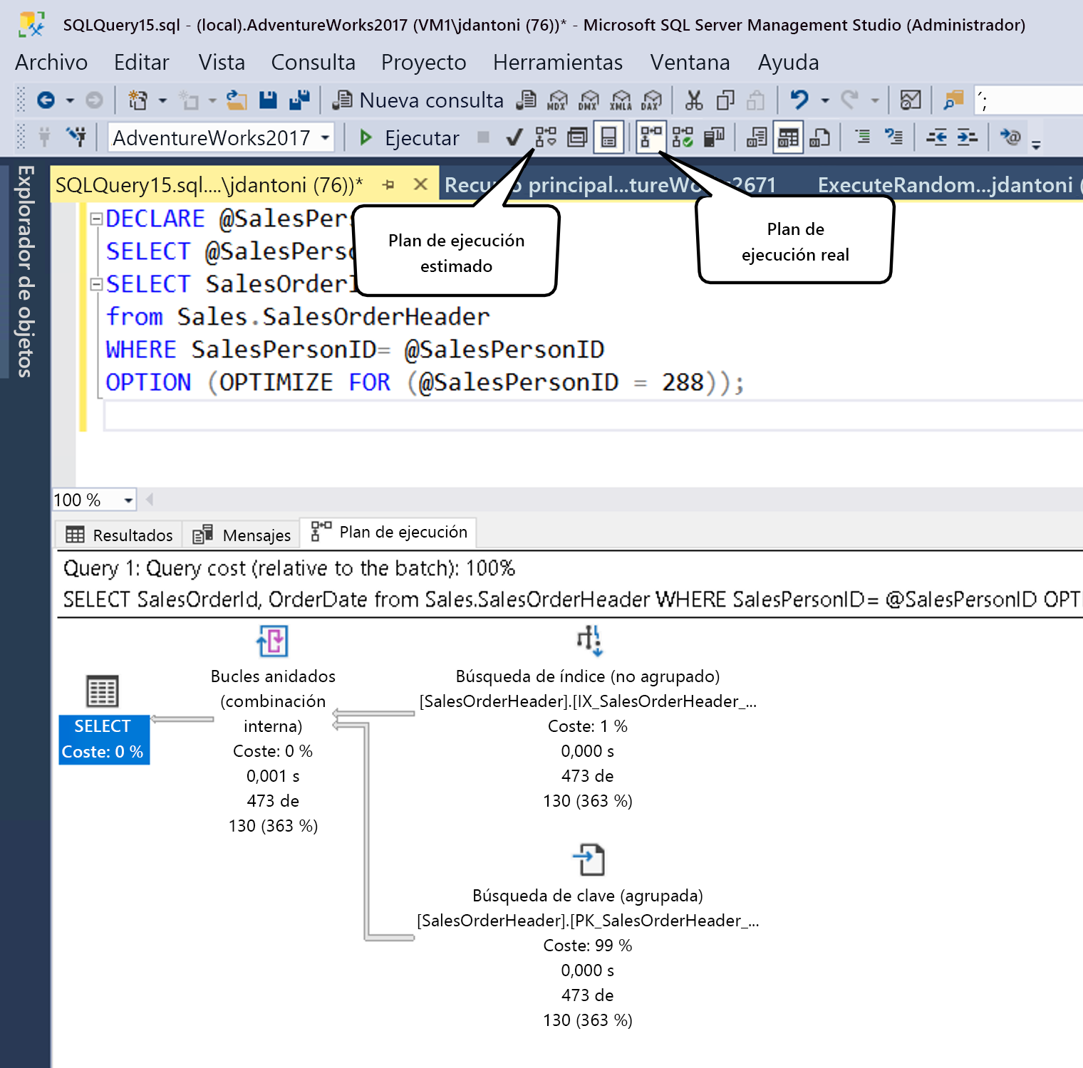
Como se muestra, puede generar un plan estimado en SSMS seleccionando el botón indicado por el cuadro plan de consulta estimado (o mediante el comando de teclado Control+L). Puede generar el plan real seleccionando el icono que se muestra (o usando el comando de teclado Control+M) y, a continuación, ejecutando la consulta. Los dos botones de opción funcionan de forma diferente. El botón Incluir plan de consulta estimado responde inmediatamente a cualquier consulta resaltada (o a toda el área de trabajo, si no se resalta nada), mientras que el botón Incluir plan de consulta real requiere que se ejecute la consulta.
Hay sobrecarga tanto al ejecutar una consulta como al generar un plan de ejecución estimado, por lo que visualizar los planes de ejecución debe hacerse con cuidado en un entorno de producción.
Normalmente, puede utilizar el plan de ejecución estimado mientras escribe la consulta para comprender sus características de rendimiento, identificar índices que faltan o detectar anomalías en la consulta. El plan de ejecución real se usa mejor para comprender el rendimiento de la consulta en tiempo de ejecución y, lo que es más importante, las brechas en los datos estadísticos que hacen que el optimizador de consultas haga elecciones poco óptimas en función de los datos que tiene disponibles.
Lectura de un plan de consulta
Los planes de ejecución muestran las tareas que el motor de base de datos realiza mientras se recuperan los datos necesarios para satisfacer una consulta. Vamos a profundizar en el plan.
SELECT [stockItemName]
,[UnitPrice] * [QuantityPerOuter] AS CostPerOuterBox
,[QuantityonHand]
FROM [Warehouse].[StockItems] s
JOIN [Warehouse].[StockItemHoldings] sh ON s.StockItemID = sh.StockItemID
ORDER BY CostPerOuterBox;
Esta consulta combina la tabla StockItems con la tabla StockItemHoldings donde los valores de la columna StockItemID son iguales. El motor de base de datos primero debe identificar esas filas antes de procesar el resto de la consulta.
Cada icono del plan representa una operación específica, que corresponde a las distintas acciones y decisiones que componen un plan de ejecución. El motor de base de datos SQL Server cuenta con más de 100 operadores de consulta que pueden formar parte de un plan de ejecución. Debajo de cada icono de operador, hay un porcentaje de coste relativo al coste total de la consulta. Incluso una operación que muestra un costo del 0 % sigue representando algún costo. De hecho, el 0 % se debe al redondeo, ya que los costes gráficos del plan siempre se muestran como números enteros, y el porcentaje real es algo inferior al 0,5 %.
El flujo de ejecución en un plan de ejecución va de derecha a izquierda y de arriba abajo, por lo que, en este plan, la operación Análisis de índice agrupado en el StockItemHoldings.PK_Warehouse_StockItemHoldings índice agrupado es la primera operación de la consulta. Los anchos de las líneas que conectan los operadores se basan en el número estimado de filas de datos que fluyen hacia el operador siguiente. Una flecha gruesa señala una transferencia de operador a operador de gran tamaño y puede indicar una oportunidad para ajustar una consulta. También puede mantener el cursor sobre un operador y ver información adicional en la información en pantalla.
La información en pantalla destaca el coste y las estimaciones del plan estimado, y en el caso de un plan real, incluye comparaciones con las filas y los costes reales. Cada operador también tiene propiedades que proporcionan más detalles que la información sobre herramientas. Al hacer clic con el botón derecho en un operador específico, puede seleccionar la opción Propiedades en el menú contextual para ver la lista de propiedades completa. Esta opción abre un panel de propiedades independiente en SQL Server Management Studio, que por defecto se encuentra en el lado derecho. Una vez abierto el panel Propiedades, al seleccionar cualquier operador se rellena la lista Propiedades con detalles para ese operador. Como alternativa, puede abrir el panel Propiedades seleccionando Ver en el menú principal de SQL Server Management Studio y seleccionando Propiedades.
El panel Propiedades incluye información adicional y muestra la lista de resultados, detallando las columnas que se pasan al siguiente operador. Estas columnas pueden indicar que se necesita un índice no agrupado para mejorar el rendimiento de la consulta cuando se analiza con un escaneo de índice agrupado. Dado que una operación de examen de índice agrupado lee toda la tabla, un índice no agrupado en la columna StockItemID de cada tabla podría ser más eficaz en este escenario.
Generación de perfiles de consulta ligera
Al generar planes de ejecución reales, ya sea mediante SSMS o la infraestructura de supervisión de eventos extendidos, puede introducir una sobrecarga significativa. Por lo tanto, este proceso se reserva normalmente para los esfuerzos de solución de problemas del sitio activo. La sobrecarga del observador, como se conoce, es el costo de supervisar una aplicación en ejecución. En algunos casos, este coste puede ser solo unos pocos puntos porcentuales de utilización de la CPU, pero en otros casos, como la captura de planes de ejecución reales, puede ralentizar significativamente el rendimiento de las consultas individuales. La generación de perfiles heredada en el motor de SQL Server podría generar hasta un 75 % de sobrecarga para capturar información de consulta, mientras que la generación de perfiles ligera tiene una sobrecarga máxima de alrededor del 2 %.
En la primera versión de la generación de perfiles ligera, recopiló información de recuento de filas y de uso de E/S (la cantidad de lecturas y escrituras lógicas y físicas que realiza el motor de base de datos para satisfacer una consulta determinada). Además, se introdujo un nuevo evento extendido denominado query_thread_profile para permitir que se inspeccionen los datos de cada operador de un plan de consulta. En la versión inicial de la generación de perfiles ligera, usar esta característica requiere que la marca de seguimiento 7412 esté habilitada globalmente.
Si la generación de perfiles ligera no está habilitada globalmente, puede usar la sugerencia de consulta USE HINT con QUERY_PLAN_PROFILE para habilitar la generación de perfiles ligera en el nivel de consulta. Cuando una consulta con esta sugerencia completa la ejecución, se genera un query_plan_profile evento extendido, lo que proporciona un plan de ejecución real. Este es un ejemplo de una consulta con esta sugerencia:
SELECT [stockItemName]
,[UnitPrice] * [QuantityPerOuter] AS CostPerOuterBox
,[ QuantityonHand]
FROM [Warehouse].[StockItems] s
JOIN [Warehouse].[StockItems] sh ON s.StockItemID = sh.StockItemID
ORDER BY CostPerOuterBox
OPTION(USE HINT ('QUERY_PLAN_PROFILE'));
Estadísticas de los últimos planes de consulta
La generación de perfiles ligera está habilitada de forma predeterminada en SQL Server 2019 y Azure SQL Database e instancia administrada. La generación de perfiles ligera también está disponible como una opción de configuración con ámbito de base de datos, denominada LIGHTWEIGHT_QUERY_PROFILING. Con la opción de ámbito de base de datos, puede deshabilitar la característica para cualquiera de las bases de datos de usuario independientes entre sí.
Además, hay una función de administración dinámica denominada sys.dm_exec_query_plan_stats, que puede mostrar el último plan de ejecución de consultas real conocido para un identificador de plan determinado. Para ver el último plan de consulta real conocido a través de la función, puede habilitar la marca de seguimiento 2451 en todo el servidor. Como alternativa, puede habilitar esta funcionalidad mediante una opción de configuración con ámbito de base de datos denominada LAST_QUERY_PLAN_STATS.
Puede combinar esta función con otros objetos para obtener el último plan de ejecución de todas las consultas almacenadas en caché:
SELECT *
FROM sys.dm_exec_cached_plans AS cp
CROSS APPLY sys.dm_exec_sql_text(plan_handle) AS st
CROSS APPLY sys.dm_exec_query_plan_stats(plan_handle) AS qps;
GO
Esta funcionalidad permite identificar rápidamente las estadísticas en tiempo de ejecución de la última ejecución de cualquier consulta del sistema, con una sobrecarga mínima. En la siguiente imagen se muestra cómo recuperar el plan. Si selecciona el XML del plan de ejecución, que será la primera columna de resultados, muestra el plan de ejecución que se muestra en la segunda siguiente imagen.
Como puede ver en las propiedades del Examen de índice de almacén de columnas en la imagen siguiente, el plan recuperado de la memoria caché tiene el número real de filas recuperadas en la consulta.
