Nota
L'accés a aquesta pàgina requereix autorització. Pots provar d'iniciar sessió o canviar de directori.
L'accés a aquesta pàgina requereix autorització. Pots provar de canviar directoris.
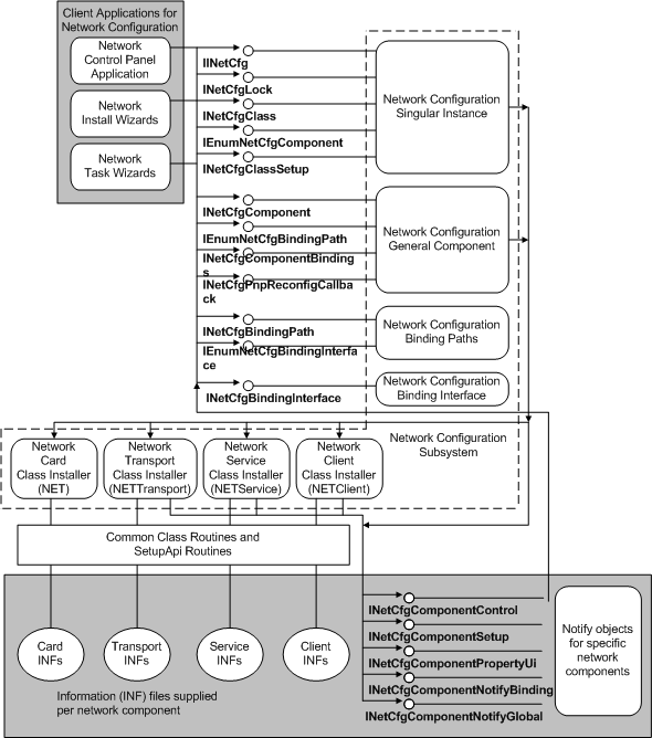
En el diagrama siguiente se muestra cómo las aplicaciones cliente que instalan o controlan las redes llaman al subsistema de configuración de red. Este subsistema llama a los instaladores de clase de red para instalar componentes de red y registrar objetos de notificación para esos componentes. Notifique a los objetos que vuelvan a llamar al subsistema para configurar la red en nombre de los componentes que poseen los objetos.