Comparteix via


Información general sobre rutas de impresión de Windows

Importante

La plataforma de impresión moderna es el medio preferido de Windows para comunicarse con impresoras. Se recomienda usar el controlador de clase de bandeja de entrada IPP de Microsoft, junto con aplicaciones de soporte técnico de impresión (PSA), para personalizar la experiencia de impresión en Windows 10 y 11 para el desarrollo de dispositivos de impresora.

Para obtener más información, consulte Print Support App v1 and v2 design guide (Guía de diseño de la aplicación de soporte técnico de impresión v1 y v2).

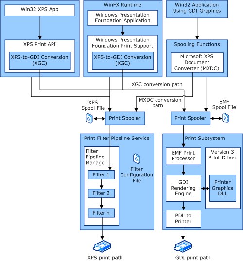
Windows proporciona dos rutas de impresión principales y dos rutas de conversión adicionales. Las dos rutas de impresión principales son:

  • Ruta de impresión de GDI (similar a la ruta de impresión de Windows Server 2003). Esta ruta también se denomina ruta Win32 y se origina en una aplicación Win32 mediante la API de gráficos de GDI.

  • Ruta de impresión XPS. Esta ruta se origina en una aplicación de Windows Presentation Foundation (WPF) o desde la API de impresión XPS.

Las dos opciones de conversión son:

  • Conversión de GDI a XPS (MXDC).

  • Conversión de XPS a GDI (XGC).

Flujo de datos general

En la ilustración siguiente se muestran las distintas opciones de ruta de impresión y conversión del subsistema XPSDrv.

diagrama que ilustra las diferentes opciones de ruta de impresión y conversión del subsistema xpsdrv.

Para obtener más información sobre cómo configurar el servicio de canalización de filtro, consulte Archivo de configuración de canalización de filtro.

Para obtener más información sobre cómo configurar el controlador de impresión de la versión 3 para Windows Vista y versiones posteriores de Windows, consulte Componentes del controlador de impresión XPSDrv versión 3.