Sdílet prostřednictvím


Návrhář schémat (Preview)

Návrhář schématu v rozšíření MSSQL pro Visual Studio Code zjednodušuje složité návrhy schémat a poskytuje intuitivnější porozumění strukturám databáze. Integruje funkce diagramu databáze pro vizualizaci existujících schémat a umožňuje vývojářům navrhovat a spravovat databáze přímo v grafickém prostředí, aniž by museli psát příkazy Transact-SQL (T-SQL).

Snímek obrazovky s přehledem návrháře schématu znázorňující diagram schématu databáze

Vlastnosti

Návrhář schématu nabízí tyto funkce:

  • Vizualizujte strukturu databáze pomocí interaktivních diagramů.
  • Vytváření nebo úpravy tabulek, cizích klíčů, primárních klíčů a omezení
  • Vyhledávání, přetáhnout a pustit, filtrování, přiblížení, použití minimapy a automatické uspořádání diagramů pro efektivní navigaci a přizpůsobení.
  • Exportujte diagramy schémat a sdílejte je s týmem nebo je vložte do dokumentace.
  • Automatické generování a zobrazení skriptů T-SQL jen pro čtení představujících změny schématu
  • Pomocí funkce Publikovat změny zkontrolujte a použijte změny v databázi.

Otevřete návrháře schémat

V Průzkumníku objektů klikněte pravým tlačítkem myši na databázi a v nabídce vyberte Návrhové schéma (Preview). To otevře zobrazení návrháře schématu, což pak umožňuje zobrazit vizuální diagram databáze.

Snímek obrazovky vstupního bodu pro otevření návrháře schématu v rozšíření Visual Studio Code MSSQL

Jakmile budete v návrháři schématu, najdete plátno s různými možnostmi navigace. Tady je postup:

  • Posun a lupa: Vyberte a přetáhněte libovolné místo na plátně a přetáhněte ho přes diagram. Gesty kolečka myši nebo trackpadu můžete použít k přiblížení a oddálení pro bližší nebo širší zobrazení.

  • Minimapa: Použijte integrovanou minimapu (umístěnou v pravém dolním rohu návrháře) pro rychlou navigaci ve velkých nebo složitých schématech.

    Snímek obrazovky s funkcí minimap v návrháři schémat pro rychlou navigaci

  • Táhni a pusť: Přeuspořádej tabulky a vztahy tažením prvků na plátně. To vám pomůže vytvořit rozložení, které dává smysl pro vás nebo váš tým.

  • Hledání a filtrování: Pomocí vyhledávacího pole (Ctrl+F nebo Cmd+F) vyhledejte konkrétní tabulky nebo sloupce. Pomocí filtrů se můžete zaměřit na určité části schématu nebo skrýt irelevantní prvky.

  • Automatické uspořádání: Diagram se ve výchozím nastavení automaticky uspořádá do jasného a čitelného rozložení. Pokud jste ručně přemísťovali tabulky a chcete zobrazení obnovit, vyberte tlačítko Autoarrange a změňte uspořádání tabulek do výchozího optimalizovaného rozložení.

Principy struktury tabulek a relací

Po zadání zobrazení návrháře schématu se zobrazí vizualizace databázových tabulek. Každá tabulka zobrazuje její schéma a název tabulky, sloupce, datové typy a primární klíče zobrazené jako ikona klíče.

Snímek obrazovky se strukturou tabulky zobrazující sloupce, datové typy a primární klíče v návrháři schématu

Vztahy cizích klíčů se zobrazují pomocí propojovacích šipek mezi sloupci. Například v předchozím diagramu AddressID odkazuje sloupec v CustomerAddress tabulce na AddressID sloupec v Address tabulce, který vizuálně představuje relaci mezi nimi.

Přidání nebo úprava tabulek

Pokud chcete přidat novou tabulku, vyberte na horním panelu nástrojů tlačítko Přidat tabulku . Pokud chcete upravit existující tabulku, vyberte ikonu tužky v tabulce, kterou chcete upravit přímo v diagramu.

Snímek obrazovky s panelem editoru tabulek pro přidání nebo úpravu podrobností tabulky v návrháři schématu

Tato akce otevře kartu Tabulka v Editoru tabulek na bočním panelu, kde můžete:

  • Výběr nebo změna schématu
  • Definování názvu tabulky
  • Přidání nových sloupců s názvem, datovým typem, výchozí hodnotou a omezeními
  • Označení jednoho nebo více sloupců jako primárních klíčů
  • Podle potřeby odstraňte nebo aktualizujte existující sloupce.

Jakmile provedete změny, vyberte Uložit a použijte je. Diagram se aktualizuje tak, aby odrážel vaše změny. Pro pokročilejší možnosti úprav tabulek, jako je vytváření indexů nebo nastavení pravidel omezení, použijte návrháře tabulky v rozšíření MSSQL pro Visual Studio Code.

Přidání nebo úprava vztahů cizích klíčů

Pokud chcete spravovat relace cizích klíčů, vyberte tři tečky (...) na tabulce v rámci diagramu a vyberte Spravovat relace.

Snímek obrazovky s vstupním bodem správy relací v návrháři schématu

Tato možnost otevře kartu Cizí klíče na bočním panelu Editoru tabulek, kde můžete:

  • Přidání nových relací cizích klíčů odkazováním na primární klíče v jiných tabulkách
  • Definování názvu cizího klíče
  • Úprava existujících cizích klíčů pro aktualizaci nebo opravu relací

Snímek obrazovky s panelem správy vztahů cizích klíčů v návrháři schématu

Změny se automaticky projeví ve vizuálním diagramu se šipkami zobrazujícími směr jednotlivých relací.

Snímek obrazovky se šipkami představujícími relace cizích klíčů mezi tabulkami v návrháři schématu

Relaci můžete vytvořit také přetažením šipky z jednoho sloupce do druhého přímo v diagramu. Tato metoda definuje relaci 1:1 mezi vybranými sloupci.

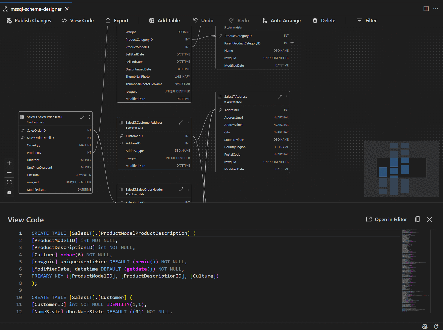
Zobrazení definice schématu v podokně skriptu

Na panelu nástrojů na pásu karet vyberte tlačítko Zobrazit kód a otevřete dolní podokno. Toto podokno zobrazuje skript T-SQL jen pro čtení, který zobrazuje akce prováděné v návrháři schématu v reálném čase.

Snímek obrazovky s podoknem zobrazení kódu zobrazující skripty T-SQL vygenerované návrhářem schématu

Kontrola a publikování změn

Po dokončení úprav tabulek nebo relací vyberte na horním panelu nástrojů tlačítko Publikovat změny . Tím se vygeneruje souhrnná sestava změn se seznamem všech čekajících úprav schématu.

Snímek obrazovky funkce pro publikování změn v návrháři schématu se souhrnem úprav schématu

Pečlivě zkontrolujte sestavu a zaškrtněte potvrzovací políčko, abyste potvrdili a přijali všechna potenciální rizika spojená s provedením změn. Tento proces využívá DacFX (Data-tier Application Framework), který zajišťuje hladké nasazení aktualizací schématu, spolehlivě a s minimálním přerušením databáze.