Sdílet prostřednictvím


Návrhář schématu

Návrhář schématu v rozšíření MSSQL pro Visual Studio Code zjednodušuje složité návrhy schémat a poskytuje intuitivnější porozumění strukturám databáze. Integruje funkce diagramu databáze pro vizualizaci existujících schémat. Databáze můžete navrhovat a spravovat přímo v grafickém prostředí, aniž byste museli psát příkazy Transact-SQL (T-SQL).

Snímek obrazovky s přehledem návrháře schématu znázorňující diagram schématu databáze

Vlastnosti

Návrhář schématu nabízí tyto funkce:

  • Vizualizujte strukturu databáze pomocí interaktivních diagramů.
  • Vytváření nebo úpravy tabulek, cizích klíčů, primárních klíčů a omezení
  • Vyhledávání, přetáhnout a pustit, filtrování, přiblížení, použití minimapy a automatické uspořádání diagramů pro efektivní navigaci a přizpůsobení.
  • Exportujte diagramy schémat a sdílejte je s týmem nebo je vložte do dokumentace.
  • Automatické generování a zobrazení skriptů T-SQL jen pro čtení představujících změny schématu
  • Pomocí funkce Publikovat změny zkontrolujte a použijte změny v databázi.

Otevřete návrháře schémat

V Průzkumníku objektů klikněte pravým tlačítkem myši na databázi a v nabídce vyberte Návrhové schéma . Tato akce otevře zobrazení návrháře schémat, které vám umožní zobrazit vizuální diagram databáze.

Snímek obrazovky vstupního bodu pro otevření návrháře schématu v rozšíření Visual Studio Code MSSQL

Jakmile budete v návrháři schématu, najdete plátno s různými možnostmi navigace. Tady je postup:

  • Posun a lupa: Vyberte a přetáhněte libovolné místo na plátně a přetáhněte ho přes diagram. Gesty kolečka myši nebo trackpadu můžete použít k přiblížení a oddálení pro bližší nebo širší zobrazení.

  • Minimapa: Použijte integrovanou minimapu (umístěnou v pravém dolním rohu návrháře) pro rychlou navigaci ve velkých nebo složitých schématech.

    Snímek obrazovky s funkcí minimap v návrháři schémat pro rychlou navigaci

  • Táhni a pusť: Přeuspořádej tabulky a vztahy tažením prvků na plátně. Tato možnost vám pomůže vytvořit rozložení, které dává smysl pro vás nebo váš tým.

  • Hledání a filtrování: Pomocí vyhledávacího pole (Ctrl+F nebo Cmd+F) vyhledejte konkrétní tabulky nebo sloupce. Pomocí filtrů se můžete zaměřit na určité části schématu nebo skrýt irelevantní prvky.

  • Automatické uspořádání: Diagram se ve výchozím nastavení automaticky uspořádá do jasného a čitelného rozložení. Pokud ručně změníte umístění tabulek a chcete zobrazení obnovit, vyberte tlačítko Autoarrange a změňte uspořádání tabulek do výchozího optimalizovaného rozložení.

Principy struktury tabulek a relací

Když zadáte zobrazení návrháře schématu, zobrazí se vizualizace databázových tabulek. Každá tabulka zobrazuje její schéma a název tabulky, sloupce, datové typy a primární klíče zobrazené jako ikona klíče.

Snímek obrazovky se strukturou tabulky zobrazující sloupce, datové typy a primární klíče v návrháři schématu

Vztahy cizích klíčů se zobrazují pomocí propojovacích šipek mezi sloupci. Například v předchozím diagramu AddressID odkazuje sloupec v CustomerAddress tabulce na AddressID sloupec v Address tabulce, který vizuálně představuje relaci mezi nimi.

Přidání nebo úprava tabulek

Výběrem možnosti Přidat tabulku na horním panelu nástrojů přidejte novou tabulku. Vyberte ikonu tužky v tabulce v diagramu a upravte ji.

Snímek obrazovky s panelem editoru tabulek pro přidání nebo úpravu podrobností tabulky v návrháři schématu

Tato akce otevře kartu Tabulka v Editoru tabulek na bočním panelu. Můžete:

  • Výběr nebo změna schématu
  • Definování názvu tabulky
  • Přidání nových sloupců s názvem, datovým typem, výchozí hodnotou a omezeními
  • Označení jednoho nebo více sloupců jako primárních klíčů
  • Podle potřeby odstraňte nebo aktualizujte existující sloupce.

Výběrem možnosti Uložit se vaše změny uplatní. Diagram se aktualizuje tak, aby odrážel vaše změny. Pro pokročilejší možnosti úprav tabulek, jako je vytváření indexů nebo nastavení pravidel omezení, použijte návrháře tabulky v rozšíření MSSQL pro Visual Studio Code.

Přidání nebo úprava vztahů cizích klíčů

Pokud chcete spravovat relace cizích klíčů, vyberte tři tečky (...) na tabulce v rámci diagramu a vyberte Spravovat relace.

Snímek obrazovky s vstupním bodem správy relací v návrháři schématu

Tato možnost otevře kartu Cizí klíče na bočním panelu Editoru tabulek , kde můžete:

  • Přidání nových relací cizích klíčů odkazováním na primární klíče v jiných tabulkách
  • Definování názvu cizího klíče
  • Úprava existujících cizích klíčů pro aktualizaci nebo opravu relací

Snímek obrazovky s panelem správy vztahů cizích klíčů v návrháři schématu

Změny se automaticky zobrazí ve vizuálním diagramu se šipkami zobrazujícími směr jednotlivých relací.

Snímek obrazovky se šipkami představujícími relace cizích klíčů mezi tabulkami v návrháři schématu

Relaci můžete vytvořit také přetažením šipky z jednoho sloupce do druhého přímo v diagramu. Tato metoda definuje relaci 1:1 mezi vybranými sloupci.

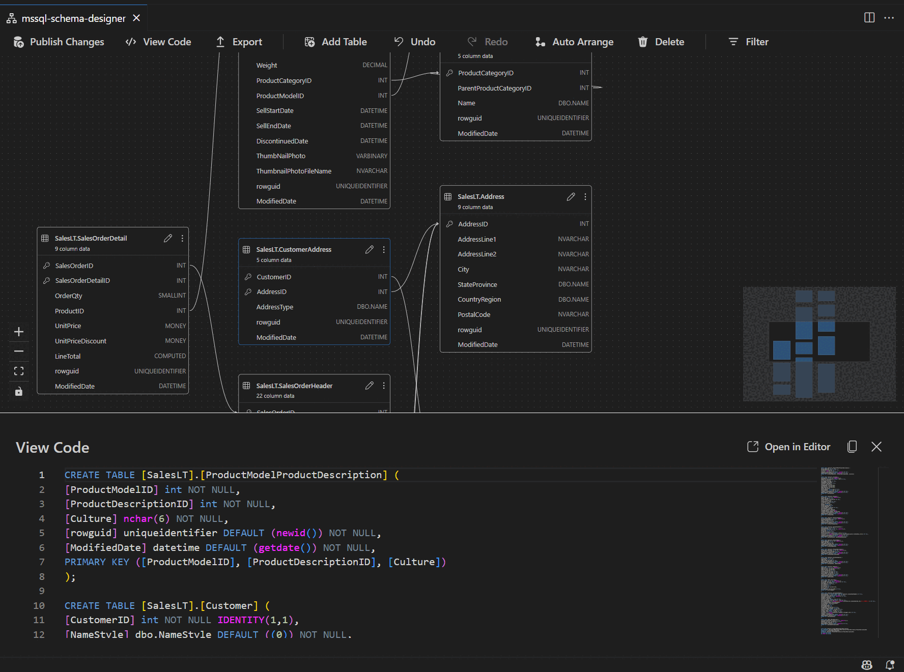
Zobrazení definice schématu v podokně skriptu

Na panelu nástrojů na pásu karet vyberte tlačítko Zobrazit kód a otevřete dolní podokno. Toto podokno zobrazuje skript T-SQL jen pro čtení, který zobrazuje akce prováděné v návrháři schématu v reálném čase.

Snímek obrazovky s podoknem zobrazení kódu zobrazující skripty T-SQL vygenerované návrhářem schématu

Kontrola a publikování změn

Po dokončení úprav tabulek nebo relací vyberte možnost Publikovat změny na horním panelu nástrojů. Tato akce vygeneruje souhrnnou sestavu změn, která obsahuje všechny čekající úpravy schématu.

Snímek obrazovky funkce pro publikování změn v návrháři schématu se souhrnem úprav schématu

Pečlivě zkontrolujte sestavu. Zaškrtnutím políčka potvrzení potvrďte a přijměte všechna potenciální rizika spojená s použitím změn. Tento proces spravuje DacFX (Data-tier Application Framework), který zajišťuje hladké nasazení aktualizací schématu, spolehlivě a s minimálním přerušením databáze.